Navigation

    Logo
    • Register
    • Login
    • Search
    • Recent
    • Tags
    • Unread
    • Categories
    • Unreplied
    • Popular
    • GitHub
    • Docu
    • Hilfe
    1. Home
    2. Deutsch
    3. Skripten / Logik
    4. Blockly
    5. Ausführung eines Blocklys kurzzeitig stoppen [gelöst]

    NEWS

    • Amazon Alexa - ioBroker Skill läuft aus ?

    • Monatsrückblick – September 2025

    • Neues Video "KI im Smart Home" - ioBroker plus n8n

    Ausführung eines Blocklys kurzzeitig stoppen [gelöst]

    This topic has been deleted. Only users with topic management privileges can see it.
    • Duffy
      Duffy @Homoran last edited by

      @homoran

      9eb76a07-52ea-4016-a5d7-b814d7f83f4d-grafik.png

      Meinst du so?

      MartinP Homoran paul53 3 Replies Last reply Reply Quote 0
      • MartinP
        MartinP @Duffy last edited by MartinP

        @duffy Vielleicht noch ein paar Anregungen:

        (In meinem Fall Mails) gibt es nur, wenn die Temperatur sich außerhalb des "safe" Bereiches befindet, und sich gegenüber der vorherigen Mail um 3,5 Grad erhöht hat.

        01eae1c0-68de-4a98-81ec-7798a995f4a9-grafik.png

        Dass einer im Gefrier-Schrank herumwühlt, wird aber nicht detektiert, brauchte aber auch nicht, da es in der Regel bei maximal 2...3 Mails bleibt, bis die Schranktür wieder zu ist ...

        EDIT: Die Behandlung von Temperaturen unter -22.5°C ist noch nicht fehlerfrei ...

        EDIT2: Hier die Korrektur ("Betrag" fehlte) Hatte schon einen Gefrierschrank, bei dem der Thermostat in einer Weise kaputt war, dass der die ganze Zeit gekühlt hat, und in Wirklichkeit war es innen schon bei -25°C

        665ca7b7-b38b-4de1-8c6f-6bf4061422de-grafik.png

        1 Reply Last reply Reply Quote 0
        • Homoran
          Homoran Global Moderator Administrators @Duffy last edited by Homoran

          @duffy sagte in Ausführung eines Blocklys kurzzeitig stoppen:

          Meinst du so?

          ja!

          @martinp sagte in Ausführung eines Blocklys kurzzeitig stoppen:

          Die Behandlung von Temperaturen unter -22.5°C ist noch nicht fehlerfrei ...

          wo siehst du -22.5 °C?

          EDIT: bei dir 🙂

          1 Reply Last reply Reply Quote 0
          • paul53
            paul53 @Duffy last edited by

            @duffy
            Den Umweg über den Datenpunkt kann man sich sparen, indem man die Timer-Variable "timeout2" prüft.
            Das mehrfache Starten von "timeout" kann durch die richtige Auswertung von Wert und vorheriger Wert verhindert werden.

            Blockly_temp.JPG

            Duffy 1 Reply Last reply Reply Quote 1
            • Duffy
              Duffy @paul53 last edited by

              @paul53

              Vielen Dank für deine Anregung, das Blockly werde ich auch noch einmal umsetzen, einfach um es auch zu lernen.

              @MartinP Danke für den Beitrag, ich werde es aktuell erst mal mit "meinem" Blockly austesten und dann optimieren.

              @Homoran @Codierknecht Danke für eure tolle Unterstützung.

              Jetzt bleibt noch eine Frage für mich offen.

              In der Vorlage die ich verwendet habe war ganz unten Stop Timeout drin.

              399b950b-812a-4be4-9ed5-db77dbb50a49-grafik.png

              ich hatte hier aber mal gelernt das man Stop Timeout vor dem Ausführen rein macht, so wie es aktuell ja auch weiter oben drin ist. Ist das dann nicht doppelt gemoppelt? Ich denke das "Sonst" kann ganz raus oder?

              VG Duffy

              Homoran MartinP 2 Replies Last reply Reply Quote 0
              • Homoran
                Homoran Global Moderator Administrators @Duffy last edited by

                @duffy sagte in Ausführung eines Blocklys kurzzeitig stoppen:

                Ist das dann nicht doppelt gemoppelt?

                nein.

                Der stop_timeout vor timeout stellt sicher, dass kein zweiter Timeout gestartet wird

                Der untere stop Timeout bricht den laufenden Timeout ab, weil der Grund für die Meldung nicht mehr existiert

                Duffy 1 Reply Last reply Reply Quote 1
                • MartinP
                  MartinP @Duffy last edited by MartinP

                  @duffy Das ist der "sonst" Zweig (sehr kurz....)

                  Es wird entweder der "mache" oder der "sonst" Zweig ausgeführt ...

                  Steht "ganz oben" im Sonst Zweig...

                  1 Reply Last reply Reply Quote 0
                  • Duffy
                    Duffy @Homoran last edited by

                    @homoran

                    Danke Euch. Dann flick ich ihn wieder rein 😇

                    Danke an alle und einen schönen Abend.

                    LG Duffy

                    Homoran 1 Reply Last reply Reply Quote 0
                    • Homoran
                      Homoran Global Moderator Administrators @Duffy last edited by

                      @duffy sagte in Ausführung eines Blocklys kurzzeitig stoppen:

                      @homoran

                      Danke Euch. Dann flick ich ihn wieder rein 😇

                      Danke an alle und einen schönen Abend.

                      LG Duffy

                      was war jetzt mit

                      @duffy sagte in Ausführung eines Blocklys kurzzeitig stoppen:

                      Alledings gerate ich da schon hart an meine Grenzen

                      ???

                      Hast du doch flott hinbekommen!

                      Duffy 1 Reply Last reply Reply Quote 0
                      • Duffy
                        Duffy @Homoran last edited by

                        @homoran

                        Ja, dank eurer tollen Unterstützung. Mir fehlen da einfach öfter mal die Ansätze.
                        Die Bedingungen für das was ich tun will bekomme ich im Kopf noch zusammen aber nicht ohne weiteres ins Blockly.
                        Das mit dem Datenpunkt ist im nachhinein logisch aber bei mir selber wäre der Groschen da glaub nicht so ohne weiteres gefallen.

                        Homoran 1 Reply Last reply Reply Quote 0
                        • Homoran
                          Homoran Global Moderator Administrators @Duffy last edited by

                          @duffy Deswegen immer schrittweise notfalls laut denken!
                          Dann wird das schon!

                          1 Reply Last reply Reply Quote 0
                          • Duffy
                            Duffy last edited by

                            @paul53

                            Hallo Paul53,

                            ich war ja guter Dinge das ich dein Blockly zum laufen bringe aber es klappt nicht.
                            Um es einfacher zu machen habe ich den Schalter mal deaktiviert (hoffe ich)

                            Müsste das jetzt nicht funktionieren das eine Meldung kommt wenn das Thermometer 20 °C hat?

                            09f54a5d-a69f-43d5-be42-6a58c0d95e99-grafik.png

                            Ein weiterer Punkt den ich nicht verstehe ist der oberste Block. Was muss bei on rein? Ein Datenpunkt aus 0_userdata oder der Taster (habe einen 2. gekauft) der springt beim drücken kurz von true auf false.
                            8f498e94-a577-44b7-979d-ea7f659b4c8a-grafik.png

                            Wäre schön wenn ich das Blockly auch noch zum laufen bringen würde.

                            Gruß Duffy

                            paul53 1 Reply Last reply Reply Quote 0
                            • paul53
                              paul53 @Duffy last edited by paul53

                              @duffy sagte: Meldung kommt wenn das Thermometer 20 °C hat?

                              Nein, eine Meldung kommt nur, wenn sich die Temperatur von > 6 °C auf <= 6 °C ändert.

                              @duffy sagte in Ausführung eines Blocklys kurzzeitig stoppen [gelöst]:

                              Was muss bei on rein? Ein Datenpunkt aus 0_userdata oder der Taster (habe einen 2. gekauft) der springt beim drücken kurz von true auf false.

                              Der Taster muss triggern. Er springt beim Drücken erst auf true und kurz darauf zurück auf false.

                              Duffy 1 Reply Last reply Reply Quote 0
                              • Duffy
                                Duffy @paul53 last edited by

                                @paul53

                                Also zu dem Taster so?
                                57efc856-db2b-425c-93c6-a71171dd7957-grafik.png

                                Da kommt beim drücken true und nach 10 sec wieder true.

                                paul53 1 Reply Last reply Reply Quote 0
                                • paul53
                                  paul53 @Duffy last edited by paul53

                                  @duffy sagte: beim drücken true und nach 10 sec wieder true.

                                  Du hast zwei Debug-Blöcke: Einen für sofort und einen nach 10 s. Es wird der Wert ausgegeben, der bei Starten des Timeout vorlag. Andernfalls muss der Wert nach 10 s direkt aus dem Datenpunkt gelesen werden.

                                  Duffy 1 Reply Last reply Reply Quote 0
                                  • Duffy
                                    Duffy @paul53 last edited by

                                    @paul53

                                    Ja, aber ist das Resultat der Debug Blöcke so wie erforderlich, so wollte ich eigentlich meine Frage stellen.

                                    paul53 1 Reply Last reply Reply Quote 0
                                    • paul53
                                      paul53 @Duffy last edited by

                                      @duffy

                                      Blockly_temp.JPG

                                      Duffy 1 Reply Last reply Reply Quote 0
                                      • Duffy
                                        Duffy @paul53 last edited by

                                        @paul53

                                        72f2d35c-d59a-4352-8928-0d49669170e4-grafik.png

                                        Top das klappt.

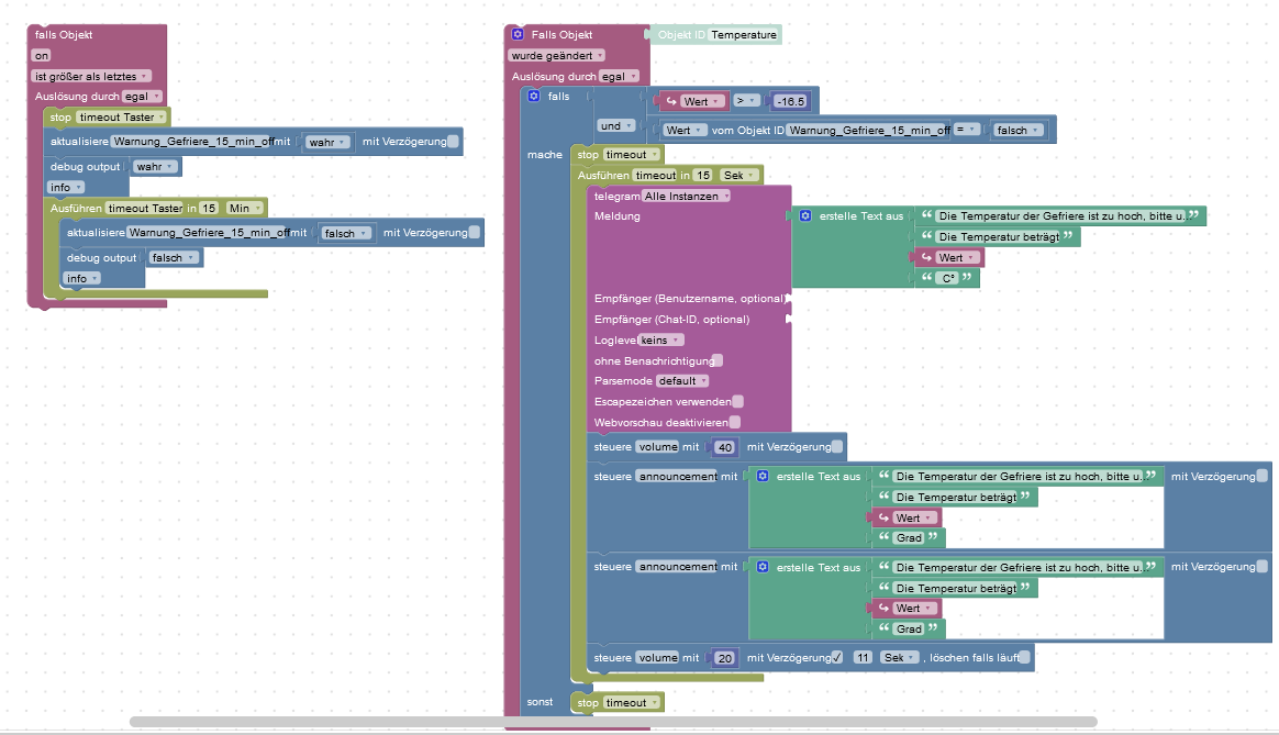
                                        Aber bei dem Kühlaschrank Blockly ist der Taster ja eher überflüssig da die Meldung das der Külschrank über 6 Grad ist ja ohnehin nur einmal kommt und nicht wie bei dem Blockly der Gefriere so lange bis die Solltemperatur wieder erreicht wurde, oder?

                                        Kühlschrank Blockly:

                                        e8b29dd2-9e58-40ec-851c-f3f4c5d324ef-grafik.png

                                        Gefriere Blockly:
                                        ae60a93b-fdcf-47a6-bbaf-e1ba69ea669d-grafik.png

                                        Habe ich das richtig verstanden?

                                        paul53 1 Reply Last reply Reply Quote 0
                                        • paul53
                                          paul53 @Duffy last edited by paul53

                                          @duffy sagte: Taster ja eher überflüssig da die Meldung das der Külschrank über 6 Grad ist ja ohnehin nur einmal kommt

                                          Richtig, wenn die beiden Vergleiche umgedreht werden, denn sie sind falsch herum.

                                          Duffy 1 Reply Last reply Reply Quote 0
                                          • Duffy
                                            Duffy @paul53 last edited by

                                            @paul53

                                            Dann mal wieder vielen dank für deine tolle Unterstützung.
                                            Ich galube wenn ich bei mir im Haushalt sagen würde "alles von Paul53 aus" würde ich im dunklen sitzen 🙂

                                            LG Duffy

                                            1 Reply Last reply Reply Quote 0
                                            • First post
                                              Last post

                                            Support us

                                            ioBroker
                                            Community Adapters
                                            Donate

                                            1.0k
                                            Online

                                            32.3k
                                            Users

                                            81.0k
                                            Topics

                                            1.3m
                                            Posts

                                            5
                                            39
                                            1005
                                            Loading More Posts
                                            • Oldest to Newest
                                            • Newest to Oldest
                                            • Most Votes
                                            Reply
                                            • Reply as topic
                                            Log in to reply
                                            Community
                                            Impressum | Datenschutz-Bestimmungen | Nutzungsbedingungen
                                            The ioBroker Community 2014-2023
                                            logo