NEWS
NodeRed Version 1.16.2 Bug
-
Hi.
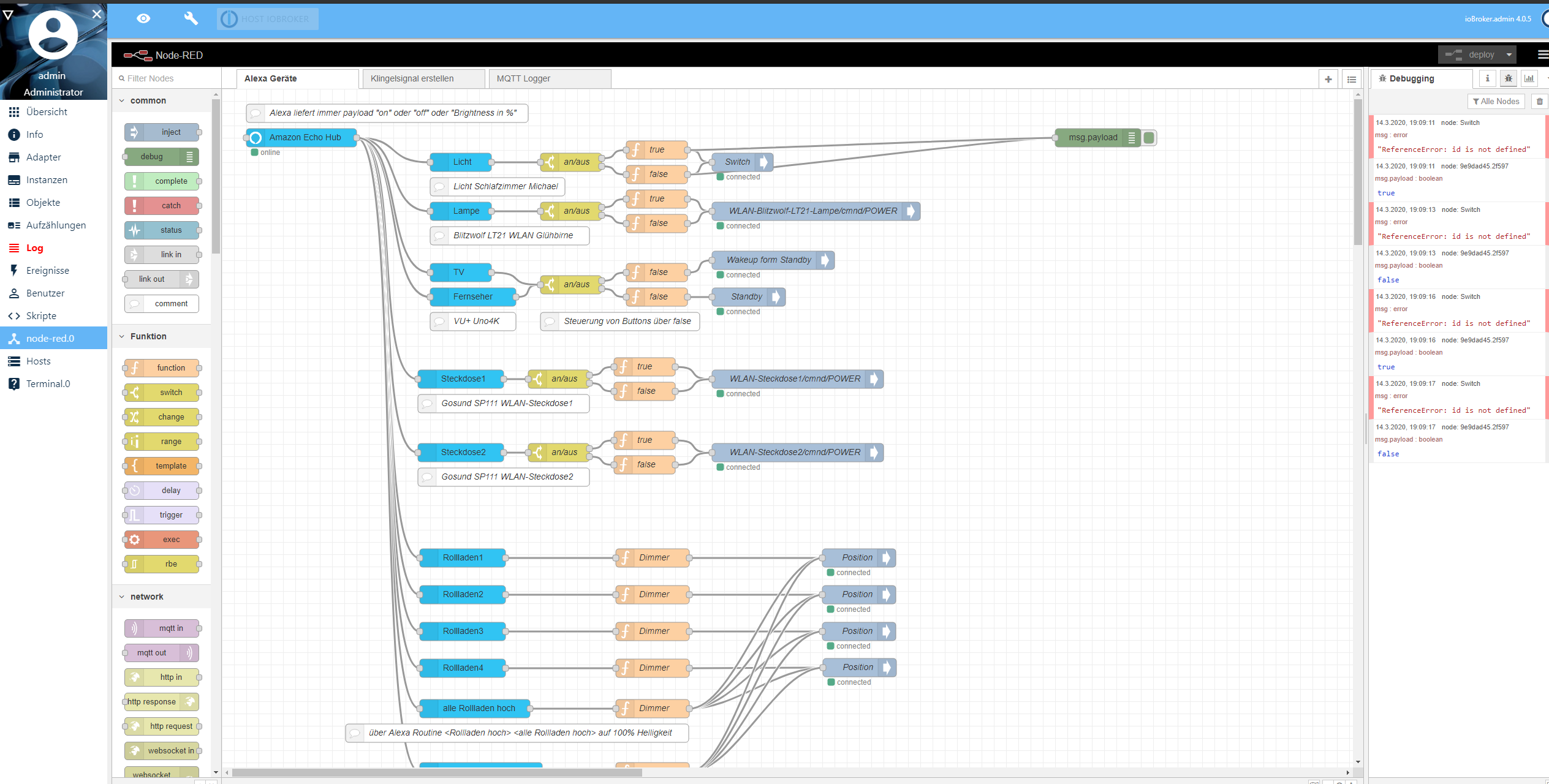
Seit 1-2 Tagen funktioniert meine Steuerung meiner Geräte über Alexa und NodeRed nicht mehr. Evtl. hängt es mit dem Update von NodeRed V13 auf V16 zusammen, da bin ich aber nicht ganz sicher.Es liegt auf jeden Fall ein Problem bei mir lokal vor. Wenn ich über Alexa Sprachsteuerung oder über Alexa-App ein Gerät schalten will, kommt bei mir im NodeRed im Payload was an, d. h. es gibt schon mal kein Problem mit Alexa oder der Cloud.
Mein Gerät "Licht" ist z.B. ein Shelly1 Adapter. Diesen kann ich über den Datenpunkt "Switch" manuell steuern in dem ich ihn manuell auf true und false setze, das funktioniert auch alles wunderbar.Nur NodeRed ändert den Datenpunkt nicht. Ich bekomme einen Fehler -> siehe Screenshot.
Weiß einer wo das Problem liegt?
Hier noch Fehler aus dem Log

-
Hi, es liegt definitiv am NodeRed Update auf Version 1.16.2
Habe Version 1.13.0 wieder installiert und da funktioniert alles wieder. -
Hi, es liegt definitiv am NodeRed Update auf Version 1.16.2
Habe Version 1.13.0 wieder installiert und da funktioniert alles wieder.@Atifan
Schon gemeldet auf Github? -
Schließe ich mich an.
Gut das Du gepostet hast, wäre sonst noch wahnsinnig geworden.
Kein Hue Dimmer Switch hat mehr funktioniert.@haselchen
HUE Dimmer funktioniert bei mir, allerdings sehr stark verzögert. Die Lampe braucht vom Echo Bestätigungston bis zum echten Dimmen gute 5 Sekunden. -
OK habe es mal auf Github gepostet.
https://github.com/ioBroker/ioBroker.node-red/issues/87 -
@t-master
Bei mir funktioniert das Dimmen über Alexa zwar, aber recht stark verzögert. Vorher war das sofort, jetzt dauert es schon recht lange. -
Auf Github gabs ein Update auf 1.16.3. Damit funktioniert es bei mir wieder einwandfrei.
https://github.com/ioBroker/ioBroker.node-red.git -
@Jan1
Kann ich bei mir nicht bestätigen. Alexa antworted inerhalb 1-max.2 Sekunden, egal ob "an/aus" oder "stelle xxx auf y%" und das Gerät reagiert danach sofort. -
@t-master
Muss ich morgen mal im Ruhe mit der alten Version vergleichen, im Moment dauert das schon recht lange. -
Das Log wurde mit jedem Tastendruck komplett rot. Error über Error.
Zurück auf Version 13 und alles war wieder hübsch.
Kann , wenn es auf Github nen Fix gibt, ihn erst morgen testen.
Der WAF geht sonst unter Tage 😂@haselchen
Im Log ist bei mir alles schön, nur eben die Verzögerung stört etwas. Hab das auf Github noch nicht getestet, kommt morgen dran.
