NEWS
Fenster vis Homematic ip
-
@unrubas Du kannst übrigens an jedem Block mit der rechten Maustaste auf kopieren gehen. Dann wird alles was zu diesem Block gehört kopiert
-
@unrubas
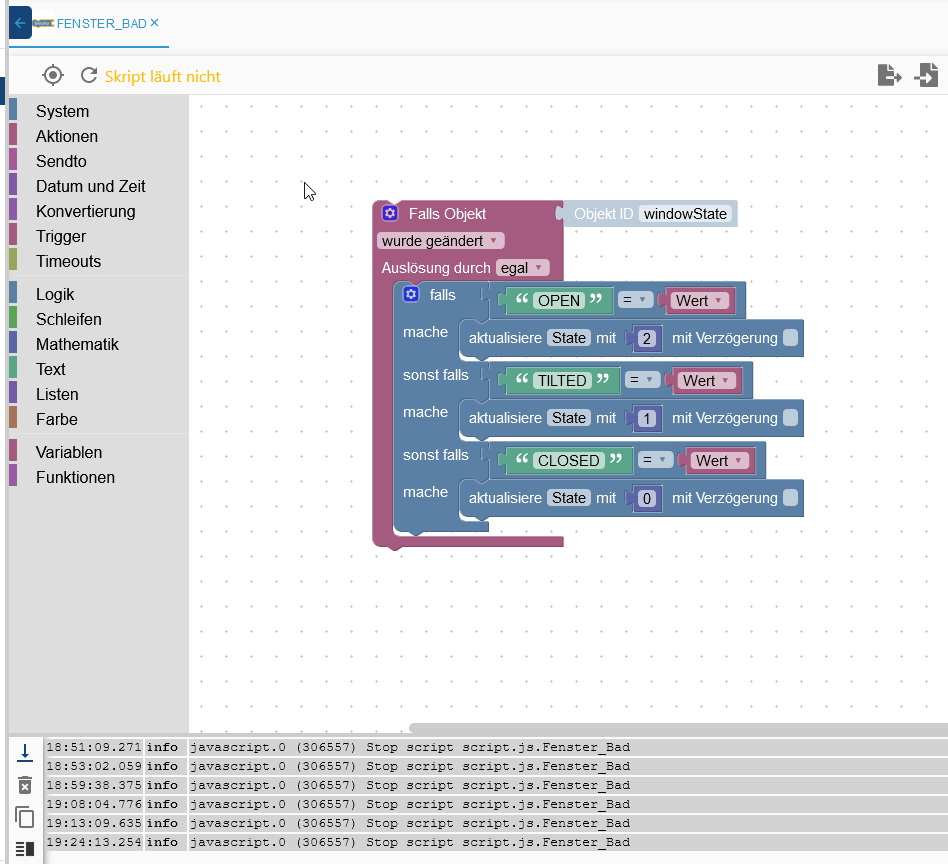
Nachdem wir jetzt die Logik haben, die Prüft was gemacht werden soll, müssen wir jetzt sagen was das Blockly in dem Fall machen soll.
Er soll jetzt den selbst angelegten Datenpunkt (mit dem nachher das Widget verknüpft wird) mit dem korrespondierenden Wert füllen.
Da nichts gesteuert werden soll wird der aktualisiere-Baustein aus dem Bereich System genommen
Als ID wird der selbst erstellte Datenpunkt unter 0_Userdata.0...Bad... genommen und als Wert eine ZAHL aus dem Bereich Mathematik -
-
@unrubas Du kannst übrigens an jedem Block mit der rechten Maustaste auf kopieren gehen. Dann wird alles was zu diesem Block gehört kopiert
-
@unrubas sagte in Fenster vis Homematic ip:
@unrubas
die gerade neu reingezogene Objekt ID wie mit dem State verknüpfen??klick die ID an und wähle den vorhin erstellten Datenpunkt aus
-
@unrubas sagte in Fenster vis Homematic ip:
@unrubas
die gerade neu reingezogene Objekt ID wie mit dem State verknüpfen??klick die ID an und wähle den vorhin erstellten Datenpunkt aus
-
@unrubas sagte in Fenster vis Homematic ip:
@unrubas
die gerade neu reingezogene Objekt ID wie mit dem State verknüpfen??klick die ID an und wähle den vorhin erstellten Datenpunkt aus
-
@unrubas sagte in Fenster vis Homematic ip:
da MUß "aktualisiere" stehen mein letztes/ 1stes Puzzleteil war falsch
wäre auch gegangen, nur umgekehrt nicht. Wenn du einen Datenpunkt eines Adapters steuern willst, geht es nicht mit aktualisiere
NICHT den WindowState, sondern den 0_Userdata.....
Jetzt noch den gewünschten Wert als Mathe-Block
-
@unrubas sagte in Fenster vis Homematic ip:
da MUß "aktualisiere" stehen mein letztes/ 1stes Puzzleteil war falsch
wäre auch gegangen, nur umgekehrt nicht. Wenn du einen Datenpunkt eines Adapters steuern willst, geht es nicht mit aktualisiere
NICHT den WindowState, sondern den 0_Userdata.....
Jetzt noch den gewünschten Wert als Mathe-Block
@homoran said in Fenster vis Homematic ip:
NICHT den WindowState, sondern den 0_Userdata...
den habe ich noch nicht gefunden
@homoran said in Fenster vis Homematic ip:
Jetzt noch den gewünschten Wert als Mathe-Block
wo finde ich den??
-
@homoran said in Fenster vis Homematic ip:
NICHT den WindowState, sondern den 0_Userdata...
den habe ich noch nicht gefunden
@homoran said in Fenster vis Homematic ip:
Jetzt noch den gewünschten Wert als Mathe-Block
wo finde ich den??
@unrubas sagte in Fenster vis Homematic ip:
wo finde ich den??
unter den Blauen Mathematik-Blöcken!
@unrubas sagte in Fenster vis Homematic ip:
den habe ich noch nicht gefunden
klick doch mal den ID-Selektor an
-
@unrubas sagte in Fenster vis Homematic ip:
da MUß "aktualisiere" stehen mein letztes/ 1stes Puzzleteil war falsch
wäre auch gegangen, nur umgekehrt nicht. Wenn du einen Datenpunkt eines Adapters steuern willst, geht es nicht mit aktualisiere
NICHT den WindowState, sondern den 0_Userdata.....
Jetzt noch den gewünschten Wert als Mathe-Block
-
@unrubas sagte in Fenster vis Homematic ip:
@homoran
den Datenpunkt/ State habe ich glaube ich gerade eben gefundenden musst du nachher auch im Widget als Grif-State eingeben
-
@unrubas Sorry, aber ich bin schon überfällig :-(
Sorry für die Hektik.
Bitte versuche den rest nachzubauen, dann speichern und Skript starten (Links auf den play-Button klicken)
Dann in dem Widget den Datenpunkt für den Griff anpassen und testen.Ich melde mich später nochmal vom Handy
-
@unrubas Sorry, aber ich bin schon überfällig :-(
Sorry für die Hektik.
Bitte versuche den rest nachzubauen, dann speichern und Skript starten (Links auf den play-Button klicken)
Dann in dem Widget den Datenpunkt für den Griff anpassen und testen.Ich melde mich später nochmal vom Handy
-
@unrubas sieht gut aus (auch wenn ich wert und den grünen Block tauschen würde :-) )
Viel Glück -
@unrubas Sorry, aber ich bin schon überfällig :-(
Sorry für die Hektik.
Bitte versuche den rest nachzubauen, dann speichern und Skript starten (Links auf den play-Button klicken)
Dann in dem Widget den Datenpunkt für den Griff anpassen und testen.Ich melde mich später nochmal vom Handy
-
@unrubas sagte in Fenster vis Homematic ip:
das gelbe ding fehlt nocht mit dem 0_userdata
das war nur ein Kommentar von mir für die bei mir nicht vorhandene ID
-
@unrubas sagte in Fenster vis Homematic ip:
das gelbe ding fehlt nocht mit dem 0_userdata
das war nur ein Kommentar von mir für die bei mir nicht vorhandene ID
-
@unrubas sieht gut aus (auch wenn ich wert und den grünen Block tauschen würde :-) )
Viel Glück -
@unrubas sieht gut aus (auch wenn ich wert und den grünen Block tauschen würde :-) )
Viel Glück
Hello! It looks like you're interested in this conversation, but you don't have an account yet.
Getting fed up of having to scroll through the same posts each visit? When you register for an account, you'll always come back to exactly where you were before, and choose to be notified of new replies (either via email, or push notification). You'll also be able to save bookmarks and upvote posts to show your appreciation to other community members.
With your input, this post could be even better 💗
Register Login




