Weiter zum Inhalt
  • Home
  • Aktuell
  • Tags
  • 0 Ungelesen 0
  • Kategorien
  • Unreplied
  • Beliebt
  • GitHub
  • Docu
  • Hilfe
Skins
  • Hell
  • Brite
  • Cerulean
  • Cosmo
  • Flatly
  • Journal
  • Litera
  • Lumen
  • Lux
  • Materia
  • Minty
  • Morph
  • Pulse
  • Sandstone
  • Simplex
  • Sketchy
  • Spacelab
  • United
  • Yeti
  • Zephyr
  • Dunkel
  • Cyborg
  • Darkly
  • Quartz
  • Slate
  • Solar
  • Superhero
  • Vapor

  • Standard: (Kein Skin)
  • Kein Skin
Einklappen
ioBroker Logo

Community Forum

donate donate
  1. ioBroker Community Home
  2. Deutsch
  3. ioBroker Allgemein
  4. [Gelöst]Backup VM-iobr. in proxmox steigt tägl. um 0,5 GB?

NEWS

  • Neues YouTube-Video: Visualisierung im Devices-Adapter
    BluefoxB
    Bluefox
    13
    1
    752

  • Neuer ioBroker-Blog online: Monatsrückblick März/April 2026
    BluefoxB
    Bluefox
    8
    1
    2.0k

  • Verwendung von KI bitte immer deutlich kennzeichnen
    HomoranH
    Homoran
    11
    1
    922

[Gelöst]Backup VM-iobr. in proxmox steigt tägl. um 0,5 GB?

Geplant Angeheftet Gesperrt Verschoben ioBroker Allgemein
221 Beiträge 7 Kommentatoren 22.2k Aufrufe 5 Beobachtet
  • Älteste zuerst
  • Neuste zuerst
  • Meiste Stimmen
Antworten
  • In einem neuen Thema antworten
Anmelden zum Antworten
Dieses Thema wurde gelöscht. Nur Nutzer mit entsprechenden Rechten können es sehen.
  • G GOETSCHHOFER

    @crunchip said in Backup VM-iobroker in proxmox steigt tägl. um ca. 0,5 GB?:

    @goetschhofer sagte in Backup VM-iobroker in proxmox steigt tägl. um ca. 0,5 GB?:

    Den Grund für die Größe meiner backups

    ich weiss nicht warum deine Datei so groß ist, habe auch keinen Überblick, wie viele/welche Adapter du laufen hast.
    Auch weiß ich nicht, was du z.b. durch Scripte eventuell irgendwo ablegst( Bilder/Medien...),
    oder eventuell viel in die History Datenbank loggst,
    oder VIS nimmt sich einiges an Platz,
    oder dein Log ist ellenlang, oder oder oder..
    Letztendlich gibt es mehrere Faktoren die deine Größe beeinflussen

    und dazu hatte ich dir auch schon geschrieben, das es nicht sein kann, dass das Backup immer noch so groß ist, da du ja den kompletten Backup Ordner in IoBroker geleert hast, somit müsste dein Proxmox Backup auch wieder schrumpfen.

    Habe 18 Prozesse am Laufen.


    5769beb8-a671-44a2-8c3d-9262388d5f23-image.png


    730dab66-f482-4955-9a24-4fc396aaf41d-image.png

    History habe ich nicht, Vis ist auch nicht aktiv im Einsatz, Logging lösche ich regelmäßig.

    Löschen von händischen backups ist ein guter Hinweis, habe ich nicht gewusst.

    Aber werde das Ganze weiter verfolgen.

    crunchipC Abwesend
    crunchipC Abwesend
    crunchip
    Forum Testing Most Active Developer
    schrieb am zuletzt editiert von crunchip
    #84

    @goetschhofer sagte in Backup VM-iobroker in proxmox steigt tägl. um ca. 0,5 GB?:

    Logging lösche ich regelmäßig.

    warum? das geht doch automatisch

    ansonsten, läuft da ja nicht all zu viel, übrigens hast du 77% frei
    bei mir laufen da 52 Prozesse
    ein Backup per Proxmox beläuft sich bei mir auf rund 6,5GB(20GB VM),
    das iobroker backitup Backup hat bei mir 88MB
    keine Ahnung wie bzw wodurch bei dir so eine Größe zu Stande kommt, eventuell hast du noch andere Sachen auf deiner VM laufen.

    OT
    den discovery, kannste eigentlich deaktivieren

    umgestiegen von Proxmox auf Unraid

    G 1 Antwort Letzte Antwort
    1
    • G GOETSCHHOFER

      @crunchip said in Backup VM-iobroker in proxmox steigt tägl. um ca. 0,5 GB?:

      @goetschhofer sagte in Backup VM-iobroker in proxmox steigt tägl. um ca. 0,5 GB?:

      Den Grund für die Größe meiner backups

      ich weiss nicht warum deine Datei so groß ist, habe auch keinen Überblick, wie viele/welche Adapter du laufen hast.
      Auch weiß ich nicht, was du z.b. durch Scripte eventuell irgendwo ablegst( Bilder/Medien...),
      oder eventuell viel in die History Datenbank loggst,
      oder VIS nimmt sich einiges an Platz,
      oder dein Log ist ellenlang, oder oder oder..
      Letztendlich gibt es mehrere Faktoren die deine Größe beeinflussen

      und dazu hatte ich dir auch schon geschrieben, das es nicht sein kann, dass das Backup immer noch so groß ist, da du ja den kompletten Backup Ordner in IoBroker geleert hast, somit müsste dein Proxmox Backup auch wieder schrumpfen.

      Habe 18 Prozesse am Laufen.


      5769beb8-a671-44a2-8c3d-9262388d5f23-image.png


      730dab66-f482-4955-9a24-4fc396aaf41d-image.png

      History habe ich nicht, Vis ist auch nicht aktiv im Einsatz, Logging lösche ich regelmäßig.

      Löschen von händischen backups ist ein guter Hinweis, habe ich nicht gewusst.

      Aber werde das Ganze weiter verfolgen.

      G Offline
      G Offline
      GOETSCHHOFER
      schrieb am zuletzt editiert von GOETSCHHOFER
      #85

      @crunchip @liv-in-sky -in-sky

      @crunchip said in Backup VM-iobroker in proxmox steigt tägl. um ca. 0,5 GB?:

      Eine Verständnisfrage hätte ich noch: Abfrage mit ncdu / über shell in iobroker.
      Das Verzeichnis opt hat 1,5 GB.
      Das dahinter liegende Verzeichnis iobroker hat ebenso 1,5 GB.

      Die dahinter liegenden Verzeichnisse habe aber nur ca. 0,8 GB ?

      Ist dies plausibel ? Dies müsste sich doch auflösen lassen ? Oder gibt es versteckte Dateien ?


      5e4e8473-fd3f-4b25-bd0d-bfb1c0a506b4-image.png


      fbd6c916-3f87-4e07-b850-0308f88f441b-image.png

      1 Antwort Letzte Antwort
      0
      • crunchipC crunchip

        @goetschhofer sagte in Backup VM-iobroker in proxmox steigt tägl. um ca. 0,5 GB?:

        Logging lösche ich regelmäßig.

        warum? das geht doch automatisch

        ansonsten, läuft da ja nicht all zu viel, übrigens hast du 77% frei
        bei mir laufen da 52 Prozesse
        ein Backup per Proxmox beläuft sich bei mir auf rund 6,5GB(20GB VM),
        das iobroker backitup Backup hat bei mir 88MB
        keine Ahnung wie bzw wodurch bei dir so eine Größe zu Stande kommt, eventuell hast du noch andere Sachen auf deiner VM laufen.

        OT
        den discovery, kannste eigentlich deaktivieren

        G Offline
        G Offline
        GOETSCHHOFER
        schrieb am zuletzt editiert von GOETSCHHOFER
        #86

        @crunchip said in Backup VM-iobroker in proxmox steigt tägl. um ca. 0,5 GB?:

        @goetschhofer sagte in Backup VM-iobroker in proxmox steigt tägl. um ca. 0,5 GB?:

        Logging lösche ich regelmäßig.

        > warum? das geht doch automatisch

        ansonsten, läuft da ja nicht all zu viel, übrigens hast du 77% frei
        bei mir laufen da 52 Prozesse
        keine Ahnung wie bzw wodurch bei dir so eine Größe zu Stande kommt

        OT
        den discovery, kannste eigentlich deaktivieren

        Discovery deaktiviert.
        Loggingdatei regelmäßg löschen:
        Da war aber eine Info in diesem Thread, dass die Loggingdatei extrem angewachsen ist, daher meine Vorsichtsmaßnahme.

        Ab dem 20.8.21 Anstieg von 6 GB auf 11 GB.
        Die Größe verstehe ich auch nicht, wenn ich die Infos hier von anderen lese, zumindest ist mal der Zuwachs gestoppt.
        Aber wir werden der Sache schon auf den Grund gehen.
        77 % frei, ist ja gut, aber ich habe auch noch eines vor.

        crunchipC 1 Antwort Letzte Antwort
        0
        • G GOETSCHHOFER

          @crunchip said in Backup VM-iobroker in proxmox steigt tägl. um ca. 0,5 GB?:

          @goetschhofer sagte in Backup VM-iobroker in proxmox steigt tägl. um ca. 0,5 GB?:

          Logging lösche ich regelmäßig.

          > warum? das geht doch automatisch

          ansonsten, läuft da ja nicht all zu viel, übrigens hast du 77% frei
          bei mir laufen da 52 Prozesse
          keine Ahnung wie bzw wodurch bei dir so eine Größe zu Stande kommt

          OT
          den discovery, kannste eigentlich deaktivieren

          Discovery deaktiviert.
          Loggingdatei regelmäßg löschen:
          Da war aber eine Info in diesem Thread, dass die Loggingdatei extrem angewachsen ist, daher meine Vorsichtsmaßnahme.

          Ab dem 20.8.21 Anstieg von 6 GB auf 11 GB.
          Die Größe verstehe ich auch nicht, wenn ich die Infos hier von anderen lese, zumindest ist mal der Zuwachs gestoppt.
          Aber wir werden der Sache schon auf den Grund gehen.
          77 % frei, ist ja gut, aber ich habe auch noch eines vor.

          crunchipC Abwesend
          crunchipC Abwesend
          crunchip
          Forum Testing Most Active Developer
          schrieb am zuletzt editiert von crunchip
          #87

          @goetschhofer sagte in Backup VM-iobroker in proxmox steigt tägl. um ca. 0,5 GB?:

          dass die Loggingdatei extrem angewachsen ist, daher meine Vorsichtsmaßnahme.

          solltest eher mal nachsehen, warum das Log wächst, scheinbar läuft bei dir nicht alles rund, irgendein Adapter der enorm viel WARN/ERR liefert

          @goetschhofer sagte in Backup VM-iobroker in proxmox steigt tägl. um ca. 0,5 GB?:

          Ab dem 20.8.21 Anstieg von 6 GB auf 11 GB.

          vllt hast du versehentlich irgendwas kopiert und irgendwo hin gespeichert per Konsole

          dein iobroker data hat nur 311MB, also muss da irgendwo auf deiner VM nochwas sein

          umgestiegen von Proxmox auf Unraid

          G liv-in-skyL 2 Antworten Letzte Antwort
          1
          • crunchipC crunchip

            @goetschhofer sagte in Backup VM-iobroker in proxmox steigt tägl. um ca. 0,5 GB?:

            dass die Loggingdatei extrem angewachsen ist, daher meine Vorsichtsmaßnahme.

            solltest eher mal nachsehen, warum das Log wächst, scheinbar läuft bei dir nicht alles rund, irgendein Adapter der enorm viel WARN/ERR liefert

            @goetschhofer sagte in Backup VM-iobroker in proxmox steigt tägl. um ca. 0,5 GB?:

            Ab dem 20.8.21 Anstieg von 6 GB auf 11 GB.

            vllt hast du versehentlich irgendwas kopiert und irgendwo hin gespeichert per Konsole

            dein iobroker data hat nur 311MB, also muss da irgendwo auf deiner VM nochwas sein

            G Offline
            G Offline
            GOETSCHHOFER
            schrieb am zuletzt editiert von
            #88

            @crunchip said in Backup VM-iobroker in proxmox steigt tägl. um ca. 0,5 GB?:

            vllt hast du versehentlich irgendwas kopiert und irgendwo hin gespeichert per Konsole
            dein iobroker data hat nur 311MB, also muss da irgendwo auf deiner VM nochwas sein

            vllt hast du versehentlich irgendwas kopiert und irgendwo hin gespeichert per Konsole
            Ich benütze die Konsole kaum bis gar nicht, mache alles über die shell.

            Bei Abfrage von


            21556d33-c559-4d8e-94c4-9b49dc41381b-image.png

            dein iobroker data hat nur 311MB, also muss da irgendwo auf deiner VM noch was sein

            Über die shell abgefragt mit df -h und du -h fällt mir nichts auf.
            Vielleicht könntest du mal einen kritischen Blick darauf werfen ?

            proxmox:


            cadd95ad-281c-4892-bb45-83ffc3a9b099-image.png


            89cc1c57-6212-4574-8c67-9adc25a500e6-image.png

            iobroker:


            5e392d92-84e4-466f-92a7-87ad37806456-image.png


            307dafda-54c8-4902-be26-b217ee51a807-image.png

            1 Antwort Letzte Antwort
            0
            • crunchipC crunchip

              @goetschhofer sagte in Backup VM-iobroker in proxmox steigt tägl. um ca. 0,5 GB?:

              dass die Loggingdatei extrem angewachsen ist, daher meine Vorsichtsmaßnahme.

              solltest eher mal nachsehen, warum das Log wächst, scheinbar läuft bei dir nicht alles rund, irgendein Adapter der enorm viel WARN/ERR liefert

              @goetschhofer sagte in Backup VM-iobroker in proxmox steigt tägl. um ca. 0,5 GB?:

              Ab dem 20.8.21 Anstieg von 6 GB auf 11 GB.

              vllt hast du versehentlich irgendwas kopiert und irgendwo hin gespeichert per Konsole

              dein iobroker data hat nur 311MB, also muss da irgendwo auf deiner VM nochwas sein

              liv-in-skyL Offline
              liv-in-skyL Offline
              liv-in-sky
              schrieb am zuletzt editiert von liv-in-sky
              #89

              @crunchip was ich nicht verstehe - gesamt ist auf der root partition 4.76 GB - backup ist 11 GB groß - dann muss doch noch etwas anders dazu-gebackupt werden - ein volume oder so - das kann doch nicht in der vm sein ?

              ich habe alle festplatten in proxmox eingebunden und nutze moint points - diese werden nicht mit gesichert

              wieviel datenmenge ist den auf den usb sticks - ist da einer mit 5 GB - könnten die so eingebunden sein, dass die mitgesichert werden

              ich hab enoch danach gesucht - da gibt es schon einiges bei proxmox - vielleicht ist da ein problem

              https://forum.proxmox.com/threads/backup-too-large-includes-free-space.75308/
              https://pve.proxmox.com/wiki/Shrink_Qcow2_Disk_Files
              https://forum.proxmox.com/threads/vzdump-backup-size-too-big.23511/

              nach einem gelösten Thread wäre es sinnvoll dies in der Überschrift des ersten Posts einzutragen [gelöst]-... Bitte benutzt das Voting rechts unten im Beitrag wenn er euch geholfen hat. Forum-Tools: PicPick https://picpick.app/en/download/ und ScreenToGif https://www.screentogif.com/downloads.html

              crunchipC G 4 Antworten Letzte Antwort
              1
              • liv-in-skyL liv-in-sky

                @crunchip was ich nicht verstehe - gesamt ist auf der root partition 4.76 GB - backup ist 11 GB groß - dann muss doch noch etwas anders dazu-gebackupt werden - ein volume oder so - das kann doch nicht in der vm sein ?

                ich habe alle festplatten in proxmox eingebunden und nutze moint points - diese werden nicht mit gesichert

                wieviel datenmenge ist den auf den usb sticks - ist da einer mit 5 GB - könnten die so eingebunden sein, dass die mitgesichert werden

                ich hab enoch danach gesucht - da gibt es schon einiges bei proxmox - vielleicht ist da ein problem

                https://forum.proxmox.com/threads/backup-too-large-includes-free-space.75308/
                https://pve.proxmox.com/wiki/Shrink_Qcow2_Disk_Files
                https://forum.proxmox.com/threads/vzdump-backup-size-too-big.23511/

                crunchipC Abwesend
                crunchipC Abwesend
                crunchip
                Forum Testing Most Active Developer
                schrieb am zuletzt editiert von
                #90

                @liv-in-sky das könnte eine Möglichkeit sein.

                umgestiegen von Proxmox auf Unraid

                1 Antwort Letzte Antwort
                1
                • liv-in-skyL liv-in-sky

                  @crunchip was ich nicht verstehe - gesamt ist auf der root partition 4.76 GB - backup ist 11 GB groß - dann muss doch noch etwas anders dazu-gebackupt werden - ein volume oder so - das kann doch nicht in der vm sein ?

                  ich habe alle festplatten in proxmox eingebunden und nutze moint points - diese werden nicht mit gesichert

                  wieviel datenmenge ist den auf den usb sticks - ist da einer mit 5 GB - könnten die so eingebunden sein, dass die mitgesichert werden

                  ich hab enoch danach gesucht - da gibt es schon einiges bei proxmox - vielleicht ist da ein problem

                  https://forum.proxmox.com/threads/backup-too-large-includes-free-space.75308/
                  https://pve.proxmox.com/wiki/Shrink_Qcow2_Disk_Files
                  https://forum.proxmox.com/threads/vzdump-backup-size-too-big.23511/

                  crunchipC Abwesend
                  crunchipC Abwesend
                  crunchip
                  Forum Testing Most Active Developer
                  schrieb am zuletzt editiert von
                  #91

                  @liv-in-sky sagte in Backup VM-iobroker in proxmox steigt tägl. um ca. 0,5 GB?:

                  wieviel datenmenge ist den auf den usb sticks - ist da einer mit 5 GB - könnten die so eingebunden sein, dass die mitgesichert werden

                  Die Sticks hängen ja direkt in Proxmox, nicht in der VM.

                  umgestiegen von Proxmox auf Unraid

                  liv-in-skyL 1 Antwort Letzte Antwort
                  1
                  • crunchipC crunchip

                    @liv-in-sky sagte in Backup VM-iobroker in proxmox steigt tägl. um ca. 0,5 GB?:

                    wieviel datenmenge ist den auf den usb sticks - ist da einer mit 5 GB - könnten die so eingebunden sein, dass die mitgesichert werden

                    Die Sticks hängen ja direkt in Proxmox, nicht in der VM.

                    liv-in-skyL Offline
                    liv-in-skyL Offline
                    liv-in-sky
                    schrieb am zuletzt editiert von
                    #92

                    @crunchip

                    deshalb wundert mich ja, wo die 11-12GB herkommen sollen - der df -h befehl zeigt ja auch keine anderen mounts an, die da reinspielen können

                    nach einem gelösten Thread wäre es sinnvoll dies in der Überschrift des ersten Posts einzutragen [gelöst]-... Bitte benutzt das Voting rechts unten im Beitrag wenn er euch geholfen hat. Forum-Tools: PicPick https://picpick.app/en/download/ und ScreenToGif https://www.screentogif.com/downloads.html

                    1 Antwort Letzte Antwort
                    1
                    • liv-in-skyL liv-in-sky

                      @crunchip was ich nicht verstehe - gesamt ist auf der root partition 4.76 GB - backup ist 11 GB groß - dann muss doch noch etwas anders dazu-gebackupt werden - ein volume oder so - das kann doch nicht in der vm sein ?

                      ich habe alle festplatten in proxmox eingebunden und nutze moint points - diese werden nicht mit gesichert

                      wieviel datenmenge ist den auf den usb sticks - ist da einer mit 5 GB - könnten die so eingebunden sein, dass die mitgesichert werden

                      ich hab enoch danach gesucht - da gibt es schon einiges bei proxmox - vielleicht ist da ein problem

                      https://forum.proxmox.com/threads/backup-too-large-includes-free-space.75308/
                      https://pve.proxmox.com/wiki/Shrink_Qcow2_Disk_Files
                      https://forum.proxmox.com/threads/vzdump-backup-size-too-big.23511/

                      G Offline
                      G Offline
                      GOETSCHHOFER
                      schrieb am zuletzt editiert von
                      #93

                      @liv-in-sky said in Backup VM-iobroker in proxmox steigt tägl. um ca. 0,5 GB?:

                      @crunchip was ich nicht verstehe - gesamt ist auf der root partition 4.76 GB - backup ist 11 GB groß - dann muss doch noch etwas anders dazu-gebackupt werden - ein volume oder so - das kann doch nicht in der vm sein ?

                      ich habe alle festplatten in proxmox eingebunden und nutze moint points - diese werden nicht mit gesichert

                      wieviel datenmenge ist den auf den usb sticks - ist da einer mit 5 GB - könnten die so eingebunden sein, dass die mitgesichert werden

                      ich hab enoch danach gesucht - da gibt es schon einiges bei proxmox - vielleicht ist da ein problem

                      https://forum.proxmox.com/threads/backup-too-large-includes-free-space.75308/
                      https://pve.proxmox.com/wiki/Shrink_Qcow2_Disk_Files
                      https://forum.proxmox.com/threads/vzdump-backup-size-too-big.23511/

                      @crunchip @live-in-sky
                      Danke an euch beide für die Infos, werde mir die Links anschauen.

                      1 Antwort Letzte Antwort
                      0
                      • liv-in-skyL liv-in-sky

                        @crunchip was ich nicht verstehe - gesamt ist auf der root partition 4.76 GB - backup ist 11 GB groß - dann muss doch noch etwas anders dazu-gebackupt werden - ein volume oder so - das kann doch nicht in der vm sein ?

                        ich habe alle festplatten in proxmox eingebunden und nutze moint points - diese werden nicht mit gesichert

                        wieviel datenmenge ist den auf den usb sticks - ist da einer mit 5 GB - könnten die so eingebunden sein, dass die mitgesichert werden

                        ich hab enoch danach gesucht - da gibt es schon einiges bei proxmox - vielleicht ist da ein problem

                        https://forum.proxmox.com/threads/backup-too-large-includes-free-space.75308/
                        https://pve.proxmox.com/wiki/Shrink_Qcow2_Disk_Files
                        https://forum.proxmox.com/threads/vzdump-backup-size-too-big.23511/

                        G Offline
                        G Offline
                        GOETSCHHOFER
                        schrieb am zuletzt editiert von
                        #94

                        @liv-in-sky said in Backup VM-iobroker in proxmox steigt tägl. um ca. 0,5 GB?:

                        @crunchip was ich nicht verstehe - gesamt ist auf der root partition 4.76 GB - backup ist 11 GB groß - dann muss doch noch etwas anders dazu-gebackupt werden - ein volume oder so - das kann doch nicht in der vm sein ?

                        ich habe alle festplatten in proxmox eingebunden und nutze moint points - diese werden nicht mit gesichert

                        wieviel datenmenge ist den auf den usb sticks - ist da einer mit 5 GB - könnten die so eingebunden sein, dass die mitgesichert werden

                        ich hab enoch danach gesucht - da gibt es schon einiges bei proxmox - vielleicht ist da ein problem

                        https://forum.proxmox.com/threads/backup-too-large-includes-free-space.75308/
                        https://pve.proxmox.com/wiki/Shrink_Qcow2_Disk_Files
                        https://forum.proxmox.com/threads/vzdump-backup-size-too-big.23511/

                        @liv-in-sky @crunchip
                        Hier wird das gleiche Problem behandelt, welches ich habe.
                        https://forum.proxmox.com/threads/backup-too-large-includes-free-space.75308/
                        Was ist hier mit discard gemeint ? Harddisk = Storage ?, check discard ?


                        05de2c26-1920-422f-9d48-0b183d20d564-image.png


                        7c4432ab-c1ba-4925-89e9-7e29a826a68a-image.png


                        e53206d0-337d-4c77-bd27-730d85be7c6d-image.png

                        Hier ist 5 eingetragen, die letzten 5 backups behalten. Könnte eventuell ein Fehleintrag von mir sein, welchen ich irrtümlich hier anstatt bei den USB-Sticks eintragen wollte ?
                        Gibt dies einen Sinn hier etwas einzutragen ?


                        755e160a-6f25-4894-94ec-7f9d27bff6c2-image.png

                        Danke

                        HomoranH 1 Antwort Letzte Antwort
                        0
                        • G GOETSCHHOFER

                          @liv-in-sky said in Backup VM-iobroker in proxmox steigt tägl. um ca. 0,5 GB?:

                          @crunchip was ich nicht verstehe - gesamt ist auf der root partition 4.76 GB - backup ist 11 GB groß - dann muss doch noch etwas anders dazu-gebackupt werden - ein volume oder so - das kann doch nicht in der vm sein ?

                          ich habe alle festplatten in proxmox eingebunden und nutze moint points - diese werden nicht mit gesichert

                          wieviel datenmenge ist den auf den usb sticks - ist da einer mit 5 GB - könnten die so eingebunden sein, dass die mitgesichert werden

                          ich hab enoch danach gesucht - da gibt es schon einiges bei proxmox - vielleicht ist da ein problem

                          https://forum.proxmox.com/threads/backup-too-large-includes-free-space.75308/
                          https://pve.proxmox.com/wiki/Shrink_Qcow2_Disk_Files
                          https://forum.proxmox.com/threads/vzdump-backup-size-too-big.23511/

                          @liv-in-sky @crunchip
                          Hier wird das gleiche Problem behandelt, welches ich habe.
                          https://forum.proxmox.com/threads/backup-too-large-includes-free-space.75308/
                          Was ist hier mit discard gemeint ? Harddisk = Storage ?, check discard ?


                          05de2c26-1920-422f-9d48-0b183d20d564-image.png


                          7c4432ab-c1ba-4925-89e9-7e29a826a68a-image.png


                          e53206d0-337d-4c77-bd27-730d85be7c6d-image.png

                          Hier ist 5 eingetragen, die letzten 5 backups behalten. Könnte eventuell ein Fehleintrag von mir sein, welchen ich irrtümlich hier anstatt bei den USB-Sticks eintragen wollte ?
                          Gibt dies einen Sinn hier etwas einzutragen ?


                          755e160a-6f25-4894-94ec-7f9d27bff6c2-image.png

                          Danke

                          HomoranH Nicht stören
                          HomoranH Nicht stören
                          Homoran
                          Global Moderator Administrators
                          schrieb am zuletzt editiert von
                          #95

                          @goetschhofer sagte in Backup VM-iobroker in proxmox steigt tägl. um ca. 0,5 GB?:

                          Was ist hier mit discard gemeint ? Harddisk = Storage ?, check discard ?

                          discard ist Wegwerfen - also wahrscheinlich sollst du den Mülleimer prüfen, ob da noch was drin ist

                          kein Support per PN! - Fragen im Forum stellen -
                          Benutzt das Voting rechts unten im Beitrag wenn er euch geholfen hat.
                          Das Forum freut sich über eine Spende. Benutzt dazu den Spendenbutton oben rechts. Danke!
                          der Installationsfixer: curl -fsL https://iobroker.net/fix.sh | bash -

                          G 2 Antworten Letzte Antwort
                          1
                          • HomoranH Homoran

                            @goetschhofer sagte in Backup VM-iobroker in proxmox steigt tägl. um ca. 0,5 GB?:

                            Was ist hier mit discard gemeint ? Harddisk = Storage ?, check discard ?

                            discard ist Wegwerfen - also wahrscheinlich sollst du den Mülleimer prüfen, ob da noch was drin ist

                            G Offline
                            G Offline
                            GOETSCHHOFER
                            schrieb am zuletzt editiert von
                            #96

                            @crunchip @liv-in-sky

                            Habe diese große Datei in proxmox in folgendem Verzeichnis gefunden: /var/lib/


                            bb3637f9-3051-4a1f-a1ed-0a9f3d2e9c01-image.png


                            ab7cf2bc-eee2-4b3f-af83-0d1ddc4f55f3-image.png

                            liv-in-skyL 1 Antwort Letzte Antwort
                            0
                            • HomoranH Homoran

                              @goetschhofer sagte in Backup VM-iobroker in proxmox steigt tägl. um ca. 0,5 GB?:

                              Was ist hier mit discard gemeint ? Harddisk = Storage ?, check discard ?

                              discard ist Wegwerfen - also wahrscheinlich sollst du den Mülleimer prüfen, ob da noch was drin ist

                              G Offline
                              G Offline
                              GOETSCHHOFER
                              schrieb am zuletzt editiert von
                              #97

                              @homoran said in Backup VM-iobroker in proxmox steigt tägl. um ca. 0,5 GB?:

                              @goetschhofer sagte in Backup VM-iobroker in proxmox steigt tägl. um ca. 0,5 GB?:

                              Was ist hier mit discard gemeint ? Harddisk = Storage ?, check discard ?

                              discard ist Wegwerfen - also wahrscheinlich sollst du den Mülleimer prüfen, ob da noch was drin ist

                              Gibt es in proxmox einen eigenen Mülleimer ? 🤔

                              liv-in-skyL 2 Antworten Letzte Antwort
                              0
                              • G GOETSCHHOFER

                                @homoran said in Backup VM-iobroker in proxmox steigt tägl. um ca. 0,5 GB?:

                                @goetschhofer sagte in Backup VM-iobroker in proxmox steigt tägl. um ca. 0,5 GB?:

                                Was ist hier mit discard gemeint ? Harddisk = Storage ?, check discard ?

                                discard ist Wegwerfen - also wahrscheinlich sollst du den Mülleimer prüfen, ob da noch was drin ist

                                Gibt es in proxmox einen eigenen Mülleimer ? 🤔

                                liv-in-skyL Offline
                                liv-in-skyL Offline
                                liv-in-sky
                                schrieb am zuletzt editiert von
                                #98

                                @goetschhofer

                                sei richtig vorsichtig - nicht das du was wichtiges löscht !!!!!!!

                                nach einem gelösten Thread wäre es sinnvoll dies in der Überschrift des ersten Posts einzutragen [gelöst]-... Bitte benutzt das Voting rechts unten im Beitrag wenn er euch geholfen hat. Forum-Tools: PicPick https://picpick.app/en/download/ und ScreenToGif https://www.screentogif.com/downloads.html

                                1 Antwort Letzte Antwort
                                1
                                • G GOETSCHHOFER

                                  @homoran said in Backup VM-iobroker in proxmox steigt tägl. um ca. 0,5 GB?:

                                  @goetschhofer sagte in Backup VM-iobroker in proxmox steigt tägl. um ca. 0,5 GB?:

                                  Was ist hier mit discard gemeint ? Harddisk = Storage ?, check discard ?

                                  discard ist Wegwerfen - also wahrscheinlich sollst du den Mülleimer prüfen, ob da noch was drin ist

                                  Gibt es in proxmox einen eigenen Mülleimer ? 🤔

                                  liv-in-skyL Offline
                                  liv-in-skyL Offline
                                  liv-in-sky
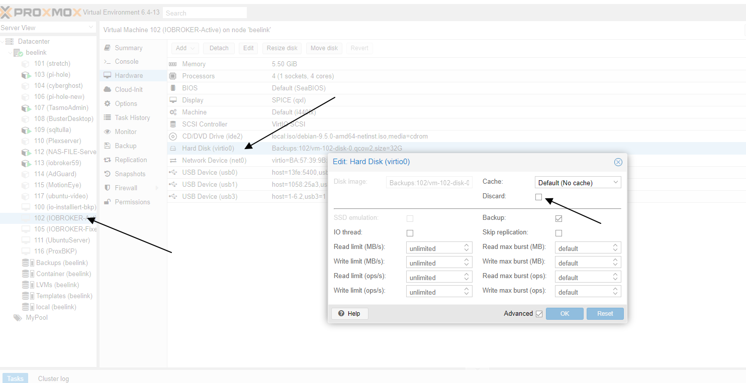
                                  schrieb am zuletzt editiert von
                                  #99

                                  @goetschhofer

                                  du must di vm anklicken und dort gibt es unter hardware das discard

                                  Image 3.png

                                  nach einem gelösten Thread wäre es sinnvoll dies in der Überschrift des ersten Posts einzutragen [gelöst]-... Bitte benutzt das Voting rechts unten im Beitrag wenn er euch geholfen hat. Forum-Tools: PicPick https://picpick.app/en/download/ und ScreenToGif https://www.screentogif.com/downloads.html

                                  G liv-in-skyL 2 Antworten Letzte Antwort
                                  1
                                  • G GOETSCHHOFER

                                    @crunchip @liv-in-sky

                                    Habe diese große Datei in proxmox in folgendem Verzeichnis gefunden: /var/lib/


                                    bb3637f9-3051-4a1f-a1ed-0a9f3d2e9c01-image.png


                                    ab7cf2bc-eee2-4b3f-af83-0d1ddc4f55f3-image.png

                                    liv-in-skyL Offline
                                    liv-in-skyL Offline
                                    liv-in-sky
                                    schrieb am zuletzt editiert von liv-in-sky
                                    #100

                                    @goetschhofer sagte in Backup VM-iobroker in proxmox steigt tägl. um ca. 0,5 GB?:

                                    da sind deine templates und images drin - die haben keinen einfluss auf ein backup einer VM

                                    @goetschhofer sagte in Backup VM-iobroker in proxmox steigt tägl. um ca. 0,5 GB?:

                                    @crunchip @liv-in-sky

                                    Habe diese große Datei in proxmox in folgendem Verzeichnis gefunden: /var/lib/


                                    bb3637f9-3051-4a1f-a1ed-0a9f3d2e9c01-image.png


                                    ab7cf2bc-eee2-4b3f-af83-0d1ddc4f55f3-image.png

                                    nach einem gelösten Thread wäre es sinnvoll dies in der Überschrift des ersten Posts einzutragen [gelöst]-... Bitte benutzt das Voting rechts unten im Beitrag wenn er euch geholfen hat. Forum-Tools: PicPick https://picpick.app/en/download/ und ScreenToGif https://www.screentogif.com/downloads.html

                                    1 Antwort Letzte Antwort
                                    1
                                    • liv-in-skyL liv-in-sky

                                      @goetschhofer

                                      du must di vm anklicken und dort gibt es unter hardware das discard

                                      Image 3.png

                                      G Offline
                                      G Offline
                                      GOETSCHHOFER
                                      schrieb am zuletzt editiert von
                                      #101

                                      @liv-in-sky said in Backup VM-iobroker in proxmox steigt tägl. um ca. 0,5 GB?:

                                      @goetschhofer

                                      du must di vm anklicken und dort gibt es unter hardware das discard

                                      Image 3.png

                                      In der VM-100-iobroker unter Hardware finde ich keinen Punkt mit backup ?


                                      3851e367-c979-4d95-9d2f-e9e7c7e56858-image.png

                                      liv-in-skyL 1 Antwort Letzte Antwort
                                      0
                                      • liv-in-skyL liv-in-sky

                                        @goetschhofer

                                        du must di vm anklicken und dort gibt es unter hardware das discard

                                        Image 3.png

                                        liv-in-skyL Offline
                                        liv-in-skyL Offline
                                        liv-in-sky
                                        schrieb am zuletzt editiert von
                                        #102

                                        @liv-in-sky sagte in Backup VM-iobroker in proxmox steigt tägl. um ca. 0,5 GB?:

                                        @goetschhofer

                                        du must di vm anklicken und dort gibt es unter hardware das discard

                                        Image 3.png

                                        dann die vm neustarten und zum test, die vm backupen - in der proxmox webpage

                                        evtl muss dann noch ein file geändert werden - da war sich der verfasser nicht sicher - also erstmal backupen und schauen, wie groß das file wird

                                        nach einem gelösten Thread wäre es sinnvoll dies in der Überschrift des ersten Posts einzutragen [gelöst]-... Bitte benutzt das Voting rechts unten im Beitrag wenn er euch geholfen hat. Forum-Tools: PicPick https://picpick.app/en/download/ und ScreenToGif https://www.screentogif.com/downloads.html

                                        G 1 Antwort Letzte Antwort
                                        1
                                        • G GOETSCHHOFER

                                          @liv-in-sky said in Backup VM-iobroker in proxmox steigt tägl. um ca. 0,5 GB?:

                                          @goetschhofer

                                          du must di vm anklicken und dort gibt es unter hardware das discard

                                          Image 3.png

                                          In der VM-100-iobroker unter Hardware finde ich keinen Punkt mit backup ?


                                          3851e367-c979-4d95-9d2f-e9e7c7e56858-image.png

                                          liv-in-skyL Offline
                                          liv-in-skyL Offline
                                          liv-in-sky
                                          schrieb am zuletzt editiert von
                                          #103

                                          @goetschhofer sagte in Backup VM-iobroker in proxmox steigt tägl. um ca. 0,5 GB?:

                                          @liv-in-sky said in Backup VM-iobroker in proxmox steigt tägl. um ca. 0,5 GB?:

                                          @goetschhofer

                                          du must di vm anklicken und dort gibt es unter hardware das discard

                                          Image 3.png

                                          In der VM-100-iobroker unter Hardware finde ich keinen Punkt mit backup ?


                                          3851e367-c979-4d95-9d2f-e9e7c7e56858-image.png

                                          was ist unter laufwerk ?

                                          nach einem gelösten Thread wäre es sinnvoll dies in der Überschrift des ersten Posts einzutragen [gelöst]-... Bitte benutzt das Voting rechts unten im Beitrag wenn er euch geholfen hat. Forum-Tools: PicPick https://picpick.app/en/download/ und ScreenToGif https://www.screentogif.com/downloads.html

                                          G 1 Antwort Letzte Antwort
                                          1

                                          Hey! Du scheinst an dieser Unterhaltung interessiert zu sein, hast aber noch kein Konto.

                                          Hast du es satt, bei jedem Besuch durch die gleichen Beiträge zu scrollen? Wenn du dich für ein Konto anmeldest, kommst du immer genau dorthin zurück, wo du zuvor warst, und kannst dich über neue Antworten benachrichtigen lassen (entweder per E-Mail oder Push-Benachrichtigung). Du kannst auch Lesezeichen speichern und Beiträge positiv bewerten, um anderen Community-Mitgliedern deine Wertschätzung zu zeigen.

                                          Mit deinem Input könnte dieser Beitrag noch besser werden 💗

                                          Registrieren Anmelden
                                          Antworten
                                          • In einem neuen Thema antworten
                                          Anmelden zum Antworten
                                          • Älteste zuerst
                                          • Neuste zuerst
                                          • Meiste Stimmen


                                          Support us

                                          ioBroker
                                          Community Adapters
                                          Donate
                                          FAQ Cloud / IOT
                                          HowTo: Node.js-Update
                                          HowTo: Backup/Restore
                                          Downloads
                                          BLOG

                                          409

                                          Online

                                          32.9k

                                          Benutzer

                                          83.1k

                                          Themen

                                          1.3m

                                          Beiträge
                                          Community
                                          Impressum | Datenschutz-Bestimmungen | Nutzungsbedingungen | Einwilligungseinstellungen
                                          ioBroker Community 2014-2025
                                          logo
                                          • Anmelden

                                          • Du hast noch kein Konto? Registrieren

                                          • Anmelden oder registrieren, um zu suchen
                                          • Erster Beitrag
                                            Letzter Beitrag
                                          0
                                          • Home
                                          • Aktuell
                                          • Tags
                                          • Ungelesen 0
                                          • Kategorien
                                          • Unreplied
                                          • Beliebt
                                          • GitHub
                                          • Docu
                                          • Hilfe