NEWS
LOGO!8 Steuerungsproblem
-
@lucky51179 Der V2.0 sollte im S7 Adapter als DB1 2.0 eingegeben sein so wie bei meinem Beispiel. Einen Netzwerkausgang der LOGO kannst du nicht mit Iobroker steuern sondern nur lesen.
Zum Steuern verwende ich Netzwerkeingänge z.b. V0.0 die sind im Adapter dann auf R/W und WP gesetzt.

@mane444 Wie sieht das dann bei deiner Siemens Logo der Netzwerkeingang aus ? bitte am besten mit bild
-
@mane444 Wie sieht das dann bei deiner Siemens Logo der Netzwerkeingang aus ? bitte am besten mit bild
@lucky51179 zum Beispiel so

Tast Signal vom Hardwaretaster I1 oder Puls vom Netzwerkeingang schalten Licht ein. -
@lucky51179 zum Beispiel so

Tast Signal vom Hardwaretaster I1 oder Puls vom Netzwerkeingang schalten Licht ein.@mane444 ja so sieht es bi mir auch aus wie schaut der NI1 V0.0 aus in der Siemens zum starten ? bei mir wäre es der V10.0
-
@mane444 ja so sieht es bi mir auch aus wie schaut der NI1 V0.0 aus in der Siemens zum starten ? bei mir wäre es der V10.0
@lucky51179 Verstehe die Frage nicht ganz, im Bild ist dargestellt wie das in der Logo ausschaut. Die Einstellung vom S7 Adapter für den V0.0 hab ich schon gezeigt. Bei dir wärs dann der DB1 10 0 sollte dann so aussehen.

-
@lucky51179 Verstehe die Frage nicht ganz, im Bild ist dargestellt wie das in der Logo ausschaut. Die Einstellung vom S7 Adapter für den V0.0 hab ich schon gezeigt. Bei dir wärs dann der DB1 10 0 sollte dann so aussehen.

@mane444 Top jetzt läufts super.
- Jetzt hätte zwei Temperatur Sensoren AM1 und AM2 kann man diese auch anzeigen lassen ?
-
@mane444 Top jetzt läufts super.
- Jetzt hätte zwei Temperatur Sensoren AM1 und AM2 kann man diese auch anzeigen lassen ?
@lucky51179 AM1 sollte DB1 1118 sein. Die Adressen der Logo kannst du auch hier sehen. https://www.symcon.de/service/dokumentation/modulreferenz/sps-siemens-vipa-logo/logovmadressen/#Logo_8_Analoge_Merker_Word
-
@mane444 Danke, nachdem ich diese hatte fand ich den Zusammenhang raus jetzt bin ich wieder einen Schritt weiter.
- jetzt möchte ich die Zeitschaltuhr in die VIS bringen sowie eine Temperaturregelung hat jemand Ansätze oder Ideen. ?
-
@mane444 Danke, nachdem ich diese hatte fand ich den Zusammenhang raus jetzt bin ich wieder einen Schritt weiter.
- jetzt möchte ich die Zeitschaltuhr in die VIS bringen sowie eine Temperaturregelung hat jemand Ansätze oder Ideen. ?
@lucky51179 Hi das wäre mir zu kompliziert. Ich würde den Adapter Time switch verwenden und damit vom Iobroker aus die Zeitsteuerung laufen lassen.
https://github.com/walli545/ioBroker.time-switch/blob/master/README.md -
Hallo Zusammen,
ich möchte das Thema hier gerne noch mal aufgreifen.
Dank der zahlreichen Beiträge hier, habe ich den S7-Adapter (Logo) erst einmal grundsätzlich zum Laufen gebracht. Die Kommunikation mit der Logo_8 klappt jetzt!
Vielen Dank dafür... :-)Jetzt habe ich aber auch das Problem, dass ich lediglich Daten aus meiner Logo8 lesen kann
und keine Werte schreiben. Die hier gezeigten Screenshots unterscheiden sich leider von meiner aktuellen Ansicht der Adapterkonfiguration. Ich finde einfach bei mir nicht die Stelle, an der die Schreibberechtigung für die eingerichteten Werte gesetzt werden kann.
Die Häkchen für poll, r/w und wp sind bei mir nicht (mehr) vorhanden! :-o
Übersehe ich einfach eine Kleingkeit, oder sollten ehemalige S5-Programmierer lieber die
Finger von so einem "neumodischen" Kram lassen...??? ;-)
Ich verzweifele gerade etwas! :-( -
Hallo Zusammen,
ich möchte das Thema hier gerne noch mal aufgreifen.
Dank der zahlreichen Beiträge hier, habe ich den S7-Adapter (Logo) erst einmal grundsätzlich zum Laufen gebracht. Die Kommunikation mit der Logo_8 klappt jetzt!
Vielen Dank dafür... :-)Jetzt habe ich aber auch das Problem, dass ich lediglich Daten aus meiner Logo8 lesen kann
und keine Werte schreiben. Die hier gezeigten Screenshots unterscheiden sich leider von meiner aktuellen Ansicht der Adapterkonfiguration. Ich finde einfach bei mir nicht die Stelle, an der die Schreibberechtigung für die eingerichteten Werte gesetzt werden kann.
Die Häkchen für poll, r/w und wp sind bei mir nicht (mehr) vorhanden! :-o
Übersehe ich einfach eine Kleingkeit, oder sollten ehemalige S5-Programmierer lieber die
Finger von so einem "neumodischen" Kram lassen...??? ;-)
Ich verzweifele gerade etwas! :-(@taztaz Hallo,
bei mir sind die Häkchen seit einen der letzten Updates auch nicht mehr da. Ich habe da auch schon lange nichts mehr geändert. Ich hab hier mal das RAW von einem Datenpunkt der in die Logo schreibt.
Vielleicht kannst du damit was anfangen.{ "type": "state", "common": { "name": "Ein_KG_Flur", "role": "button", "type": "boolean", "unit": "", "read": true, "write": true }, "native": { "cat": "db", "type": "BOOL", "db": "DB1", "dbId": 1, "address": 1, "offsetBit": 0, "rw": true, "wp": true, "len": "" }, "from": "system.adapter.s7.0", "user": "system.user.admin", "ts": 1633012393421, "_id": "s7.0.DBs.DB1.V1_0", "acl": { "object": 1636, "state": 1636, "owner": "system.user.admin", "ownerGroup": "system.group.administrator" } } -
Hallo Zusammen,
ich möchte das Thema hier gerne noch mal aufgreifen.
Dank der zahlreichen Beiträge hier, habe ich den S7-Adapter (Logo) erst einmal grundsätzlich zum Laufen gebracht. Die Kommunikation mit der Logo_8 klappt jetzt!
Vielen Dank dafür... :-)Jetzt habe ich aber auch das Problem, dass ich lediglich Daten aus meiner Logo8 lesen kann
und keine Werte schreiben. Die hier gezeigten Screenshots unterscheiden sich leider von meiner aktuellen Ansicht der Adapterkonfiguration. Ich finde einfach bei mir nicht die Stelle, an der die Schreibberechtigung für die eingerichteten Werte gesetzt werden kann.
Die Häkchen für poll, r/w und wp sind bei mir nicht (mehr) vorhanden! :-o
Übersehe ich einfach eine Kleingkeit, oder sollten ehemalige S5-Programmierer lieber die
Finger von so einem "neumodischen" Kram lassen...??? ;-)
Ich verzweifele gerade etwas! :-( -
Servus zusammen,
versuche gerade einen Analogen Netzwerkeingang der Logo vom ioBroker zu beschreiben. Der S7 Adapter ist installiert und ich sehe im ioBroker Analogwerte der Logo. Verbindung sollte demnach funktionieren. Nur anders rum funktioniert das irgendwie nicht.
Das wäre die Config im S7 Adapter.

Laut LOGO Netzwerkliste ist der NAI1 -> DB1.1262 und der NAI2 -> DB1.1264

Auf die beiden Netzwerkeingänge schreibe ich über Blockly testweise den SOC Wert von meinem PV Akkurack.

Analogmerker AM2 und Ausgang Q1 wird von der Logo richtig übertragen.

Im Logo Programm wird der NAI1 auf AM3 und NAI2 auf den AM4 gelegt. Macht keinen Unterschied ob ein Analogverstärker verwendet wird. Bekomme immer 310 (%) angezeigt.

Kann mir von Euch jemand helfen?
-
Die Adressen dürfen nicht gleich sein,NAI1- VW0 / NAI2-VW0!
Ich mache es so.
Im S7-Adapter benutze ich die vergebenen Adressen des internen Variablen Speichers.

Objekte und Blockly.


Du musst darauf achten, dass es keine Adressüberschneidungen gibt.
-
Servus Hartmut,
merci für Deine Rückmeldung.
Dein Vorgehen habe ich gerade probiert. Funktioniert leider auch nicht direkt mit dem Wert Akkurack SOC aus dem Wechselrichter.
Hab jetzt mal testweise eine eigene Variable im userdataordner erstellt. Diese Variable beschreibe ich über Blockly mit dem SOC Wert vom Wechselrichter.
Jetzt funktioniert es. Anscheinend kann ich die Werte direkt aus dem Umrichter nicht dafür nutzen. Versteh ich zwar nicht ganz aber wenn es so klappt soll mir das auch recht sein! Suuuuuuper, ich freu mich! -
Servus Hartmut,
merci für Deine Rückmeldung.
Dein Vorgehen habe ich gerade probiert. Funktioniert leider auch nicht direkt mit dem Wert Akkurack SOC aus dem Wechselrichter.
Hab jetzt mal testweise eine eigene Variable im userdataordner erstellt. Diese Variable beschreibe ich über Blockly mit dem SOC Wert vom Wechselrichter.
Jetzt funktioniert es. Anscheinend kann ich die Werte direkt aus dem Umrichter nicht dafür nutzen. Versteh ich zwar nicht ganz aber wenn es so klappt soll mir das auch recht sein! Suuuuuuper, ich freu mich!@flotec79 sagte in LOGO!8 Steuerungsproblem:
Funktioniert leider auch nicht
hast du auch überall steuere genommen, wo du steuern willst, und akrualisiete, wo nur der Wert reingeschrieben wird?
sind die Typen überall passend?
Ansonsten immer alles zeigen!
-
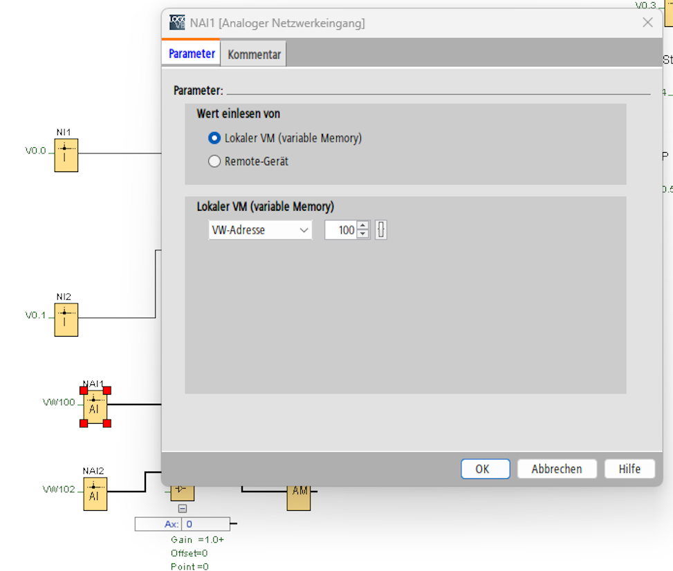
Servus Homoran,
bin mir jetzt nicht mehr sicher aber ich glaube ich hatte vorhin aktualisiere drin stehen.
Aber selbst mit aktualisiere wurde der DB1.100 der Logo mit dem richtigen Wert beschrieben. Nur kam dieser nicht in der Steuerung an.Aktuell sieht es so aus. Das funktioniert!





Danke auch für Deine Infos!
-
Servus Homoran,
bin mir jetzt nicht mehr sicher aber ich glaube ich hatte vorhin aktualisiere drin stehen.
Aber selbst mit aktualisiere wurde der DB1.100 der Logo mit dem richtigen Wert beschrieben. Nur kam dieser nicht in der Steuerung an.Aktuell sieht es so aus. Das funktioniert!





Danke auch für Deine Infos!
@flotec79 sagte in LOGO!8 Steuerungsproblem:
Aber selbst mit aktualisiere wurde der DB1.100 der Logo mit dem richtigen Wert beschrieben
...aber eben nicht weitergeleitet!
Das passiert nur bei steuere (ack=false)der Wert müsste rot gewesen sein, jetzt sch2arz
Hey! Du scheinst an dieser Unterhaltung interessiert zu sein, hast aber noch kein Konto.
Hast du es satt, bei jedem Besuch durch die gleichen Beiträge zu scrollen? Wenn du dich für ein Konto anmeldest, kommst du immer genau dorthin zurück, wo du zuvor warst, und kannst dich über neue Antworten benachrichtigen lassen (entweder per E-Mail oder Push-Benachrichtigung). Du kannst auch Lesezeichen speichern und Beiträge positiv bewerten, um anderen Community-Mitgliedern deine Wertschätzung zu zeigen.
Mit deinem Input könnte dieser Beitrag noch besser werden 💗
Registrieren Anmelden


