NEWS
Test Adapter luxtronik2 v0.4.x
-
Ich kenn mich leider nicht mit den Docker Containern aus. Ich brauchte aber bei der RPi auch einige Versuche, über NPM und als Github Link, weiß grade nicht, welches nach min. 5 Versuchen kurz den installierten Adapter gezeigt hatte, damit ich die Instanz installieren konnte.
-
@schariez
Danke für die Antwort.Hab es jetzt mehrfach probiert aber er findet den Adapter einfach nicht.
Es werden aber viele andere Adapter gefunden über die NPM oder GITHUB Funktion.
Daher glaube ich nicht das es am Docker liegt, welcher im übrigen weniger Probleme macht als erwartet.Hat noch jemand eine Idee?
Gruß
Chriz -
Bitte aktualisiert schnellstmöglich auf die aktuellste Version 0.3.2.
Leider hat sich in der Vorversion ein Fehler eingeschlichen, der in gewissen Fällen unseren Sentry Server mit Anfragen überhäuft.
-
@chriz sagte in Test Adapter luxtronik2 v0.3.x:
Hat noch jemand eine Idee?
Grundsätzlich hat das ja nichts mit diesem Adapter zu tun, aber hier eine Bildanleitung (einfach 1, 2, 3 folgen):

Habe mir soeben einen neuen Docker Container gemacht und darin den Adapter installiert - funktioniert also einwandfrei.
-
@unclesam
Hi UncleSam,danke für den Post, funktioniert leider nicht

$ iobroker url iobroker.luxtronik2 --host f8b0bb8c6d11 --debug install iobroker.luxtronik2 NPM version: 6.14.14 npm install iobroker.luxtronik2 --prefix "/opt/iobroker" (System call) npm WARN typedoc@0.20.28 requires a peer of typescript@3.9.x || 4.0.x || 4.1.x but none is installed. You must install peer dependencies yourself. npm WARN typedoc@0.20.28 requires a peer of typescript@3.9.x || 4.0.x || 4.1.x but none is installed. You must install peer dependencies yourself. npm WARN optional SKIPPING OPTIONAL DEPENDENCY: fsevents@2.3.2 (node_modules/zigbee-herdsman-converters/node_modules/zigbee-herdsman/node_modules/fsevents): npm WARN notsup SKIPPING OPTIONAL DEPENDENCY: Unsupported platform for fsevents@2.3.2: wanted {"os":"darwin","arch":"any"} (current: {"os":"linux","arch":"x64"}) npm WARN optional SKIPPING OPTIONAL DEPENDENCY: osx-temperature-sensor@1.0.7 (node_modules/osx-temperature-sensor): npm WARN notsup SKIPPING OPTIONAL DEPENDENCY: Unsupported platform for osx-temperature-sensor@1.0.7: wanted {"os":"darwin","arch":"any"} (current: {"os":"linux","arch":"x64"}) npm WARN optional SKIPPING OPTIONAL DEPENDENCY: fsevents@2.3.2 (node_modules/fsevents): npm WARN notsup SKIPPING OPTIONAL DEPENDENCY: Unsupported platform for fsevents@2.3.2: wanted {"os":"darwin","arch":"any"} (current: {"os":"linux","arch":"x64"}) npm WARN optional SKIPPING OPTIONAL DEPENDENCY: fsevents@2.3.2 (node_modules/zigbee-herdsman-converters/node_modules/fsevents): npm WARN notsup SKIPPING OPTIONAL DEPENDENCY: Unsupported platform for fsevents@2.3.2: wanted {"os":"darwin","arch":"any"} (current: {"os":"linux","arch":"x64"}) npm WARN optional SKIPPING OPTIONAL DEPENDENCY: fsevents@2.3.2 (node_modules/zigbee-herdsman/node_modules/fsevents): npm WARN notsup SKIPPING OPTIONAL DEPENDENCY: Unsupported platform for fsevents@2.3.2: wanted {"os":"darwin","arch":"any"} (current: {"os":"linux","arch":"x64"}) + iobroker.luxtronik2@0.3.1updated 1 package in 12.553s 142 packages are looking for funding run `npm fund` for details upload [4] luxtronik2.admin /opt/iobroker/node_modules/iobroker.luxtronik2/admin/words.js words.js application/javascript upload [3] luxtronik2.admin /opt/iobroker/node_modules/iobroker.luxtronik2/admin/style.css style.css text/css upload [2] luxtronik2.admin /opt/iobroker/node_modules/iobroker.luxtronik2/admin/luxtronik2.png luxtronik2.png image/png upload [1] luxtronik2.admin /opt/iobroker/node_modules/iobroker.luxtronik2/admin/index_m.html index_m.html text/html upload [0] luxtronik2.admin /opt/iobroker/node_modules/iobroker.luxtronik2/admin/admin.d.ts admin.d.ts video/mp2t Process exited with code 0 -
@chriz Den Fehler hatte ich auch schon.
Was mir genützt hat, ist anstatt des Adapter-Namens einfach
<adaptername>@<versionsnummer>einzugeben. In diesem Fall:iobroker.luxtronik2@0.3.2.@foxriver76 oder @apollon77, ist es ein bekanntes Problem, dass sich neue Versionen (teilweise?) nicht über das Katzensymbol über bestehende Versionen installieren lassen?
-
@unclesam Meines Wissens nach erwartet das url Kommando tatsächlich eine Url. Evtl. ging es früher mehr oder minder zufällig (?), glaube @AlCalzone hat das parsing zuletzt angepasst.
Wenn du aber jemand auf die nächstmögliche Version (npm latest tag) updaten lassen möchtest, wieso benutzt du dann nicht im Custom Dialog "from npm"?
Edit: geht bei mir doch mit
iob url iobroker.luxtronik2. -
@foxriver76 sagte in Test Adapter luxtronik2 v0.3.x:
Wenn du aber jemand auf die nächstmögliche Version (npm latest tag) updaten lassen möchtest, wieso benutzt du dann nicht im Custom Dialog "from npm"?
Inzwischen (da der Adapter in Latest ist) wird das auch gehen, da hast du recht. Aber ich glaube die Bedingung für "from npm" ist doch, dass es im Latest drin ist, richtig?
-
Ich habe erst gestern
adapter@versionper "eigener URL" installiert. Das hat am Ende danniobroker url adapter@versionaufgerufen und funktioniert. -
@unclesam also der npm Befehl passt laut log perfekt. Ich hatte schon mal Fälle wo einzelne User line Alte Versionen von npm bekommen haben. Scheint manchmal an deren cdn zu klemmen. Ggf mit Versionsnummer machen.
-
Hi hat jemand zur Luxtronik schonmal eine hübsche Visu gemacht?
-
@UncleSam luxtronik2.0.parameters.deltaHeatingReduction könntest du den bitte auch als schreibend erstellen?
-
Ich habe soeben Version 0.4.0 freigegeben. Bitte testet sie und lasst mich wissen, ob die verschiedenen Issues nun behoben sind.
-
@unclesam mk1 wirft eine Menge Warnungen
Problem mit defrost ist bei mir noch vorhanden
-
@tbsjah Sorry, da hatte ich etwas vergessen (und ich kann es nicht testen, da ich im Urlaub bin).
Version 0.4.1 behebt diese Warnmeldungen und stellt die drei neuen Werte korrekt dar (sie sind aber nicht bearbeitbar).
-
Hi,
ich habe in letzter Zeit etwas Probleme mit meiner WP. Die geht leider immer wieder in die Störung. Um nicht ständig nachschauen zu müssen wollte ich mithilfe von diesem Adapter den aktuellen Betriebszustand auslesen.
Leider steht dort auch im Falle einer Störung immer "Heizbetrieb" bzw. "Heizen".
Oder schau ich auf einen falschen Wert? Hat jemand eine Idee wie ich mitbekommen kann, dass die WP ausgestiegen ist? -
@kvothe
da sind Fehler und Uhrzeit gelistet der letzten 5 Fehler

-
@tbsjah ok, danke. Schade, ich dachte ich kann einfach auf einen Zustand = "Störung" triggern. So muss ich mal schauen wie ich das mache.
-
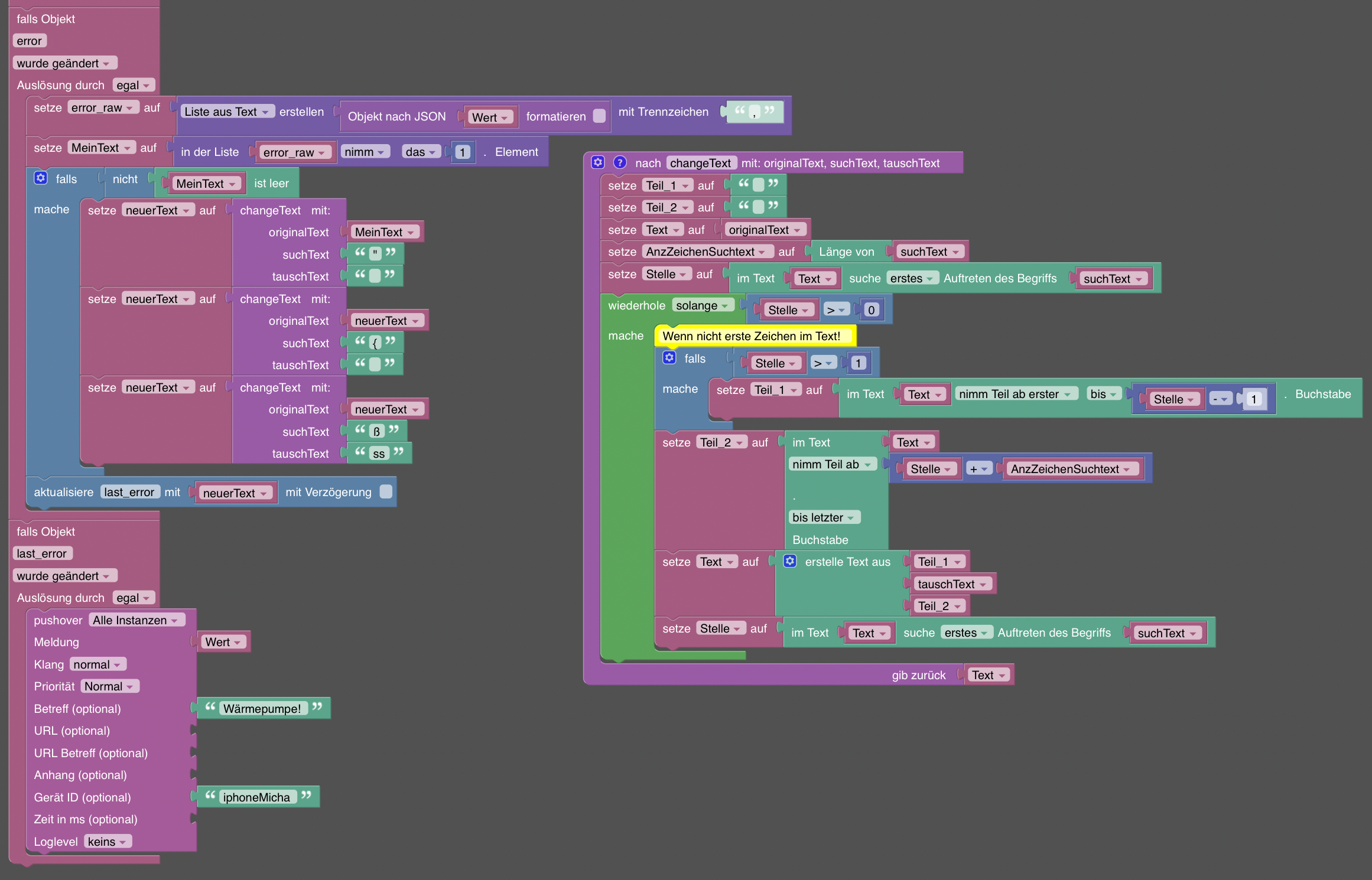
@kvothe Ich nutze zwar den Adapter nicht mehr, aber habe es bei mir so abgebildet:

Ich schreibe alle Fehler in eine Liste und lasse mir dann den letzten Fehler bei einer Änderung der Liste per pushover schicken, so dass ich eine Meldung bekomme sollte die WP einen Fehler haben.
Bei uns ist letztes Jahr ein Fühler kaputt gegangen und die Pumpe ging regelmäßig in die Störung und aktivierte die Zweitwärme.Es muss zusätzlich noch ein Datenpunkt für den letzten Fehler angelegt werden.
Die Vorlage bzw. der Hauptteil des Skripts kommt hier aus dem Forum und dient dem ersetzen von bestimmten Zeichen oder Buchstaben.
-
@tbsjah (und alle anderen), ich habe soeben die neuste luxtronik2 Library eingebunden.
Version 0.4.2 sollte somit deine / eure Fehler beheben.
Lasst mich bitte in den Kommentaren wissen, ob alles so tut, wie es sollte.