Weiter zum Inhalt
  • Home
  • Aktuell
  • Tags
  • 0 Ungelesen 0
  • Kategorien
  • Unreplied
  • Beliebt
  • GitHub
  • Docu
  • Hilfe
Skins
  • Hell
  • Brite
  • Cerulean
  • Cosmo
  • Flatly
  • Journal
  • Litera
  • Lumen
  • Lux
  • Materia
  • Minty
  • Morph
  • Pulse
  • Sandstone
  • Simplex
  • Sketchy
  • Spacelab
  • United
  • Yeti
  • Zephyr
  • Dunkel
  • Cyborg
  • Darkly
  • Quartz
  • Slate
  • Solar
  • Superhero
  • Vapor

  • Standard: (Kein Skin)
  • Kein Skin
Einklappen
ioBroker Logo

Community Forum

donate donate
  1. ioBroker Community Home
  2. Deutsch
  3. Skripten / Logik
  4. JavaScript
  5. [gelöst] Standort herausfiltern

NEWS

  • Monatsrückblick Januar/Februar 2026 ist online!
    BluefoxB
    Bluefox
    18
    1
    784

  • Jahresrückblick 2025 – unser neuer Blogbeitrag ist online! ✨
    BluefoxB
    Bluefox
    18
    1
    6.2k

  • Neuer Blogbeitrag: Monatsrückblick - Dezember 2025 🎄
    BluefoxB
    Bluefox
    13
    1
    1.5k

[gelöst] Standort herausfiltern

Geplant Angeheftet Gesperrt Verschoben JavaScript
11 Beiträge 5 Kommentatoren 743 Aufrufe 3 Beobachtet
  • Älteste zuerst
  • Neuste zuerst
  • Meiste Stimmen
Antworten
  • In einem neuen Thema antworten
Anmelden zum Antworten
Dieses Thema wurde gelöscht. Nur Nutzer mit entsprechenden Rechten können es sehen.
  • C Offline
    C Offline
    Chrille1507
    schrieb am zuletzt editiert von Chrille1507
    #1

    Liebes Forum,

    erneut muss ich um eure Hilfe bitten.
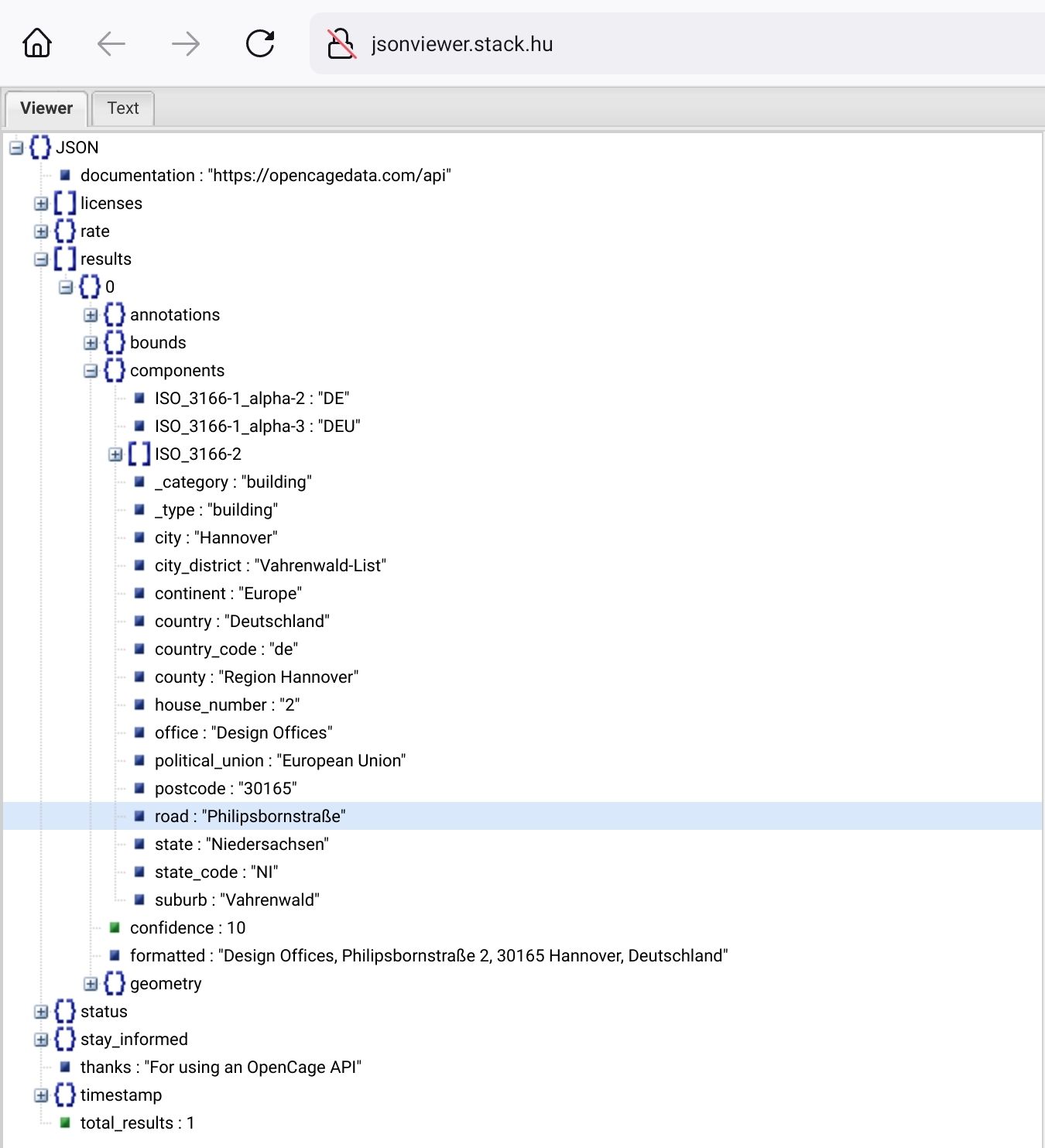
    Ich möchte OpenCage nutzen, um den Standort einzelner Personen darzustellen. Die Abfrage der Daten ist erst einmal kein Problem aber ich bin nicht in der Lage, gewisse Daten aus den JSON Response herauszufiltern.
    Könnt ihr mir bitte dabei helfen?

    Das JSON Response sieht so aus:

    {
      "documentation": "https://opencagedata.com/api",
      "licenses": [
        {
          "name": "see attribution guide",
          "url": "https://opencagedata.com/credits"
        }
      ],
      "rate": {
        "limit": 2500,
        "remaining": 2483,
        "reset": 1670284800
      },
      "results": [
        {
          "annotations": {
            "DMS": {
              "lat": "52° 23' 16.01880'' N",
              "lng": "9° 44' 0.38184'' E"
            },
            "MGRS": "32UND4991404423",
            "Maidenhead": "JO42uj83ab",
            "Mercator": {
              "x": 1083521.518,
              "y": 6836676.75
            },
            "OSM": {
              "edit_url": "https://www.openstreetmap.org/edit?node=9041448608#map=16/52.38778/9.73344",
              "note_url": "https://www.openstreetmap.org/note/new#map=16/52.38778/9.73344&layers=N",
              "url": "https://www.openstreetmap.org/?mlat=52.38778&mlon=9.73344#map=16/52.38778/9.73344"
            },
            "UN_M49": {
              "regions": {
                "DE": "276",
                "EUROPE": "150",
                "WESTERN_EUROPE": "155",
                "WORLD": "001"
              },
              "statistical_groupings": [
                "MEDC"
              ]
            },
            "callingcode": 49,
            "currency": {
              "alternate_symbols": [
    
              ],
              "decimal_mark": ",",
              "html_entity": "€",
              "iso_code": "EUR",
              "iso_numeric": "978",
              "name": "Euro",
              "smallest_denomination": 1,
              "subunit": "Cent",
              "subunit_to_unit": 100,
              "symbol": "€",
              "symbol_first": 0,
              "thousands_separator": "."
            },
            "flag": "🇩🇪",
            "geohash": "u1qfj2zsvwd6ntczum3r",
            "qibla": 131.65,
            "roadinfo": {
              "drive_on": "right",
              "road": "Philipsbornstraße",
              "speed_in": "km/h"
            },
            "sun": {
              "rise": {
                "apparent": 1670224440,
                "astronomical": 1670216940,
                "civil": 1670222040,
                "nautical": 1670219460
              },
              "set": {
                "apparent": 1670252940,
                "astronomical": 1670260440,
                "civil": 1670255340,
                "nautical": 1670257920
              }
            },
            "timezone": {
              "name": "Europe/Berlin",
              "now_in_dst": 0,
              "offset_sec": 3600,
              "offset_string": "+0100",
              "short_name": "CET"
            },
            "what3words": {
              "words": "wiege.abbiegen.bauwerke"
            }
          },
          "bounds": {
            "northeast": {
              "lat": 52.387833,
              "lng": 9.7334894
            },
            "southwest": {
              "lat": 52.387733,
              "lng": 9.7333894
            }
          },
          "components": {
            "ISO_3166-1_alpha-2": "DE",
            "ISO_3166-1_alpha-3": "DEU",
            "ISO_3166-2": [
              "DE-NI"
            ],
            "_category": "building",
            "_type": "building",
            "city": "Hannover",
            "city_district": "Vahrenwald-List",
            "continent": "Europe",
            "country": "Deutschland",
            "country_code": "de",
            "county": "Region Hannover",
            "house_number": "2",
            "office": "Design Offices",
            "political_union": "European Union",
            "postcode": "30165",
            "road": "Philipsbornstraße",
            "state": "Niedersachsen",
            "state_code": "NI",
            "suburb": "Vahrenwald"
          },
          "confidence": 10,
          "formatted": "Design Offices, Philipsbornstraße 2, 30165 Hannover, Deutschland",
          "geometry": {
            "lat": 52.387783,
            "lng": 9.7334394
          }
        }
      ],
      "status": {
        "code": 200,
        "message": "OK"
      },
      "stay_informed": {
        "blog": "https://blog.opencagedata.com",
        "twitter": "https://twitter.com/OpenCage"
      },
      "thanks": "For using an OpenCage API",
      "timestamp": {
        "created_http": "Mon, 05 Dec 2022 08:09:25 GMT",
        "created_unix": 1670227765
      },
      "total_results": 1
    }
    

    Für mich wären alle Informationen aus dem Bereich "Components" interessant. Leider gelingt es mir nicht, die Daten einzeln aufzuschlüsseln.

    arteckA liv-in-skyL paul53P 3 Antworten Letzte Antwort
    0
    • C Chrille1507

      Liebes Forum,

      erneut muss ich um eure Hilfe bitten.
      Ich möchte OpenCage nutzen, um den Standort einzelner Personen darzustellen. Die Abfrage der Daten ist erst einmal kein Problem aber ich bin nicht in der Lage, gewisse Daten aus den JSON Response herauszufiltern.
      Könnt ihr mir bitte dabei helfen?

      Das JSON Response sieht so aus:

      {
        "documentation": "https://opencagedata.com/api",
        "licenses": [
          {
            "name": "see attribution guide",
            "url": "https://opencagedata.com/credits"
          }
        ],
        "rate": {
          "limit": 2500,
          "remaining": 2483,
          "reset": 1670284800
        },
        "results": [
          {
            "annotations": {
              "DMS": {
                "lat": "52° 23' 16.01880'' N",
                "lng": "9° 44' 0.38184'' E"
              },
              "MGRS": "32UND4991404423",
              "Maidenhead": "JO42uj83ab",
              "Mercator": {
                "x": 1083521.518,
                "y": 6836676.75
              },
              "OSM": {
                "edit_url": "https://www.openstreetmap.org/edit?node=9041448608#map=16/52.38778/9.73344",
                "note_url": "https://www.openstreetmap.org/note/new#map=16/52.38778/9.73344&layers=N",
                "url": "https://www.openstreetmap.org/?mlat=52.38778&mlon=9.73344#map=16/52.38778/9.73344"
              },
              "UN_M49": {
                "regions": {
                  "DE": "276",
                  "EUROPE": "150",
                  "WESTERN_EUROPE": "155",
                  "WORLD": "001"
                },
                "statistical_groupings": [
                  "MEDC"
                ]
              },
              "callingcode": 49,
              "currency": {
                "alternate_symbols": [
      
                ],
                "decimal_mark": ",",
                "html_entity": "€",
                "iso_code": "EUR",
                "iso_numeric": "978",
                "name": "Euro",
                "smallest_denomination": 1,
                "subunit": "Cent",
                "subunit_to_unit": 100,
                "symbol": "€",
                "symbol_first": 0,
                "thousands_separator": "."
              },
              "flag": "🇩🇪",
              "geohash": "u1qfj2zsvwd6ntczum3r",
              "qibla": 131.65,
              "roadinfo": {
                "drive_on": "right",
                "road": "Philipsbornstraße",
                "speed_in": "km/h"
              },
              "sun": {
                "rise": {
                  "apparent": 1670224440,
                  "astronomical": 1670216940,
                  "civil": 1670222040,
                  "nautical": 1670219460
                },
                "set": {
                  "apparent": 1670252940,
                  "astronomical": 1670260440,
                  "civil": 1670255340,
                  "nautical": 1670257920
                }
              },
              "timezone": {
                "name": "Europe/Berlin",
                "now_in_dst": 0,
                "offset_sec": 3600,
                "offset_string": "+0100",
                "short_name": "CET"
              },
              "what3words": {
                "words": "wiege.abbiegen.bauwerke"
              }
            },
            "bounds": {
              "northeast": {
                "lat": 52.387833,
                "lng": 9.7334894
              },
              "southwest": {
                "lat": 52.387733,
                "lng": 9.7333894
              }
            },
            "components": {
              "ISO_3166-1_alpha-2": "DE",
              "ISO_3166-1_alpha-3": "DEU",
              "ISO_3166-2": [
                "DE-NI"
              ],
              "_category": "building",
              "_type": "building",
              "city": "Hannover",
              "city_district": "Vahrenwald-List",
              "continent": "Europe",
              "country": "Deutschland",
              "country_code": "de",
              "county": "Region Hannover",
              "house_number": "2",
              "office": "Design Offices",
              "political_union": "European Union",
              "postcode": "30165",
              "road": "Philipsbornstraße",
              "state": "Niedersachsen",
              "state_code": "NI",
              "suburb": "Vahrenwald"
            },
            "confidence": 10,
            "formatted": "Design Offices, Philipsbornstraße 2, 30165 Hannover, Deutschland",
            "geometry": {
              "lat": 52.387783,
              "lng": 9.7334394
            }
          }
        ],
        "status": {
          "code": 200,
          "message": "OK"
        },
        "stay_informed": {
          "blog": "https://blog.opencagedata.com",
          "twitter": "https://twitter.com/OpenCage"
        },
        "thanks": "For using an OpenCage API",
        "timestamp": {
          "created_http": "Mon, 05 Dec 2022 08:09:25 GMT",
          "created_unix": 1670227765
        },
        "total_results": 1
      }
      

      Für mich wären alle Informationen aus dem Bereich "Components" interessant. Leider gelingt es mir nicht, die Daten einzeln aufzuschlüsseln.

      arteckA Offline
      arteckA Offline
      arteck
      Developer Most Active
      schrieb am zuletzt editiert von arteck
      #2

      @chrille1507 sagte in Standort herausfiltern:

      Lage, gewisse Daten aus den JSON Response herauszufiltern.

      warum nicht ?? was geht den nicht

      zigbee hab ich, zwave auch, nuc's genauso und HA auch

      C 1 Antwort Letzte Antwort
      0
      • C Chrille1507

        Liebes Forum,

        erneut muss ich um eure Hilfe bitten.
        Ich möchte OpenCage nutzen, um den Standort einzelner Personen darzustellen. Die Abfrage der Daten ist erst einmal kein Problem aber ich bin nicht in der Lage, gewisse Daten aus den JSON Response herauszufiltern.
        Könnt ihr mir bitte dabei helfen?

        Das JSON Response sieht so aus:

        {
          "documentation": "https://opencagedata.com/api",
          "licenses": [
            {
              "name": "see attribution guide",
              "url": "https://opencagedata.com/credits"
            }
          ],
          "rate": {
            "limit": 2500,
            "remaining": 2483,
            "reset": 1670284800
          },
          "results": [
            {
              "annotations": {
                "DMS": {
                  "lat": "52° 23' 16.01880'' N",
                  "lng": "9° 44' 0.38184'' E"
                },
                "MGRS": "32UND4991404423",
                "Maidenhead": "JO42uj83ab",
                "Mercator": {
                  "x": 1083521.518,
                  "y": 6836676.75
                },
                "OSM": {
                  "edit_url": "https://www.openstreetmap.org/edit?node=9041448608#map=16/52.38778/9.73344",
                  "note_url": "https://www.openstreetmap.org/note/new#map=16/52.38778/9.73344&layers=N",
                  "url": "https://www.openstreetmap.org/?mlat=52.38778&mlon=9.73344#map=16/52.38778/9.73344"
                },
                "UN_M49": {
                  "regions": {
                    "DE": "276",
                    "EUROPE": "150",
                    "WESTERN_EUROPE": "155",
                    "WORLD": "001"
                  },
                  "statistical_groupings": [
                    "MEDC"
                  ]
                },
                "callingcode": 49,
                "currency": {
                  "alternate_symbols": [
        
                  ],
                  "decimal_mark": ",",
                  "html_entity": "€",
                  "iso_code": "EUR",
                  "iso_numeric": "978",
                  "name": "Euro",
                  "smallest_denomination": 1,
                  "subunit": "Cent",
                  "subunit_to_unit": 100,
                  "symbol": "€",
                  "symbol_first": 0,
                  "thousands_separator": "."
                },
                "flag": "🇩🇪",
                "geohash": "u1qfj2zsvwd6ntczum3r",
                "qibla": 131.65,
                "roadinfo": {
                  "drive_on": "right",
                  "road": "Philipsbornstraße",
                  "speed_in": "km/h"
                },
                "sun": {
                  "rise": {
                    "apparent": 1670224440,
                    "astronomical": 1670216940,
                    "civil": 1670222040,
                    "nautical": 1670219460
                  },
                  "set": {
                    "apparent": 1670252940,
                    "astronomical": 1670260440,
                    "civil": 1670255340,
                    "nautical": 1670257920
                  }
                },
                "timezone": {
                  "name": "Europe/Berlin",
                  "now_in_dst": 0,
                  "offset_sec": 3600,
                  "offset_string": "+0100",
                  "short_name": "CET"
                },
                "what3words": {
                  "words": "wiege.abbiegen.bauwerke"
                }
              },
              "bounds": {
                "northeast": {
                  "lat": 52.387833,
                  "lng": 9.7334894
                },
                "southwest": {
                  "lat": 52.387733,
                  "lng": 9.7333894
                }
              },
              "components": {
                "ISO_3166-1_alpha-2": "DE",
                "ISO_3166-1_alpha-3": "DEU",
                "ISO_3166-2": [
                  "DE-NI"
                ],
                "_category": "building",
                "_type": "building",
                "city": "Hannover",
                "city_district": "Vahrenwald-List",
                "continent": "Europe",
                "country": "Deutschland",
                "country_code": "de",
                "county": "Region Hannover",
                "house_number": "2",
                "office": "Design Offices",
                "political_union": "European Union",
                "postcode": "30165",
                "road": "Philipsbornstraße",
                "state": "Niedersachsen",
                "state_code": "NI",
                "suburb": "Vahrenwald"
              },
              "confidence": 10,
              "formatted": "Design Offices, Philipsbornstraße 2, 30165 Hannover, Deutschland",
              "geometry": {
                "lat": 52.387783,
                "lng": 9.7334394
              }
            }
          ],
          "status": {
            "code": 200,
            "message": "OK"
          },
          "stay_informed": {
            "blog": "https://blog.opencagedata.com",
            "twitter": "https://twitter.com/OpenCage"
          },
          "thanks": "For using an OpenCage API",
          "timestamp": {
            "created_http": "Mon, 05 Dec 2022 08:09:25 GMT",
            "created_unix": 1670227765
          },
          "total_results": 1
        }
        

        Für mich wären alle Informationen aus dem Bereich "Components" interessant. Leider gelingt es mir nicht, die Daten einzeln aufzuschlüsseln.

        liv-in-skyL Offline
        liv-in-skyL Offline
        liv-in-sky
        schrieb am zuletzt editiert von liv-in-sky
        #3

        @chrille1507 sagte in Standort herausfiltern:

        Components

        in javascript oder blockly??
        was genau willst du damit machen? also wie willst du die daten aufbereiten - was genau suchst du daraus?

        {
          "ISO_3166-1_alpha-2": "DE",
          "ISO_3166-1_alpha-3": "DEU",
          "ISO_3166-2": [
            "DE-NI"
          ],
          "_category": "building",
          "_type": "building",
          "city": "Hannover",
          "city_district": "Vahrenwald-List",
          "continent": "Europe",
          "country": "Deutschland",
          "country_code": "de",
          "county": "Region Hannover",
          "house_number": "2",
          "office": "Design Offices",
          "political_union": "European Union",
          "postcode": "30165",
          "road": "xxxxxxx",
          "state": "Niedersachsen",
          "state_code": "NI",
          "suburb": "Vahrenwald"
        }
        

        nach einem gelösten Thread wäre es sinnvoll dies in der Überschrift des ersten Posts einzutragen [gelöst]-... Bitte benutzt das Voting rechts unten im Beitrag wenn er euch geholfen hat. Forum-Tools: PicPick https://picpick.app/en/download/ und ScreenToGif https://www.screentogif.com/downloads.html

        C 1 Antwort Letzte Antwort
        0
        • arteckA arteck

          @chrille1507 sagte in Standort herausfiltern:

          Lage, gewisse Daten aus den JSON Response herauszufiltern.

          warum nicht ?? was geht den nicht

          C Offline
          C Offline
          Chrille1507
          schrieb am zuletzt editiert von
          #4

          @arteck

          Ich habe es mit Blockly versucht aber bekomme immer "null" als Ergebnis.
          Ich habe schon diverse Sachen im Bereich "Attribut" getestet aber leider immer das gleiche Ergebnis erhalten.

          ef3f27be-b782-4e3d-a91d-7ea6e6188f98-grafik.png

          liv-in-skyL 1 Antwort Letzte Antwort
          0
          • C Chrille1507

            @arteck

            Ich habe es mit Blockly versucht aber bekomme immer "null" als Ergebnis.
            Ich habe schon diverse Sachen im Bereich "Attribut" getestet aber leider immer das gleiche Ergebnis erhalten.

            ef3f27be-b782-4e3d-a91d-7ea6e6188f98-grafik.png

            liv-in-skyL Offline
            liv-in-skyL Offline
            liv-in-sky
            schrieb am zuletzt editiert von liv-in-sky
            #5

            @chrille1507

            das annotation gehört weg

            nach einem gelösten Thread wäre es sinnvoll dies in der Überschrift des ersten Posts einzutragen [gelöst]-... Bitte benutzt das Voting rechts unten im Beitrag wenn er euch geholfen hat. Forum-Tools: PicPick https://picpick.app/en/download/ und ScreenToGif https://www.screentogif.com/downloads.html

            1 Antwort Letzte Antwort
            0
            • liv-in-skyL liv-in-sky

              @chrille1507 sagte in Standort herausfiltern:

              Components

              in javascript oder blockly??
              was genau willst du damit machen? also wie willst du die daten aufbereiten - was genau suchst du daraus?

              {
                "ISO_3166-1_alpha-2": "DE",
                "ISO_3166-1_alpha-3": "DEU",
                "ISO_3166-2": [
                  "DE-NI"
                ],
                "_category": "building",
                "_type": "building",
                "city": "Hannover",
                "city_district": "Vahrenwald-List",
                "continent": "Europe",
                "country": "Deutschland",
                "country_code": "de",
                "county": "Region Hannover",
                "house_number": "2",
                "office": "Design Offices",
                "political_union": "European Union",
                "postcode": "30165",
                "road": "xxxxxxx",
                "state": "Niedersachsen",
                "state_code": "NI",
                "suburb": "Vahrenwald"
              }
              
              C Offline
              C Offline
              Chrille1507
              schrieb am zuletzt editiert von
              #6

              @liv-in-sky Hallo,

              ich benötige vor allem die Straße (road) und Hausnummer (house_number).

              Damit wäre mir schon geholfen und falls ich mehr benötige, hoffe ich das Prinzip dahinter verstanden zu haben und den Rest alleine zu schaffen.

              Zur zeit versuche ich mein Glück mit Blockly, würde tatsächlich es aber lieber in javascript haben wollen.

              liv-in-skyL HomoranH 3 Antworten Letzte Antwort
              0
              • C Chrille1507

                @liv-in-sky Hallo,

                ich benötige vor allem die Straße (road) und Hausnummer (house_number).

                Damit wäre mir schon geholfen und falls ich mehr benötige, hoffe ich das Prinzip dahinter verstanden zu haben und den Rest alleine zu schaffen.

                Zur zeit versuche ich mein Glück mit Blockly, würde tatsächlich es aber lieber in javascript haben wollen.

                liv-in-skyL Offline
                liv-in-skyL Offline
                liv-in-sky
                schrieb am zuletzt editiert von
                #7

                @chrille1507

                "results.components.house_number"
                "results.components.road"

                nach einem gelösten Thread wäre es sinnvoll dies in der Überschrift des ersten Posts einzutragen [gelöst]-... Bitte benutzt das Voting rechts unten im Beitrag wenn er euch geholfen hat. Forum-Tools: PicPick https://picpick.app/en/download/ und ScreenToGif https://www.screentogif.com/downloads.html

                1 Antwort Letzte Antwort
                0
                • C Chrille1507

                  @liv-in-sky Hallo,

                  ich benötige vor allem die Straße (road) und Hausnummer (house_number).

                  Damit wäre mir schon geholfen und falls ich mehr benötige, hoffe ich das Prinzip dahinter verstanden zu haben und den Rest alleine zu schaffen.

                  Zur zeit versuche ich mein Glück mit Blockly, würde tatsächlich es aber lieber in javascript haben wollen.

                  liv-in-skyL Offline
                  liv-in-skyL Offline
                  liv-in-sky
                  schrieb am zuletzt editiert von
                  #8

                  @chrille1507

                  und ändere in deinem obigen post den eintrag für deine adresse :-) im json - einfach im post die straße überschreiben

                  nach einem gelösten Thread wäre es sinnvoll dies in der Überschrift des ersten Posts einzutragen [gelöst]-... Bitte benutzt das Voting rechts unten im Beitrag wenn er euch geholfen hat. Forum-Tools: PicPick https://picpick.app/en/download/ und ScreenToGif https://www.screentogif.com/downloads.html

                  1 Antwort Letzte Antwort
                  0
                  • C Chrille1507

                    @liv-in-sky Hallo,

                    ich benötige vor allem die Straße (road) und Hausnummer (house_number).

                    Damit wäre mir schon geholfen und falls ich mehr benötige, hoffe ich das Prinzip dahinter verstanden zu haben und den Rest alleine zu schaffen.

                    Zur zeit versuche ich mein Glück mit Blockly, würde tatsächlich es aber lieber in javascript haben wollen.

                    HomoranH Nicht stören
                    HomoranH Nicht stören
                    Homoran
                    Global Moderator Administrators
                    schrieb am zuletzt editiert von
                    #9

                    @chrille1507
                    Screenshot_20221205-100122_Firefox.jpg

                    und die .0. nicht vergessen

                    kein Support per PN! - Fragen im Forum stellen -
                    Benutzt das Voting rechts unten im Beitrag wenn er euch geholfen hat.
                    Das Forum freut sich über eine Spende. Benutzt dazu den Spendenbutton oben rechts. Danke!
                    der Installationsfixer: curl -fsL https://iobroker.net/fix.sh | bash -

                    C 1 Antwort Letzte Antwort
                    2
                    • C Chrille1507

                      Liebes Forum,

                      erneut muss ich um eure Hilfe bitten.
                      Ich möchte OpenCage nutzen, um den Standort einzelner Personen darzustellen. Die Abfrage der Daten ist erst einmal kein Problem aber ich bin nicht in der Lage, gewisse Daten aus den JSON Response herauszufiltern.
                      Könnt ihr mir bitte dabei helfen?

                      Das JSON Response sieht so aus:

                      {
                        "documentation": "https://opencagedata.com/api",
                        "licenses": [
                          {
                            "name": "see attribution guide",
                            "url": "https://opencagedata.com/credits"
                          }
                        ],
                        "rate": {
                          "limit": 2500,
                          "remaining": 2483,
                          "reset": 1670284800
                        },
                        "results": [
                          {
                            "annotations": {
                              "DMS": {
                                "lat": "52° 23' 16.01880'' N",
                                "lng": "9° 44' 0.38184'' E"
                              },
                              "MGRS": "32UND4991404423",
                              "Maidenhead": "JO42uj83ab",
                              "Mercator": {
                                "x": 1083521.518,
                                "y": 6836676.75
                              },
                              "OSM": {
                                "edit_url": "https://www.openstreetmap.org/edit?node=9041448608#map=16/52.38778/9.73344",
                                "note_url": "https://www.openstreetmap.org/note/new#map=16/52.38778/9.73344&layers=N",
                                "url": "https://www.openstreetmap.org/?mlat=52.38778&mlon=9.73344#map=16/52.38778/9.73344"
                              },
                              "UN_M49": {
                                "regions": {
                                  "DE": "276",
                                  "EUROPE": "150",
                                  "WESTERN_EUROPE": "155",
                                  "WORLD": "001"
                                },
                                "statistical_groupings": [
                                  "MEDC"
                                ]
                              },
                              "callingcode": 49,
                              "currency": {
                                "alternate_symbols": [
                      
                                ],
                                "decimal_mark": ",",
                                "html_entity": "€",
                                "iso_code": "EUR",
                                "iso_numeric": "978",
                                "name": "Euro",
                                "smallest_denomination": 1,
                                "subunit": "Cent",
                                "subunit_to_unit": 100,
                                "symbol": "€",
                                "symbol_first": 0,
                                "thousands_separator": "."
                              },
                              "flag": "🇩🇪",
                              "geohash": "u1qfj2zsvwd6ntczum3r",
                              "qibla": 131.65,
                              "roadinfo": {
                                "drive_on": "right",
                                "road": "Philipsbornstraße",
                                "speed_in": "km/h"
                              },
                              "sun": {
                                "rise": {
                                  "apparent": 1670224440,
                                  "astronomical": 1670216940,
                                  "civil": 1670222040,
                                  "nautical": 1670219460
                                },
                                "set": {
                                  "apparent": 1670252940,
                                  "astronomical": 1670260440,
                                  "civil": 1670255340,
                                  "nautical": 1670257920
                                }
                              },
                              "timezone": {
                                "name": "Europe/Berlin",
                                "now_in_dst": 0,
                                "offset_sec": 3600,
                                "offset_string": "+0100",
                                "short_name": "CET"
                              },
                              "what3words": {
                                "words": "wiege.abbiegen.bauwerke"
                              }
                            },
                            "bounds": {
                              "northeast": {
                                "lat": 52.387833,
                                "lng": 9.7334894
                              },
                              "southwest": {
                                "lat": 52.387733,
                                "lng": 9.7333894
                              }
                            },
                            "components": {
                              "ISO_3166-1_alpha-2": "DE",
                              "ISO_3166-1_alpha-3": "DEU",
                              "ISO_3166-2": [
                                "DE-NI"
                              ],
                              "_category": "building",
                              "_type": "building",
                              "city": "Hannover",
                              "city_district": "Vahrenwald-List",
                              "continent": "Europe",
                              "country": "Deutschland",
                              "country_code": "de",
                              "county": "Region Hannover",
                              "house_number": "2",
                              "office": "Design Offices",
                              "political_union": "European Union",
                              "postcode": "30165",
                              "road": "Philipsbornstraße",
                              "state": "Niedersachsen",
                              "state_code": "NI",
                              "suburb": "Vahrenwald"
                            },
                            "confidence": 10,
                            "formatted": "Design Offices, Philipsbornstraße 2, 30165 Hannover, Deutschland",
                            "geometry": {
                              "lat": 52.387783,
                              "lng": 9.7334394
                            }
                          }
                        ],
                        "status": {
                          "code": 200,
                          "message": "OK"
                        },
                        "stay_informed": {
                          "blog": "https://blog.opencagedata.com",
                          "twitter": "https://twitter.com/OpenCage"
                        },
                        "thanks": "For using an OpenCage API",
                        "timestamp": {
                          "created_http": "Mon, 05 Dec 2022 08:09:25 GMT",
                          "created_unix": 1670227765
                        },
                        "total_results": 1
                      }
                      

                      Für mich wären alle Informationen aus dem Bereich "Components" interessant. Leider gelingt es mir nicht, die Daten einzeln aufzuschlüsseln.

                      paul53P Offline
                      paul53P Offline
                      paul53
                      schrieb am zuletzt editiert von
                      #10

                      @chrille1507

                      let strasse = JSON.parse(json).results[0].components.road;
                      

                      Bitte verzichtet auf Chat-Nachrichten, denn die Handhabung ist grauenhaft !
                      Produktiv: RPi 2 mit S.USV, HM-MOD-RPI und SLC-USB-Stick mit root fs

                      1 Antwort Letzte Antwort
                      0
                      • HomoranH Homoran

                        @chrille1507
                        Screenshot_20221205-100122_Firefox.jpg

                        und die .0. nicht vergessen

                        C Offline
                        C Offline
                        Chrille1507
                        schrieb am zuletzt editiert von Chrille1507
                        #11

                        @homoran
                        Vielen Dank. Das ist die Lösung. Die 0 hat gefehlt

                        Herzlichen Dank an euch alle für die schnelle Hilfe!!!

                        1 Antwort Letzte Antwort
                        0

                        Hey! Du scheinst an dieser Unterhaltung interessiert zu sein, hast aber noch kein Konto.

                        Hast du es satt, bei jedem Besuch durch die gleichen Beiträge zu scrollen? Wenn du dich für ein Konto anmeldest, kommst du immer genau dorthin zurück, wo du zuvor warst, und kannst dich über neue Antworten benachrichtigen lassen (entweder per E-Mail oder Push-Benachrichtigung). Du kannst auch Lesezeichen speichern und Beiträge positiv bewerten, um anderen Community-Mitgliedern deine Wertschätzung zu zeigen.

                        Mit deinem Input könnte dieser Beitrag noch besser werden 💗

                        Registrieren Anmelden
                        Antworten
                        • In einem neuen Thema antworten
                        Anmelden zum Antworten
                        • Älteste zuerst
                        • Neuste zuerst
                        • Meiste Stimmen


                        Support us

                        ioBroker
                        Community Adapters
                        Donate

                        554

                        Online

                        32.8k

                        Benutzer

                        82.7k

                        Themen

                        1.3m

                        Beiträge
                        Community
                        Impressum | Datenschutz-Bestimmungen | Nutzungsbedingungen | Einwilligungseinstellungen
                        ioBroker Community 2014-2025
                        logo
                        • Anmelden

                        • Du hast noch kein Konto? Registrieren

                        • Anmelden oder registrieren, um zu suchen
                        • Erster Beitrag
                          Letzter Beitrag
                        0
                        • Home
                        • Aktuell
                        • Tags
                        • Ungelesen 0
                        • Kategorien
                        • Unreplied
                        • Beliebt
                        • GitHub
                        • Docu
                        • Hilfe