Weiter zum Inhalt
  • Home
  • Aktuell
  • Tags
  • 0 Ungelesen 0
  • Kategorien
  • Unreplied
  • Beliebt
  • GitHub
  • Docu
  • Hilfe
Skins
  • Hell
  • Brite
  • Cerulean
  • Cosmo
  • Flatly
  • Journal
  • Litera
  • Lumen
  • Lux
  • Materia
  • Minty
  • Morph
  • Pulse
  • Sandstone
  • Simplex
  • Sketchy
  • Spacelab
  • United
  • Yeti
  • Zephyr
  • Dunkel
  • Cyborg
  • Darkly
  • Quartz
  • Slate
  • Solar
  • Superhero
  • Vapor

  • Standard: (Kein Skin)
  • Kein Skin
Einklappen
ioBroker Logo

Community Forum

donate donate
  1. ioBroker Community Home
  2. Deutsch
  3. ioBroker Allgemein
  4. Skript oder Szene: Umsetzung komplexer Vorgänge?

NEWS

  • Neuer ioBroker-Blog online: Monatsrückblick März/April 2026
    BluefoxB
    Bluefox
    8
    1
    462

  • Verwendung von KI bitte immer deutlich kennzeichnen
    HomoranH
    Homoran
    10
    1
    383

  • Monatsrückblick Januar/Februar 2026 ist online!
    BluefoxB
    Bluefox
    18
    1
    972

Skript oder Szene: Umsetzung komplexer Vorgänge?

Geplant Angeheftet Gesperrt Verschoben ioBroker Allgemein
skriptszene
11 Beiträge 3 Kommentatoren 639 Aufrufe
  • Älteste zuerst
  • Neuste zuerst
  • Meiste Stimmen
Antworten
  • In einem neuen Thema antworten
Anmelden zum Antworten
Dieses Thema wurde gelöscht. Nur Nutzer mit entsprechenden Rechten können es sehen.
  • Ralla66R Offline
    Ralla66R Offline
    Ralla66
    Most Active
    schrieb am zuletzt editiert von Ralla66
    #2

    @maloross
    Je nach Anwendung eben.
    Szenen habe ich sofort nicht genutzt, erschien mir zu unflexiebel.
    Grundvorraussetzung war bei mir Autark zu sein.
    Alles was im Haus gesteuert wird muß alleine lauffähig sein.
    Wenn das Internet ausfällt oder Alexa wieder mal sagt ich verstehe dich nicht
    muß trotzdem im eigenen Wifi geschaltet werden können per Visu oder eben
    per Statusanzeige ( Button ).
    Dem entsprechend nutze ich Eingänge wie Alexa Sprachbefehl, Node Red oder
    Schaltung direkt im Script.
    Im Prinzip möglichst geringe Ausfallquote gepaart mit viel Spieltrieb.
    Szenen sind mir zu steif, mit Skripten kann ich meine eigene Choreo schreiben.

    dslraserD 1 Antwort Letzte Antwort
    1
    • Ralla66R Ralla66

      @maloross
      Je nach Anwendung eben.
      Szenen habe ich sofort nicht genutzt, erschien mir zu unflexiebel.
      Grundvorraussetzung war bei mir Autark zu sein.
      Alles was im Haus gesteuert wird muß alleine lauffähig sein.
      Wenn das Internet ausfällt oder Alexa wieder mal sagt ich verstehe dich nicht
      muß trotzdem im eigenen Wifi geschaltet werden können per Visu oder eben
      per Statusanzeige ( Button ).
      Dem entsprechend nutze ich Eingänge wie Alexa Sprachbefehl, Node Red oder
      Schaltung direkt im Script.
      Im Prinzip möglichst geringe Ausfallquote gepaart mit viel Spieltrieb.
      Szenen sind mir zu steif, mit Skripten kann ich meine eigene Choreo schreiben.

      dslraserD Offline
      dslraserD Offline
      dslraser
      Forum Testing Most Active
      schrieb am zuletzt editiert von
      #3

      @Ralla66 sagte in Skript oder Szene: Umsetzung komplexer Vorgänge?:

      Szenen sind mir zu steif, mit Skripten kann ich meine eigene Choreo schreiben.

      Das würde ich 1:1 unterschreiben.

      1 Antwort Letzte Antwort
      0
      • Ralla66R Offline
        Ralla66R Offline
        Ralla66
        Most Active
        schrieb am zuletzt editiert von
        #4

        @dslraser
        @maloross

        Mit Scripten kann man sich schwer ein geben wenn die Anzahl der Querverweise zu hoch ist.
        Der Ansatz dies Gruppenweise in ein Blockly zu Packen ist gut.
        Verfahre auch so, alle Einbruchssensoren im EG werden in einem Blockly verkaspert und mit
        einem Datenpunkt gesteuert.
        Macht auch das debuggen einfacher.

        :-)

        1 Antwort Letzte Antwort
        0
        • malorossM Offline
          malorossM Offline
          maloross
          schrieb am zuletzt editiert von
          #5

          Danke für den Input..
          Bei mir sind bisher alle Endgeräte ganz un-smart schaltbar. Jetzt geht es an die Komfortfunktionen.
          Bisher habe ich mit einem kleinen Blockly angefangen und dann den Ansrpüchen gemäß weitere Trigger usw. hinzugefügt, was manches doch sehr unübersichtlich gemacht hat. Szenen habe ich keine angelegt.
          Die Idee mit der Kombi Szene+Skript klingt elegant, wenn ich das richtig verstehe: je eine eigene Variable als Trigger für bestimmte zusammenhängende Aktionen?

          Auch Frauen können sich für Technik begeistern! ;)

          Equipment:
          diverse HM-, HMIP-, Aeotec- Tradfri- Sonos- und Fibaro-Geräte, Master-/Slavesystem auf 2 Raspi4, NAS

          1 Antwort Letzte Antwort
          0
          • Ralla66R Offline
            Ralla66R Offline
            Ralla66
            Most Active
            schrieb am zuletzt editiert von Ralla66
            #6

            @maloross
            Das ist Sicherlich einfacher mit einem Trigger eine Aktion auszuführen.
            Der Vorteil ist ja dann du schaltest deine Außenbelechtung gesamt wie in einer Szene
            aber kannst noch Besonderheiten einfügen.
            Trigger ( Datenpunkte ) kannst du ja so viele wählen wie benötigt, 1 bis .....

            Beispielbild:

            Sirene_111.jpg

            1 Antwort Letzte Antwort
            1
            • malorossM Offline
              malorossM Offline
              maloross
              schrieb am zuletzt editiert von
              #7

              auch wenn das Beispiel für mich momentan noch sehr kompliziert/komplex aussieht, werde ich mich damit mal auseinandersetzen.
              Szenen dann nur für sehr statische Aktionen weniger Geräte, bsw. Video = Licht dimmen, Geräte an, Rollladen runter. Sowas halt

              Auch Frauen können sich für Technik begeistern! ;)

              Equipment:
              diverse HM-, HMIP-, Aeotec- Tradfri- Sonos- und Fibaro-Geräte, Master-/Slavesystem auf 2 Raspi4, NAS

              1 Antwort Letzte Antwort
              0
              • Ralla66R Offline
                Ralla66R Offline
                Ralla66
                Most Active
                schrieb am zuletzt editiert von
                #8

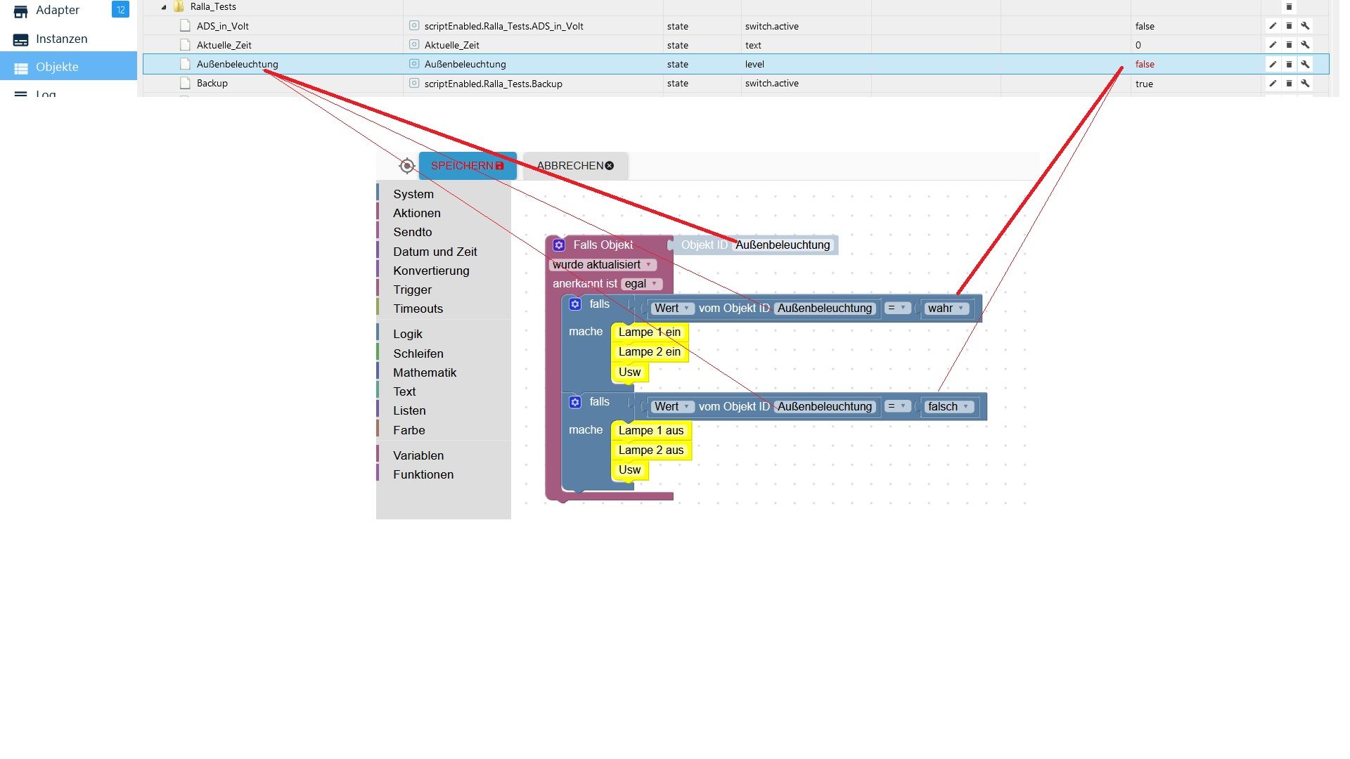
                Eher weniger, geh direkt auf Skripte.
                Lege dir ein Datenpunkt unter Objekte namens Außenbeleuchtung an.
                Diesen nimmst du als Trigger fürs Blockly.
                Bekommste hin.

                :-)

                Außenbeleuchtung_V2.jpg

                malorossM 1 Antwort Letzte Antwort
                1
                • Ralla66R Ralla66

                  Eher weniger, geh direkt auf Skripte.
                  Lege dir ein Datenpunkt unter Objekte namens Außenbeleuchtung an.
                  Diesen nimmst du als Trigger fürs Blockly.
                  Bekommste hin.

                  :-)

                  Außenbeleuchtung_V2.jpg

                  malorossM Offline
                  malorossM Offline
                  maloross
                  schrieb am zuletzt editiert von
                  #9

                  @Ralla66 super, das ist ein für mich verständlicher Einstieg... So ein paar Variablen hatte ich testweise schon angelegt, aber nicht richtig eingesetzt.

                  Auch Frauen können sich für Technik begeistern! ;)

                  Equipment:
                  diverse HM-, HMIP-, Aeotec- Tradfri- Sonos- und Fibaro-Geräte, Master-/Slavesystem auf 2 Raspi4, NAS

                  1 Antwort Letzte Antwort
                  0
                  • Ralla66R Offline
                    Ralla66R Offline
                    Ralla66
                    Most Active
                    schrieb am zuletzt editiert von
                    #10

                    @maloross
                    Lege am besten in Objekte Ordner an für Rolladen und Beleuchtung.
                    Im Ordner z.B Rolladen hast du dann Datenpunkte wie :
                    Alle auf / zu
                    Wohnzimmer auf / zu usw.

                    Einfach mal probieren.
                    Das wird schon :-)

                    malorossM 1 Antwort Letzte Antwort
                    0
                    • Ralla66R Ralla66

                      @maloross
                      Lege am besten in Objekte Ordner an für Rolladen und Beleuchtung.
                      Im Ordner z.B Rolladen hast du dann Datenpunkte wie :
                      Alle auf / zu
                      Wohnzimmer auf / zu usw.

                      Einfach mal probieren.
                      Das wird schon :-)

                      malorossM Offline
                      malorossM Offline
                      maloross
                      schrieb am zuletzt editiert von
                      #11

                      @Ralla66 sagte in Skript oder Szene: Umsetzung komplexer Vorgänge?:

                      @maloross

                      Einfach mal probieren.
                      Das wird schon :-)

                      bei der guten Unterstützung hier 👍

                      Auch Frauen können sich für Technik begeistern! ;)

                      Equipment:
                      diverse HM-, HMIP-, Aeotec- Tradfri- Sonos- und Fibaro-Geräte, Master-/Slavesystem auf 2 Raspi4, NAS

                      1 Antwort Letzte Antwort
                      0

                      Hey! Du scheinst an dieser Unterhaltung interessiert zu sein, hast aber noch kein Konto.

                      Hast du es satt, bei jedem Besuch durch die gleichen Beiträge zu scrollen? Wenn du dich für ein Konto anmeldest, kommst du immer genau dorthin zurück, wo du zuvor warst, und kannst dich über neue Antworten benachrichtigen lassen (entweder per E-Mail oder Push-Benachrichtigung). Du kannst auch Lesezeichen speichern und Beiträge positiv bewerten, um anderen Community-Mitgliedern deine Wertschätzung zu zeigen.

                      Mit deinem Input könnte dieser Beitrag noch besser werden 💗

                      Registrieren Anmelden
                      Antworten
                      • In einem neuen Thema antworten
                      Anmelden zum Antworten
                      • Älteste zuerst
                      • Neuste zuerst
                      • Meiste Stimmen


                      Support us

                      ioBroker
                      Community Adapters
                      Donate
                      FAQ Cloud / IOT
                      HowTo: Node.js-Update
                      HowTo: Backup/Restore
                      Downloads
                      BLOG

                      382

                      Online

                      32.8k

                      Benutzer

                      82.8k

                      Themen

                      1.3m

                      Beiträge
                      Community
                      Impressum | Datenschutz-Bestimmungen | Nutzungsbedingungen | Einwilligungseinstellungen
                      ioBroker Community 2014-2025
                      logo
                      • Anmelden

                      • Du hast noch kein Konto? Registrieren

                      • Anmelden oder registrieren, um zu suchen
                      • Erster Beitrag
                        Letzter Beitrag
                      0
                      • Home
                      • Aktuell
                      • Tags
                      • Ungelesen 0
                      • Kategorien
                      • Unreplied
                      • Beliebt
                      • GitHub
                      • Docu
                      • Hilfe