NEWS
Bambulab 3d-Drucker adapter
-
-
@skvarel Würde das gern verwenden, aber das Skript AMS Slot lässt sich nicht importieren. Bricht mit Fehler ab.
Problem gefunden. Du hast das Skript zwei mal reinkopiert.
-
mir ist aufgefallen das bei meinem P1S die Lüfterdrehzahlen nicht passen
eingestellt / angezeit
10% / 20
20% / 30
30% / 40
40% / 40
50% / 60
60% / 80
70% / 90
80% / 13
90% / 14
100% / 15 -
@skvarel
Ich habe in meiner Visualisierung den Zeitpunkt der Fertigstellung aus den Adapterdatenpunkten verwendet. Der weicht aber um eine Stunde von der kalkulierten Restzeit ab. Er zeigt also die Fertigstellung eine Stunde zu früh an. Im Bambustudio stimmt die Zeit aber. Muss also am Adapter liegen. Habe ich etwas falsch eingestellt? Meine Systemzeit stimmt aber. -
Moin
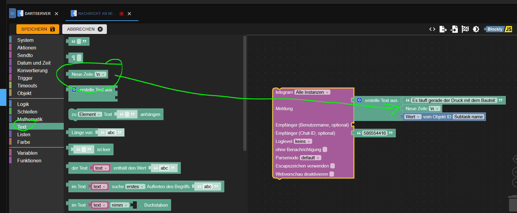
ich lasse mir eine Telegramm Nachricht schicken denn der Drucker zu 100% fertig ist.
Kann man da denn auch den"Subtask name" mitschicken ?
Ich habe ein wenig rumprobiert, aber keine Lösung gefunden.
Danke -
Moin
funktioniert der Adapter noch ohne Probleme? Im ioBroker ist er nicht mehr direkt zu finden und bei Github steht: Test and Release failing.@Stefan-1 sagte in Bambulab 3d-Drucker adapter:
Moin
funktioniert der Adapter noch ohne Probleme? Im ioBroker ist er nicht mehr direkt zu finden und bei Github steht: Test and Release failing.Kann dir nur sagen dass der Adapter sehr wohl BETA / LATEST Repo verfügbar ist:
https://download.iobroker.net/ABER auf npm ist ne neuere (!) Versionbals auf Github. Irgendwas ist da wohl faul. Der Maintakner sollte da mal aufräumen.
-
-
Aktuelle Test Version 0.3.0-beta.3 Veröffentlichungsdatum 28.07.2023 Github Link https://github.com/DrozmotiX/ioBroker.bambulab Nach Anregungen in und node-red workflow diesem Forum Topic dachte ich mir es wird zeit auch fuer den bambulab eine iOBroker Integration zu implementieren.
Supported devices :
- X1
- P1p (der P1s muss noch getestet werden)
Supported controls:
pause/resume/start/stop
control lights (chamber & head)
provide custom g-codees werden mehr folgen, wen ihr wünsche habt bitte in diesem thread melden oder am besten ein git-issue erstellen !
Momentan wirft der adapter beim starten noch einige "warn" Meldungen, diese können ignoriert werden und werde in v0.2.0 behoben sein
Viel spass beim drucken, Über feedback werde ich ich sehr freuen!
moment kann man den adapter leider nur ueber git installieren, aufnähme in die repo ist beantragt :)
Status der implementierung:
Supported models
Printer-Model Status P1p 
P1s
needs testingX1 
AMS 
Supported commands
Command X1C X1 P1P P1S Custom g-code 


needs testingPause 


needs testingResume 


needs testingStop 


needs testingFan-Aux 

needs testing
needs testingFan-Chamber 

needs testing
needs testingFan-ToolHead 

needs testing
needs testingLight-Chamber 

needs testing
needs testingLight-Nozzle 

needs testing
needs testingLight-Logo 

needs testing
needs testingTemperature-Bed 


needs testingTemperature-Nozzle 


needs testingSpeed Level 


needs testingTo-Do
Implement more commands, please provide feedback what we need
Optimize state attributes definitions
Test printer series P1S
Hey! Du scheinst an dieser Unterhaltung interessiert zu sein, hast aber noch kein Konto.
Hast du es satt, bei jedem Besuch durch die gleichen Beiträge zu scrollen? Wenn du dich für ein Konto anmeldest, kommst du immer genau dorthin zurück, wo du zuvor warst, und kannst dich über neue Antworten benachrichtigen lassen (entweder per E-Mail oder Push-Benachrichtigung). Du kannst auch Lesezeichen speichern und Beiträge positiv bewerten, um anderen Community-Mitgliedern deine Wertschätzung zu zeigen.
Mit deinem Input könnte dieser Beitrag noch besser werden 💗
Registrieren Anmelden








