Navigation

    Logo
    • Register
    • Login
    • Search
    • Recent
    • Tags
    • Unread
    • Categories
    • Unreplied
    • Popular
    • GitHub
    • Docu
    • Hilfe
    1. Home
    2. Deutsch
    3. Skripten / Logik
    4. Blockly
    5. PV 0 Einspeisung mehrerer Wechselrichter

    NEWS

    • Monatsrückblick – September 2025

    • Neues Video "KI im Smart Home" - ioBroker plus n8n

    • Neues Video über Aliase, virtuelle Geräte und Kategorien

    PV 0 Einspeisung mehrerer Wechselrichter

    This topic has been deleted. Only users with topic management privileges can see it.
    • Duffy
      Duffy last edited by

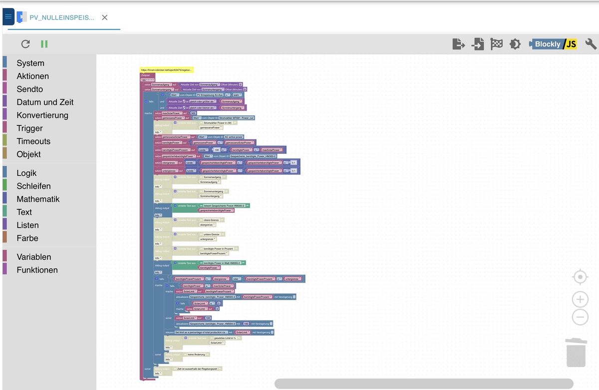
      Hallo zusammen,

      ich habe hier ein Blockly, ich will gleich sagen das es nicht aus meiner Feder stammt, vielemehr war es @paul53 der es gebaut hat. (Man will sich ja nicht mit fremden Feden schmücken)

      IMG_2620.jpg

      Jetzt habe ich das Blockly 3 mal im Einsatz. Hier kommt es natürlich zu Problemen weil sich die Wechselrichter bzw. die Blocklys dafür gegenseitig stören.

      Jetzt stelle ich mir die Frage wie man das umgehen könnte.
      Ein Idee hätte ich, allerdings hapert es an der Umsetzung.

      Ich könnte mir Vorstellen das man in die bestehenden Blocklys eine Abfrage baut ob zb der Wechselrichter 1 schon reduziert hat auf 3%. wenn das der Fall ist und immernoch zu viel Strom eingespeist wir soll WR 2 reduziert werden. Wenn dann immer noch zu viel Srom ist dann soll WR 3 reduziert werden.

      Das ganze in umgekehrter Reihenfolge wenn Strom aus dem Netz gezogen wird.

      Kann mich bitte jemand bei der Umsetzung, sollte es überhaupt machbar und sinnvoll sein, dabei unterstütze?

      VG Duffy

      paul53 1 Reply Last reply Reply Quote 0
      • paul53
        paul53 @Duffy last edited by paul53

        @duffy sagte: sollte es überhaupt machbar und sinnvoll sein

        Das nennt man Sequenz: Der Regler für die Nulleinspeisung tut so, als ob es nur einen WR gibt. Anschließend wird das Stellsignal auf die 3 Wechselrichter aufgeteilt.
        Prinzip:

        Blockly_temp.JPG

        Voraussetzung für die gezeigte Sequenz: Die 3 WR haben die gleiche Leistung

        Duffy 1 Reply Last reply Reply Quote 2
        • Duffy
          Duffy @paul53 last edited by

          @paul53

          Danke für den Vorschlag.
          Allerdings sind es zwei 300 Watt WR und ein 600 Watt WR.
          Lässt sich das auch bewerkstelligen?

          Gruss Duffy

          paul53 1 Reply Last reply Reply Quote 0
          • paul53
            paul53 @Duffy last edited by paul53

            @duffy sagte: Lässt sich das auch bewerkstelligen?

            Wenn die Leistung gesteuert wird:

            Blockly_temp.JPG

            @duffy sagte in PV 0 Einspeisung mehrerer Wechselrichter:

            war es @paul53 der es gebaut hat.

            Sicher? Ich hätte einen PI-Regler gebaut.

            Duffy 3 Replies Last reply Reply Quote 0
            • Duffy
              Duffy @paul53 last edited by Duffy

              @paul53

              Danke dir, das werde ich mal versuchen.

              Ist Y12 eine Variable und warum heisst es Y12?

              Ich melde mich wieder. Schönen Abend.

              Gruß Duffy

              Edit: Eine Frage noch, was ist das Stellsignal? Der Stromverbrauch des Hauses?

              Homoran 1 Reply Last reply Reply Quote 0
              • Homoran
                Homoran Global Moderator Administrators @Duffy last edited by

                @duffy sagte in PV 0 Einspeisung mehrerer Wechselrichter:

                Ist Y12 eine Variable und warum heisst es Y12?

                ja, sie enthält 12x Wert, damit 300+300+600W WR = 1200W gesamt Leistung sinnvoll verteilt werden können

                1 Reply Last reply Reply Quote 1
                • Duffy
                  Duffy @paul53 last edited by Duffy

                  @paul53 sagte in PV 0 Einspeisung mehrerer Wechselrichter:

                  Sicher? Ich hätte einen PI-Regler gebaut.

                  Ja, ich hätte das ohne dich nicht hin bekommen 🙂 zumindest hattest du mich Unterstützt.

                  1 Reply Last reply Reply Quote 0
                  • Duffy
                    Duffy @paul53 last edited by

                    @paul53

                    Guten Morgen,

                    die Wechselrichter sind wieder in Betrieb und das Blockly ist nachgebaut.

                    Ich bin mir nun nicht ganz sicher welchen Datenpunkt ich für die WR nehmen muss.
                    b104713b-7c1d-409b-888b-e5006d79f2de-grafik.png
                    Ich nehme an "limit persistent absolut"

                    Ich befürchte nur das ich keinen Trigger Datenpunkt (Stellsignal in %) habe muss ich den auch erst bauen?

                    VG Duffy

                    paul53 1 Reply Last reply Reply Quote 0
                    • paul53
                      paul53 @Duffy last edited by paul53

                      @duffy sagte: Ich nehme an "limit persistent absolut"

                      Ich würde "limit_nonpersistent_absolute" nehmen, denn "persistent" schreibt sicherlich in einen EEPROM, der dann schnell zerschossen ist.

                      @duffy sagte in PV 0 Einspeisung mehrerer Wechselrichter:

                      Datenpunkt (Stellsignal in %) habe muss ich den auch erst bauen?

                      Das ist der Ausgang eines PI-Reglers für Nulleinspeisung in einem eigenen Datenpunkt. PI(D)-Regler gibt es als Adapter.

                      EDIT: Blockly für einen PI-Regler:

                      Blockly_temp.JPG

                      Duffy 1 Reply Last reply Reply Quote 1
                      • Duffy
                        Duffy @paul53 last edited by Duffy

                        @paul53

                        Wow, das muss ich erst mal sacken lassen und mir genauer anschauen.

                        Heisst das aber das ich statt dem Blockly

                        2e7910cd-95b3-4a04-bb68-7fa3fc8b6b83-grafik.png

                        auch den Adapter verwenden könnte

                        und das dieser Adapter mit deinem o.g. Blockly

                        d94e6050-ee42-441d-a792-42b48408ceb4-grafik.png

                        das bisherige Blockly für die Nulleinseisung überflüssig machen würde?

                        Bis dahin erst mal danke schön, ich befürchte aber das ich mich wieder melden muss 🙂

                        VG Duffy

                        paul53 1 Reply Last reply Reply Quote 0
                        • paul53
                          paul53 @Duffy last edited by

                          @duffy sagte: statt dem Blockly auch den Adapter verwenden könnte

                          Ja, wobei der Adapter wesentlich umfangreicher ist.

                          Duffy 1 Reply Last reply Reply Quote 0
                          • Duffy
                            Duffy @paul53 last edited by

                            @paul53

                            Dann rätst du mir vermutlich zu dem Blockly, oder?

                            Oder könntest du mich unterstützen bei den Einstellungen des Adapters?

                            Viele Grüße Duffy

                            paul53 1 Reply Last reply Reply Quote 0
                            • paul53
                              paul53 @Duffy last edited by paul53

                              @duffy sagte: Dann rätst du mir vermutlich zu dem Blockly, oder?

                              Ja.

                              <xml xmlns="https://developers.google.com/blockly/xml">
                               <variables>
                                 <variable id="x3t`O=-$L;yVKV1j:N,A">i</variable>
                                 <variable id="wT^VM8AXe~rCw+~lSxe~">Xp</variable>
                                 <variable id="6Jw*)lqJbg%hFi|_QZ|@">Tn</variable>
                                 <variable id="-RECbYfZgcrNz4-uO/dW">p</variable>
                                 <variable id="ujVWFIY25zXL.1Z[eTyd">lasti</variable>
                                 <variable id="B;i$?I{.+8mTkozi~ch1">output</variable>
                               </variables>
                               <block type="variables_set" id="uYv|!xEj1yQXH!vYnLc=" x="88" y="12">
                                 <field name="VAR" id="x3t`O=-$L;yVKV1j:N,A">i</field>
                                 <value name="VALUE">
                                   <block type="math_number" id="(uxd+MTzJAw@?YZkf(QI">
                                     <field name="NUM">0</field>
                                   </block>
                                 </value>
                                 <next>
                                   <block type="variables_set" id=":B}~_h{/cp;kSw!ga_VP">
                                     <field name="VAR" id="wT^VM8AXe~rCw+~lSxe~">Xp</field>
                                     <value name="VALUE">
                                       <block type="math_number" id="@H^2;jlwH[ZHYbNsHA8V">
                                         <field name="NUM">10000</field>
                                       </block>
                                     </value>
                                     <next>
                                       <block type="variables_set" id="$5^Gh=-PYlyh6?Re^E3o">
                                         <field name="VAR" id="6Jw*)lqJbg%hFi|_QZ|@">Tn</field>
                                         <value name="VALUE">
                                           <block type="math_number" id="q4Ck2%ji5HVu};%N/3CC">
                                             <field name="NUM">20</field>
                                           </block>
                                         </value>
                                         <next>
                                           <block type="on" id="@tp-]rQ=xf3fRN_me_?l">
                                             <field name="OID">0_userdata.0.Blockly.Bezug-Einspeisung</field>
                                             <field name="CONDITION">any</field>
                                             <field name="ACK_CONDITION"></field>
                                             <statement name="STATEMENT">
                                               <block type="comment" id="2_Dr.hmOBVQXClDm1A~6">
                                                 <field name="COMMENT">Erzeuger wird gesteuert</field>
                                                 <next>
                                                   <block type="variables_set" id="FPJ/C0dT[U.f6g]/?%b,">
                                                     <field name="VAR" id="-RECbYfZgcrNz4-uO/dW">p</field>
                                                     <value name="VALUE">
                                                       <block type="math_arithmetic" id="[K%U_5|cqZ/3vMAU!+~6">
                                                         <field name="OP">MULTIPLY</field>
                                                         <value name="A">
                                                           <shadow type="math_number" id="D0A*)p!7hk_)4{Ts@y5/">
                                                             <field name="NUM">1</field>
                                                           </shadow>
                                                           <block type="math_arithmetic" id="3clw_nRx#V#nc0s9-xKN">
                                                             <field name="OP">DIVIDE</field>
                                                             <value name="A">
                                                               <shadow type="math_number" id="mU|buhZ=R^%jfLPwJc36">
                                                                 <field name="NUM">100</field>
                                                               </shadow>
                                                             </value>
                                                             <value name="B">
                                                               <shadow type="math_number" id="/9/,bAC#^SI4{okG3Ek?">
                                                                 <field name="NUM">1</field>
                                                               </shadow>
                                                               <block type="variables_get" id="PH%!i{v~/N5Sf.v!nw[O">
                                                                 <field name="VAR" id="wT^VM8AXe~rCw+~lSxe~">Xp</field>
                                                               </block>
                                                             </value>
                                                           </block>
                                                         </value>
                                                         <value name="B">
                                                           <shadow type="math_number" id="bu,[mJRgVBl,NogLsq]^">
                                                             <field name="NUM">1</field>
                                                           </shadow>
                                                           <block type="on_source" id="1+G.|-=YL/JMa!@?rPZ]">
                                                             <field name="ATTR">state.val</field>
                                                           </block>
                                                         </value>
                                                       </block>
                                                     </value>
                                                     <next>
                                                       <block type="variables_set" id="_v*:yT07Y:ffV;e_ogM0">
                                                         <field name="VAR" id="ujVWFIY25zXL.1Z[eTyd">lasti</field>
                                                         <value name="VALUE">
                                                           <block type="variables_get" id="O~Q{`*~v8CtIf#}c9tC9">
                                                             <field name="VAR" id="x3t`O=-$L;yVKV1j:N,A">i</field>
                                                           </block>
                                                         </value>
                                                         <next>
                                                           <block type="math_change" id="+y4TNqzS)c{O6kH5}.`+">
                                                             <field name="VAR" id="x3t`O=-$L;yVKV1j:N,A">i</field>
                                                             <value name="DELTA">
                                                               <shadow type="math_number" id="c:c,?q:dfRK3rg_fNv%7">
                                                                 <field name="NUM">1</field>
                                                               </shadow>
                                                               <block type="math_arithmetic" id="XPb]`?}_;E5)b_ggQK%M">
                                                                 <field name="OP">MULTIPLY</field>
                                                                 <value name="A">
                                                                   <shadow type="math_number" id="il3MNy`FPS/G$n[)Dq;f">
                                                                     <field name="NUM">1</field>
                                                                   </shadow>
                                                                   <block type="variables_get" id="}Zb(v^Znz*;~)-yj=5#w">
                                                                     <field name="VAR" id="-RECbYfZgcrNz4-uO/dW">p</field>
                                                                   </block>
                                                                 </value>
                                                                 <value name="B">
                                                                   <shadow type="math_number" id="U3fEy2vv52RxczX9VnxA">
                                                                     <field name="NUM">1</field>
                                                                   </shadow>
                                                                   <block type="math_arithmetic" id="TxodM5?fYYW,Fyd:``{P">
                                                                     <field name="OP">DIVIDE</field>
                                                                     <value name="A">
                                                                       <shadow type="math_number" id="t=]b@`z8/1{@Y}cum2jh">
                                                                         <field name="NUM">1</field>
                                                                       </shadow>
                                                                       <block type="math_arithmetic" id="=A-.oE:;4$:`#kf.j.hb">
                                                                         <field name="OP">MINUS</field>
                                                                         <value name="A">
                                                                           <shadow type="math_number" id="4z|ELA6xB`Jq*^DJI32K">
                                                                             <field name="NUM">1</field>
                                                                           </shadow>
                                                                           <block type="on_source" id="Pd*vr2vE1fS7LA$4zNra">
                                                                             <field name="ATTR">state.ts</field>
                                                                           </block>
                                                                         </value>
                                                                         <value name="B">
                                                                           <shadow type="math_number" id=".~4Fo%2h.+8L?yyFDwJ_">
                                                                             <field name="NUM">1</field>
                                                                           </shadow>
                                                                           <block type="on_source" id="W4eI1G8/?i7K6:lnjZbj">
                                                                             <field name="ATTR">oldState.ts</field>
                                                                           </block>
                                                                         </value>
                                                                       </block>
                                                                     </value>
                                                                     <value name="B">
                                                                       <shadow type="math_number" id="HLF:~JTfHqw-OV/#UaK=">
                                                                         <field name="NUM">1</field>
                                                                       </shadow>
                                                                       <block type="math_arithmetic" id="llOg;Akv*[X!~dID].tW">
                                                                         <field name="OP">MULTIPLY</field>
                                                                         <value name="A">
                                                                           <shadow type="math_number" id="[?lbY3%SiatF/JLayU?2">
                                                                             <field name="NUM">1000</field>
                                                                           </shadow>
                                                                         </value>
                                                                         <value name="B">
                                                                           <shadow type="math_number" id="G)8]=..qB~PiWQ|TF;bE">
                                                                             <field name="NUM">1</field>
                                                                           </shadow>
                                                                           <block type="variables_get" id="LNWcs;Pbu.#vXe@tZ;x2">
                                                                             <field name="VAR" id="6Jw*)lqJbg%hFi|_QZ|@">Tn</field>
                                                                           </block>
                                                                         </value>
                                                                       </block>
                                                                     </value>
                                                                   </block>
                                                                 </value>
                                                               </block>
                                                             </value>
                                                             <next>
                                                               <block type="variables_set" id="cr(%9k#VhRN:;lkaz24y">
                                                                 <field name="VAR" id="B;i$?I{.+8mTkozi~ch1">output</field>
                                                                 <value name="VALUE">
                                                                   <block type="math_arithmetic" id="yS]=l8Zcl!]t~Kt0;8ir">
                                                                     <field name="OP">ADD</field>
                                                                     <value name="A">
                                                                       <shadow type="math_number" id="L_wGuQ;MJ[JtbM6(.OTk">
                                                                         <field name="NUM">50</field>
                                                                       </shadow>
                                                                     </value>
                                                                     <value name="B">
                                                                       <shadow type="math_number" id="y}*2`t![k%Oz,%*PHxA5">
                                                                         <field name="NUM">1</field>
                                                                       </shadow>
                                                                       <block type="math_arithmetic" id="H/(Q;o)Naf$AU=+WIV[f">
                                                                         <field name="OP">ADD</field>
                                                                         <value name="A">
                                                                           <shadow type="math_number" id="=H^5TXDB0]c4bg,.MUVR">
                                                                             <field name="NUM">1</field>
                                                                           </shadow>
                                                                           <block type="variables_get" id="%-AQ,tpkT,7m4PE-;3uc">
                                                                             <field name="VAR" id="-RECbYfZgcrNz4-uO/dW">p</field>
                                                                           </block>
                                                                         </value>
                                                                         <value name="B">
                                                                           <shadow type="math_number" id="ph]^nX@#9w4mrLh[kg7H">
                                                                             <field name="NUM">1</field>
                                                                           </shadow>
                                                                           <block type="variables_get" id="JC^iRn5o8~Wkz+jc+Y4H">
                                                                             <field name="VAR" id="x3t`O=-$L;yVKV1j:N,A">i</field>
                                                                           </block>
                                                                         </value>
                                                                       </block>
                                                                     </value>
                                                                   </block>
                                                                 </value>
                                                                 <next>
                                                                   <block type="controls_if" id="E]o7l4zm3xDw~qwp?|5/">
                                                                     <value name="IF0">
                                                                       <block type="logic_compare" id="|(s/Uc@OU8KCeHA1@Q{D">
                                                                         <field name="OP">GT</field>
                                                                         <value name="A">
                                                                           <block type="variables_get" id="MWx:Mv.+E{#^8hNi|b24">
                                                                             <field name="VAR" id="B;i$?I{.+8mTkozi~ch1">output</field>
                                                                           </block>
                                                                         </value>
                                                                         <value name="B">
                                                                           <block type="math_number" id="5yC44V^lX{%v?_8F0_/u">
                                                                             <field name="NUM">100</field>
                                                                           </block>
                                                                         </value>
                                                                       </block>
                                                                     </value>
                                                                     <statement name="DO0">
                                                                       <block type="variables_set" id="}xKdQG@|tcCAm*nL0^`r">
                                                                         <field name="VAR" id="B;i$?I{.+8mTkozi~ch1">output</field>
                                                                         <value name="VALUE">
                                                                           <block type="math_number" id="}U|=)L~}YPWzAX1rEcqx">
                                                                             <field name="NUM">100</field>
                                                                           </block>
                                                                         </value>
                                                                         <next>
                                                                           <block type="variables_set" id="d$vujw^FZI,%0ddMEj;%">
                                                                             <field name="VAR" id="x3t`O=-$L;yVKV1j:N,A">i</field>
                                                                             <value name="VALUE">
                                                                               <block type="variables_get" id="V.]!ip:MB7_U/NQW5$.X">
                                                                                 <field name="VAR" id="ujVWFIY25zXL.1Z[eTyd">lasti</field>
                                                                               </block>
                                                                             </value>
                                                                           </block>
                                                                         </next>
                                                                       </block>
                                                                     </statement>
                                                                     <next>
                                                                       <block type="controls_if" id="[?3Yb%_AIw~@UHL-q2v?">
                                                                         <value name="IF0">
                                                                           <block type="logic_compare" id="RGt4ZQ{F~EF(7[l[^4wo">
                                                                             <field name="OP">LT</field>
                                                                             <value name="A">
                                                                               <block type="variables_get" id="qRzTS(K!c#[bqqP7#dv1">
                                                                                 <field name="VAR" id="B;i$?I{.+8mTkozi~ch1">output</field>
                                                                               </block>
                                                                             </value>
                                                                             <value name="B">
                                                                               <block type="math_number" id=",z_$Qnc*+*vp^V$yoHOP">
                                                                                 <field name="NUM">0</field>
                                                                               </block>
                                                                             </value>
                                                                           </block>
                                                                         </value>
                                                                         <statement name="DO0">
                                                                           <block type="variables_set" id="K8p`,0NMoO5eGGbz.RR*">
                                                                             <field name="VAR" id="B;i$?I{.+8mTkozi~ch1">output</field>
                                                                             <value name="VALUE">
                                                                               <block type="math_number" id="U5]RaqF824Ey]HpY9q81">
                                                                                 <field name="NUM">0</field>
                                                                               </block>
                                                                             </value>
                                                                             <next>
                                                                               <block type="variables_set" id="T6lGv6GQNO/?D:ZtT~^l">
                                                                                 <field name="VAR" id="x3t`O=-$L;yVKV1j:N,A">i</field>
                                                                                 <value name="VALUE">
                                                                                   <block type="variables_get" id="}$tQ^,WgY{tP_@x.unZV">
                                                                                     <field name="VAR" id="ujVWFIY25zXL.1Z[eTyd">lasti</field>
                                                                                   </block>
                                                                                 </value>
                                                                               </block>
                                                                             </next>
                                                                           </block>
                                                                         </statement>
                                                                         <next>
                                                                           <block type="update" id="G9pDAD0kKM{G)Zez1o/9">
                                                                             <mutation xmlns="http://www.w3.org/1999/xhtml" delay_input="false"></mutation>
                                                                             <field name="OID">0_userdata.0.PV.Regler.Stellsignal</field>
                                                                             <field name="WITH_DELAY">FALSE</field>
                                                                             <value name="VALUE">
                                                                               <block type="math_round" id="xNC3|V1*~oiL$T_wPN(9">
                                                                                 <field name="OP">ROUND</field>
                                                                                 <value name="NUM">
                                                                                   <shadow type="math_number" id="I@U56dPPHEEn;YeK]x-L">
                                                                                     <field name="NUM">3.1</field>
                                                                                   </shadow>
                                                                                   <block type="variables_get" id="Wkx2R]q+#NF(d;aWgI+)">
                                                                                     <field name="VAR" id="B;i$?I{.+8mTkozi~ch1">output</field>
                                                                                   </block>
                                                                                 </value>
                                                                               </block>
                                                                             </value>
                                                                           </block>
                                                                         </next>
                                                                       </block>
                                                                     </next>
                                                                   </block>
                                                                 </next>
                                                               </block>
                                                             </next>
                                                           </block>
                                                         </next>
                                                       </block>
                                                     </next>
                                                   </block>
                                                 </next>
                                               </block>
                                             </statement>
                                           </block>
                                         </next>
                                       </block>
                                     </next>
                                   </block>
                                 </next>
                               </block>
                              </xml>
                              


                              Die Datenpunkte musst du durch deine ersetzten.

                              Duffy 1 Reply Last reply Reply Quote 1
                              • Duffy
                                Duffy @paul53 last edited by

                                @paul53

                                Guten Morgen,

                                vielen Dank für das Blockly.
                                Es ist gestartet und scheint auch zu funktionieren.
                                Aufgrund der fehlenden Sonne ist aber aktuell noch nichts von der Regelung zu sehen ausser der sich ändernden Werte.
                                Heute soll noch die Sonne raus kommen dann kann ich das mal beobachten.
                                Ich melde mich wieder.

                                VG Duffy

                                Duffy 1 Reply Last reply Reply Quote 0
                                • Duffy
                                  Duffy @Duffy last edited by

                                  @paul53

                                  Kann ich das Blockly auch so einstellen?

                                  da389407-5206-4e5b-8c82-157b03b2fd68-grafik.png

                                  Wenn ich den Wert 0-300 bzw 0-600 eintragen stürzen die Wechselrichter ab.
                                  Das war auch schon bei dem alten Blockly so das ich auf max auf 3% runterregeln konnte um abstürze zu vermeiden.

                                  Gruß Duffy

                                  Duffy paul53 2 Replies Last reply Reply Quote 0
                                  • Duffy
                                    Duffy @Duffy last edited by

                                    @paul53

                                    So, langsam kommt bewegung in die Sache aber irgendwie ist das etwas komisch.

                                    Screenshot 2025-10-01 114208.png

                                    Screenshot 2025-10-01 114225.png

                                    Wenn ich Stom aus dem Netz beziehe sollte doch in diesem Beispiel der HM300-2 mehr Leistung liefern, oder?

                                    Hängt das evtl mit dem 9-300 Watt zusammen?

                                    VG Duffy

                                    1 Reply Last reply Reply Quote 0
                                    • paul53
                                      paul53 @Duffy last edited by paul53

                                      @duffy sagte: Kann ich das Blockly auch so einstellen?

                                      Ja.

                                      @duffy sagte in PV 0 Einspeisung mehrerer Wechselrichter:

                                      Wenn ich Stom aus dem Netz beziehe sollte doch in diesem Beispiel der HM300-2 mehr Leistung liefern, oder?

                                      Ein PI-Regler benötigt etwas Zeit, um auf Null(einspeisung) zu regeln. Erzeuge mal einen Chart für die Netzleistung und das Stellsignal.
                                      Wenn die Regelung zu träge aber stabil ist, verringere den Wert von Xp etwas und beobachte weiter.
                                      Wie oft wird die Netzleistung aktualisiert? Nur alle 30 s wie im Log? Dann erhöhe Tn auf 60 s, da die Regelung sonst instabil werden könnte.

                                      EDIT: Kannst du die Zykluszeit (Abfrageintervall) für die Netzleistung verringern? Das wäre im Sinne einer nicht zu trägen Regelung sinnvoll.

                                      Duffy 1 Reply Last reply Reply Quote 1
                                      • Duffy
                                        Duffy @paul53 last edited by

                                        @paul53

                                        Hallo Paul53, das Chart ist gesartet.

                                        Der Stromzähler wird alle 10 sek abgefragt bzw. gibt den Stand an den IOB.

                                        EDIT: Kannst du die Zykluszeit (Abfrageintervall) für die Netzleistung verringern? Das wäre im Sinne einer nicht zu trägen Regelung sinnvoll.

                                        Das wäre dann der Tn Wert? Soll ich den mal von 20 auf 10 setzen und dafür den PID Regler erst mal so belassen?

                                        paul53 2 Replies Last reply Reply Quote 0
                                        • paul53
                                          paul53 @Duffy last edited by paul53

                                          @duffy sagte in: Der Stromzähler wird alle 10 sek abgefragt

                                          Dann passt Tn mit 20 s. Tn ist die Nachstellzeit (für den I-Anteil des PI-Reglers).

                                          Duffy 1 Reply Last reply Reply Quote 0
                                          • Duffy
                                            Duffy @paul53 last edited by

                                            @paul53

                                            Ich glaube es hat sich für heute, es gibt nichts mehr zu regeln da die Sonne fast weg ist.
                                            Ich schicke morgen mal ein Chart.

                                            Allerdings denke werde ich 2 Screenshots machen müssen da, wenn ich beide Kurven in ein Chart packe die Signallinie nicht mehr aussagekräftig ist; ist das fast eine waagerechte Linie.

                                            VG Duffy

                                            paul53 1 Reply Last reply Reply Quote 0
                                            • First post
                                              Last post

                                            Support us

                                            ioBroker
                                            Community Adapters
                                            Donate

                                            539
                                            Online

                                            32.2k
                                            Users

                                            80.8k
                                            Topics

                                            1.3m
                                            Posts

                                            3
                                            32
                                            416
                                            Loading More Posts
                                            • Oldest to Newest
                                            • Newest to Oldest
                                            • Most Votes
                                            Reply
                                            • Reply as topic
                                            Log in to reply
                                            Community
                                            Impressum | Datenschutz-Bestimmungen | Nutzungsbedingungen
                                            The ioBroker Community 2014-2023
                                            logo