Navigation

    Logo
    • Register
    • Login
    • Search
    • Recent
    • Tags
    • Unread
    • Categories
    • Unreplied
    • Popular
    • GitHub
    • Docu
    • Hilfe
    1. Home
    2. Deutsch
    3. Skripten / Logik
    4. Blockly
    5. Whatsapp Benachrichtigung nach 15 Minuten

    NEWS

    • Monatsrückblick – September 2025

    • Neues Video "KI im Smart Home" - ioBroker plus n8n

    • Neues Video über Aliase, virtuelle Geräte und Kategorien

    Whatsapp Benachrichtigung nach 15 Minuten

    This topic has been deleted. Only users with topic management privileges can see it.
    • P
      pn1337 @paul53 last edited by

      @paul53 Nein, es ist aus dem Feld Trigger und dann auf Wert eingestellt.

      Bildschirmfoto 2023-03-09 um 13.10.02.png

      paul53 1 Reply Last reply Reply Quote 0
      • paul53
        paul53 @pn1337 last edited by

        @pn1337 sagte: Nein, es ist aus dem Feld Trigger und dann auf Wert eingestellt.

        Welche (uralt) Version ist der Javascript-Adapter?

        Codierknecht 1 Reply Last reply Reply Quote 0
        • Codierknecht
          Codierknecht Developer Most Active @paul53 last edited by Codierknecht

          @paul53 sagte in Whatsapp Benachrichtigung nach 15 Minuten:

          Welche (uralt) Version ist der Javascript-Adapter?

          @pn1337
          Ich nutze mal meinen vorbereiteten Screenshot, um den Grund für Paul's Frage zu erläutern:
          Mit einem aktuellen JS-Adapter gibt es einen kleinen aber feinen Unterschied zwischen einer Variablen und dem Wert-Block aus den Triggern: Den kleinen weißen Pfeil.
          In Deinem Screenshot ist der nicht zu sehen - also verwendest Du vermutlich eine veraltete Version von JS.

          723b8ee9-b114-4000-ac5a-7ae05fa0b966-image.png

          1 Reply Last reply Reply Quote 0
          • Codierknecht
            Codierknecht Developer Most Active @pn1337 last edited by Codierknecht

            @pn1337 sagte in Whatsapp Benachrichtigung nach 15 Minuten:

            Habe jetzt aus Trigger "Wert" genommen, trotzdem passiert nichts. Bei Objects seh ich, dass sich der Wert von false auf true ändert sobald ich das Fenster öffne.

            Mal davon abgesehen, dass ein Update von JavaScript nicht schaden würde:
            Prüf' doch erstmal, ob der Trigger überhaupt wie erwartet feuert:
            2beb675b-e7a6-4cf9-b1d1-2083f972dec0-image.png

            P 1 Reply Last reply Reply Quote 0
            • P
              pn1337 @Codierknecht last edited by

              @codierknecht
              Danke für die Erklärung! Es war vorher auf 5.1.x. Habe jetzt die 6.1.4 Version. Jetzt ist auch der kleine Pfeil zusehen. Dennoch keine Whatsapp Benachrichtigung.

              Das war der test:

              Bildschirmfoto 2023-03-09 um 13.27.44.png

              Codierknecht 1 Reply Last reply Reply Quote 0
              • Codierknecht
                Codierknecht Developer Most Active @pn1337 last edited by

                @pn1337 sagte in Whatsapp Benachrichtigung nach 15 Minuten:

                Das war der test:

                Zeigt zumindest: Der Test funktioniert - und zwar exakt so wie erwartet.
                Also Schritt für Schritt weiter - passt das mit dem Timeout?
                8014d55c-294f-49f1-baf9-8fdc1cbb997e-image.png
                Wenn das funktioniert, kann es eigentlich nur noch am WhatsApp liegen.

                P 1 Reply Last reply Reply Quote 0
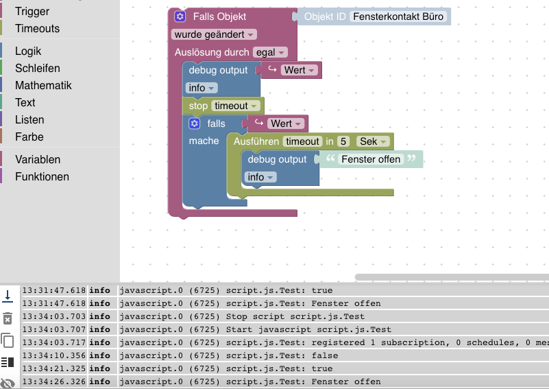
                • P
                  pn1337 @Codierknecht last edited by

                  @codierknecht

                  Auch das funktioniert. Also muss das an Whatsapp liegen? Der Adapter ist das richtig eingestellt.

                  Bildschirmfoto 2023-03-09 um 13.34.52.png

                  Codierknecht 1 Reply Last reply Reply Quote 0
                  • Codierknecht
                    Codierknecht Developer Most Active @pn1337 last edited by Codierknecht

                    @pn1337 sagte in Whatsapp Benachrichtigung nach 15 Minuten:

                    Also muss das an Whatsapp liegen?

                    Da kann ich nicht weiterhelfen - WA kommt mir nicht ins Haus 😉
                    Ich würde da mal den optionalen Empfänger ins Auge fassen oder den Loglevel einstellen.
                    Vielleicht kommt man dem Problem ja so auf die Schliche.

                    P Codierknecht 2 Replies Last reply Reply Quote 1
                    • P
                      pn1337 @Codierknecht last edited by

                      @codierknecht

                      Trotzdem Vielen Dank für die schnelle Hilfe bis jetzt!

                      1 Reply Last reply Reply Quote 0
                      • Codierknecht
                        Codierknecht Developer Most Active @Codierknecht last edited by

                        @codierknecht sagte in Whatsapp Benachrichtigung nach 15 Minuten:

                        WA kommt mir nicht ins Haus

                        Ist zwar reichlich OT - aber darüber nachzudenken schadet ja nicht.

                        Ich bin mal so dreist und behaupte: 99,9% der Anwender verwenden WA entgegen der von ihnen abgenickten Datenschutzvereinbarung.
                        Die besagt nämlich (meiner Kenntnis nach), dass alle Kontakte im Adressbuch der Nutzung zugestimmt haben müssen.
                        Mich hat noch nie jemand gefragt 😞

                        Den wenigsten Anwendern dürfte bewusst sein, dass bei der Verwendung von WA das gesamte Adressbuch an einen amerikanischen Konzern (Meta) übertragen wird.

                        Wie das bei Telegram läuft, will ich gar nicht erst wissen 😵

                        Homoran 1 Reply Last reply Reply Quote 1
                        • First post
                          Last post

                        Support us

                        ioBroker
                        Community Adapters
                        Donate

                        936
                        Online

                        32.2k
                        Users

                        80.8k
                        Topics

                        1.3m
                        Posts

                        4
                        16
                        639
                        Loading More Posts
                        • Oldest to Newest
                        • Newest to Oldest
                        • Most Votes
                        Reply
                        • Reply as topic
                        Log in to reply
                        Community
                        Impressum | Datenschutz-Bestimmungen | Nutzungsbedingungen
                        The ioBroker Community 2014-2023
                        logo