NEWS
Shelly3em Relais
-
Ich habe gestern an meinen Shelly 3em an den Relaisport eine Steckdose angeschlossen. Im Moment muss ich bei Consumed Power - 100 W wenn Balkonkraftwerk einspeist , den Schalter am Handy manuell umlegen. Dann lade ich mit überschüssigen 100 W meine Anker Powerhouse auf. Bei unter 100 W genauso zum ausschalten. Ich benutze IOBroker und möchte es realisieren , wenn - 100 Consumed Power der Schalter automatisch an ,oder bei einer Untergrenze von - 90 Watt wieder ausgeht. Wer kann mir dabei helfen ?
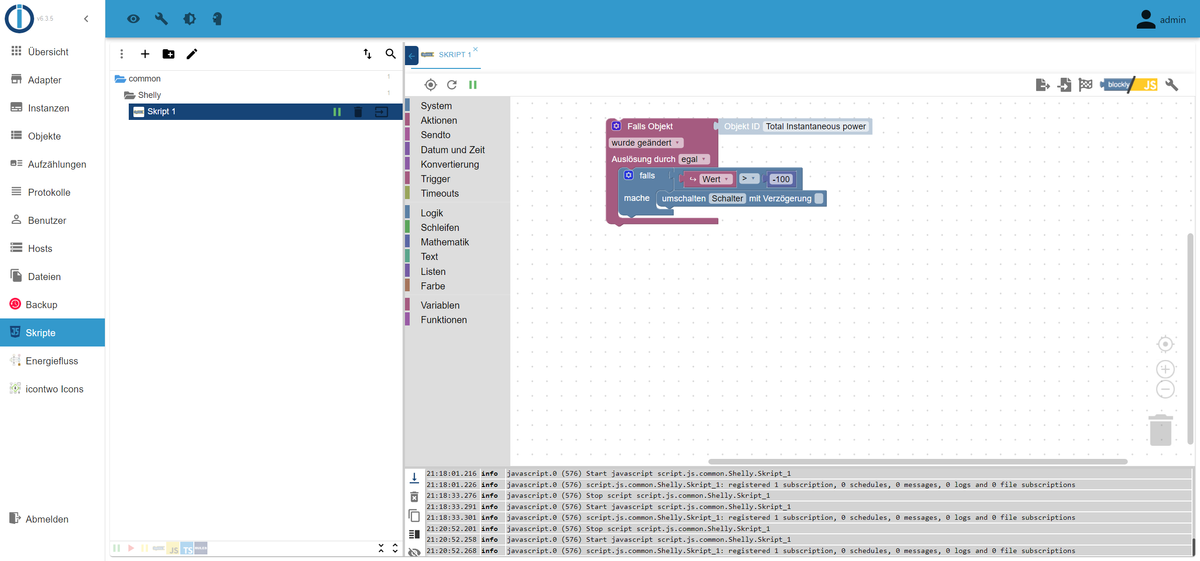
Das Script was ich versucht habe zu erstellen , das Relais im Shelly geht immer an und aus.
Schaltet immer hin und her. Weiss nicht wo der fehler liegt...

-
-
@werner4321 Dein Script macht folgendes:
Jedes mal wenn wenn ein neuer Wert reinkommt (Falls Objekt .... wurde geändert) - und passiert ca. alle 5 bis 15 Sekunden
Und der Wert größer -100 ist (minus 100)
Schalte das Relais um (Wenn an dann aus und umgekehrt)
@paul53 hat da ja einen besseren Vorschlag gemacht
-
@bananajoe Ich habe es jetzt mal so getestet. Liege aktuell bei ca 300 W. Ändere ich das Script um es zu testen passiert gar nichts an der Shelly. Relais bleibt aus. Java läuft.

Liegt es vieleicht daran ? IO Broker läuft auf einen Dell Wyse ,it Promox und Ubuntu als VM.
<== Disconnect system.user.admin from ::ffff:192.168.2.xx javascript
-
@werner4321
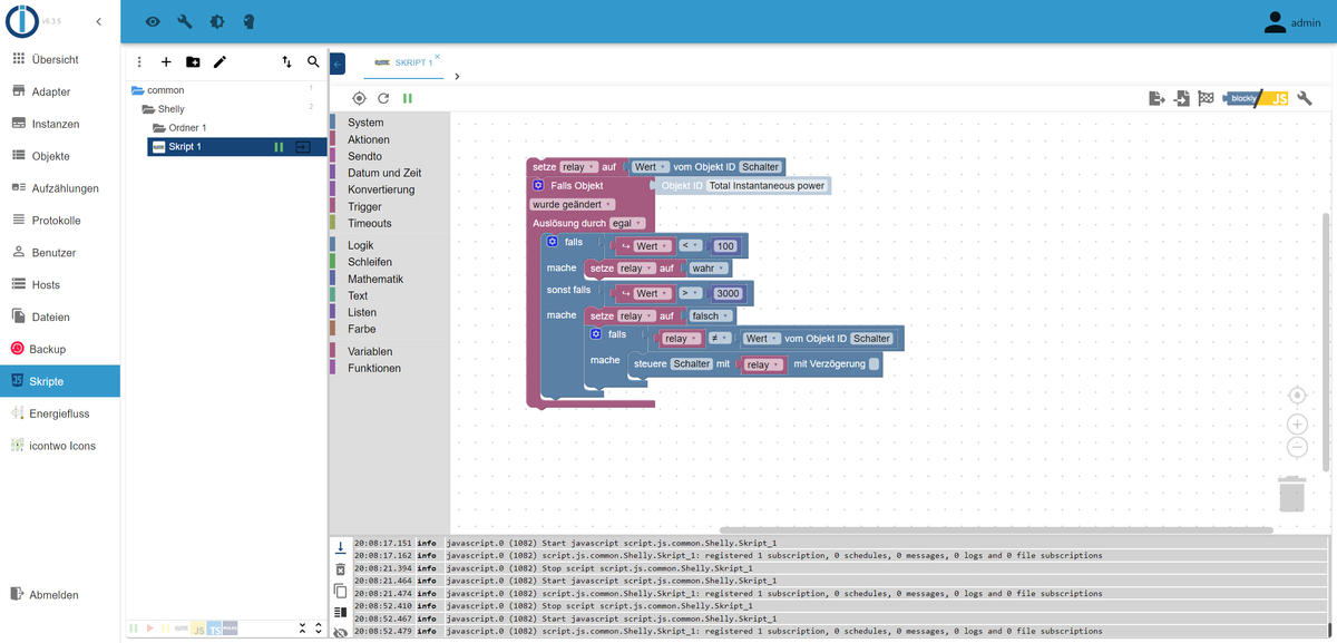
Du hast 3000 eingetragen nicht 300 -
@tt-tom bei 100 soll er anmachen..bei 3000 aus...passiert gar nichts
-
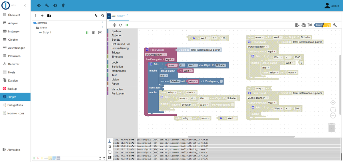
Setzte mal ein debug Baustein in den trigger. Dann kannst du im Protokoll den Wert sehen, der den trigger auslöst.

-
@tt-tom no...


-
@werner4321
Vergleiche mal dein Blockly mit meinem Vorschlag. -
Muss ich welche ports öffnen?
-
@werner4321 sagte in Shelly3em Relais:
Muss ich welche ports öffnen?
Nur wenn iobroker in einem Docker Container oder so läuft kann das erforderlich sein.
-
@werner4321
Verschiebe diesen Block
unter den anderen falls-Block. Ändere "Wert > 100" in "Wert < 100".
-
@paul53

Haut irgendwie nicht hin . Ging einmal au und das wars. -
@werner4321 sagte: bei 100 soll er anmachen..bei 3000 aus.

-
Habe es mit 100 und 3000 probiert. Es klappte Verbindung steht.
Danke erstmal.
Ich kann es jetzt nicht testen da ich nichts einspeise.
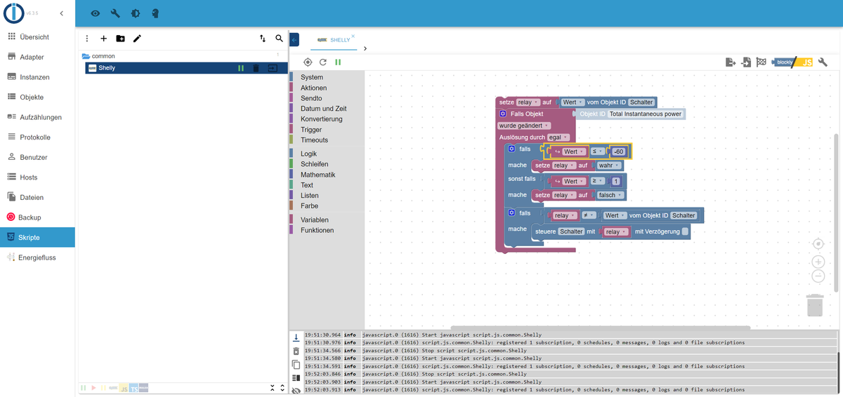
Habe ihm gesagt bei -60 und drüber soll er angehen und bei +0 soll er ausgehen. Habe ich das richtig erstellt ? -
@werner4321 said in Shelly3em Relais:
Habe es mit 100 und 3000 probiert. Es klappte Verbindung steht.
Danke erstmal.
Ich kann es jetzt nicht testen da ich nichts einspeise.
Habe ihm gesagt bei -60 und drüber soll er angehen und bei +0 soll er ausgehen. Habe ich das richtig erstellt ? -
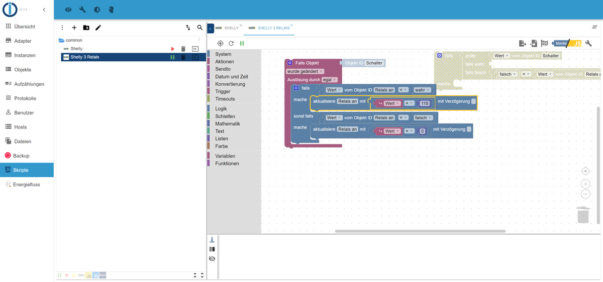
@werner4321 Ich versuche ein script zu erstellen.
Falls vom Shelly Relay ist wahr (an ) - setze mir einen Datenpunkt wert auf 115
Falls vom Shelly Relay ist falsch (aus ) - setze mir einen Datenpunkt wert auf 0Irgendwie passt das noch nicht

-
@werner4321 sagte: Falls vom Shelly Relay ist wahr (an ) - setze mir einen Datenpunkt wert auf 115
Falls vom Shelly Relay ist falsch (aus ) - setze mir einen Datenpunkt wert auf 0
-
@paul53 Wie geil. Danke. Ich mache es kompliziert und es geht einfacher.
Aber ich bemühte mich...
DankeKannst du das bitte noch prüfen ?

-
@werner4321
Das Relais schaltet bei <= -60 ein und bei >= +1 aus. Wenn es so gewollt ist, passt es.


