NEWS
Fenster vis Homematic ip
-
@unrubas Sorry, aber ich bin schon überfällig :-(
Sorry für die Hektik.
Bitte versuche den rest nachzubauen, dann speichern und Skript starten (Links auf den play-Button klicken)
Dann in dem Widget den Datenpunkt für den Griff anpassen und testen.Ich melde mich später nochmal vom Handy
-
@unrubas Sorry, aber ich bin schon überfällig :-(
Sorry für die Hektik.
Bitte versuche den rest nachzubauen, dann speichern und Skript starten (Links auf den play-Button klicken)
Dann in dem Widget den Datenpunkt für den Griff anpassen und testen.Ich melde mich später nochmal vom Handy
-
@unrubas sieht gut aus (auch wenn ich wert und den grünen Block tauschen würde :-) )
Viel Glück -
@unrubas Sorry, aber ich bin schon überfällig :-(
Sorry für die Hektik.
Bitte versuche den rest nachzubauen, dann speichern und Skript starten (Links auf den play-Button klicken)
Dann in dem Widget den Datenpunkt für den Griff anpassen und testen.Ich melde mich später nochmal vom Handy
-
@unrubas sagte in Fenster vis Homematic ip:
das gelbe ding fehlt nocht mit dem 0_userdata
das war nur ein Kommentar von mir für die bei mir nicht vorhandene ID
-
@unrubas sagte in Fenster vis Homematic ip:
das gelbe ding fehlt nocht mit dem 0_userdata
das war nur ein Kommentar von mir für die bei mir nicht vorhandene ID
-
@unrubas sieht gut aus (auch wenn ich wert und den grünen Block tauschen würde :-) )
Viel Glück -
@unrubas sieht gut aus (auch wenn ich wert und den grünen Block tauschen würde :-) )
Viel Glück -
@unrubas sagte in Fenster vis Homematic ip:
mein skript läuft noch nicht ;-(
@homoran sagte in Fenster vis Homematic ip:
speichern und Skript starten (Links auf den play-Button klicken)
-
@unrubas sagte in Fenster vis Homematic ip:
mein skript läuft noch nicht ;-(
@homoran sagte in Fenster vis Homematic ip:
speichern und Skript starten (Links auf den play-Button klicken)
-
@unrubas sagte in Fenster vis Homematic ip:
mein skript läuft noch nicht ;-(
@homoran sagte in Fenster vis Homematic ip:
speichern und Skript starten (Links auf den play-Button klicken)
-
@unrubas sagte in Fenster vis Homematic ip:
du meinst soweit alles ok???
am Handy nicht gerade optimal. Sieht aber brauchbar aus.
läuft das Skript jetzt?
Datenpunkt im Widget angepasst? -
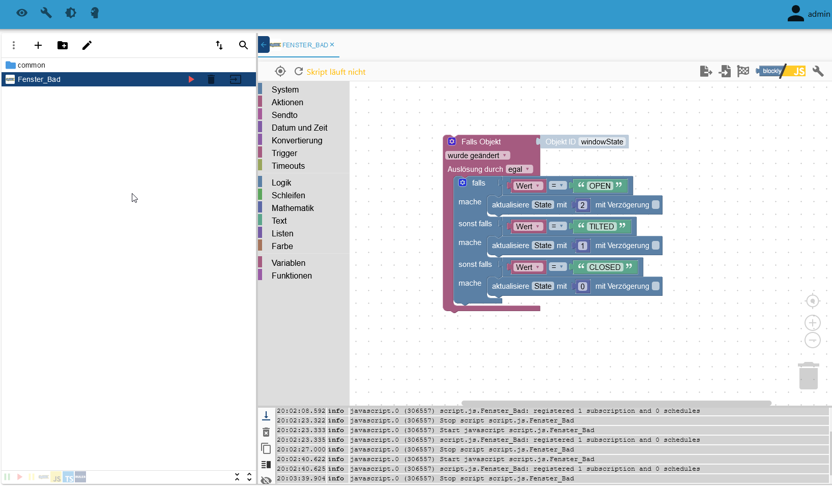
das rote Play Zeichen rechts neben Fenster Bad => kommt oben in gelb die Meldung Skript läuft nicht...
@unrubas sagte in Fenster vis Homematic ip:
das rote Play Zeichen rechts neben Fenster Bad => kommt oben in gelb die Meldung Skript läuft nicht...
wenn du da drauf klickst sollte es in ein grünes Pause Zeichen wechseln
lösch mal das log unter dem Blockly und starte nochmal
steht dann was im log? -
@unrubas sagte in Fenster vis Homematic ip:
das rote Play Zeichen rechts neben Fenster Bad => kommt oben in gelb die Meldung Skript läuft nicht...
wenn du da drauf klickst sollte es in ein grünes Pause Zeichen wechseln
lösch mal das log unter dem Blockly und starte nochmal
steht dann was im log? -
@homoran said in Fenster vis Homematic ip:
wenn du da drauf klickst sollte es in ein grünes Pause Zeichen wechseln
ja ist ein grünes pause zeichen
@unrubas sagte in Fenster vis Homematic ip:
@homoran said in Fenster vis Homematic ip:
wenn du da drauf klickst sollte es in ein grünes Pause Zeichen wechseln
ja ist ein grünes pause zeichen
dann läuft es, egal was da oben steht
-
@unrubas sagte in Fenster vis Homematic ip:
du meinst soweit alles ok???
am Handy nicht gerade optimal. Sieht aber brauchbar aus.
läuft das Skript jetzt?
Datenpunkt im Widget angepasst? -
@unrubas sagte in Fenster vis Homematic ip:
Bei "griff sensor" hangel ich mich zu dem "Dateipfad" hin zu den skript???
nicht zu dem Skript, sondern zu dem Datenpunkt, in den das Skript die korrigierten Werte schreibt.
-
wenn ich da bei Griff Sensor rechts auf das kl schwarze 4eck klicke komme ich dahin..
@unrubas sagte in Fenster vis Homematic ip:
wenn ich da bei Griff Sensor rechts auf das kl schwarze 4eck klicke komme ich dahin.
richtig, und das Fenster ist zu?
noch etwas:
die 2. Spalte solltest du noch unter Objekte ändern. State als Name ist nicht gerade eindeutig.
Das wird dann im Blockly Baustein angezeigt. -
@unrubas sagte in Fenster vis Homematic ip:
wenn ich da bei Griff Sensor rechts auf das kl schwarze 4eck klicke komme ich dahin.
richtig, und das Fenster ist zu?
noch etwas:
die 2. Spalte solltest du noch unter Objekte ändern. State als Name ist nicht gerade eindeutig.
Das wird dann im Blockly Baustein angezeigt.
Hello! It looks like you're interested in this conversation, but you don't have an account yet.
Getting fed up of having to scroll through the same posts each visit? When you register for an account, you'll always come back to exactly where you were before, and choose to be notified of new replies (either via email, or push notification). You'll also be able to save bookmarks and upvote posts to show your appreciation to other community members.
With your input, this post could be even better 💗
Register Login








