NEWS
(Frage) Sonnnen-Auf/Untergang ?
-
Hallo !!
Gibt es die Möglichkeit den Sonnenauf/untergang in Blockly zu bekommen.
Möchte eine WLan-Steckdose (im ioBroker drin) 1h nach Sonnenaufgang freigeben für weitere Befehle, 1h vor Sonnenuntergang dauerhaft deaktivieren bis zum nächsten Run.Ginge das?
BG und vielen Dank!! -
Hallo !!
Gibt es die Möglichkeit den Sonnenauf/untergang in Blockly zu bekommen.
Möchte eine WLan-Steckdose (im ioBroker drin) 1h nach Sonnenaufgang freigeben für weitere Befehle, 1h vor Sonnenuntergang dauerhaft deaktivieren bis zum nächsten Run.Ginge das?
BG und vielen Dank!!@humidor sagte in (Frage) Sonnnen-Auf/Untergang ?:
Gibt es die Möglichkeit den Sonnenauf/untergang in Blockly zu bekommen.
Klar - sieh mal genau hin, dann geht im Blockly auch die Sonne auf

Spaß beiseite!
Natürlich kann Blockly die Astrozeiten, und damit auch SA und SU.Aber dein nächster Wunsch:
@humidor sagte in (Frage) Sonnnen-Auf/Untergang ?:Möchte eine WLan-Steckdose (im ioBroker drin) 1h nach Sonnenaufgang freigeben für weitere Befehle
ist mir nicht ganz verständlich.
Wie willst du das machen?
Soll dein Programm einfach dann nichts schalten, oder auch andere Steuermöglichkkeiten (z.B. App oder Alexa direkt)?? -
@humidor sagte in (Frage) Sonnnen-Auf/Untergang ?:
Gibt es die Möglichkeit den Sonnenauf/untergang in Blockly zu bekommen.
Klar - sieh mal genau hin, dann geht im Blockly auch die Sonne auf

Spaß beiseite!
Natürlich kann Blockly die Astrozeiten, und damit auch SA und SU.Aber dein nächster Wunsch:
@humidor sagte in (Frage) Sonnnen-Auf/Untergang ?:Möchte eine WLan-Steckdose (im ioBroker drin) 1h nach Sonnenaufgang freigeben für weitere Befehle
ist mir nicht ganz verständlich.
Wie willst du das machen?
Soll dein Programm einfach dann nichts schalten, oder auch andere Steuermöglichkkeiten (z.B. App oder Alexa direkt)?? -
@homoran ah ja gefunden! super, ist nicht Versatz das was ich suche...
1h nach Sonnenaufgang soll die WlanSteckdose bei PV-Überschuss schalten, 1h vor Sonnenuntergagn (da is eh nix mehr da) ausschalten bis nächster Run....
@humidor sagte in (Frage) Sonnnen-Auf/Untergang ?:
1h nach Sonnenaufgang soll die WlanSteckdose bei PV-Überschuss schalten, 1h vor Sonnenuntergagn (da is eh nix mehr da) ausschalten bis nächster Run....
so in der Art mache ich das auch.
Dann brauchst du doch nur den Überschuss, nachts ist da keiner, dann passiert auch nichts. -
@humidor sagte in (Frage) Sonnnen-Auf/Untergang ?:
1h nach Sonnenaufgang soll die WlanSteckdose bei PV-Überschuss schalten, 1h vor Sonnenuntergagn (da is eh nix mehr da) ausschalten bis nächster Run....
so in der Art mache ich das auch.
Dann brauchst du doch nur den Überschuss, nachts ist da keiner, dann passiert auch nichts.@homoran sagte in (Frage) Sonnnen-Auf/Untergang ?:
@humidor sagte in (Frage) Sonnnen-Auf/Untergang ?:
1h nach Sonnenaufgang soll die WlanSteckdose bei PV-Überschuss schalten, 1h vor Sonnenuntergagn (da is eh nix mehr da) ausschalten bis nächster Run....
so in der Art mache ich das auch.
Dann brauchst du doch nur den Überschuss, nachts ist da keiner, dann passiert auch nichts.Jain, es kann auch manuell eingeschaltet worden sein.
-
@homoran sagte in (Frage) Sonnnen-Auf/Untergang ?:
@humidor sagte in (Frage) Sonnnen-Auf/Untergang ?:
1h nach Sonnenaufgang soll die WlanSteckdose bei PV-Überschuss schalten, 1h vor Sonnenuntergagn (da is eh nix mehr da) ausschalten bis nächster Run....
so in der Art mache ich das auch.
Dann brauchst du doch nur den Überschuss, nachts ist da keiner, dann passiert auch nichts.Jain, es kann auch manuell eingeschaltet worden sein.
@humidor sagte in (Frage) Sonnnen-Auf/Untergang ?:
es kann auch manuell eingeschaltet worden sein.
aber sobald dann der Überschuss weg ist schaltet er aus.
Nur wenn nach Sonnenuntergang angeschaltet wird läuft er dann durch.
Das habe ich bei mir absichtlich so gelassen, damit ich bei schlechtem Wetter die Batterie dann über Nacht laden kann -
@humidor sagte in (Frage) Sonnnen-Auf/Untergang ?:
es kann auch manuell eingeschaltet worden sein.
aber sobald dann der Überschuss weg ist schaltet er aus.
Nur wenn nach Sonnenuntergang angeschaltet wird läuft er dann durch.
Das habe ich bei mir absichtlich so gelassen, damit ich bei schlechtem Wetter die Batterie dann über Nacht laden kann@homoran sagte in (Frage) Sonnnen-Auf/Untergang ?:
@humidor sagte in (Frage) Sonnnen-Auf/Untergang ?:
es kann auch manuell eingeschaltet worden sein.
aber sobald dann der Überschuss weg ist schaltet er aus.
Nur wenn nach Sonnenuntergang angeschaltet wird läuft er dann durch.
Das habe ich bei mir absichtlich so gelassen, damit ich bei schlechtem Wetter die Batterie dann über Nacht laden kannich möchte den manuellen Einfluss behalten, dh händisches schalten
Trigger per PV -
@homoran sagte in (Frage) Sonnnen-Auf/Untergang ?:
@humidor sagte in (Frage) Sonnnen-Auf/Untergang ?:
es kann auch manuell eingeschaltet worden sein.
aber sobald dann der Überschuss weg ist schaltet er aus.
Nur wenn nach Sonnenuntergang angeschaltet wird läuft er dann durch.
Das habe ich bei mir absichtlich so gelassen, damit ich bei schlechtem Wetter die Batterie dann über Nacht laden kannich möchte den manuellen Einfluss behalten, dh händisches schalten
Trigger per PV@humidor sagte in (Frage) Sonnnen-Auf/Untergang ?:
ich möchte den manuellen Einfluss behalten, dh händisches schalten
Trigger per PValso nicht im Programm auf PV und Sonnenstand reagieren, sondern wie ich gefragt habe die Fremdsteuerung auch unterbinden?
Dann bleibt meine Frage noch: Geht das mit deiner Dose?
Hat die so etwas wie ein inhibit? -
@humidor sagte in (Frage) Sonnnen-Auf/Untergang ?:
ich möchte den manuellen Einfluss behalten, dh händisches schalten
Trigger per PValso nicht im Programm auf PV und Sonnenstand reagieren, sondern wie ich gefragt habe die Fremdsteuerung auch unterbinden?
Dann bleibt meine Frage noch: Geht das mit deiner Dose?
Hat die so etwas wie ein inhibit?@homoran verstehe nicht was du sagst.
Shelly PlugS funktioniert mit ioBroker.
Ich möchte per Trigger einschalten bei PV-Überschuss (Wert vorhanden) und deaktivieren wenn keiner mehr da ist.Das ganze aber nur, in einem Zeitfenster, dh 1h nach SA und bis SU.
Es kann durchaus sein, dass schon vorher PV-Überschuss vorhanden ist, aber ich will nicht in den Übergangsbereich rein, wo andere Verbraucher wichtiger sind. Nicht das dann die Shelly ständig ein/ausschaltet. dh sowiso mit einer Mindestzeit für Aktiv und Pausezeit für nächstes Aktiv.Manuelles schalten soll funktionieren.
Das ist was ich will, sollte ich noch nicht richtig dargestellt haben ;)
-
@homoran verstehe nicht was du sagst.
Shelly PlugS funktioniert mit ioBroker.
Ich möchte per Trigger einschalten bei PV-Überschuss (Wert vorhanden) und deaktivieren wenn keiner mehr da ist.Das ganze aber nur, in einem Zeitfenster, dh 1h nach SA und bis SU.
Es kann durchaus sein, dass schon vorher PV-Überschuss vorhanden ist, aber ich will nicht in den Übergangsbereich rein, wo andere Verbraucher wichtiger sind. Nicht das dann die Shelly ständig ein/ausschaltet. dh sowiso mit einer Mindestzeit für Aktiv und Pausezeit für nächstes Aktiv.Manuelles schalten soll funktionieren.
Das ist was ich will, sollte ich noch nicht richtig dargestellt haben ;)
-
@homoran verstehe nicht was du sagst.
Shelly PlugS funktioniert mit ioBroker.
Ich möchte per Trigger einschalten bei PV-Überschuss (Wert vorhanden) und deaktivieren wenn keiner mehr da ist.Das ganze aber nur, in einem Zeitfenster, dh 1h nach SA und bis SU.
Es kann durchaus sein, dass schon vorher PV-Überschuss vorhanden ist, aber ich will nicht in den Übergangsbereich rein, wo andere Verbraucher wichtiger sind. Nicht das dann die Shelly ständig ein/ausschaltet. dh sowiso mit einer Mindestzeit für Aktiv und Pausezeit für nächstes Aktiv.Manuelles schalten soll funktionieren.
Das ist was ich will, sollte ich noch nicht richtig dargestellt haben ;)
@humidor sagte in (Frage) Sonnnen-Auf/Untergang ?:
Manuelles schalten soll funktionieren.
ok!
Das hatte ich halt anders verstanden.
Ich dachte du wolltest auch maneulles Schalten in der "dunklen Zeit" unterbinden -
@humidor sagte in (Frage) Sonnnen-Auf/Untergang ?:
Manuelles schalten soll funktionieren.
ok!
Das hatte ich halt anders verstanden.
Ich dachte du wolltest auch maneulles Schalten in der "dunklen Zeit" unterbinden -
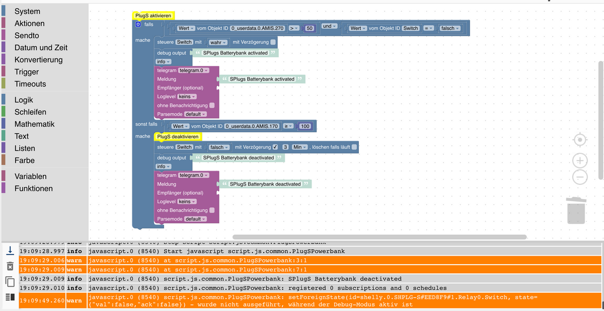
@homoran soweit bin ich mal, die PlugS hat schon geschalten
als Nächstes würde ich gerne auf Trigger umbauen, weiß noch nicht wie
löst ihr das über Variablen?

@humidor sagte in (Frage) Sonnnen-Auf/Untergang ?:
Nächstes würde ich gerne auf Trigger umbauen, weiß noch nicht wie
ich nutze den Stromzähler bei Änderung
-
@humidor sagte in (Frage) Sonnnen-Auf/Untergang ?:
Nächstes würde ich gerne auf Trigger umbauen, weiß noch nicht wie
ich nutze den Stromzähler bei Änderung
-
@homoran ok, wie?
wenn ich hier auf default gehe um den Wert auszuwehlen, lässt er mich nicht ??
OK bleibt ohne Funktion. Why?

@humidor sagte in (Frage) Sonnnen-Auf/Untergang ?:
ok, wie?
Was willst du denn da wissen?

Entweder Zähler oder Wechselrichter
EDIT:
Aaah - mittlerweile editiert!Antwort bleibt die selbe!
Wo erfasst du denn deinen Überschuss?EDIT2:
Was bleibt ohne Funktion?
was ist amis270?kann es sein, dass keine Sonne mehr scheint?
-
@humidor sagte in (Frage) Sonnnen-Auf/Untergang ?:
ok, wie?
Was willst du denn da wissen?

Entweder Zähler oder Wechselrichter
EDIT:
Aaah - mittlerweile editiert!Antwort bleibt die selbe!
Wo erfasst du denn deinen Überschuss?EDIT2:
Was bleibt ohne Funktion?
was ist amis270?kann es sein, dass keine Sonne mehr scheint?
@homoran 270 ist die Leistung Lieferung, Dunkel = 0 ;)
aber ich kann den Wert nicht auswählen, ich kann auf OK drücken was ich will, er nimmts nicht... ?
drück "ID auswählen", wähle den Wert aus und drücke OK... nichts passiert.
Ist der Wert 270 nicht korrekt? der Wert steht im Reiter Funktion?

-
@homoran 270 ist die Leistung Lieferung, Dunkel = 0 ;)
aber ich kann den Wert nicht auswählen, ich kann auf OK drücken was ich will, er nimmts nicht... ?
drück "ID auswählen", wähle den Wert aus und drücke OK... nichts passiert.
Ist der Wert 270 nicht korrekt? der Wert steht im Reiter Funktion?

-
@humidor so geschafft, da hat wohl Blockly? eine kleine Fehlfunktion
nehme ich die "Beschreibung" W (Watt) raus aus dem Obejkt, kann ich den Wert im Blockly übernehmen.
OK.@humidor sagte in (Frage) Sonnnen-Auf/Untergang ?:
nehme ich die "Beschreibung" W (Watt) raus
das ist doch wohl die Einheit.
Zeig mal das RAW des Datenpunkts (obwohl du ihn ja jetzt geändert hast) -
@humidor sagte in (Frage) Sonnnen-Auf/Untergang ?:
nehme ich die "Beschreibung" W (Watt) raus
das ist doch wohl die Einheit.
Zeig mal das RAW des Datenpunkts (obwohl du ihn ja jetzt geändert hast){ "from": "system.adapter.admin.0", "user": "system.user.admin", "ts": 1612198178456, "common": { "name": 270, "role": "", "type": "number", "desc": "Manuell erzeugt", "unit": "", "min": 0, "max": 100000, "def": 0, "read": true, "write": true, "custom": { "history.0": { "enabled": true, "changesOnly": true, "debounce": "1000", "maxLength": "960", "retention": 0, "changesRelogInterval": 0, "changesMinDelta": 0, "aliasId": "" } } }, "native": {}, "acl": { "object": 1638, "owner": "system.user.admin", "ownerGroup": "system.group.administrator", "state": 1638 }, "_id": "0_userdata.0.AMIS.270", "type": "state" } -
{ "from": "system.adapter.admin.0", "user": "system.user.admin", "ts": 1612198178456, "common": { "name": 270, "role": "", "type": "number", "desc": "Manuell erzeugt", "unit": "", "min": 0, "max": 100000, "def": 0, "read": true, "write": true, "custom": { "history.0": { "enabled": true, "changesOnly": true, "debounce": "1000", "maxLength": "960", "retention": 0, "changesRelogInterval": 0, "changesMinDelta": 0, "aliasId": "" } } }, "native": {}, "acl": { "object": 1638, "owner": "system.user.admin", "ownerGroup": "system.group.administrator", "state": 1638 }, "_id": "0_userdata.0.AMIS.270", "type": "state" }@humidor sagte in (Frage) Sonnnen-Auf/Untergang ?:
{ "from": "system.adapter.admin.0", "user": "system.user.admin", "ts": 1612198178456, "common": { "name": 270, "role": "", "type": "number", "desc": "Manuell erzeugt", "unit": "", "min": 0, "max": 100000, "def": 0, "read": true, "write": true, "custom": { "history.0": { "enabled": true, "changesOnly": true, "debounce": "1000", "maxLength": "960", "retention": 0, "changesRelogInterval": 0, "changesMinDelta": 0, "aliasId": "" } } }, "native": {}, "acl": { "object": 1638, "owner": "system.user.admin", "ownerGroup": "system.group.administrator", "state": 1638 }, "_id": "0_userdata.0.AMIS.270", "type": "state" }Hier ist jetzt eine "leere" Einheit ("unit": "")
Dass es daran gelegen haben soll kann ich aber nicht wirklich glauben
Hey! Du scheinst an dieser Unterhaltung interessiert zu sein, hast aber noch kein Konto.
Hast du es satt, bei jedem Besuch durch die gleichen Beiträge zu scrollen? Wenn du dich für ein Konto anmeldest, kommst du immer genau dorthin zurück, wo du zuvor warst, und kannst dich über neue Antworten benachrichtigen lassen (entweder per E-Mail oder Push-Benachrichtigung). Du kannst auch Lesezeichen speichern und Beiträge positiv bewerten, um anderen Community-Mitgliedern deine Wertschätzung zu zeigen.
Mit deinem Input könnte dieser Beitrag noch besser werden 💗
Registrieren Anmelden
