NEWS
(Frage) Sonnnen-Auf/Untergang ?
-
@homoran verstehe nicht was du sagst.
Shelly PlugS funktioniert mit ioBroker.
Ich möchte per Trigger einschalten bei PV-Überschuss (Wert vorhanden) und deaktivieren wenn keiner mehr da ist.Das ganze aber nur, in einem Zeitfenster, dh 1h nach SA und bis SU.
Es kann durchaus sein, dass schon vorher PV-Überschuss vorhanden ist, aber ich will nicht in den Übergangsbereich rein, wo andere Verbraucher wichtiger sind. Nicht das dann die Shelly ständig ein/ausschaltet. dh sowiso mit einer Mindestzeit für Aktiv und Pausezeit für nächstes Aktiv.Manuelles schalten soll funktionieren.
Das ist was ich will, sollte ich noch nicht richtig dargestellt haben ;)
-
@homoran verstehe nicht was du sagst.
Shelly PlugS funktioniert mit ioBroker.
Ich möchte per Trigger einschalten bei PV-Überschuss (Wert vorhanden) und deaktivieren wenn keiner mehr da ist.Das ganze aber nur, in einem Zeitfenster, dh 1h nach SA und bis SU.
Es kann durchaus sein, dass schon vorher PV-Überschuss vorhanden ist, aber ich will nicht in den Übergangsbereich rein, wo andere Verbraucher wichtiger sind. Nicht das dann die Shelly ständig ein/ausschaltet. dh sowiso mit einer Mindestzeit für Aktiv und Pausezeit für nächstes Aktiv.Manuelles schalten soll funktionieren.
Das ist was ich will, sollte ich noch nicht richtig dargestellt haben ;)
@humidor sagte in (Frage) Sonnnen-Auf/Untergang ?:
Manuelles schalten soll funktionieren.
ok!
Das hatte ich halt anders verstanden.
Ich dachte du wolltest auch maneulles Schalten in der "dunklen Zeit" unterbinden -
@humidor sagte in (Frage) Sonnnen-Auf/Untergang ?:
Manuelles schalten soll funktionieren.
ok!
Das hatte ich halt anders verstanden.
Ich dachte du wolltest auch maneulles Schalten in der "dunklen Zeit" unterbinden -
@homoran soweit bin ich mal, die PlugS hat schon geschalten
als Nächstes würde ich gerne auf Trigger umbauen, weiß noch nicht wie
löst ihr das über Variablen?

@humidor sagte in (Frage) Sonnnen-Auf/Untergang ?:
Nächstes würde ich gerne auf Trigger umbauen, weiß noch nicht wie
ich nutze den Stromzähler bei Änderung
-
@humidor sagte in (Frage) Sonnnen-Auf/Untergang ?:
Nächstes würde ich gerne auf Trigger umbauen, weiß noch nicht wie
ich nutze den Stromzähler bei Änderung
-
@homoran ok, wie?
wenn ich hier auf default gehe um den Wert auszuwehlen, lässt er mich nicht ??
OK bleibt ohne Funktion. Why?

@humidor sagte in (Frage) Sonnnen-Auf/Untergang ?:
ok, wie?
Was willst du denn da wissen?

Entweder Zähler oder Wechselrichter
EDIT:
Aaah - mittlerweile editiert!Antwort bleibt die selbe!
Wo erfasst du denn deinen Überschuss?EDIT2:
Was bleibt ohne Funktion?
was ist amis270?kann es sein, dass keine Sonne mehr scheint?
-
@humidor sagte in (Frage) Sonnnen-Auf/Untergang ?:
ok, wie?
Was willst du denn da wissen?

Entweder Zähler oder Wechselrichter
EDIT:
Aaah - mittlerweile editiert!Antwort bleibt die selbe!
Wo erfasst du denn deinen Überschuss?EDIT2:
Was bleibt ohne Funktion?
was ist amis270?kann es sein, dass keine Sonne mehr scheint?
@homoran 270 ist die Leistung Lieferung, Dunkel = 0 ;)
aber ich kann den Wert nicht auswählen, ich kann auf OK drücken was ich will, er nimmts nicht... ?
drück "ID auswählen", wähle den Wert aus und drücke OK... nichts passiert.
Ist der Wert 270 nicht korrekt? der Wert steht im Reiter Funktion?

-
@homoran 270 ist die Leistung Lieferung, Dunkel = 0 ;)
aber ich kann den Wert nicht auswählen, ich kann auf OK drücken was ich will, er nimmts nicht... ?
drück "ID auswählen", wähle den Wert aus und drücke OK... nichts passiert.
Ist der Wert 270 nicht korrekt? der Wert steht im Reiter Funktion?

-
@humidor so geschafft, da hat wohl Blockly? eine kleine Fehlfunktion
nehme ich die "Beschreibung" W (Watt) raus aus dem Obejkt, kann ich den Wert im Blockly übernehmen.
OK.@humidor sagte in (Frage) Sonnnen-Auf/Untergang ?:
nehme ich die "Beschreibung" W (Watt) raus
das ist doch wohl die Einheit.
Zeig mal das RAW des Datenpunkts (obwohl du ihn ja jetzt geändert hast) -
@humidor sagte in (Frage) Sonnnen-Auf/Untergang ?:
nehme ich die "Beschreibung" W (Watt) raus
das ist doch wohl die Einheit.
Zeig mal das RAW des Datenpunkts (obwohl du ihn ja jetzt geändert hast){ "from": "system.adapter.admin.0", "user": "system.user.admin", "ts": 1612198178456, "common": { "name": 270, "role": "", "type": "number", "desc": "Manuell erzeugt", "unit": "", "min": 0, "max": 100000, "def": 0, "read": true, "write": true, "custom": { "history.0": { "enabled": true, "changesOnly": true, "debounce": "1000", "maxLength": "960", "retention": 0, "changesRelogInterval": 0, "changesMinDelta": 0, "aliasId": "" } } }, "native": {}, "acl": { "object": 1638, "owner": "system.user.admin", "ownerGroup": "system.group.administrator", "state": 1638 }, "_id": "0_userdata.0.AMIS.270", "type": "state" } -
{ "from": "system.adapter.admin.0", "user": "system.user.admin", "ts": 1612198178456, "common": { "name": 270, "role": "", "type": "number", "desc": "Manuell erzeugt", "unit": "", "min": 0, "max": 100000, "def": 0, "read": true, "write": true, "custom": { "history.0": { "enabled": true, "changesOnly": true, "debounce": "1000", "maxLength": "960", "retention": 0, "changesRelogInterval": 0, "changesMinDelta": 0, "aliasId": "" } } }, "native": {}, "acl": { "object": 1638, "owner": "system.user.admin", "ownerGroup": "system.group.administrator", "state": 1638 }, "_id": "0_userdata.0.AMIS.270", "type": "state" }@humidor sagte in (Frage) Sonnnen-Auf/Untergang ?:
{ "from": "system.adapter.admin.0", "user": "system.user.admin", "ts": 1612198178456, "common": { "name": 270, "role": "", "type": "number", "desc": "Manuell erzeugt", "unit": "", "min": 0, "max": 100000, "def": 0, "read": true, "write": true, "custom": { "history.0": { "enabled": true, "changesOnly": true, "debounce": "1000", "maxLength": "960", "retention": 0, "changesRelogInterval": 0, "changesMinDelta": 0, "aliasId": "" } } }, "native": {}, "acl": { "object": 1638, "owner": "system.user.admin", "ownerGroup": "system.group.administrator", "state": 1638 }, "_id": "0_userdata.0.AMIS.270", "type": "state" }Hier ist jetzt eine "leere" Einheit ("unit": "")
Dass es daran gelegen haben soll kann ich aber nicht wirklich glauben -
@humidor sagte in (Frage) Sonnnen-Auf/Untergang ?:
{ "from": "system.adapter.admin.0", "user": "system.user.admin", "ts": 1612198178456, "common": { "name": 270, "role": "", "type": "number", "desc": "Manuell erzeugt", "unit": "", "min": 0, "max": 100000, "def": 0, "read": true, "write": true, "custom": { "history.0": { "enabled": true, "changesOnly": true, "debounce": "1000", "maxLength": "960", "retention": 0, "changesRelogInterval": 0, "changesMinDelta": 0, "aliasId": "" } } }, "native": {}, "acl": { "object": 1638, "owner": "system.user.admin", "ownerGroup": "system.group.administrator", "state": 1638 }, "_id": "0_userdata.0.AMIS.270", "type": "state" }Hier ist jetzt eine "leere" Einheit ("unit": "")
Dass es daran gelegen haben soll kann ich aber nicht wirklich glauben -
@homoran erst, nachdem ich die Einheit gelöscht habe, konnte ich den Wert dann im Blockly auswählen, warum auch immer.
-
@humidor irgendwas ist hier trotzdem faul,
wenn ich Änderungen vorhnehme... streikt auf einmal Blockly und ich kann NICHTS mehr tun. Egal ob klick oder ziehen mit der Maus, nichts passiert mehr... ??
manchmal kommt auch diese Fehlermeldung?

Habe den Blockly gelöscht und alles neu gemacht.
Beim erneuten öffnen hat er wieder Fehler gemeldet und im Blockly waren viele verweiste Aktionen enthalten, als ob er jede meiner Aktionen im Hintergrund nochmal abgelegt hätte? diese alle gelöscht nun scheint, scheint es zu funktionieren.Aber mein Blockly macht nicht das was ich will.
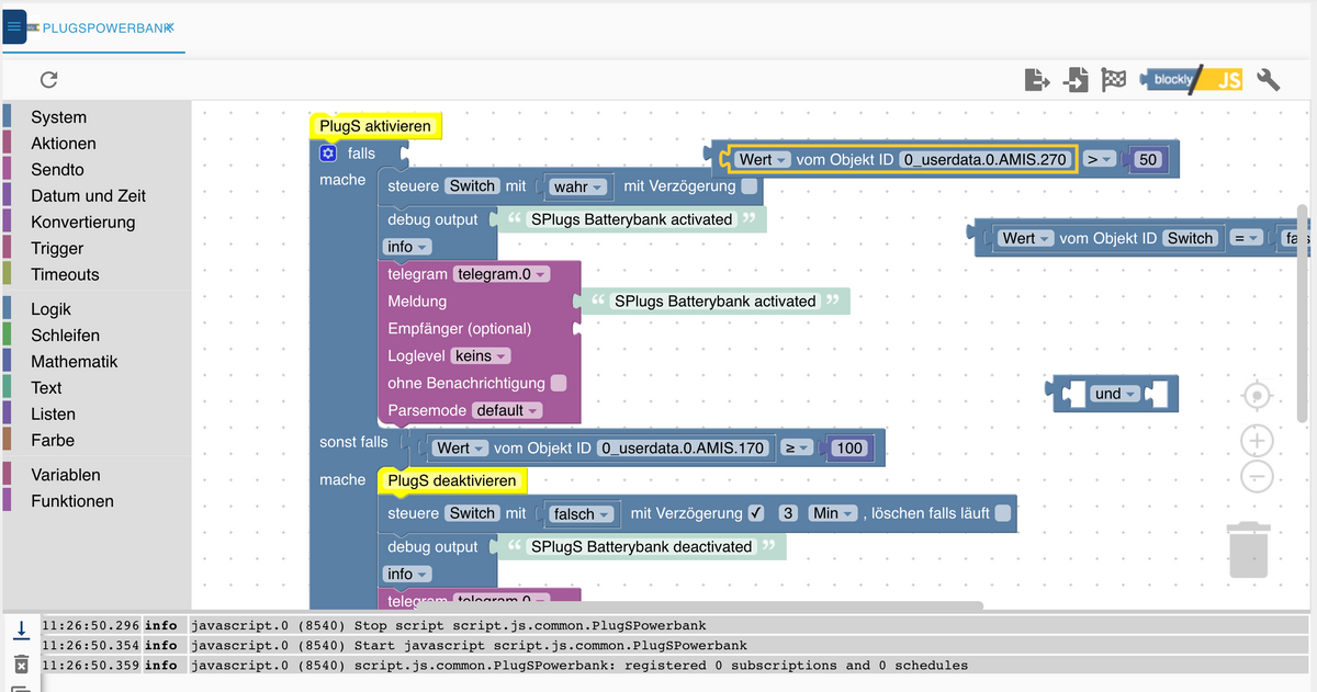
Ich will, dass er anhand des Wertes von Power die ShellyPlugS schaltet.
Klappt nicht, seht ihr einen Fehler?

-
Habe den Blockly gelöscht und alles neu gemacht.
Beim erneuten öffnen hat er wieder Fehler gemeldet und im Blockly waren viele verweiste Aktionen enthalten, als ob er jede meiner Aktionen im Hintergrund nochmal abgelegt hätte? diese alle gelöscht nun scheint, scheint es zu funktionieren.Aber mein Blockly macht nicht das was ich will.
Ich will, dass er anhand des Wertes von Power die ShellyPlugS schaltet.
Klappt nicht, seht ihr einen Fehler?

-
@humidor sagte: seht ihr einen Fehler?
Man kann nicht auf den "Wert vom Objekt" triggern, sondern nur auf die "Objekt ID".
-
@humidor sagte: seht ihr einen Fehler?
Man kann nicht auf den "Wert vom Objekt" triggern, sondern nur auf die "Objekt ID".
-
@paul53 wie macht man korrekt Zeitverzögerungen rein für Mindestlaufdauer und Mindestpause zwischen Schaltvorgängen?
-
@humidor sagte: Zeitverzögerungen rein für Mindestlaufdauer und Mindestpause zwischen Schaltvorgängen?

-
@humidor sagte: Zeitverzögerungen rein für Mindestlaufdauer und Mindestpause zwischen Schaltvorgängen?

Hey! Du scheinst an dieser Unterhaltung interessiert zu sein, hast aber noch kein Konto.
Hast du es satt, bei jedem Besuch durch die gleichen Beiträge zu scrollen? Wenn du dich für ein Konto anmeldest, kommst du immer genau dorthin zurück, wo du zuvor warst, und kannst dich über neue Antworten benachrichtigen lassen (entweder per E-Mail oder Push-Benachrichtigung). Du kannst auch Lesezeichen speichern und Beiträge positiv bewerten, um anderen Community-Mitgliedern deine Wertschätzung zu zeigen.
Mit deinem Input könnte dieser Beitrag noch besser werden 💗
Registrieren Anmelden

