NEWS
Verstehe die Zeitschaltung nicht.
-
Habe jetzt einiges versucht und kann meine Rolllade nicht mit einem Zeittrigger dazu bringen zu reagieren. Ohne den Träger fährt die Rolllade auf den eingestellten Wert. Keine Ahnung warum das nicht geht.
Was mache ich hier falsch?

-
Habe jetzt einiges versucht und kann meine Rolllade nicht mit einem Zeittrigger dazu bringen zu reagieren. Ohne den Träger fährt die Rolllade auf den eingestellten Wert. Keine Ahnung warum das nicht geht.
Was mache ich hier falsch?

@gubel4ever sagte in Verstehe die Zeitschaltung nicht.:
Was mache ich hier falsch?
Code bitte als Text in Code-Tags posten, dann kann man den auch zitieren!
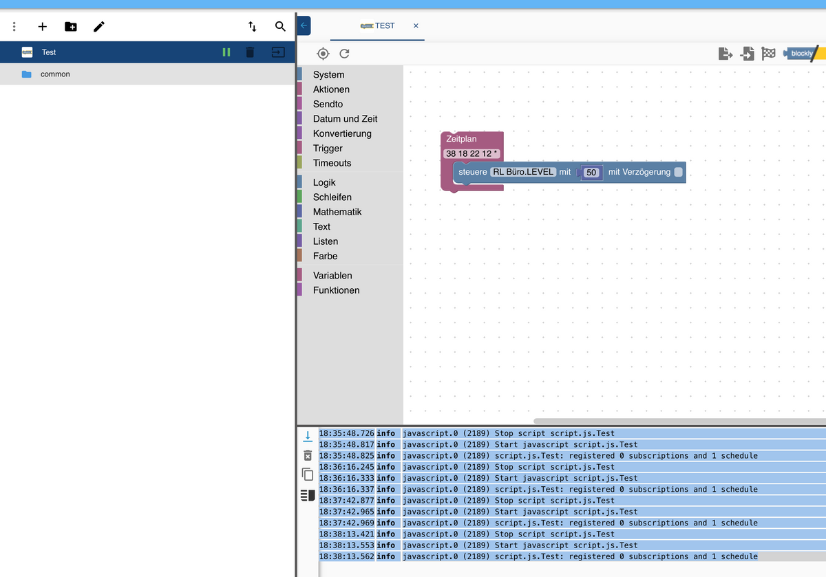
Du hast als Trigger 17:55 gewählt, das Blockly aber anscheinend erst um 17:56:35 gespeichert
-
@gubel4ever sagte in Verstehe die Zeitschaltung nicht.:
Was mache ich hier falsch?
Code bitte als Text in Code-Tags posten, dann kann man den auch zitieren!
Du hast als Trigger 17:55 gewählt, das Blockly aber anscheinend erst um 17:56:35 gespeichert
Ok, dass war ein letzter Test um Screenshots zu erstellen. Ich habe mindestens 20 Versuche gemacht wo ich die Zeiten auf unterschiedlichste Weise getestet habe und immer die Ausführung 2 Minuten später testen wollte. Aber es passiert nichts.
Auch die Systemzeit stimmt exakt und ich habe keinen Plan warum die einfachen Zeitmodule nicht gehen.
-
Ok, dass war ein letzter Test um Screenshots zu erstellen. Ich habe mindestens 20 Versuche gemacht wo ich die Zeiten auf unterschiedlichste Weise getestet habe und immer die Ausführung 2 Minuten später testen wollte. Aber es passiert nichts.
Auch die Systemzeit stimmt exakt und ich habe keinen Plan warum die einfachen Zeitmodule nicht gehen.
@gubel4ever sagte in Verstehe die Zeitschaltung nicht.:
warum die einfachen Zeitmodule nicht gehen.
die gehen!
@gubel4ever sagte in Verstehe die Zeitschaltung nicht.:
dass war ein letzter Test um Screenshots zu erstellen.
Dann ist so ein Screenshot nicht hilfreich, zumal keine weiteren Infos kommen.
@gubel4ever sagte in Verstehe die Zeitschaltung nicht.:
kann meine Rolllade nicht mit einem Zeittrigger dazu bringen zu reagieren.
Ohne Zeittrigger funktioniert das Blockly?
Also ein Trigger auf eine Taste oder so?Wie sieht denn der zu schaltende Datenpunkt aus?
Was ist RL Büro-LEVEL?
-
@gubel4ever sagte in Verstehe die Zeitschaltung nicht.:
warum die einfachen Zeitmodule nicht gehen.
die gehen!
@gubel4ever sagte in Verstehe die Zeitschaltung nicht.:
dass war ein letzter Test um Screenshots zu erstellen.
Dann ist so ein Screenshot nicht hilfreich, zumal keine weiteren Infos kommen.
@gubel4ever sagte in Verstehe die Zeitschaltung nicht.:
kann meine Rolllade nicht mit einem Zeittrigger dazu bringen zu reagieren.
Ohne Zeittrigger funktioniert das Blockly?
Also ein Trigger auf eine Taste oder so?Wie sieht denn der zu schaltende Datenpunkt aus?
Was ist RL Büro-LEVEL?
Also ich möchte sagen:
Bitte fahre zum eingestellten Zeitpunkt die Rolllade Büro auf den Level von 50%.
-
Also ich möchte sagen:
Bitte fahre zum eingestellten Zeitpunkt die Rolllade Büro auf den Level von 50%.
Habe mir schon ein paar YouTube Videos zum lernen angesehen und versuche es zu verstehen. Bisher hab eich aber noch keinen richtigen Ansatz weil ich wohl noch nichts gefunden habe wovon ich es vernünftig lernen kann. Ich kann halt kein Java und muss es mir selber so beibringen,
-
Habe mir schon ein paar YouTube Videos zum lernen angesehen und versuche es zu verstehen. Bisher hab eich aber noch keinen richtigen Ansatz weil ich wohl noch nichts gefunden habe wovon ich es vernünftig lernen kann. Ich kann halt kein Java und muss es mir selber so beibringen,
@gubel4ever Bitte beantworte die Fragen - dann schaffen wir das schon
-
Ja und ohne Zeittrigger fährt die Rolllade auf den gewünschten Punkt. Das verstehe ich nicht warum das geht.
-
Ja und ohne Zeittrigger fährt die Rolllade auf den gewünschten Punkt. Das verstehe ich nicht warum das geht.
@gubel4ever sagte in Verstehe die Zeitschaltung nicht.:
a und ohne Zeittrigger fährt die Rolllade auf den gewünschten Punkt.
wie löst du das dann aus?
-
Ich habe das Skript laufen und beim abspeichern fährt die Rolllade runter.
-

-
Ich habe das Skript laufen und beim abspeichern fährt die Rolllade runter.
@gubel4ever sagte in Verstehe die Zeitschaltung nicht.:
beim abspeichern
klar - wenn kein Trigger da ist wird bei Skriptstart ausgelöst, und das ist beim reload oder beim Speichern.
Also hast du ALLES was in deinem Screenshot im Trigger steht GENAU so gelassen und nur den Trigger entfernt?
-
Wenn ich das einfach oben Speicher und aktualisiere läuft die Rolllade los.
-
Ja genau so halt:

-
Ja genau so halt:

@gubel4ever
ok - dann andere Fragen:- Was passiert wenn du das Zeitmodul anklickst?
- Welche Version des js-Adapters hast du?
- mal die Instanz des js-Adapters neu gestartet?
-
@Homoran sagte in Verstehe die Zeitschaltung nicht.:
ok - dann andere Fragen:
Was passiert wenn du das Zeitmodul anklickst?
Dann wird es gelb umrandet.
Welche Version des js-Adapters hast du?
4.1.12
mal die Instanz des js-Adapters neu gestartet?
Nein -
@Homoran sagte in Verstehe die Zeitschaltung nicht.:
ok - dann andere Fragen:
Was passiert wenn du das Zeitmodul anklickst?
Dann wird es gelb umrandet.
Welche Version des js-Adapters hast du?
4.1.12
mal die Instanz des js-Adapters neu gestartet?
Nein@gubel4ever
Liefert dieses Blockly die richtige Uhrzeit im Log ?
-
@gubel4ever
Liefert dieses Blockly die richtige Uhrzeit im Log ?
Ihr seid echt super. Tatsächlich eine Stunde versetzt. Ich doofi. Wie kann ich die Zeit richtig einstellen?

-
Was für ein Anfängerfehler. -
Aber die Systemzeit steht auf der richtigen Uhrzeit. Uhr oben links.

Hey! Du scheinst an dieser Unterhaltung interessiert zu sein, hast aber noch kein Konto.
Hast du es satt, bei jedem Besuch durch die gleichen Beiträge zu scrollen? Wenn du dich für ein Konto anmeldest, kommst du immer genau dorthin zurück, wo du zuvor warst, und kannst dich über neue Antworten benachrichtigen lassen (entweder per E-Mail oder Push-Benachrichtigung). Du kannst auch Lesezeichen speichern und Beiträge positiv bewerten, um anderen Community-Mitgliedern deine Wertschätzung zu zeigen.
Mit deinem Input könnte dieser Beitrag noch besser werden 💗
Registrieren Anmelden