Weiter zum Inhalt
  • Home
  • Aktuell
  • Tags
  • 0 Ungelesen 0
  • Kategorien
  • Unreplied
  • Beliebt
  • GitHub
  • Docu
  • Hilfe
Skins
  • Hell
  • Brite
  • Cerulean
  • Cosmo
  • Flatly
  • Journal
  • Litera
  • Lumen
  • Lux
  • Materia
  • Minty
  • Morph
  • Pulse
  • Sandstone
  • Simplex
  • Sketchy
  • Spacelab
  • United
  • Yeti
  • Zephyr
  • Dunkel
  • Cyborg
  • Darkly
  • Quartz
  • Slate
  • Solar
  • Superhero
  • Vapor

  • Standard: (Kein Skin)
  • Kein Skin
Einklappen
ioBroker Logo

Community Forum

donate donate
  1. ioBroker Community Home
  2. Deutsch
  3. ioBroker Allgemein
  4. homematic adapter aktualisiert werte mehrfach

NEWS

  • Neuer ioBroker-Blog online: Monatsrückblick März/April 2026
    BluefoxB
    Bluefox
    8
    1
    437

  • Verwendung von KI bitte immer deutlich kennzeichnen
    HomoranH
    Homoran
    10
    1
    364

  • Monatsrückblick Januar/Februar 2026 ist online!
    BluefoxB
    Bluefox
    18
    1
    962

homematic adapter aktualisiert werte mehrfach

Geplant Angeheftet Gesperrt Verschoben ioBroker Allgemein
homematiciobrokerwerte doppelt aktualisiert
12 Beiträge 4 Kommentatoren 496 Aufrufe 2 Beobachtet
  • Älteste zuerst
  • Neuste zuerst
  • Meiste Stimmen
Antworten
  • In einem neuen Thema antworten
Anmelden zum Antworten
Dieses Thema wurde gelöscht. Nur Nutzer mit entsprechenden Rechten können es sehen.
  • L Offline
    L Offline
    ltsalvatore
    schrieb am zuletzt editiert von ltsalvatore
    #1

    Hallo zusammen,

    mal ne frage an die runde..
    gibt es die möglichkeit, entweder über die CCU oder über den iobroker homematic adapter, einstellungen vorzunehmen, welches die werte nicht mehr als einmal aktualisieren lässt?

    mir ist nämlich beim erstellen eines scripts, welches mir eine email schicken soll, sobald ein wert länger als x minuten auf true ist, dieses verhalten aufgefallen.

    Eigentlich nicht weiter tragisch... jedoch wird dadurch der trigger 4 - 5 mal statt lediglich einmal ausgelöst, was

    1. ressourcen verbraucht und
    2. je nach dem, wie oft der wert aktualisiert wurde, entsprechend emails mit der gewünschten info raus schickt.

    mir ist dieses verhalten bis jetzt auch nur bei homematic werten aufgefallen.
    alle anderen werte (von zigbee, xiaomi, sonoff adaptern etc...) zeigen das problem nicht...
    hier blinkt der wert, beim state wechsel kurz einmal auf grün, und das wars.
    beim homematic adapter, wie gesagt, 4 - 5 mal...

    dslraserD foxriver76F 2 Antworten Letzte Antwort
    0
    • L ltsalvatore

      Hallo zusammen,

      mal ne frage an die runde..
      gibt es die möglichkeit, entweder über die CCU oder über den iobroker homematic adapter, einstellungen vorzunehmen, welches die werte nicht mehr als einmal aktualisieren lässt?

      mir ist nämlich beim erstellen eines scripts, welches mir eine email schicken soll, sobald ein wert länger als x minuten auf true ist, dieses verhalten aufgefallen.

      Eigentlich nicht weiter tragisch... jedoch wird dadurch der trigger 4 - 5 mal statt lediglich einmal ausgelöst, was

      1. ressourcen verbraucht und
      2. je nach dem, wie oft der wert aktualisiert wurde, entsprechend emails mit der gewünschten info raus schickt.

      mir ist dieses verhalten bis jetzt auch nur bei homematic werten aufgefallen.
      alle anderen werte (von zigbee, xiaomi, sonoff adaptern etc...) zeigen das problem nicht...
      hier blinkt der wert, beim state wechsel kurz einmal auf grün, und das wars.
      beim homematic adapter, wie gesagt, 4 - 5 mal...

      dslraserD Offline
      dslraserD Offline
      dslraser
      Forum Testing Most Active
      schrieb am zuletzt editiert von
      #2

      @ltsalvatore
      Wie triggert den Dein Script diesen Wert.
      auf "wurde aktualisiert" ?
      Es geht ja auch als trigger "wurde geändert"

      L 1 Antwort Letzte Antwort
      0
      • dslraserD dslraser

        @ltsalvatore
        Wie triggert den Dein Script diesen Wert.
        auf "wurde aktualisiert" ?
        Es geht ja auch als trigger "wurde geändert"

        L Offline
        L Offline
        ltsalvatore
        schrieb am zuletzt editiert von
        #3

        @dslraser sagte in homematic adapter aktualisiert werte mehrfach:

        @ltsalvatore
        Wie triggert den Dein Script diesen Wert.
        auf "wurde aktualisiert" ?
        Es geht ja auch als trigger "wurde geändert"

        Hi dslraser

        ich habe zwei scripte.. einer um mir über alexa ansagen zu lassen, dass das objekt länger als x minuten an ist und einmal via email.
        beide male wird mit "ist wahr" getriggert.

        1 Antwort Letzte Antwort
        0
        • L ltsalvatore

          Hallo zusammen,

          mal ne frage an die runde..
          gibt es die möglichkeit, entweder über die CCU oder über den iobroker homematic adapter, einstellungen vorzunehmen, welches die werte nicht mehr als einmal aktualisieren lässt?

          mir ist nämlich beim erstellen eines scripts, welches mir eine email schicken soll, sobald ein wert länger als x minuten auf true ist, dieses verhalten aufgefallen.

          Eigentlich nicht weiter tragisch... jedoch wird dadurch der trigger 4 - 5 mal statt lediglich einmal ausgelöst, was

          1. ressourcen verbraucht und
          2. je nach dem, wie oft der wert aktualisiert wurde, entsprechend emails mit der gewünschten info raus schickt.

          mir ist dieses verhalten bis jetzt auch nur bei homematic werten aufgefallen.
          alle anderen werte (von zigbee, xiaomi, sonoff adaptern etc...) zeigen das problem nicht...
          hier blinkt der wert, beim state wechsel kurz einmal auf grün, und das wars.
          beim homematic adapter, wie gesagt, 4 - 5 mal...

          foxriver76F Offline
          foxriver76F Offline
          foxriver76
          Developer
          schrieb am zuletzt editiert von
          #4

          @ltsalvatore sagte in homematic adapter aktualisiert werte mehrfach:

          beim homematic adapter, wie gesagt, 4 - 5 mal...

          Kann ich so nicht bestätigen ehrlich gesagt. Letztendlich wird der State dann gesetzt, wenn die CCU ihn dem ioBroker mitteilt - dies sollte nur bei Änderung geschehen. Bei welchem Gerät tritt das denn auf? Zusätzlich werden beim Adapterstart durch hm-rega die States ein mal gesetzt. Zudem wäre es hilfreich dein Skript zu posten.

          Videotutorials & mehr

          Hier könnt ihr mich unterstützen.

          L 1 Antwort Letzte Antwort
          0
          • foxriver76F foxriver76

            @ltsalvatore sagte in homematic adapter aktualisiert werte mehrfach:

            beim homematic adapter, wie gesagt, 4 - 5 mal...

            Kann ich so nicht bestätigen ehrlich gesagt. Letztendlich wird der State dann gesetzt, wenn die CCU ihn dem ioBroker mitteilt - dies sollte nur bei Änderung geschehen. Bei welchem Gerät tritt das denn auf? Zusätzlich werden beim Adapterstart durch hm-rega die States ein mal gesetzt. Zudem wäre es hilfreich dein Skript zu posten.

            L Offline
            L Offline
            ltsalvatore
            schrieb am zuletzt editiert von ltsalvatore
            #5

            @foxriver76 sagte in homematic adapter aktualisiert werte mehrfach:

            @ltsalvatore sagte in homematic adapter aktualisiert werte mehrfach:

            beim homematic adapter, wie gesagt, 4 - 5 mal...

            Kann ich so nicht bestätigen ehrlich gesagt. Letztendlich wird der State dann gesetzt, wenn die CCU ihn dem ioBroker mitteilt - dies sollte nur bei Änderung geschehen. Bei welchem Gerät tritt das denn auf? Zusätzlich werden beim Adapterstart durch hm-rega die States ein mal gesetzt. Zudem wäre es hilfreich dein Skript zu posten.

            hallo foxriver76

            das passiert im laufe des betriebs und die beiden schalter, welche ich besitze sind
            HMIP-PS und HMIP-PSM

            hier noch mal meine beiden scripts

            7de0ca89-65b5-4a63-9154-b3d4d9753462-image.png

            ich hoffe man kann es lesen....

            paul53P foxriver76F 2 Antworten Letzte Antwort
            0
            • L ltsalvatore

              @foxriver76 sagte in homematic adapter aktualisiert werte mehrfach:

              @ltsalvatore sagte in homematic adapter aktualisiert werte mehrfach:

              beim homematic adapter, wie gesagt, 4 - 5 mal...

              Kann ich so nicht bestätigen ehrlich gesagt. Letztendlich wird der State dann gesetzt, wenn die CCU ihn dem ioBroker mitteilt - dies sollte nur bei Änderung geschehen. Bei welchem Gerät tritt das denn auf? Zusätzlich werden beim Adapterstart durch hm-rega die States ein mal gesetzt. Zudem wäre es hilfreich dein Skript zu posten.

              hallo foxriver76

              das passiert im laufe des betriebs und die beiden schalter, welche ich besitze sind
              HMIP-PS und HMIP-PSM

              hier noch mal meine beiden scripts

              7de0ca89-65b5-4a63-9154-b3d4d9753462-image.png

              ich hoffe man kann es lesen....

              paul53P Offline
              paul53P Offline
              paul53
              schrieb am zuletzt editiert von paul53
              #6

              @ltsalvatore sagte:

              meine beiden scripts

              Verwende besser nur ein Skript (Resourcen !) mit einem Trigger, der nur bei Änderung reagiert. Innerhalb des Triggers prüfe den Wert des Triggerdatenpunktes und beim Ausschalten stoppe den Timeout. Durch den Stopp beim Ausschalten ist eine Abfrage innerhalb des Timeouts nicht nötig. Außerdem wird so verhindert, dass mehrere Timeouts gleichzeitig laufen können.

              Blockly_temp.JPG

              Bitte verzichtet auf Chat-Nachrichten, denn die Handhabung ist grauenhaft !
              Produktiv: RPi 2 mit S.USV, HM-MOD-RPI und SLC-USB-Stick mit root fs

              1 Antwort Letzte Antwort
              0
              • L ltsalvatore

                @foxriver76 sagte in homematic adapter aktualisiert werte mehrfach:

                @ltsalvatore sagte in homematic adapter aktualisiert werte mehrfach:

                beim homematic adapter, wie gesagt, 4 - 5 mal...

                Kann ich so nicht bestätigen ehrlich gesagt. Letztendlich wird der State dann gesetzt, wenn die CCU ihn dem ioBroker mitteilt - dies sollte nur bei Änderung geschehen. Bei welchem Gerät tritt das denn auf? Zusätzlich werden beim Adapterstart durch hm-rega die States ein mal gesetzt. Zudem wäre es hilfreich dein Skript zu posten.

                hallo foxriver76

                das passiert im laufe des betriebs und die beiden schalter, welche ich besitze sind
                HMIP-PS und HMIP-PSM

                hier noch mal meine beiden scripts

                7de0ca89-65b5-4a63-9154-b3d4d9753462-image.png

                ich hoffe man kann es lesen....

                foxriver76F Offline
                foxriver76F Offline
                foxriver76
                Developer
                schrieb am zuletzt editiert von
                #7

                @ltsalvatore Schätze dass die CCU bei Schaltern evtl je nach Drucklänge öfter sendet. Habe selbst keinen, kann man allerdings im Skript abfangen. -> siehe Paul

                Videotutorials & mehr

                Hier könnt ihr mich unterstützen.

                L 1 Antwort Letzte Antwort
                0
                • foxriver76F foxriver76

                  @ltsalvatore Schätze dass die CCU bei Schaltern evtl je nach Drucklänge öfter sendet. Habe selbst keinen, kann man allerdings im Skript abfangen. -> siehe Paul

                  L Offline
                  L Offline
                  ltsalvatore
                  schrieb am zuletzt editiert von ltsalvatore
                  #8

                  @foxriver76 sagte in homematic adapter aktualisiert werte mehrfach:

                  @ltsalvatore Schätze dass die CCU bei Schaltern evtl je nach Drucklänge öfter sendet. Habe selbst keinen, kann man allerdings im Skript abfangen. -> siehe Paul

                  hallo foxriver76
                  das dürfte nicht der fall sein, da selbst beim schalten über das iobroker objekt mehrfach der zustand aktualisiert wird.

                  @paul53 sagte in homematic adapter aktualisiert werte mehrfach:

                  @ltsalvatore sagte:

                  meine beiden scripts

                  Verwende besser nur ein Skript (Resourcen !) mit einem Trigger, der nur bei Änderung reagiert. Innerhalb des Triggers prüfe den Wert des Triggerdatenpunktes und beim Ausschalten stoppe den Timeout. Durch den Stopp beim Ausschalten ist eine Abfrage innerhalb des Timeouts nicht nötig. Außerdem wird so verhindert, dass mehrere Timeouts gleichzeitig laufen können.

                  Blockly_temp.JPG

                  hi paul53
                  sorry.. ich habe nur der einfachheit halber beide blockly scripte in einem gepackt um ein screenshot zu machen..
                  oder macht das kein unterschied bezogen auf deine erste aussage? das würde mich stark wundern, denn sonst müsste man ja aufpassen, dass man bei all den scripten, die man besitzt keine doppelten trigger benutzt...

                  das mit dem timeout stop hab ich bis jetzt ehrlich gesagt nie so wirklich in erwägung gezogen...

                  bei deinem vorgeschlagenen script sehe ich jedoch ein problem..
                  die aktionen werden trotzdem nach 15 minuten ausgeführt, egal ob innerhalb der 15 Minuten das objekt wieder ausgeschaltet wurde....
                  macht so gesehen kein sinn...

                  müsste nicht noch eine if abfrage nach dem 15 minütigen timeout folgen?
                  oder hab ich gerade komplett den faden verloren?

                  und so gesehen, tut das script ja genau das, was ich will.. das problem aktuell ist ja blos, dass das script mehrfach läuft, da der wert des objekts entsprechend auch mehr als einmal aktualisiert wurde

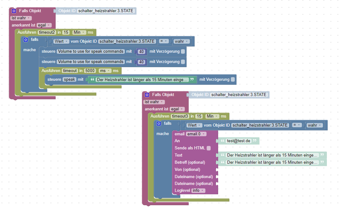
                  nachtrag:
                  also die lösung zu dem problem, ist wohl doch einfach als gedacht auch wenn nicht ganz sauber mMn...

                  4b2edc45-895b-4590-9ed4-7f91121ee568-image.png

                  wobei ich denke, dass der timeout dort am ende auch überflüssig ist.

                  einzige sache, welche mich jetzt noch an der aktuellen lösung stört ist die tatsache, dass ja der wert sich innerhalb der 15 minuten einige male ändern kann, was ja dazu führen müsste, dass im hintergrund dieses script entsprechend oft, wie der wert in der zeit geändert wurde, ja auch läuft, oder?!...

                  paul53P 1 Antwort Letzte Antwort
                  0
                  • L ltsalvatore

                    @foxriver76 sagte in homematic adapter aktualisiert werte mehrfach:

                    @ltsalvatore Schätze dass die CCU bei Schaltern evtl je nach Drucklänge öfter sendet. Habe selbst keinen, kann man allerdings im Skript abfangen. -> siehe Paul

                    hallo foxriver76
                    das dürfte nicht der fall sein, da selbst beim schalten über das iobroker objekt mehrfach der zustand aktualisiert wird.

                    @paul53 sagte in homematic adapter aktualisiert werte mehrfach:

                    @ltsalvatore sagte:

                    meine beiden scripts

                    Verwende besser nur ein Skript (Resourcen !) mit einem Trigger, der nur bei Änderung reagiert. Innerhalb des Triggers prüfe den Wert des Triggerdatenpunktes und beim Ausschalten stoppe den Timeout. Durch den Stopp beim Ausschalten ist eine Abfrage innerhalb des Timeouts nicht nötig. Außerdem wird so verhindert, dass mehrere Timeouts gleichzeitig laufen können.

                    Blockly_temp.JPG

                    hi paul53
                    sorry.. ich habe nur der einfachheit halber beide blockly scripte in einem gepackt um ein screenshot zu machen..
                    oder macht das kein unterschied bezogen auf deine erste aussage? das würde mich stark wundern, denn sonst müsste man ja aufpassen, dass man bei all den scripten, die man besitzt keine doppelten trigger benutzt...

                    das mit dem timeout stop hab ich bis jetzt ehrlich gesagt nie so wirklich in erwägung gezogen...

                    bei deinem vorgeschlagenen script sehe ich jedoch ein problem..
                    die aktionen werden trotzdem nach 15 minuten ausgeführt, egal ob innerhalb der 15 Minuten das objekt wieder ausgeschaltet wurde....
                    macht so gesehen kein sinn...

                    müsste nicht noch eine if abfrage nach dem 15 minütigen timeout folgen?
                    oder hab ich gerade komplett den faden verloren?

                    und so gesehen, tut das script ja genau das, was ich will.. das problem aktuell ist ja blos, dass das script mehrfach läuft, da der wert des objekts entsprechend auch mehr als einmal aktualisiert wurde

                    nachtrag:
                    also die lösung zu dem problem, ist wohl doch einfach als gedacht auch wenn nicht ganz sauber mMn...

                    4b2edc45-895b-4590-9ed4-7f91121ee568-image.png

                    wobei ich denke, dass der timeout dort am ende auch überflüssig ist.

                    einzige sache, welche mich jetzt noch an der aktuellen lösung stört ist die tatsache, dass ja der wert sich innerhalb der 15 minuten einige male ändern kann, was ja dazu führen müsste, dass im hintergrund dieses script entsprechend oft, wie der wert in der zeit geändert wurde, ja auch läuft, oder?!...

                    paul53P Offline
                    paul53P Offline
                    paul53
                    schrieb am zuletzt editiert von paul53
                    #9

                    @ltsalvatore sagte:

                    bei all den scripten, die man besitzt keine doppelten trigger benutzt...

                    So schlimm ist es nicht. Allerdings sollte man dort, wo es offensichtlich ist, auf weitere identische Trigger verzichten.

                    @ltsalvatore sagte in homematic adapter aktualisiert werte mehrfach:

                    die aktionen werden trotzdem nach 15 minuten ausgeführt, egal ob innerhalb der 15 Minuten das objekt wieder ausgeschaltet wurde....

                    Nein, das Stoppen des Timers innerhalb der 15 Minuten verhindert die verzögerte Ausführung.

                    @ltsalvatore sagte in homematic adapter aktualisiert werte mehrfach:

                    dass ja der wert sich innerhalb der 15 minuten einige male ändern kann, was ja dazu führen müsste, dass im hintergrund dieses script entsprechend oft, wie der wert in der zeit geändert wurde, ja auch läuft, oder?!...

                    So wie Du es gemacht hast, können mehrere Timer laufen, wenn sich der Wert innerhalb der 15 Minuten mehrmals ändert. Die Verzögerung (timeout) muss in den mache-Zweig der Abfrage !

                    Bitte verzichtet auf Chat-Nachrichten, denn die Handhabung ist grauenhaft !
                    Produktiv: RPi 2 mit S.USV, HM-MOD-RPI und SLC-USB-Stick mit root fs

                    L 1 Antwort Letzte Antwort
                    0
                    • paul53P paul53

                      @ltsalvatore sagte:

                      bei all den scripten, die man besitzt keine doppelten trigger benutzt...

                      So schlimm ist es nicht. Allerdings sollte man dort, wo es offensichtlich ist, auf weitere identische Trigger verzichten.

                      @ltsalvatore sagte in homematic adapter aktualisiert werte mehrfach:

                      die aktionen werden trotzdem nach 15 minuten ausgeführt, egal ob innerhalb der 15 Minuten das objekt wieder ausgeschaltet wurde....

                      Nein, das Stoppen des Timers innerhalb der 15 Minuten verhindert die verzögerte Ausführung.

                      @ltsalvatore sagte in homematic adapter aktualisiert werte mehrfach:

                      dass ja der wert sich innerhalb der 15 minuten einige male ändern kann, was ja dazu führen müsste, dass im hintergrund dieses script entsprechend oft, wie der wert in der zeit geändert wurde, ja auch läuft, oder?!...

                      So wie Du es gemacht hast, können mehrere Timer laufen, wenn sich der Wert innerhalb der 15 Minuten mehrmals ändert. Die Verzögerung (timeout) muss in den mache-Zweig der Abfrage !

                      L Offline
                      L Offline
                      ltsalvatore
                      schrieb am zuletzt editiert von
                      #10

                      @paul53 sagte in homematic adapter aktualisiert werte mehrfach:

                      @ltsalvatore sagte:

                      bei all den scripten, die man besitzt keine doppelten trigger benutzt...

                      So schlimm ist es nicht. Allerdings sollte man dort, wo es offensichtlich ist, auf weitere identische Trigger verzichten.

                      @ltsalvatore sagte in homematic adapter aktualisiert werte mehrfach:

                      die aktionen werden trotzdem nach 15 minuten ausgeführt, egal ob innerhalb der 15 Minuten das objekt wieder ausgeschaltet wurde....

                      Nein, das Stoppen des Timers innerhalb der 15 Minuten verhindert die verzögerte Ausführung.

                      @ltsalvatore sagte in homematic adapter aktualisiert werte mehrfach:

                      dass ja der wert sich innerhalb der 15 minuten einige male ändern kann, was ja dazu führen müsste, dass im hintergrund dieses script entsprechend oft, wie der wert in der zeit geändert wurde, ja auch läuft, oder?!...

                      So wie Du es gemacht hast, können mehrere Timer laufen, wenn sich der Wert innerhalb der 15 Minuten mehrmals ändert. Die Verzögerung (timeout) muss in den mache-Zweig der Abfrage !

                      aaaah...oki... das magische wort heist innerhalb!!
                      das war mir nicht bewusst..

                      bedeutet, wenn ich dein script weiter oben nehme, dass es so dann richtig aussehen sollte:

                      42b32644-d8a3-4a16-9d40-8b0a66888314-image.png

                      dadurch wird eine email rausgeschickt, wenn der verbraucher 15 min lang an (true) war,
                      und das script wird gestoppt, sollte das objekt innerhalb der 15 minuten wieder auf false stehen, richtig?

                      paul53P 1 Antwort Letzte Antwort
                      0
                      • L ltsalvatore

                        @paul53 sagte in homematic adapter aktualisiert werte mehrfach:

                        @ltsalvatore sagte:

                        bei all den scripten, die man besitzt keine doppelten trigger benutzt...

                        So schlimm ist es nicht. Allerdings sollte man dort, wo es offensichtlich ist, auf weitere identische Trigger verzichten.

                        @ltsalvatore sagte in homematic adapter aktualisiert werte mehrfach:

                        die aktionen werden trotzdem nach 15 minuten ausgeführt, egal ob innerhalb der 15 Minuten das objekt wieder ausgeschaltet wurde....

                        Nein, das Stoppen des Timers innerhalb der 15 Minuten verhindert die verzögerte Ausführung.

                        @ltsalvatore sagte in homematic adapter aktualisiert werte mehrfach:

                        dass ja der wert sich innerhalb der 15 minuten einige male ändern kann, was ja dazu führen müsste, dass im hintergrund dieses script entsprechend oft, wie der wert in der zeit geändert wurde, ja auch läuft, oder?!...

                        So wie Du es gemacht hast, können mehrere Timer laufen, wenn sich der Wert innerhalb der 15 Minuten mehrmals ändert. Die Verzögerung (timeout) muss in den mache-Zweig der Abfrage !

                        aaaah...oki... das magische wort heist innerhalb!!
                        das war mir nicht bewusst..

                        bedeutet, wenn ich dein script weiter oben nehme, dass es so dann richtig aussehen sollte:

                        42b32644-d8a3-4a16-9d40-8b0a66888314-image.png

                        dadurch wird eine email rausgeschickt, wenn der verbraucher 15 min lang an (true) war,
                        und das script wird gestoppt, sollte das objekt innerhalb der 15 minuten wieder auf false stehen, richtig?

                        paul53P Offline
                        paul53P Offline
                        paul53
                        schrieb am zuletzt editiert von
                        #11

                        @ltsalvatore sagte:

                        wird eine email rausgeschickt, wenn der verbraucher 15 min lang an (true) war, und das script wird gestoppt, sollte das objekt innerhalb der 15 minuten wieder auf false stehen, richtig?

                        Nicht das Skript wird gestoppt, aber der Timer (timeout3). So funktioniert es.

                        Bitte verzichtet auf Chat-Nachrichten, denn die Handhabung ist grauenhaft !
                        Produktiv: RPi 2 mit S.USV, HM-MOD-RPI und SLC-USB-Stick mit root fs

                        L 1 Antwort Letzte Antwort
                        0
                        • paul53P paul53

                          @ltsalvatore sagte:

                          wird eine email rausgeschickt, wenn der verbraucher 15 min lang an (true) war, und das script wird gestoppt, sollte das objekt innerhalb der 15 minuten wieder auf false stehen, richtig?

                          Nicht das Skript wird gestoppt, aber der Timer (timeout3). So funktioniert es.

                          L Offline
                          L Offline
                          ltsalvatore
                          schrieb am zuletzt editiert von
                          #12

                          @paul53 sagte in homematic adapter aktualisiert werte mehrfach:

                          @ltsalvatore sagte:

                          wird eine email rausgeschickt, wenn der verbraucher 15 min lang an (true) war, und das script wird gestoppt, sollte das objekt innerhalb der 15 minuten wieder auf false stehen, richtig?

                          Nicht das Skript wird gestoppt, aber der Timer (timeout3). So funktioniert es.

                          ja sorry.. das meinte ich auch.. 👍
                          prima.. hat auch wunderbar funktioniert beim testen...

                          toll danke.. dann darf ich mich jetzt am WE wieder hinsetzen und meine ganzen scripts überarbeiten.. denn da ist jetzt so einiges zu korrigieren 😊 😊 😊

                          1 Antwort Letzte Antwort
                          0

                          Hey! Du scheinst an dieser Unterhaltung interessiert zu sein, hast aber noch kein Konto.

                          Hast du es satt, bei jedem Besuch durch die gleichen Beiträge zu scrollen? Wenn du dich für ein Konto anmeldest, kommst du immer genau dorthin zurück, wo du zuvor warst, und kannst dich über neue Antworten benachrichtigen lassen (entweder per E-Mail oder Push-Benachrichtigung). Du kannst auch Lesezeichen speichern und Beiträge positiv bewerten, um anderen Community-Mitgliedern deine Wertschätzung zu zeigen.

                          Mit deinem Input könnte dieser Beitrag noch besser werden 💗

                          Registrieren Anmelden
                          Antworten
                          • In einem neuen Thema antworten
                          Anmelden zum Antworten
                          • Älteste zuerst
                          • Neuste zuerst
                          • Meiste Stimmen


                          Support us

                          ioBroker
                          Community Adapters
                          Donate
                          FAQ Cloud / IOT
                          HowTo: Node.js-Update
                          HowTo: Backup/Restore
                          Downloads
                          BLOG

                          568

                          Online

                          32.8k

                          Benutzer

                          82.8k

                          Themen

                          1.3m

                          Beiträge
                          Community
                          Impressum | Datenschutz-Bestimmungen | Nutzungsbedingungen | Einwilligungseinstellungen
                          ioBroker Community 2014-2025
                          logo
                          • Anmelden

                          • Du hast noch kein Konto? Registrieren

                          • Anmelden oder registrieren, um zu suchen
                          • Erster Beitrag
                            Letzter Beitrag
                          0
                          • Home
                          • Aktuell
                          • Tags
                          • Ungelesen 0
                          • Kategorien
                          • Unreplied
                          • Beliebt
                          • GitHub
                          • Docu
                          • Hilfe