Weiter zum Inhalt
  • Home
  • Aktuell
  • Tags
  • 0 Ungelesen 0
  • Kategorien
  • Unreplied
  • Beliebt
  • GitHub
  • Docu
  • Hilfe
Skins
  • Hell
  • Brite
  • Cerulean
  • Cosmo
  • Flatly
  • Journal
  • Litera
  • Lumen
  • Lux
  • Materia
  • Minty
  • Morph
  • Pulse
  • Sandstone
  • Simplex
  • Sketchy
  • Spacelab
  • United
  • Yeti
  • Zephyr
  • Dunkel
  • Cyborg
  • Darkly
  • Quartz
  • Slate
  • Solar
  • Superhero
  • Vapor

  • Standard: (Kein Skin)
  • Kein Skin
Einklappen
ioBroker Logo

Community Forum

donate donate
  1. ioBroker Community Home
  2. Deutsch
  3. ioBroker Allgemein
  4. Konvertierung Text in Zahl

NEWS

  • Neuer ioBroker-Blog online: Monatsrückblick März/April 2026
    BluefoxB
    Bluefox
    6
    1
    238

  • Verwendung von KI bitte immer deutlich kennzeichnen
    HomoranH
    Homoran
    9
    1
    233

  • Monatsrückblick Januar/Februar 2026 ist online!
    BluefoxB
    Bluefox
    18
    1
    898

Konvertierung Text in Zahl

Geplant Angeheftet Gesperrt Verschoben ioBroker Allgemein
6 Beiträge 4 Kommentatoren 549 Aufrufe 2 Beobachtet
  • Älteste zuerst
  • Neuste zuerst
  • Meiste Stimmen
Antworten
  • In einem neuen Thema antworten
Anmelden zum Antworten
Dieses Thema wurde gelöscht. Nur Nutzer mit entsprechenden Rechten können es sehen.
  • T Offline
    T Offline
    toki1973
    schrieb am zuletzt editiert von
    #1

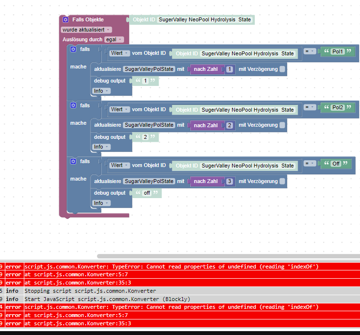
    Warum funktioniert die Wandlung von Pol1 in den neuen User-Datenpunkt nicht?

    762afc4c-8130-4fad-834c-163983a77fd1-image.png

    NUC, PROXMOX, Grafana, Influx, Unify

    DJMarc75D HomoranH 2 Antworten Letzte Antwort
    0
    • T toki1973

      Warum funktioniert die Wandlung von Pol1 in den neuen User-Datenpunkt nicht?

      762afc4c-8130-4fad-834c-163983a77fd1-image.png

      DJMarc75D Offline
      DJMarc75D Offline
      DJMarc75
      schrieb am zuletzt editiert von
      #2

      @toki1973

      Besser so:

      Screenshot 2024-07-08 153654.png

      Lehrling seit 1975 !!!
      Beitrag geholfen ? dann gerne ein upvote rechts unten im Beitrag klicken ;)
      https://forum.iobroker.net/topic/51555/hinweise-f%C3%BCr-gute-forenbeitr%C3%A4ge

      T 1 Antwort Letzte Antwort
      1
      • T toki1973

        Warum funktioniert die Wandlung von Pol1 in den neuen User-Datenpunkt nicht?

        762afc4c-8130-4fad-834c-163983a77fd1-image.png

        HomoranH Nicht stören
        HomoranH Nicht stören
        Homoran
        Global Moderator Administrators
        schrieb am zuletzt editiert von
        #3

        @toki1973 was steht dazu im log?
        da müssten mehr Informationen stehen.

        oder/und umschalten auf js-Ansicht und code ohne letzte Zeile hier in code-tags posten

        kein Support per PN! - Fragen im Forum stellen -
        Benutzt das Voting rechts unten im Beitrag wenn er euch geholfen hat.
        Das Forum freut sich über eine Spende. Benutzt dazu den Spendenbutton oben rechts. Danke!
        der Installationsfixer: curl -fsL https://iobroker.net/fix.sh | bash -

        1 Antwort Letzte Antwort
        0
        • DJMarc75D DJMarc75

          @toki1973

          Besser so:

          Screenshot 2024-07-08 153654.png

          T Offline
          T Offline
          toki1973
          schrieb am zuletzt editiert von
          #4

          @djmarc75 Vielen Dank so funktioniert er :)

          NUC, PROXMOX, Grafana, Influx, Unify

          Dr. BakteriusD 1 Antwort Letzte Antwort
          0
          • T toki1973

            @djmarc75 Vielen Dank so funktioniert er :)

            Dr. BakteriusD Offline
            Dr. BakteriusD Offline
            Dr. Bakterius
            Most Active
            schrieb am zuletzt editiert von
            #5

            @toki1973 Klar, wie kann man eine Zahl in eine Zahl umwandeln? 😜

            HomoranH 1 Antwort Letzte Antwort
            0
            • Dr. BakteriusD Dr. Bakterius

              @toki1973 Klar, wie kann man eine Zahl in eine Zahl umwandeln? 😜

              HomoranH Nicht stören
              HomoranH Nicht stören
              Homoran
              Global Moderator Administrators
              schrieb am zuletzt editiert von
              #6

              @dr-bakterius sagte in Konvertierung Text in Zahl:

              @toki1973 Klar, wie kann man eine Zahl in eine Zahl umwandeln? 😜

              das geht!
              Das sollte nicht die Ursache für die Meldung sein

              kein Support per PN! - Fragen im Forum stellen -
              Benutzt das Voting rechts unten im Beitrag wenn er euch geholfen hat.
              Das Forum freut sich über eine Spende. Benutzt dazu den Spendenbutton oben rechts. Danke!
              der Installationsfixer: curl -fsL https://iobroker.net/fix.sh | bash -

              1 Antwort Letzte Antwort
              0

              Hey! Du scheinst an dieser Unterhaltung interessiert zu sein, hast aber noch kein Konto.

              Hast du es satt, bei jedem Besuch durch die gleichen Beiträge zu scrollen? Wenn du dich für ein Konto anmeldest, kommst du immer genau dorthin zurück, wo du zuvor warst, und kannst dich über neue Antworten benachrichtigen lassen (entweder per E-Mail oder Push-Benachrichtigung). Du kannst auch Lesezeichen speichern und Beiträge positiv bewerten, um anderen Community-Mitgliedern deine Wertschätzung zu zeigen.

              Mit deinem Input könnte dieser Beitrag noch besser werden 💗

              Registrieren Anmelden
              Antworten
              • In einem neuen Thema antworten
              Anmelden zum Antworten
              • Älteste zuerst
              • Neuste zuerst
              • Meiste Stimmen


              Support us

              ioBroker
              Community Adapters
              Donate
              FAQ Cloud / IOT
              HowTo: Node.js-Update
              HowTo: Backup/Restore
              Downloads
              BLOG

              623

              Online

              32.8k

              Benutzer

              82.8k

              Themen

              1.3m

              Beiträge
              Community
              Impressum | Datenschutz-Bestimmungen | Nutzungsbedingungen | Einwilligungseinstellungen
              ioBroker Community 2014-2025
              logo
              • Anmelden

              • Du hast noch kein Konto? Registrieren

              • Anmelden oder registrieren, um zu suchen
              • Erster Beitrag
                Letzter Beitrag
              0
              • Home
              • Aktuell
              • Tags
              • Ungelesen 0
              • Kategorien
              • Unreplied
              • Beliebt
              • GitHub
              • Docu
              • Hilfe