Weiter zum Inhalt
  • Home
  • Aktuell
  • Tags
  • 0 Ungelesen 0
  • Kategorien
  • Unreplied
  • Beliebt
  • GitHub
  • Docu
  • Hilfe
Skins
  • Hell
  • Brite
  • Cerulean
  • Cosmo
  • Flatly
  • Journal
  • Litera
  • Lumen
  • Lux
  • Materia
  • Minty
  • Morph
  • Pulse
  • Sandstone
  • Simplex
  • Sketchy
  • Spacelab
  • United
  • Yeti
  • Zephyr
  • Dunkel
  • Cyborg
  • Darkly
  • Quartz
  • Slate
  • Solar
  • Superhero
  • Vapor

  • Standard: (Kein Skin)
  • Kein Skin
Einklappen
ioBroker Logo

Community Forum

donate donate
  1. ioBroker Community Home
  2. Deutsch
  3. Skripten / Logik
  4. Blockly
  5. Fehler im Script zur Worx Steuerung per VIS

NEWS

  • Neuer ioBroker-Blog online: Monatsrückblick März/April 2026
    BluefoxB
    Bluefox
    8
    1
    498

  • Verwendung von KI bitte immer deutlich kennzeichnen
    HomoranH
    Homoran
    10
    1
    403

  • Monatsrückblick Januar/Februar 2026 ist online!
    BluefoxB
    Bluefox
    18
    1
    985

Fehler im Script zur Worx Steuerung per VIS

Geplant Angeheftet Gesperrt Verschoben Blockly
12 Beiträge 5 Kommentatoren 372 Aufrufe 3 Beobachtet
  • Älteste zuerst
  • Neuste zuerst
  • Meiste Stimmen
Antworten
  • In einem neuen Thema antworten
Anmelden zum Antworten
Dieses Thema wurde gelöscht. Nur Nutzer mit entsprechenden Rechten können es sehen.
  • D3ltoroxpD Offline
    D3ltoroxpD Offline
    D3ltoroxp
    schrieb am zuletzt editiert von D3ltoroxp
    #1

    Hallo Com,

    ich habe hier mal aus dem Forum oder aus YT ein Script mit VIS zum steuern vom Worx her. Leider läuft das nicht mehr so wie es soll, bzw. gar nicht.

    Wenn ich dort die Zeiten für die Tage einstellen möchte kommt folgende Meldung im Log.

    javascript.0
    	2022-09-02 17:44:45.685	warn	at Immediate._onImmediate (/opt/iobroker/node_modules/@iobroker/js-controller-adapter/src/lib/adapter/adapter.js:5909:56)
    javascript.0
    	2022-09-02 17:44:45.685	warn	at Object.stateChange (/opt/iobroker/node_modules/iobroker.javascript/main.js:596:29)
    javascript.0
    	2022-09-02 17:44:45.685	warn	at Object.callback (/opt/iobroker/node_modules/iobroker.javascript/lib/sandbox.js:1212:38)
    javascript.0
    	2022-09-02 17:44:45.685	warn	at Object.<anonymous> (script.js.Mähroboter.Worx_M500_ACS:358:5)
    javascript.0
    	2022-09-02 17:44:45.685	warn	at setState (/opt/iobroker/node_modules/iobroker.javascript/lib/sandbox.js:1687:20)
    javascript.0
    	2022-09-02 17:44:45.684	warn	You are assigning a string to the state "0_userdata.0.WorxM500.05_Freitag_Endzeit" which expects a number. Please fix your code to use a number or change the state type to string. This warning might become an error in future versions.
    javascript.0
    	2022-09-02 17:44:44.717	info	script.js.VIS.View_wechsel_auto: Touch Bedienung, erkannt
    javascript.0
    	2022-09-02 17:44:43.935	info	script.js.VIS.View_wechsel_auto: Touch Bedienung, erkannt
    javascript.0
    	2022-09-02 17:44:43.893	info	State value to set for "0_userdata.0.WorxM500.05_Freitag_Endzeit" has to be type "number" but received type "string"
    javascript.0
    	2022-09-02 17:44:43.885	warn	at processImmediate (node:internal/timers:466:21)
    javascript.0
    	2022-09-02 17:44:43.885	warn	at Immediate._onImmediate (/opt/iobroker/node_modules/@iobroker/js-controller-adapter/src/lib/adapter/adapter.js:5909:56)
    javascript.0
    	2022-09-02 17:44:43.885	warn	at Object.stateChange (/opt/iobroker/node_modules/iobroker.javascript/main.js:596:29)
    javascript.0
    	2022-09-02 17:44:43.885	warn	at Object.callback (/opt/iobroker/node_modules/iobroker.javascript/lib/sandbox.js:1212:38)
    javascript.0
    	2022-09-02 17:44:43.885	warn	at Object.<anonymous> (script.js.Mähroboter.Worx_M500_ACS:358:5)
    javascript.0
    	2022-09-02 17:44:43.885	warn	at setState (/opt/iobroker/node_modules/iobroker.javascript/lib/sandbox.js:1687:20)
    javascript.0
    	2022-09-02 17:44:43.884	warn	You are assigning a string to the state "0_userdata.0.WorxM500.05_Freitag_Endzeit" which expects a number. Please fix your code to use a number or change the state type to string. This warning might become an error in future versions.
    javascript.0
    	2022-09-02 17:44:42.273	info	script.js.VIS.View_wechsel_auto: Touch Bedienung, erkannt
    javascript.0
    	2022-09-02 17:44:40.597	info	script.js.VIS.View_wechsel_auto: Touch Bedienung, erkannt
    javascript.0
    	2022-09-02 17:44:40.520	info	State value to set for "0_userdata.0.WorxM500.02_Dienstag_Endzeit" has to be type "number" but received type "string"
    javascript.0
    	2022-09-02 17:44:40.515	warn	at processImmediate (node:internal/timers:466:21)
    javascript.0
    	2022-09-02 17:44:40.515	warn	at Immediate._onImmediate (/opt/iobroker/node_modules/@iobroker/js-controller-adapter/src/lib/adapter/adapter.js:5909:56)
    javascript.0
    	2022-09-02 17:44:40.515	warn	at Object.stateChange (/opt/iobroker/node_modules/iobroker.javascript/main.js:596:29)
    javascript.0
    	2022-09-02 17:44:40.515	warn	at Object.callback (/opt/iobroker/node_modules/iobroker.javascript/lib/sandbox.js:1212:38)
    javascript.0
    	2022-09-02 17:44:40.514	warn	at Object.<anonymous> (script.js.Mähroboter.Worx_M500_ACS:349:5)
    javascript.0
    	2022-09-02 17:44:40.514	warn	at setState (/opt/iobroker/node_modules/iobroker.javascript/lib/sandbox.js:1687:20)
    javascript.0
    	2022-09-02 17:44:40.513	warn	You are assigning a string to the state "0_userdata.0.WorxM500.02_Dienstag_Endzeit" which expects a number. Please fix your code to use a number or change the state type to string. This warning might become an error in future versions.
    javascript.0
    	2022-09-02 17:44:37.098	info	script.js.VIS.View_wechsel_auto: Touch Bedienung, erkannt
    javascript.0
    	2022-09-02 17:44:37.041	info	State value to set for "0_userdata.0.WorxM500.02_Dienstag_Endzeit" has to be type "number" but received type "string"
    javascript.0
    	2022-09-02 17:44:37.037	warn	at processImmediate (node:internal/timers:466:21)
    javascript.0
    	2022-09-02 17:44:37.037	warn	at Immediate._onImmediate (/opt/iobroker/node_modules/@iobroker/js-controller-adapter/src/lib/adapter/adapter.js:5909:56)
    javascript.0
    	2022-09-02 17:44:37.036	warn	at Object.stateChange (/opt/iobroker/node_modules/iobroker.javascript/main.js:596:29)
    javascript.0
    	2022-09-02 17:44:37.036	warn	at Object.callback (/opt/iobroker/node_modules/iobroker.javascript/lib/sandbox.js:1212:38)
    javascript.0
    	2022-09-02 17:44:37.036	warn	at Object.<anonymous> (script.js.Mähroboter.Worx_M500_ACS:349:5)
    javascript.0
    	2022-09-02 17:44:37.036	warn	at setState (/opt/iobroker/node_modules/iobroker.javascript/lib/sandbox.js:1687:20)
    javascript.0
    	2022-09-02 17:44:37.032	warn	You are assigning a string to the state "0_userdata.0.WorxM500.02_Dienstag_Endzeit" which expects a number. Please fix your code to use a number or change the state type to string. This warning might become an error in future versions.
    

    Des weiteren wenn ich am Tablet manuell starten will und ich dort eine Zahl eingeben will, fliege ich auf die Startseite von meiner VIS zurück.

    ce5c8875-861a-4776-add2-e27ba72bf6a9-grafik.png

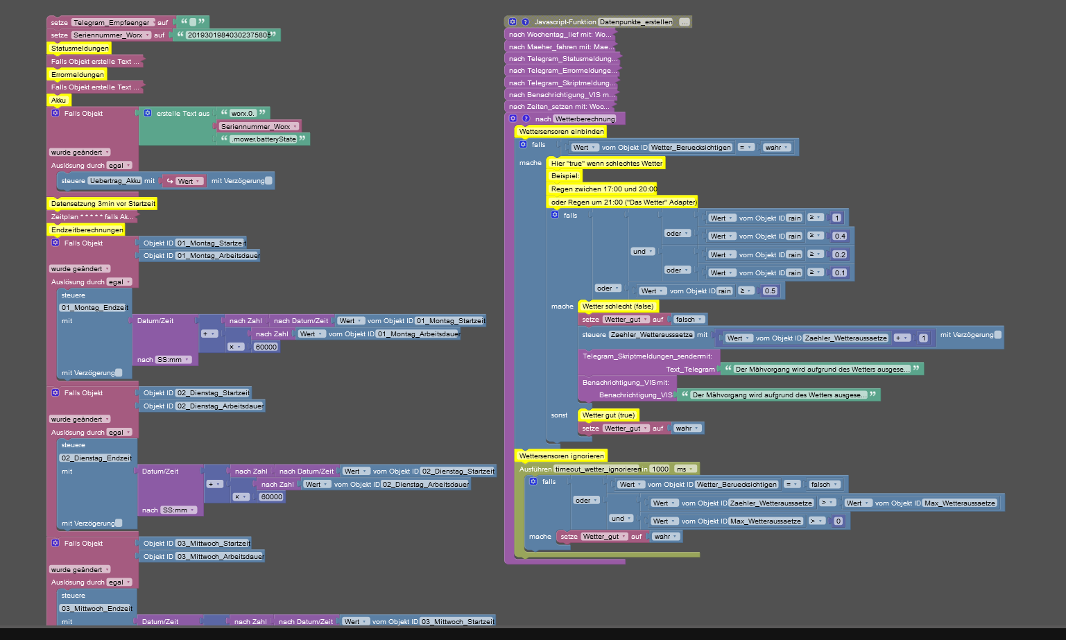
    Das ganze Script ist hier. In der Meldung steht was, das es keine Nummer ist, die gesendet wird. Könnte ich doch bestimmt im Script abändern und die DP's neu anlegen lassen. Ich meine das macht das Script ja. Aber dazu müsste ich die Stelle finden oder wissen was zu ändern ist.

    script.txt

    Vllt erkennt es auch jemand wieder.

    11bb40cf-73df-433a-9050-50f3d8c0b768-grafik.png

    Grüße,

    DJMarc75D paul53P E 3 Antworten Letzte Antwort
    0
    • D3ltoroxpD D3ltoroxp

      Hallo Com,

      ich habe hier mal aus dem Forum oder aus YT ein Script mit VIS zum steuern vom Worx her. Leider läuft das nicht mehr so wie es soll, bzw. gar nicht.

      Wenn ich dort die Zeiten für die Tage einstellen möchte kommt folgende Meldung im Log.

      javascript.0
      	2022-09-02 17:44:45.685	warn	at Immediate._onImmediate (/opt/iobroker/node_modules/@iobroker/js-controller-adapter/src/lib/adapter/adapter.js:5909:56)
      javascript.0
      	2022-09-02 17:44:45.685	warn	at Object.stateChange (/opt/iobroker/node_modules/iobroker.javascript/main.js:596:29)
      javascript.0
      	2022-09-02 17:44:45.685	warn	at Object.callback (/opt/iobroker/node_modules/iobroker.javascript/lib/sandbox.js:1212:38)
      javascript.0
      	2022-09-02 17:44:45.685	warn	at Object.<anonymous> (script.js.Mähroboter.Worx_M500_ACS:358:5)
      javascript.0
      	2022-09-02 17:44:45.685	warn	at setState (/opt/iobroker/node_modules/iobroker.javascript/lib/sandbox.js:1687:20)
      javascript.0
      	2022-09-02 17:44:45.684	warn	You are assigning a string to the state "0_userdata.0.WorxM500.05_Freitag_Endzeit" which expects a number. Please fix your code to use a number or change the state type to string. This warning might become an error in future versions.
      javascript.0
      	2022-09-02 17:44:44.717	info	script.js.VIS.View_wechsel_auto: Touch Bedienung, erkannt
      javascript.0
      	2022-09-02 17:44:43.935	info	script.js.VIS.View_wechsel_auto: Touch Bedienung, erkannt
      javascript.0
      	2022-09-02 17:44:43.893	info	State value to set for "0_userdata.0.WorxM500.05_Freitag_Endzeit" has to be type "number" but received type "string"
      javascript.0
      	2022-09-02 17:44:43.885	warn	at processImmediate (node:internal/timers:466:21)
      javascript.0
      	2022-09-02 17:44:43.885	warn	at Immediate._onImmediate (/opt/iobroker/node_modules/@iobroker/js-controller-adapter/src/lib/adapter/adapter.js:5909:56)
      javascript.0
      	2022-09-02 17:44:43.885	warn	at Object.stateChange (/opt/iobroker/node_modules/iobroker.javascript/main.js:596:29)
      javascript.0
      	2022-09-02 17:44:43.885	warn	at Object.callback (/opt/iobroker/node_modules/iobroker.javascript/lib/sandbox.js:1212:38)
      javascript.0
      	2022-09-02 17:44:43.885	warn	at Object.<anonymous> (script.js.Mähroboter.Worx_M500_ACS:358:5)
      javascript.0
      	2022-09-02 17:44:43.885	warn	at setState (/opt/iobroker/node_modules/iobroker.javascript/lib/sandbox.js:1687:20)
      javascript.0
      	2022-09-02 17:44:43.884	warn	You are assigning a string to the state "0_userdata.0.WorxM500.05_Freitag_Endzeit" which expects a number. Please fix your code to use a number or change the state type to string. This warning might become an error in future versions.
      javascript.0
      	2022-09-02 17:44:42.273	info	script.js.VIS.View_wechsel_auto: Touch Bedienung, erkannt
      javascript.0
      	2022-09-02 17:44:40.597	info	script.js.VIS.View_wechsel_auto: Touch Bedienung, erkannt
      javascript.0
      	2022-09-02 17:44:40.520	info	State value to set for "0_userdata.0.WorxM500.02_Dienstag_Endzeit" has to be type "number" but received type "string"
      javascript.0
      	2022-09-02 17:44:40.515	warn	at processImmediate (node:internal/timers:466:21)
      javascript.0
      	2022-09-02 17:44:40.515	warn	at Immediate._onImmediate (/opt/iobroker/node_modules/@iobroker/js-controller-adapter/src/lib/adapter/adapter.js:5909:56)
      javascript.0
      	2022-09-02 17:44:40.515	warn	at Object.stateChange (/opt/iobroker/node_modules/iobroker.javascript/main.js:596:29)
      javascript.0
      	2022-09-02 17:44:40.515	warn	at Object.callback (/opt/iobroker/node_modules/iobroker.javascript/lib/sandbox.js:1212:38)
      javascript.0
      	2022-09-02 17:44:40.514	warn	at Object.<anonymous> (script.js.Mähroboter.Worx_M500_ACS:349:5)
      javascript.0
      	2022-09-02 17:44:40.514	warn	at setState (/opt/iobroker/node_modules/iobroker.javascript/lib/sandbox.js:1687:20)
      javascript.0
      	2022-09-02 17:44:40.513	warn	You are assigning a string to the state "0_userdata.0.WorxM500.02_Dienstag_Endzeit" which expects a number. Please fix your code to use a number or change the state type to string. This warning might become an error in future versions.
      javascript.0
      	2022-09-02 17:44:37.098	info	script.js.VIS.View_wechsel_auto: Touch Bedienung, erkannt
      javascript.0
      	2022-09-02 17:44:37.041	info	State value to set for "0_userdata.0.WorxM500.02_Dienstag_Endzeit" has to be type "number" but received type "string"
      javascript.0
      	2022-09-02 17:44:37.037	warn	at processImmediate (node:internal/timers:466:21)
      javascript.0
      	2022-09-02 17:44:37.037	warn	at Immediate._onImmediate (/opt/iobroker/node_modules/@iobroker/js-controller-adapter/src/lib/adapter/adapter.js:5909:56)
      javascript.0
      	2022-09-02 17:44:37.036	warn	at Object.stateChange (/opt/iobroker/node_modules/iobroker.javascript/main.js:596:29)
      javascript.0
      	2022-09-02 17:44:37.036	warn	at Object.callback (/opt/iobroker/node_modules/iobroker.javascript/lib/sandbox.js:1212:38)
      javascript.0
      	2022-09-02 17:44:37.036	warn	at Object.<anonymous> (script.js.Mähroboter.Worx_M500_ACS:349:5)
      javascript.0
      	2022-09-02 17:44:37.036	warn	at setState (/opt/iobroker/node_modules/iobroker.javascript/lib/sandbox.js:1687:20)
      javascript.0
      	2022-09-02 17:44:37.032	warn	You are assigning a string to the state "0_userdata.0.WorxM500.02_Dienstag_Endzeit" which expects a number. Please fix your code to use a number or change the state type to string. This warning might become an error in future versions.
      

      Des weiteren wenn ich am Tablet manuell starten will und ich dort eine Zahl eingeben will, fliege ich auf die Startseite von meiner VIS zurück.

      ce5c8875-861a-4776-add2-e27ba72bf6a9-grafik.png

      Das ganze Script ist hier. In der Meldung steht was, das es keine Nummer ist, die gesendet wird. Könnte ich doch bestimmt im Script abändern und die DP's neu anlegen lassen. Ich meine das macht das Script ja. Aber dazu müsste ich die Stelle finden oder wissen was zu ändern ist.

      script.txt

      Vllt erkennt es auch jemand wieder.

      11bb40cf-73df-433a-9050-50f3d8c0b768-grafik.png

      Grüße,

      DJMarc75D Offline
      DJMarc75D Offline
      DJMarc75
      schrieb am zuletzt editiert von
      #2

      @d3ltoroxp Was sollen denn diese Tausenden InfoBlocks ???

      Lehrling seit 1975 !!!
      Beitrag geholfen ? dann gerne ein upvote rechts unten im Beitrag klicken ;)
      https://forum.iobroker.net/topic/51555/hinweise-f%C3%BCr-gute-forenbeitr%C3%A4ge

      liv-in-skyL D3ltoroxpD 2 Antworten Letzte Antwort
      0
      • DJMarc75D DJMarc75

        @d3ltoroxp Was sollen denn diese Tausenden InfoBlocks ???

        liv-in-skyL Offline
        liv-in-skyL Offline
        liv-in-sky
        schrieb am zuletzt editiert von
        #3

        @djmarc75 mach ich ähnlich - es wird ja immer nur ein kleiner teil in einem block angezeigt - sonst muss man zum lesen den block immer anklicken

        nach einem gelösten Thread wäre es sinnvoll dies in der Überschrift des ersten Posts einzutragen [gelöst]-... Bitte benutzt das Voting rechts unten im Beitrag wenn er euch geholfen hat. Forum-Tools: PicPick https://picpick.app/en/download/ und ScreenToGif https://www.screentogif.com/downloads.html

        DJMarc75D 1 Antwort Letzte Antwort
        0
        • DJMarc75D DJMarc75

          @d3ltoroxp Was sollen denn diese Tausenden InfoBlocks ???

          D3ltoroxpD Offline
          D3ltoroxpD Offline
          D3ltoroxp
          schrieb am zuletzt editiert von
          #4

          @djmarc75 Keine Ahnung, wie gesagt, das ist nicht mein Script. Ich weiß aber nicht mehr von wem das ist.

          DJMarc75D 1 Antwort Letzte Antwort
          0
          • liv-in-skyL liv-in-sky

            @djmarc75 mach ich ähnlich - es wird ja immer nur ein kleiner teil in einem block angezeigt - sonst muss man zum lesen den block immer anklicken

            DJMarc75D Offline
            DJMarc75D Offline
            DJMarc75
            schrieb am zuletzt editiert von
            #5

            @liv-in-sky ja schon, aber nicht wenn man was im Forum zeigen will... sorry, aber das ist meine Meinung

            Lehrling seit 1975 !!!
            Beitrag geholfen ? dann gerne ein upvote rechts unten im Beitrag klicken ;)
            https://forum.iobroker.net/topic/51555/hinweise-f%C3%BCr-gute-forenbeitr%C3%A4ge

            liv-in-skyL 1 Antwort Letzte Antwort
            0
            • DJMarc75D DJMarc75

              @liv-in-sky ja schon, aber nicht wenn man was im Forum zeigen will... sorry, aber das ist meine Meinung

              liv-in-skyL Offline
              liv-in-skyL Offline
              liv-in-sky
              schrieb am zuletzt editiert von
              #6

              @djmarc75 ja - fürs forum doof - da hast'e recht

              nach einem gelösten Thread wäre es sinnvoll dies in der Überschrift des ersten Posts einzutragen [gelöst]-... Bitte benutzt das Voting rechts unten im Beitrag wenn er euch geholfen hat. Forum-Tools: PicPick https://picpick.app/en/download/ und ScreenToGif https://www.screentogif.com/downloads.html

              1 Antwort Letzte Antwort
              1
              • D3ltoroxpD D3ltoroxp

                @djmarc75 Keine Ahnung, wie gesagt, das ist nicht mein Script. Ich weiß aber nicht mehr von wem das ist.

                DJMarc75D Offline
                DJMarc75D Offline
                DJMarc75
                schrieb am zuletzt editiert von
                #7

                @d3ltoroxp sagte in Fehler im Script:

                Keine Ahnung, wie gesagt, das ist nicht mein Script. Ich weiß aber nicht mehr von wem das ist.

                Von wem das ist ist auch egal... aber mach die gelben "Wichser" weg wenn du hier einen Screenshot postest... 😂

                Lehrling seit 1975 !!!
                Beitrag geholfen ? dann gerne ein upvote rechts unten im Beitrag klicken ;)
                https://forum.iobroker.net/topic/51555/hinweise-f%C3%BCr-gute-forenbeitr%C3%A4ge

                1 Antwort Letzte Antwort
                0
                • D3ltoroxpD D3ltoroxp

                  Hallo Com,

                  ich habe hier mal aus dem Forum oder aus YT ein Script mit VIS zum steuern vom Worx her. Leider läuft das nicht mehr so wie es soll, bzw. gar nicht.

                  Wenn ich dort die Zeiten für die Tage einstellen möchte kommt folgende Meldung im Log.

                  javascript.0
                  	2022-09-02 17:44:45.685	warn	at Immediate._onImmediate (/opt/iobroker/node_modules/@iobroker/js-controller-adapter/src/lib/adapter/adapter.js:5909:56)
                  javascript.0
                  	2022-09-02 17:44:45.685	warn	at Object.stateChange (/opt/iobroker/node_modules/iobroker.javascript/main.js:596:29)
                  javascript.0
                  	2022-09-02 17:44:45.685	warn	at Object.callback (/opt/iobroker/node_modules/iobroker.javascript/lib/sandbox.js:1212:38)
                  javascript.0
                  	2022-09-02 17:44:45.685	warn	at Object.<anonymous> (script.js.Mähroboter.Worx_M500_ACS:358:5)
                  javascript.0
                  	2022-09-02 17:44:45.685	warn	at setState (/opt/iobroker/node_modules/iobroker.javascript/lib/sandbox.js:1687:20)
                  javascript.0
                  	2022-09-02 17:44:45.684	warn	You are assigning a string to the state "0_userdata.0.WorxM500.05_Freitag_Endzeit" which expects a number. Please fix your code to use a number or change the state type to string. This warning might become an error in future versions.
                  javascript.0
                  	2022-09-02 17:44:44.717	info	script.js.VIS.View_wechsel_auto: Touch Bedienung, erkannt
                  javascript.0
                  	2022-09-02 17:44:43.935	info	script.js.VIS.View_wechsel_auto: Touch Bedienung, erkannt
                  javascript.0
                  	2022-09-02 17:44:43.893	info	State value to set for "0_userdata.0.WorxM500.05_Freitag_Endzeit" has to be type "number" but received type "string"
                  javascript.0
                  	2022-09-02 17:44:43.885	warn	at processImmediate (node:internal/timers:466:21)
                  javascript.0
                  	2022-09-02 17:44:43.885	warn	at Immediate._onImmediate (/opt/iobroker/node_modules/@iobroker/js-controller-adapter/src/lib/adapter/adapter.js:5909:56)
                  javascript.0
                  	2022-09-02 17:44:43.885	warn	at Object.stateChange (/opt/iobroker/node_modules/iobroker.javascript/main.js:596:29)
                  javascript.0
                  	2022-09-02 17:44:43.885	warn	at Object.callback (/opt/iobroker/node_modules/iobroker.javascript/lib/sandbox.js:1212:38)
                  javascript.0
                  	2022-09-02 17:44:43.885	warn	at Object.<anonymous> (script.js.Mähroboter.Worx_M500_ACS:358:5)
                  javascript.0
                  	2022-09-02 17:44:43.885	warn	at setState (/opt/iobroker/node_modules/iobroker.javascript/lib/sandbox.js:1687:20)
                  javascript.0
                  	2022-09-02 17:44:43.884	warn	You are assigning a string to the state "0_userdata.0.WorxM500.05_Freitag_Endzeit" which expects a number. Please fix your code to use a number or change the state type to string. This warning might become an error in future versions.
                  javascript.0
                  	2022-09-02 17:44:42.273	info	script.js.VIS.View_wechsel_auto: Touch Bedienung, erkannt
                  javascript.0
                  	2022-09-02 17:44:40.597	info	script.js.VIS.View_wechsel_auto: Touch Bedienung, erkannt
                  javascript.0
                  	2022-09-02 17:44:40.520	info	State value to set for "0_userdata.0.WorxM500.02_Dienstag_Endzeit" has to be type "number" but received type "string"
                  javascript.0
                  	2022-09-02 17:44:40.515	warn	at processImmediate (node:internal/timers:466:21)
                  javascript.0
                  	2022-09-02 17:44:40.515	warn	at Immediate._onImmediate (/opt/iobroker/node_modules/@iobroker/js-controller-adapter/src/lib/adapter/adapter.js:5909:56)
                  javascript.0
                  	2022-09-02 17:44:40.515	warn	at Object.stateChange (/opt/iobroker/node_modules/iobroker.javascript/main.js:596:29)
                  javascript.0
                  	2022-09-02 17:44:40.515	warn	at Object.callback (/opt/iobroker/node_modules/iobroker.javascript/lib/sandbox.js:1212:38)
                  javascript.0
                  	2022-09-02 17:44:40.514	warn	at Object.<anonymous> (script.js.Mähroboter.Worx_M500_ACS:349:5)
                  javascript.0
                  	2022-09-02 17:44:40.514	warn	at setState (/opt/iobroker/node_modules/iobroker.javascript/lib/sandbox.js:1687:20)
                  javascript.0
                  	2022-09-02 17:44:40.513	warn	You are assigning a string to the state "0_userdata.0.WorxM500.02_Dienstag_Endzeit" which expects a number. Please fix your code to use a number or change the state type to string. This warning might become an error in future versions.
                  javascript.0
                  	2022-09-02 17:44:37.098	info	script.js.VIS.View_wechsel_auto: Touch Bedienung, erkannt
                  javascript.0
                  	2022-09-02 17:44:37.041	info	State value to set for "0_userdata.0.WorxM500.02_Dienstag_Endzeit" has to be type "number" but received type "string"
                  javascript.0
                  	2022-09-02 17:44:37.037	warn	at processImmediate (node:internal/timers:466:21)
                  javascript.0
                  	2022-09-02 17:44:37.037	warn	at Immediate._onImmediate (/opt/iobroker/node_modules/@iobroker/js-controller-adapter/src/lib/adapter/adapter.js:5909:56)
                  javascript.0
                  	2022-09-02 17:44:37.036	warn	at Object.stateChange (/opt/iobroker/node_modules/iobroker.javascript/main.js:596:29)
                  javascript.0
                  	2022-09-02 17:44:37.036	warn	at Object.callback (/opt/iobroker/node_modules/iobroker.javascript/lib/sandbox.js:1212:38)
                  javascript.0
                  	2022-09-02 17:44:37.036	warn	at Object.<anonymous> (script.js.Mähroboter.Worx_M500_ACS:349:5)
                  javascript.0
                  	2022-09-02 17:44:37.036	warn	at setState (/opt/iobroker/node_modules/iobroker.javascript/lib/sandbox.js:1687:20)
                  javascript.0
                  	2022-09-02 17:44:37.032	warn	You are assigning a string to the state "0_userdata.0.WorxM500.02_Dienstag_Endzeit" which expects a number. Please fix your code to use a number or change the state type to string. This warning might become an error in future versions.
                  

                  Des weiteren wenn ich am Tablet manuell starten will und ich dort eine Zahl eingeben will, fliege ich auf die Startseite von meiner VIS zurück.

                  ce5c8875-861a-4776-add2-e27ba72bf6a9-grafik.png

                  Das ganze Script ist hier. In der Meldung steht was, das es keine Nummer ist, die gesendet wird. Könnte ich doch bestimmt im Script abändern und die DP's neu anlegen lassen. Ich meine das macht das Script ja. Aber dazu müsste ich die Stelle finden oder wissen was zu ändern ist.

                  script.txt

                  Vllt erkennt es auch jemand wieder.

                  11bb40cf-73df-433a-9050-50f3d8c0b768-grafik.png

                  Grüße,

                  paul53P Offline
                  paul53P Offline
                  paul53
                  schrieb am zuletzt editiert von paul53
                  #8

                  @d3ltoroxp sagte: You are assigning a string to the state "0_userdata.0.WorxM500.02_Dienstag_Endzeit" which expects a number.

                  Im Skript werden die Datenpunkte "_Endzeit" mit dem Format "SS:mm" (String) beschrieben, sind aber vom Typ "number".
                  Ändere in den Objektdaten der Datenpunkte den Typ von "number" in "string".

                  Bitte verzichtet auf Chat-Nachrichten, denn die Handhabung ist grauenhaft !
                  Produktiv: RPi 2 mit S.USV, HM-MOD-RPI und SLC-USB-Stick mit root fs

                  1 Antwort Letzte Antwort
                  0
                  • D3ltoroxpD D3ltoroxp

                    Hallo Com,

                    ich habe hier mal aus dem Forum oder aus YT ein Script mit VIS zum steuern vom Worx her. Leider läuft das nicht mehr so wie es soll, bzw. gar nicht.

                    Wenn ich dort die Zeiten für die Tage einstellen möchte kommt folgende Meldung im Log.

                    javascript.0
                    	2022-09-02 17:44:45.685	warn	at Immediate._onImmediate (/opt/iobroker/node_modules/@iobroker/js-controller-adapter/src/lib/adapter/adapter.js:5909:56)
                    javascript.0
                    	2022-09-02 17:44:45.685	warn	at Object.stateChange (/opt/iobroker/node_modules/iobroker.javascript/main.js:596:29)
                    javascript.0
                    	2022-09-02 17:44:45.685	warn	at Object.callback (/opt/iobroker/node_modules/iobroker.javascript/lib/sandbox.js:1212:38)
                    javascript.0
                    	2022-09-02 17:44:45.685	warn	at Object.<anonymous> (script.js.Mähroboter.Worx_M500_ACS:358:5)
                    javascript.0
                    	2022-09-02 17:44:45.685	warn	at setState (/opt/iobroker/node_modules/iobroker.javascript/lib/sandbox.js:1687:20)
                    javascript.0
                    	2022-09-02 17:44:45.684	warn	You are assigning a string to the state "0_userdata.0.WorxM500.05_Freitag_Endzeit" which expects a number. Please fix your code to use a number or change the state type to string. This warning might become an error in future versions.
                    javascript.0
                    	2022-09-02 17:44:44.717	info	script.js.VIS.View_wechsel_auto: Touch Bedienung, erkannt
                    javascript.0
                    	2022-09-02 17:44:43.935	info	script.js.VIS.View_wechsel_auto: Touch Bedienung, erkannt
                    javascript.0
                    	2022-09-02 17:44:43.893	info	State value to set for "0_userdata.0.WorxM500.05_Freitag_Endzeit" has to be type "number" but received type "string"
                    javascript.0
                    	2022-09-02 17:44:43.885	warn	at processImmediate (node:internal/timers:466:21)
                    javascript.0
                    	2022-09-02 17:44:43.885	warn	at Immediate._onImmediate (/opt/iobroker/node_modules/@iobroker/js-controller-adapter/src/lib/adapter/adapter.js:5909:56)
                    javascript.0
                    	2022-09-02 17:44:43.885	warn	at Object.stateChange (/opt/iobroker/node_modules/iobroker.javascript/main.js:596:29)
                    javascript.0
                    	2022-09-02 17:44:43.885	warn	at Object.callback (/opt/iobroker/node_modules/iobroker.javascript/lib/sandbox.js:1212:38)
                    javascript.0
                    	2022-09-02 17:44:43.885	warn	at Object.<anonymous> (script.js.Mähroboter.Worx_M500_ACS:358:5)
                    javascript.0
                    	2022-09-02 17:44:43.885	warn	at setState (/opt/iobroker/node_modules/iobroker.javascript/lib/sandbox.js:1687:20)
                    javascript.0
                    	2022-09-02 17:44:43.884	warn	You are assigning a string to the state "0_userdata.0.WorxM500.05_Freitag_Endzeit" which expects a number. Please fix your code to use a number or change the state type to string. This warning might become an error in future versions.
                    javascript.0
                    	2022-09-02 17:44:42.273	info	script.js.VIS.View_wechsel_auto: Touch Bedienung, erkannt
                    javascript.0
                    	2022-09-02 17:44:40.597	info	script.js.VIS.View_wechsel_auto: Touch Bedienung, erkannt
                    javascript.0
                    	2022-09-02 17:44:40.520	info	State value to set for "0_userdata.0.WorxM500.02_Dienstag_Endzeit" has to be type "number" but received type "string"
                    javascript.0
                    	2022-09-02 17:44:40.515	warn	at processImmediate (node:internal/timers:466:21)
                    javascript.0
                    	2022-09-02 17:44:40.515	warn	at Immediate._onImmediate (/opt/iobroker/node_modules/@iobroker/js-controller-adapter/src/lib/adapter/adapter.js:5909:56)
                    javascript.0
                    	2022-09-02 17:44:40.515	warn	at Object.stateChange (/opt/iobroker/node_modules/iobroker.javascript/main.js:596:29)
                    javascript.0
                    	2022-09-02 17:44:40.515	warn	at Object.callback (/opt/iobroker/node_modules/iobroker.javascript/lib/sandbox.js:1212:38)
                    javascript.0
                    	2022-09-02 17:44:40.514	warn	at Object.<anonymous> (script.js.Mähroboter.Worx_M500_ACS:349:5)
                    javascript.0
                    	2022-09-02 17:44:40.514	warn	at setState (/opt/iobroker/node_modules/iobroker.javascript/lib/sandbox.js:1687:20)
                    javascript.0
                    	2022-09-02 17:44:40.513	warn	You are assigning a string to the state "0_userdata.0.WorxM500.02_Dienstag_Endzeit" which expects a number. Please fix your code to use a number or change the state type to string. This warning might become an error in future versions.
                    javascript.0
                    	2022-09-02 17:44:37.098	info	script.js.VIS.View_wechsel_auto: Touch Bedienung, erkannt
                    javascript.0
                    	2022-09-02 17:44:37.041	info	State value to set for "0_userdata.0.WorxM500.02_Dienstag_Endzeit" has to be type "number" but received type "string"
                    javascript.0
                    	2022-09-02 17:44:37.037	warn	at processImmediate (node:internal/timers:466:21)
                    javascript.0
                    	2022-09-02 17:44:37.037	warn	at Immediate._onImmediate (/opt/iobroker/node_modules/@iobroker/js-controller-adapter/src/lib/adapter/adapter.js:5909:56)
                    javascript.0
                    	2022-09-02 17:44:37.036	warn	at Object.stateChange (/opt/iobroker/node_modules/iobroker.javascript/main.js:596:29)
                    javascript.0
                    	2022-09-02 17:44:37.036	warn	at Object.callback (/opt/iobroker/node_modules/iobroker.javascript/lib/sandbox.js:1212:38)
                    javascript.0
                    	2022-09-02 17:44:37.036	warn	at Object.<anonymous> (script.js.Mähroboter.Worx_M500_ACS:349:5)
                    javascript.0
                    	2022-09-02 17:44:37.036	warn	at setState (/opt/iobroker/node_modules/iobroker.javascript/lib/sandbox.js:1687:20)
                    javascript.0
                    	2022-09-02 17:44:37.032	warn	You are assigning a string to the state "0_userdata.0.WorxM500.02_Dienstag_Endzeit" which expects a number. Please fix your code to use a number or change the state type to string. This warning might become an error in future versions.
                    

                    Des weiteren wenn ich am Tablet manuell starten will und ich dort eine Zahl eingeben will, fliege ich auf die Startseite von meiner VIS zurück.

                    ce5c8875-861a-4776-add2-e27ba72bf6a9-grafik.png

                    Das ganze Script ist hier. In der Meldung steht was, das es keine Nummer ist, die gesendet wird. Könnte ich doch bestimmt im Script abändern und die DP's neu anlegen lassen. Ich meine das macht das Script ja. Aber dazu müsste ich die Stelle finden oder wissen was zu ändern ist.

                    script.txt

                    Vllt erkennt es auch jemand wieder.

                    11bb40cf-73df-433a-9050-50f3d8c0b768-grafik.png

                    Grüße,

                    E Online
                    E Online
                    emil70
                    schrieb am zuletzt editiert von
                    #9

                    @d3ltoroxp

                    Schau mal hier

                    Vielleicht gefällt dir ja das VIS

                    gruss emil70

                    iobroker,pihole,homematic,motioneys,solaranlage laufen auf Proxmox (16 x AMD Ryzen 7 6800H with Radeon Graphics )

                    D3ltoroxpD 1 Antwort Letzte Antwort
                    0
                    • E emil70

                      @d3ltoroxp

                      Schau mal hier

                      Vielleicht gefällt dir ja das VIS

                      D3ltoroxpD Offline
                      D3ltoroxpD Offline
                      D3ltoroxp
                      schrieb am zuletzt editiert von D3ltoroxp
                      #10

                      @emil70 Ist das alles ohne Script ? Oder werkelt eins dahinter ? Um das Script geht es ja. Eine ViS habe ich schon, Danke.

                      @paul53 said in Fehler im Script zur Worx Steuerung per VIS:

                      @d3ltoroxp sagte: You are assigning a string to the state "0_userdata.0.WorxM500.02_Dienstag_Endzeit" which expects a number.

                      Im Skript werden die Datenpunkte "_Endzeit" mit dem Format "SS:mm" (String) beschrieben, sind aber vom Typ "number".
                      Ändere in den Objektdaten der Datenpunkte den Typ von "number" in "string".

                      Kann das sein das das früher nicht gestört hat. Hab seit Jahren an dem Script nichts geändert. Ich meine das kam mal nach einem Update.

                      Ich habe die ersten mal abgeändert, scheint schon mal keinen Fehler mehr zu geben. Hatte jetzt allerdings gemischt genommen. Ich hätte aber Zeichenkette nehmen sollen. Aber er meckert nicht mehr soweit ich das sehen kann.

                      Morgen teste ich mal ob er die Zeit nimmt. Ich mache mal noch ein Video, was passiert wenn ich es manuell starten möchte und dazu eine Zeit eingebe.

                      paul53P E 2 Antworten Letzte Antwort
                      0
                      • D3ltoroxpD D3ltoroxp

                        @emil70 Ist das alles ohne Script ? Oder werkelt eins dahinter ? Um das Script geht es ja. Eine ViS habe ich schon, Danke.

                        @paul53 said in Fehler im Script zur Worx Steuerung per VIS:

                        @d3ltoroxp sagte: You are assigning a string to the state "0_userdata.0.WorxM500.02_Dienstag_Endzeit" which expects a number.

                        Im Skript werden die Datenpunkte "_Endzeit" mit dem Format "SS:mm" (String) beschrieben, sind aber vom Typ "number".
                        Ändere in den Objektdaten der Datenpunkte den Typ von "number" in "string".

                        Kann das sein das das früher nicht gestört hat. Hab seit Jahren an dem Script nichts geändert. Ich meine das kam mal nach einem Update.

                        Ich habe die ersten mal abgeändert, scheint schon mal keinen Fehler mehr zu geben. Hatte jetzt allerdings gemischt genommen. Ich hätte aber Zeichenkette nehmen sollen. Aber er meckert nicht mehr soweit ich das sehen kann.

                        Morgen teste ich mal ob er die Zeit nimmt. Ich mache mal noch ein Video, was passiert wenn ich es manuell starten möchte und dazu eine Zeit eingebe.

                        paul53P Offline
                        paul53P Offline
                        paul53
                        schrieb am zuletzt editiert von
                        #11

                        @d3ltoroxp sagte: Kann das sein das das früher nicht gestört hat.

                        Dann wurde der js-controller lange Zeit nicht aktualisiert.

                        Bitte verzichtet auf Chat-Nachrichten, denn die Handhabung ist grauenhaft !
                        Produktiv: RPi 2 mit S.USV, HM-MOD-RPI und SLC-USB-Stick mit root fs

                        1 Antwort Letzte Antwort
                        0
                        • D3ltoroxpD D3ltoroxp

                          @emil70 Ist das alles ohne Script ? Oder werkelt eins dahinter ? Um das Script geht es ja. Eine ViS habe ich schon, Danke.

                          @paul53 said in Fehler im Script zur Worx Steuerung per VIS:

                          @d3ltoroxp sagte: You are assigning a string to the state "0_userdata.0.WorxM500.02_Dienstag_Endzeit" which expects a number.

                          Im Skript werden die Datenpunkte "_Endzeit" mit dem Format "SS:mm" (String) beschrieben, sind aber vom Typ "number".
                          Ändere in den Objektdaten der Datenpunkte den Typ von "number" in "string".

                          Kann das sein das das früher nicht gestört hat. Hab seit Jahren an dem Script nichts geändert. Ich meine das kam mal nach einem Update.

                          Ich habe die ersten mal abgeändert, scheint schon mal keinen Fehler mehr zu geben. Hatte jetzt allerdings gemischt genommen. Ich hätte aber Zeichenkette nehmen sollen. Aber er meckert nicht mehr soweit ich das sehen kann.

                          Morgen teste ich mal ob er die Zeit nimmt. Ich mache mal noch ein Video, was passiert wenn ich es manuell starten möchte und dazu eine Zeit eingebe.

                          E Online
                          E Online
                          emil70
                          schrieb am zuletzt editiert von
                          #12

                          @d3ltoroxp sagte in Fehler im Script zur Worx Steuerung per VIS:

                          @emil70 Ist das alles ohne Script ? Oder werkelt eins dahinter ? Um das Script geht es ja. Eine ViS habe ich schon, Danke.

                          Mit script, siehe hier

                          gruss emil70

                          iobroker,pihole,homematic,motioneys,solaranlage laufen auf Proxmox (16 x AMD Ryzen 7 6800H with Radeon Graphics )

                          1 Antwort Letzte Antwort
                          0

                          Hey! Du scheinst an dieser Unterhaltung interessiert zu sein, hast aber noch kein Konto.

                          Hast du es satt, bei jedem Besuch durch die gleichen Beiträge zu scrollen? Wenn du dich für ein Konto anmeldest, kommst du immer genau dorthin zurück, wo du zuvor warst, und kannst dich über neue Antworten benachrichtigen lassen (entweder per E-Mail oder Push-Benachrichtigung). Du kannst auch Lesezeichen speichern und Beiträge positiv bewerten, um anderen Community-Mitgliedern deine Wertschätzung zu zeigen.

                          Mit deinem Input könnte dieser Beitrag noch besser werden 💗

                          Registrieren Anmelden
                          Antworten
                          • In einem neuen Thema antworten
                          Anmelden zum Antworten
                          • Älteste zuerst
                          • Neuste zuerst
                          • Meiste Stimmen


                          Support us

                          ioBroker
                          Community Adapters
                          Donate

                          482

                          Online

                          32.8k

                          Benutzer

                          82.9k

                          Themen

                          1.3m

                          Beiträge
                          Community
                          Impressum | Datenschutz-Bestimmungen | Nutzungsbedingungen | Einwilligungseinstellungen
                          ioBroker Community 2014-2025
                          logo
                          • Anmelden

                          • Du hast noch kein Konto? Registrieren

                          • Anmelden oder registrieren, um zu suchen
                          • Erster Beitrag
                            Letzter Beitrag
                          0
                          • Home
                          • Aktuell
                          • Tags
                          • Ungelesen 0
                          • Kategorien
                          • Unreplied
                          • Beliebt
                          • GitHub
                          • Docu
                          • Hilfe