Weiter zum Inhalt
  • Home
  • Aktuell
  • Tags
  • 0 Ungelesen 0
  • Kategorien
  • Unreplied
  • Beliebt
  • GitHub
  • Docu
  • Hilfe
Skins
  • Hell
  • Brite
  • Cerulean
  • Cosmo
  • Flatly
  • Journal
  • Litera
  • Lumen
  • Lux
  • Materia
  • Minty
  • Morph
  • Pulse
  • Sandstone
  • Simplex
  • Sketchy
  • Spacelab
  • United
  • Yeti
  • Zephyr
  • Dunkel
  • Cyborg
  • Darkly
  • Quartz
  • Slate
  • Solar
  • Superhero
  • Vapor

  • Standard: (Kein Skin)
  • Kein Skin
Einklappen
ioBroker Logo

Community Forum

donate donate
  1. ioBroker Community Home
  2. Deutsch
  3. Skripten / Logik
  4. Blockly
  5. Aufruf externe URL über Blocky wird nich ausgeführt?

NEWS

  • Neuer ioBroker-Blog online: Monatsrückblick März/April 2026
    BluefoxB
    Bluefox
    8
    1
    473

  • Verwendung von KI bitte immer deutlich kennzeichnen
    HomoranH
    Homoran
    10
    1
    394

  • Monatsrückblick Januar/Februar 2026 ist online!
    BluefoxB
    Bluefox
    18
    1
    979

Aufruf externe URL über Blocky wird nich ausgeführt?

Geplant Angeheftet Gesperrt Verschoben Blockly
9 Beiträge 2 Kommentatoren 563 Aufrufe 2 Beobachtet
  • Älteste zuerst
  • Neuste zuerst
  • Meiste Stimmen
Antworten
  • In einem neuen Thema antworten
Anmelden zum Antworten
Dieses Thema wurde gelöscht. Nur Nutzer mit entsprechenden Rechten können es sehen.
  • H Offline
    H Offline
    heinzie
    schrieb am zuletzt editiert von heinzie
    #1

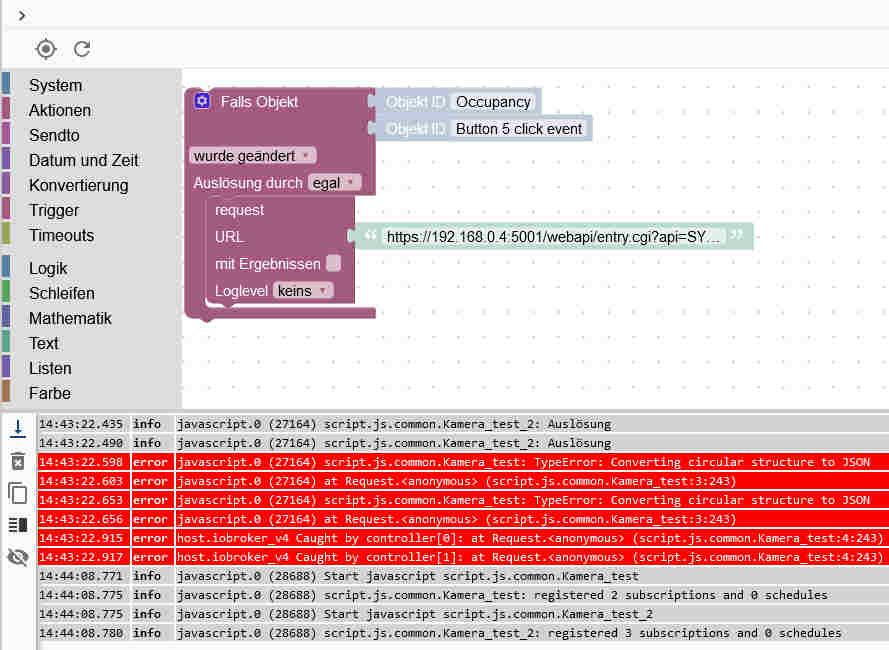
    Hallo,

    ich möchte über einen Bewegungsmelder in meiner Synology einen Kameraaufnahme starten.
    Hierfür muss ich folgende Link aufrufen:

    „https://192.168.0.4:5001/webapi/entry.cgi?api=SYNO.SurveillanceStation.Webhook&method="Incoming"&version=1&token=r6m0QTLNVvOn8omGJMzPh1pbmYpoJhiVJsf91Tap8x3JY7wm4kofif6bof6wJXzo“

    Wenn ich den Link im Browser öffne funktioniert das auch ohne Probleme.

    Wenn ich den Link in mein Block einfüge bekomme ich immer ein Fehlermeldung
    „javascript.0 (27164) script.js.common.Kamera_test: TypeError: Converting circular structure to JSON”

    Jemand eine Idee wo der Fehler liegen könnte ?
    2022-05-27_145046.jpg

    GlasfaserG 2 Antworten Letzte Antwort
    0
    • H heinzie

      Hallo,

      ich möchte über einen Bewegungsmelder in meiner Synology einen Kameraaufnahme starten.
      Hierfür muss ich folgende Link aufrufen:

      „https://192.168.0.4:5001/webapi/entry.cgi?api=SYNO.SurveillanceStation.Webhook&method="Incoming"&version=1&token=r6m0QTLNVvOn8omGJMzPh1pbmYpoJhiVJsf91Tap8x3JY7wm4kofif6bof6wJXzo“

      Wenn ich den Link im Browser öffne funktioniert das auch ohne Probleme.

      Wenn ich den Link in mein Block einfüge bekomme ich immer ein Fehlermeldung
      „javascript.0 (27164) script.js.common.Kamera_test: TypeError: Converting circular structure to JSON”

      Jemand eine Idee wo der Fehler liegen könnte ?
      2022-05-27_145046.jpg

      GlasfaserG Offline
      GlasfaserG Offline
      Glasfaser
      schrieb am zuletzt editiert von
      #2

      @heinzie sagte in Aufruf externe URL über Blocky wird nich ausgeführt?:

      Kameraaufnahme starten.

      meinst du über eine Aktionsregel !?

      dort wird User&Passwort mitgegeben

      http://192.168.178.11:5000/webapi/entry.cgi?api=SYNO.SurveillanceStation.ExternalEvent&method="Trigger"&version=1&eventId=4&eventName="This is external event4"&account="USER"&password="PASSWORT"
      

      Synology 918+ 16GB - ioBroker in Docker v9 , VISO auf Trekstor Primebook C13 13,3" , Hikvision Domkameras mit Surveillance Station .. CCU RaspberryMatic in Synology VM .. Zigbee CC2538+CC2592 .. Sonoff .. KNX .. Modbus ..

      H 1 Antwort Letzte Antwort
      0
      • GlasfaserG Glasfaser

        @heinzie sagte in Aufruf externe URL über Blocky wird nich ausgeführt?:

        Kameraaufnahme starten.

        meinst du über eine Aktionsregel !?

        dort wird User&Passwort mitgegeben

        http://192.168.178.11:5000/webapi/entry.cgi?api=SYNO.SurveillanceStation.ExternalEvent&method="Trigger"&version=1&eventId=4&eventName="This is external event4"&account="USER"&password="PASSWORT"
        
        H Offline
        H Offline
        heinzie
        schrieb am zuletzt editiert von
        #3

        @glasfaser Ja geht über eine Aktionsregel.

        Dort läuft das über Webhook-URL, da steht kein Passwort mit drin.
        Das ist genau der Link den ich auch im Browser eingebe:

        5ed44ccd-baf9-4014-a07b-e229fe08e8c3-grafik.png

        GlasfaserG 1 Antwort Letzte Antwort
        0
        • H heinzie

          @glasfaser Ja geht über eine Aktionsregel.

          Dort läuft das über Webhook-URL, da steht kein Passwort mit drin.
          Das ist genau der Link den ich auch im Browser eingebe:

          5ed44ccd-baf9-4014-a07b-e229fe08e8c3-grafik.png

          GlasfaserG Offline
          GlasfaserG Offline
          Glasfaser
          schrieb am zuletzt editiert von Glasfaser
          #4

          @heinzie

          über Webhook kenne ich es nicht , bzw. habe es so wie oben beschrieben

          Kann mit deiner Fehlermeldung nichts anfangen .

          Teste mal .... so :

          b397c8eb-6cb7-4e69-8533-6f4c63e5207f-grafik.png

          Link bei Befehl abrufen .

          Synology 918+ 16GB - ioBroker in Docker v9 , VISO auf Trekstor Primebook C13 13,3" , Hikvision Domkameras mit Surveillance Station .. CCU RaspberryMatic in Synology VM .. Zigbee CC2538+CC2592 .. Sonoff .. KNX .. Modbus ..

          1 Antwort Letzte Antwort
          0
          • H heinzie

            Hallo,

            ich möchte über einen Bewegungsmelder in meiner Synology einen Kameraaufnahme starten.
            Hierfür muss ich folgende Link aufrufen:

            „https://192.168.0.4:5001/webapi/entry.cgi?api=SYNO.SurveillanceStation.Webhook&method="Incoming"&version=1&token=r6m0QTLNVvOn8omGJMzPh1pbmYpoJhiVJsf91Tap8x3JY7wm4kofif6bof6wJXzo“

            Wenn ich den Link im Browser öffne funktioniert das auch ohne Probleme.

            Wenn ich den Link in mein Block einfüge bekomme ich immer ein Fehlermeldung
            „javascript.0 (27164) script.js.common.Kamera_test: TypeError: Converting circular structure to JSON”

            Jemand eine Idee wo der Fehler liegen könnte ?
            2022-05-27_145046.jpg

            GlasfaserG Offline
            GlasfaserG Offline
            Glasfaser
            schrieb am zuletzt editiert von Glasfaser
            #5

            @heinzie

            Habe es mal umgestellt auf Webhook-URL und getestet :

            40cd42a4-b7f1-47ff-bc8b-6bbb5169f9fc-grafik.png

            funktioniert .

            0ef25829-4b51-44d8-9001-f4d7df05282f-grafik.png

            Synology 918+ 16GB - ioBroker in Docker v9 , VISO auf Trekstor Primebook C13 13,3" , Hikvision Domkameras mit Surveillance Station .. CCU RaspberryMatic in Synology VM .. Zigbee CC2538+CC2592 .. Sonoff .. KNX .. Modbus ..

            H 1 Antwort Letzte Antwort
            0
            • GlasfaserG Glasfaser

              @heinzie

              Habe es mal umgestellt auf Webhook-URL und getestet :

              40cd42a4-b7f1-47ff-bc8b-6bbb5169f9fc-grafik.png

              funktioniert .

              0ef25829-4b51-44d8-9001-f4d7df05282f-grafik.png

              H Offline
              H Offline
              heinzie
              schrieb am zuletzt editiert von
              #6

              @glasfaser Habe es auch mal umgestellt auf die Versionn mit Passwort. Im Browser geht es wieder am im Blocky wieder die gleiche Fehlermeldung. Bei mir läuft iobrocker im docker auf der NAS, könnte das ein Problem sein?

              GlasfaserG 1 Antwort Letzte Antwort
              0
              • H heinzie

                @glasfaser Habe es auch mal umgestellt auf die Versionn mit Passwort. Im Browser geht es wieder am im Blocky wieder die gleiche Fehlermeldung. Bei mir läuft iobrocker im docker auf der NAS, könnte das ein Problem sein?

                GlasfaserG Offline
                GlasfaserG Offline
                Glasfaser
                schrieb am zuletzt editiert von Glasfaser
                #7

                @heinzie sagte in Aufruf externe URL über Blocky wird nich ausgeführt?:

                Bei mir läuft iobrocker im docker auf der NAS, könnte das ein Problem sein?

                Habe ich auch ;)

                Wie schon gesagt ... habe diese Fehlermeldung noch nie gesehen ... kann Sie auch nicht zuordnen .

                Hast du mal so wie ich , nur ein neues Blockly erstellt , ohne Trigger .. und es gestartet .

                Hier meine Instanzeinstellung zum vergleich ( Haken gesetzt )

                d13d9b95-ac70-4b68-b467-b82f6be6c572-grafik.png

                Synology 918+ 16GB - ioBroker in Docker v9 , VISO auf Trekstor Primebook C13 13,3" , Hikvision Domkameras mit Surveillance Station .. CCU RaspberryMatic in Synology VM .. Zigbee CC2538+CC2592 .. Sonoff .. KNX .. Modbus ..

                H 1 Antwort Letzte Antwort
                0
                • GlasfaserG Glasfaser

                  @heinzie sagte in Aufruf externe URL über Blocky wird nich ausgeführt?:

                  Bei mir läuft iobrocker im docker auf der NAS, könnte das ein Problem sein?

                  Habe ich auch ;)

                  Wie schon gesagt ... habe diese Fehlermeldung noch nie gesehen ... kann Sie auch nicht zuordnen .

                  Hast du mal so wie ich , nur ein neues Blockly erstellt , ohne Trigger .. und es gestartet .

                  Hier meine Instanzeinstellung zum vergleich ( Haken gesetzt )

                  d13d9b95-ac70-4b68-b467-b82f6be6c572-grafik.png

                  H Offline
                  H Offline
                  heinzie
                  schrieb am zuletzt editiert von
                  #8

                  @glasfaser Habe das Problem gefunden, bei mir sind die URLs mit https wenn ich das auf http umstelle geht es.

                  Vielen Dank für deine Hilfe

                  GlasfaserG 1 Antwort Letzte Antwort
                  0
                  • H heinzie

                    @glasfaser Habe das Problem gefunden, bei mir sind die URLs mit https wenn ich das auf http umstelle geht es.

                    Vielen Dank für deine Hilfe

                    GlasfaserG Offline
                    GlasfaserG Offline
                    Glasfaser
                    schrieb am zuletzt editiert von
                    #9

                    @heinzie sagte in Aufruf externe URL über Blocky wird nich ausgeführt?:

                    Vielen Dank für deine Hilfe

                    Sehr gerne ...

                    Synology 918+ 16GB - ioBroker in Docker v9 , VISO auf Trekstor Primebook C13 13,3" , Hikvision Domkameras mit Surveillance Station .. CCU RaspberryMatic in Synology VM .. Zigbee CC2538+CC2592 .. Sonoff .. KNX .. Modbus ..

                    1 Antwort Letzte Antwort
                    0

                    Hey! Du scheinst an dieser Unterhaltung interessiert zu sein, hast aber noch kein Konto.

                    Hast du es satt, bei jedem Besuch durch die gleichen Beiträge zu scrollen? Wenn du dich für ein Konto anmeldest, kommst du immer genau dorthin zurück, wo du zuvor warst, und kannst dich über neue Antworten benachrichtigen lassen (entweder per E-Mail oder Push-Benachrichtigung). Du kannst auch Lesezeichen speichern und Beiträge positiv bewerten, um anderen Community-Mitgliedern deine Wertschätzung zu zeigen.

                    Mit deinem Input könnte dieser Beitrag noch besser werden 💗

                    Registrieren Anmelden
                    Antworten
                    • In einem neuen Thema antworten
                    Anmelden zum Antworten
                    • Älteste zuerst
                    • Neuste zuerst
                    • Meiste Stimmen


                    Support us

                    ioBroker
                    Community Adapters
                    Donate

                    569

                    Online

                    32.8k

                    Benutzer

                    82.8k

                    Themen

                    1.3m

                    Beiträge
                    Community
                    Impressum | Datenschutz-Bestimmungen | Nutzungsbedingungen | Einwilligungseinstellungen
                    ioBroker Community 2014-2025
                    logo
                    • Anmelden

                    • Du hast noch kein Konto? Registrieren

                    • Anmelden oder registrieren, um zu suchen
                    • Erster Beitrag
                      Letzter Beitrag
                    0
                    • Home
                    • Aktuell
                    • Tags
                    • Ungelesen 0
                    • Kategorien
                    • Unreplied
                    • Beliebt
                    • GitHub
                    • Docu
                    • Hilfe