NEWS
Skript für Batteriealarm
-
Hallo zusammen,
ich bin dabei einen Skript für Batteriewarnungen zu erstellen (bin diesbezüglich noch Anfänger).
Nun bin ich mir nicht sicher ob mein erstelltes Skript korrekt ist. Ich denke dort wo ich auf dem unteren Screenshot den Bereich rot eingekreist habe müsste eigentlich registered 1 subscription stehen.
Wo habe ich etwas falsch gemacht, erkennt man das anhand der Screenshots?


-
Hallo zusammen,
ich bin dabei einen Skript für Batteriewarnungen zu erstellen (bin diesbezüglich noch Anfänger).
Nun bin ich mir nicht sicher ob mein erstelltes Skript korrekt ist. Ich denke dort wo ich auf dem unteren Screenshot den Bereich rot eingekreist habe müsste eigentlich registered 1 subscription stehen.
Wo habe ich etwas falsch gemacht, erkennt man das anhand der Screenshots?


@stephan1966 sagte: Wo habe ich etwas falsch gemacht
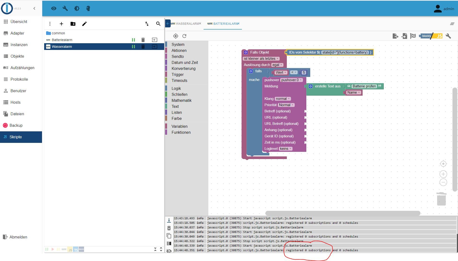
(functions=battery)
-
@stephan1966 sagte: Wo habe ich etwas falsch gemacht
(functions=battery)
-
@stephan1966
Sorry, habe an falscher Stelle geschaut:
(functions=battery_status) -
@stephan1966
Sorry, habe an falscher Stelle geschaut:
(functions=battery_status)@paul53 sagte in Skript für Batteriealarm:
functions=battery_status
Danke, geht leider immer noch nicht!

-
@paul53 sagte in Skript für Batteriealarm:
functions=battery_status
Danke, geht leider immer noch nicht!

@stephan1966 Kann man machen...oder man nimmt einfach was fertiges:
https://www.machs-smart.de/iobroker-batteriewarnungen-per-pushover/
Viel Erfolg.
-
@stephan1966 Kann man machen...oder man nimmt einfach was fertiges:
https://www.machs-smart.de/iobroker-batteriewarnungen-per-pushover/
Viel Erfolg.
Danke, aber wie kann ich den fertigen Skript kopieren bzw. einfügen?
-
@paul53 sagte in Skript für Batteriealarm:
functions=battery_status
Danke, geht leider immer noch nicht!

@stephan1966 sagte: geht leider immer noch nicht!
Ist die Zuweisung zur Aufzählung erst kürzlich erfolgt? Dann starte die Javascript-Instanz neu, damit der Puffer synchronisiert wird.
-
@stephan1966 sagte: geht leider immer noch nicht!
Ist die Zuweisung zur Aufzählung erst kürzlich erfolgt? Dann starte die Javascript-Instanz neu, damit der Puffer synchronisiert wird.
@paul53 sagte in Skript für Batteriealarm:
Dann starte die Javascript-Instanz neu, damit der Puffer synchronisiert wird.
Ich habe die Javascript-Instanz neu gestartet, leider kein Erfolg!
Nachfolgend meine aktuellen Einstellungen zur Info, vielleicht ist ja die Ursache zu sehen!




-
@paul53 sagte in Skript für Batteriealarm:
Dann starte die Javascript-Instanz neu, damit der Puffer synchronisiert wird.
Ich habe die Javascript-Instanz neu gestartet, leider kein Erfolg!
Nachfolgend meine aktuellen Einstellungen zur Info, vielleicht ist ja die Ursache zu sehen!




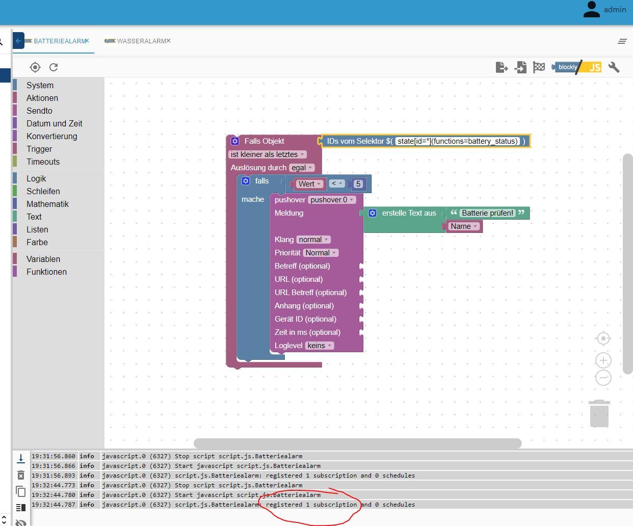
@stephan1966
Im Selektor fehlt die schließende Klammer. -
@stephan1966
Im Selektor fehlt die schließende Klammer.Jetzt sind alle Einstellungen so das es anscheinend richtig ist


Herzlichen Dank für die Hilfe und die damit verbundene Mühe

-
Jetzt sind alle Einstellungen so das es anscheinend richtig ist


Herzlichen Dank für die Hilfe und die damit verbundene Mühe

-
Hallo zusammen,
ich bin dabei einen Skript für Batteriewarnungen zu erstellen (bin diesbezüglich noch Anfänger).
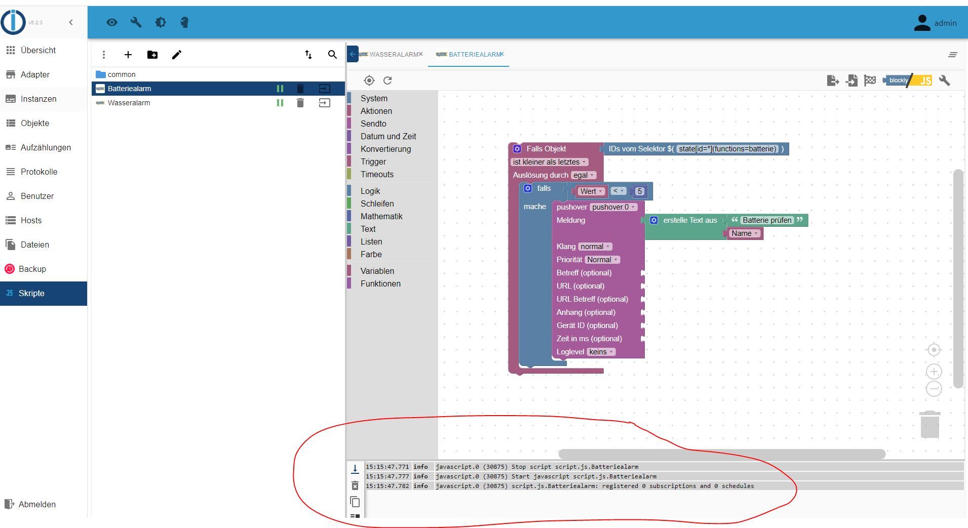
Nun bin ich mir nicht sicher ob mein erstelltes Skript korrekt ist. Ich denke dort wo ich auf dem unteren Screenshot den Bereich rot eingekreist habe müsste eigentlich registered 1 subscription stehen.
Wo habe ich etwas falsch gemacht, erkennt man das anhand der Screenshots?


@stephan1966
Hallo Stephan
möchtest du nur üben oder gibt es einen anderen Grund wieso du nicht das hier im Forum bereits existierende Skript dafür nimmst? Damit bin ich nämlich extrem zufrieden und er macht dir auch eine schöne Tabelle zum einbinden in die Vis.
(generische Batteriestandsüberwachung wäre der Suchbegriff)
LG -
@stephan1966
Hallo Stephan
möchtest du nur üben oder gibt es einen anderen Grund wieso du nicht das hier im Forum bereits existierende Skript dafür nimmst? Damit bin ich nämlich extrem zufrieden und er macht dir auch eine schöne Tabelle zum einbinden in die Vis.
(generische Batteriestandsüberwachung wäre der Suchbegriff)
LGHallo Dragon,
ich habe den Skript im Web gefunden und wollte diesen für meine Zwecke "nachbauen".
Es ist mein erster Skript gewesen und als "ioBroker-Anfänger" muss man sich ja erstmal
darin zurechtfinden bzw. vertraut machen. Mit meinem Ergebnis bin ich zufrieden, wüsste aber gerne wie der im Forum bereits existierende Skript aussieht (kann diesen nicht finden)! Wie ist der Link dazu u. gibt es einen Unterschied zu meinem Skript?VG
Stephan -
Hallo Dragon,
ich habe den Skript im Web gefunden und wollte diesen für meine Zwecke "nachbauen".
Es ist mein erster Skript gewesen und als "ioBroker-Anfänger" muss man sich ja erstmal
darin zurechtfinden bzw. vertraut machen. Mit meinem Ergebnis bin ich zufrieden, wüsste aber gerne wie der im Forum bereits existierende Skript aussieht (kann diesen nicht finden)! Wie ist der Link dazu u. gibt es einen Unterschied zu meinem Skript?VG
StephanWenn du bei der Lupe (Suchfunktion) den Begriff eingibst, welchen ich dir im Post oben genannt habe ist der zweite Treffer direkt dieser Thread. Da kannst es nachlesen. Es gibt den Unterschied, dass eben noch einiges mehr geht mit dem Skript, als lediglich die Benachrichtigung. Zum Üben aber eine gute Idee.
VG
-
Wenn du bei der Lupe (Suchfunktion) den Begriff eingibst, welchen ich dir im Post oben genannt habe ist der zweite Treffer direkt dieser Thread. Da kannst es nachlesen. Es gibt den Unterschied, dass eben noch einiges mehr geht mit dem Skript, als lediglich die Benachrichtigung. Zum Üben aber eine gute Idee.
VG
Danke für die Info

-
Danke für die Info

@stephan1966 gerne doch
Hey! Du scheinst an dieser Unterhaltung interessiert zu sein, hast aber noch kein Konto.
Hast du es satt, bei jedem Besuch durch die gleichen Beiträge zu scrollen? Wenn du dich für ein Konto anmeldest, kommst du immer genau dorthin zurück, wo du zuvor warst, und kannst dich über neue Antworten benachrichtigen lassen (entweder per E-Mail oder Push-Benachrichtigung). Du kannst auch Lesezeichen speichern und Beiträge positiv bewerten, um anderen Community-Mitgliedern deine Wertschätzung zu zeigen.
Mit deinem Input könnte dieser Beitrag noch besser werden 💗
Registrieren Anmelden

