NEWS
[gelöst]Ein best. Blockly wird nicht mehr ausgeführt
-
ja, ich habe es mehrfach gestoppt und gestartet, das kann ich im Log sehen. Auch wenn ich den Javascript Adapter durchstarte, sehe ich dass das Script wie alle anderen, ohne Fehler gestartet wird...
javascript.0 2025-11-07 17:40:39.652 info script.js.Licht.Licht_in_Abhängigkeit_Zeit_an_oder_aus: registered 3 subscriptions, 7 schedules, 0 messages, 0 logs and 0 file subscriptions javascript.0 2025-11-07 17:40:39.634 info script.js.Licht.Licht_in_Abhängigkeit_Zeit_an_oder_aus: start JavaScript (Blockly)<xml xmlns="https://developers.google.com/blockly/xml"> <block type="comment" id="n8DW#)2A8=lMsyZ,Y%wV" x="-1013" y="-763"> <field name="COMMENT">an</field> </block> <block type="comment" id="5uuY,CXo?j.Yc3dGM%kv" x="-188" y="-787"> <field name="COMMENT">aus</field> </block> <block type="comment" id="w|5MF|Q@mR@v5_|lcu,D" x="-1012" y="-687"> <field name="COMMENT">Wochenende oder Feiertag</field> <next> <block type="comment" id="L5nrm?D?ldG22D3i^{D@"> <field name="COMMENT">Wandlicht an am WE oder Feiertag um 07:00</field> <next> <block type="comment" id="wGQ(ZSQ~)lV|EaT+izC+"> <field name="COMMENT">wenn Sonne noch nicht aufgegangen</field> <next> <block type="schedule" id="Wv,}0q4=9l[:E@(CwQoB"> <field name="SCHEDULE">0 7 * * *</field> <statement name="STATEMENT"> <block type="controls_if" id="-3=L!J7%Sw?]e1G|BM[="> <value name="IF0"> <block type="logic_compare" id="!)_uFB7lf@A+_e-M-4XV"> <field name="OP">GT</field> <value name="A"> <block type="time_astro" id="{7dPKyQ-lGv,+|6:MSI("> <field name="TYPE">sunriseEnd</field> <field name="OFFSET">15</field> </block> </value> <value name="B"> <block type="text" id="_4b{/2ym)EVJ4yV+Sp)+"> <field name="TEXT">07:00</field> </block> </value> </block> </value> <statement name="DO0"> <block type="controls_if" id="ydf_4hGCU:DipaED_;%W"> <value name="IF0"> <block type="logic_operation" id="!*Ic1uZ3=GKR(+v7^K72" inline="false"> <field name="OP">OR</field> <value name="A"> <block type="logic_compare" id="syF1+SGx+ps3!Y_`6E?M"> <field name="OP">EQ</field> <value name="A"> <block type="get_value" id=";EW@RKQwd`+vN(2ZO7K9"> <field name="ATTR">val</field> <field name="OID">0_userdata.0.Zeiten.Wochentag</field> </block> </value> <value name="B"> <block type="logic_boolean" id="Pe!pnmJFaWKB-,QfIQ,("> <field name="BOOL">FALSE</field> </block> </value> </block> </value> <value name="B"> <block type="logic_compare" id="qW`u;%2F2g5^?c9:K%#N"> <field name="OP">EQ</field> <value name="A"> <block type="get_value" id="G,H{+M9RASm9Kw?8dEb3"> <field name="ATTR">val</field> <field name="OID">feiertage.0.heute.boolean</field> </block> </value> <value name="B"> <block type="logic_boolean" id="-0n+L4)inD]BLZEOvWUu"> <field name="BOOL">TRUE</field> </block> </value> </block> </value> </block> </value> <statement name="DO0"> <block type="control" id="(gV_RUiC5VH!_y^*+l!!"> <mutation xmlns="http://www.w3.org/1999/xhtml" delay_input="false"></mutation> <field name="OID">alias.0.Licht.Wandlicht_Flur_EG</field> <field name="WITH_DELAY">FALSE</field> <value name="VALUE"> <block type="logic_boolean" id="KCO|VhWuY3aL7rnr,[.."> <field name="BOOL">TRUE</field> </block> </value> </block> </statement> </block> </statement> </block> </statement> </block> </next> </block> </next> </block> </next> </block> <block type="comment" id="eOcZG}~[SaL@fd+Mf5?a" x="-187" y="-612"> <field name="COMMENT">Wochenende oder Feiertag</field> <next> <block type="comment" id="[wLyX6W[*.!GpasB.w.{"> <field name="COMMENT">Wandlicht WZ am WE aus um 08:00</field> <next> <block type="schedule" id="Qo+8xH~Qxe*0SNWB!A3~"> <field name="SCHEDULE">0 8 * * 0,6</field> <statement name="STATEMENT"> <block type="control" id="5O^Z5)_[hm5vN,(V^s3`"> <mutation xmlns="http://www.w3.org/1999/xhtml" delay_input="false"></mutation> <field name="OID">alias.0.Licht.Wandlicht_Wohnzimmer</field> <field name="WITH_DELAY">FALSE</field> <value name="VALUE"> <block type="logic_boolean" id="l,KKgJ6YpnW%SWjmiTs%"> <field name="BOOL">FALSE</field> </block> </value> </block> </statement> </block> </next> </block> </next> </block> <block type="comment" id="6,GbbqgqG-fC{m!*Tr;#" x="-1013" y="-313"> <field name="COMMENT">Wochentag</field> <next> <block type="comment" id="Q[%Eu9[Ga}h*sLHwB61e"> <field name="COMMENT">Wandlichter an in der Woche um 05:00</field> <next> <block type="schedule" id=")BrmKyfRtxj.t)5eCr/z"> <field name="SCHEDULE">0 5 * * *</field> <statement name="STATEMENT"> <block type="controls_if" id="o~AIw!2u?xGVGIl]_,|j"> <value name="IF0"> <block type="logic_operation" id=":t+o9vCA}K.`RH-jj6~Y" inline="false"> <field name="OP">AND</field> <value name="A"> <block type="logic_compare" id="piyABl[)!vag[nlb6uR."> <field name="OP">EQ</field> <value name="A"> <block type="get_value" id="_]++xSwlB!RWM?SQay5g"> <field name="ATTR">val</field> <field name="OID">0_userdata.0.Zeiten.Wochentag</field> </block> </value> <value name="B"> <block type="logic_boolean" id="gHtv,A,~:V5@5cp(n}0l"> <field name="BOOL">TRUE</field> </block> </value> </block> </value> <value name="B"> <block type="logic_compare" id="6%xP5Y,cRx_ryBYNs92v"> <field name="OP">EQ</field> <value name="A"> <block type="get_value" id="*Z.6BGN0Z~JIkW-h3VZj"> <field name="ATTR">val</field> <field name="OID">feiertage.0.heute.boolean</field> </block> </value> <value name="B"> <block type="logic_boolean" id="BMi]kA`rvGKS*B9U^J=i"> <field name="BOOL">FALSE</field> </block> </value> </block> </value> </block> </value> <statement name="DO0"> <block type="control" id="K`.4AtF1Am:b)3fvuS}Y"> <mutation xmlns="http://www.w3.org/1999/xhtml" delay_input="false"></mutation> <field name="OID">0_userdata.0.Licht.Wandlicht</field> <field name="WITH_DELAY">FALSE</field> <value name="VALUE"> <block type="logic_boolean" id="Eeg]xUR3Dgn42edfl%10"> <field name="BOOL">TRUE</field> </block> </value> </block> </statement> </block> </statement> </block> </next> </block> </next> </block> <block type="comment" id="ew8%}UF]d3k+iN{m|{8-" x="-163" y="-262"> <field name="COMMENT">Wandlicht WZ in der Woche aus um 05:30</field> <next> <block type="schedule" id="%d%3/w3j1tu5ns{o=vjP"> <field name="SCHEDULE">30 5 * * 1-5</field> <statement name="STATEMENT"> <block type="control" id="x[CNGZ,/om$jhB^%.uJd"> <mutation xmlns="http://www.w3.org/1999/xhtml" delay_input="false"></mutation> <field name="OID">alias.0.Licht.Wandlicht_Wohnzimmer</field> <field name="WITH_DELAY">FALSE</field> <value name="VALUE"> <block type="logic_boolean" id="Pth7C.X7#!gi()2WZamB"> <field name="BOOL">FALSE</field> </block> </value> </block> </statement> <next> <block type="comment" id="HloAnfrjMjzzHh9-%M|0"> <field name="COMMENT">Wandlicht grundsätzlich aus am Wochentag, wenn</field> <next> <block type="comment" id="F+vxP$YtT`I0ow}5xYQh"> <field name="COMMENT">kein Feiertag ist...</field> <next> <block type="schedule" id="B`=m93kr[gj5;J8lbtDs"> <field name="SCHEDULE">30 7 * * 1-5</field> <statement name="STATEMENT"> <block type="controls_if" id="2AFQZZhaUBWd{:-H2rWK"> <value name="IF0"> <block type="logic_operation" id="maYan6j:Go|z)@.jtAb:" inline="false"> <field name="OP">AND</field> <value name="A"> <block type="logic_compare" id="7y^=3~s]K0IdAs-65^=g"> <field name="OP">EQ</field> <value name="A"> <block type="get_value" id="rlS1Cf:S^}/yD^h2lJX+"> <field name="ATTR">val</field> <field name="OID">0_userdata.0.Zeiten.Wochentag</field> </block> </value> <value name="B"> <block type="logic_boolean" id="u!QEs7lC{iDT9+9rSI;S"> <field name="BOOL">TRUE</field> </block> </value> </block> </value> <value name="B"> <block type="logic_compare" id="v2666K#4]W+_SPfQI%~a"> <field name="OP">EQ</field> <value name="A"> <block type="get_value" id="ju=8il`ykTRZwZj*cbMV"> <field name="ATTR">val</field> <field name="OID">feiertage.0.heute.boolean</field> </block> </value> <value name="B"> <block type="logic_boolean" id="v?)z5pjvTI={2QGjxv+["> <field name="BOOL">FALSE</field> </block> </value> </block> </value> </block> </value> <statement name="DO0"> <block type="control" id="/FvZ|MiNAmYEHC*@tOWU"> <mutation xmlns="http://www.w3.org/1999/xhtml" delay_input="false"></mutation> <field name="OID">0_userdata.0.Licht.Wandlicht</field> <field name="WITH_DELAY">FALSE</field> <value name="VALUE"> <block type="logic_boolean" id="s|)ny;^wR3J$KT#eYuDO"> <field name="BOOL">FALSE</field> </block> </value> </block> </statement> </block> </statement> </block> </next> </block> </next> </block> </next> </block> </next> </block> <block type="comment" id="%x(K3o3DTgC/gEv3w{H8" x="-1012" y="13"> <field name="COMMENT">Grundsätzlich abends an:</field> <next> <block type="comment" id="ZUj9WKWnq8I{NLra@47w"> <field name="COMMENT">Wandlicht an zum Sonnenuntergang mit Rolläden zu</field> <next> <block type="astro" id="?Mwej5T@B~I0rx)gwkfd"> <field name="TYPE">sunsetStart</field> <field name="OFFSET">-15</field> <statement name="STATEMENT"> <block type="control" id="l)Fzcwm5V2kN)Fb}NW(/"> <mutation xmlns="http://www.w3.org/1999/xhtml" delay_input="false"></mutation> <field name="OID">0_userdata.0.Licht.Wandlicht</field> <field name="WITH_DELAY">FALSE</field> <value name="VALUE"> <block type="logic_boolean" id="nZKmxwjxg#8,sGL3Eh5x"> <field name="BOOL">TRUE</field> </block> </value> </block> </statement> </block> </next> </block> </next> </block> <block type="comment" id="/vdw6,w9in:euwS{;t-z" x="-162" y="163"> <field name="COMMENT">Wandlicht grundsätzlich aus:</field> <next> <block type="astro" id="X?h/t)h+,o7g`s9[RD(-"> <field name="TYPE">sunrise</field> <field name="OFFSET">5</field> <statement name="STATEMENT"> <block type="control" id="b3K.%r~XpI(+AwPzi~vg"> <mutation xmlns="http://www.w3.org/1999/xhtml" delay_input="false"></mutation> <field name="OID">alias.0.Licht.Wandlicht_Flur_EG</field> <field name="WITH_DELAY">FALSE</field> <value name="VALUE"> <block type="logic_boolean" id="hqTR-Y.=bP;]D~YyFF?*"> <field name="BOOL">FALSE</field> </block> </value> </block> </statement> </block> </next> </block> <block type="on_ext" id="(IyF$4zY5,00bFUvc*h^" x="-1012" y="213"> <mutation xmlns="http://www.w3.org/1999/xhtml" items="1"></mutation> <field name="CONDITION">any</field> <field name="ACK_CONDITION"></field> <value name="OID0"> <shadow type="field_oid" id="uHc^kPi[lZH,j;+V)Mh0"> <field name="oid">0_userdata.0.Wetterstation.Sonnenstrahlung</field> </shadow> </value> <statement name="STATEMENT"> <block type="comment" id="}LuR^~h82Xg)g50Me{^c"> <field name="COMMENT">Es ist dunkel, < 3 W/m2, Licht kann an</field> <next> <block type="controls_if" id="e|:}iJ+_l=.KPXTcn1k{"> <mutation elseif="1"></mutation> <value name="IF0"> <block type="logic_operation" id=":n`5o|BDyT;]|T@$ZSh2" inline="false"> <field name="OP">AND</field> <value name="A"> <block type="logic_compare" id=",6MO@BHG9T(2gPw4f5?5"> <field name="OP">EQ</field> <value name="A"> <block type="get_value" id="5So.}#A.Xp_WweN~WZ?x"> <field name="ATTR">val</field> <field name="OID">0_userdata.0.Zeiten.Licht_abends_an</field> </block> </value> <value name="B"> <block type="logic_boolean" id="JPR~.F{bX6`!YerWvXM-"> <field name="BOOL">FALSE</field> </block> </value> </block> </value> <value name="B"> <block type="logic_compare" id=":M?,0dTF:rqbvg6V=IlN"> <field name="OP">LT</field> <value name="A"> <block type="get_value" id="_2TF|{+/Sij`{fPl`22d"> <field name="ATTR">val</field> <field name="OID">0_userdata.0.Wetterstation.Sonnenstrahlung</field> </block> </value> <value name="B"> <block type="math_number" id="c}U4Eqgp=IiMc^d22Twt"> <field name="NUM">3</field> </block> </value> </block> </value> </block> </value> <statement name="DO0"> <block type="controls_if" id="@LB74lQ90+0~2UxPjBPe"> <value name="IF0"> <block type="time_compare_ex" id="m~*V{|RI+/=o@g!;?U0["> <mutation xmlns="http://www.w3.org/1999/xhtml" end_time="true" actual_time="true"></mutation> <field name="USE_ACTUAL_TIME">TRUE</field> <field name="OPTION">between</field> <value name="START_TIME"> <shadow type="text" id="sE!XJlWK~e@0-mL}dk!/"> <field name="TEXT">12:00</field> </shadow> <block type="time_astro" id="zAaWU?qs,wDsnrU0Vl2h"> <field name="TYPE">goldenHour</field> <field name="OFFSET">-30</field> </block> </value> <value name="END_TIME"> <shadow type="text" id="xuSPGuP6ZxL|:F*)pJ|t"> <field name="TEXT">18:00</field> </shadow> <block type="time_astro" id="]lrN%EUH-#W8X)j2VqGG"> <field name="TYPE">sunset</field> <field name="OFFSET">0</field> </block> </value> </block> </value> <statement name="DO0"> <block type="control" id="cgThcQ:.lUAG4iw4r^*t"> <mutation xmlns="http://www.w3.org/1999/xhtml" delay_input="false"></mutation> <field name="OID">0_userdata.0.Zeiten.Licht_abends_an</field> <field name="WITH_DELAY">FALSE</field> <value name="VALUE"> <block type="logic_boolean" id="Kqe.QFx+7Sm=SQK??{qB"> <field name="BOOL">TRUE</field> </block> </value> <next> <block type="control" id="w9@Kn/;l#0vL|0p=dxu;"> <mutation xmlns="http://www.w3.org/1999/xhtml" delay_input="false"></mutation> <field name="OID">0_userdata.0.Licht.Wandlicht</field> <field name="WITH_DELAY">FALSE</field> <value name="VALUE"> <block type="logic_boolean" id="9M[xbT{V7TC{GX)l5|9#"> <field name="BOOL">TRUE</field> </block> </value> </block> </next> </block> </statement> </block> </statement> <value name="IF1"> <block type="logic_operation" id="S,Wtf2]vf;7b!SkK3Kk[" inline="false"> <field name="OP">AND</field> <value name="A"> <block type="logic_compare" id="v:nRvU9|`/KpNl+D$d^A"> <field name="OP">GTE</field> <value name="A"> <block type="get_value" id="ARd*^G1IyV4xO@o9IA@5"> <field name="ATTR">val</field> <field name="OID">0_userdata.0.Wetterstation.Sonnenstrahlung</field> </block> </value> <value name="B"> <block type="math_number" id="+!h2#(i,xw}#9Evv,d]G"> <field name="NUM">3</field> </block> </value> </block> </value> <value name="B"> <block type="logic_compare" id="~TmjJ]{,j6KpI-RblMm;"> <field name="OP">EQ</field> <value name="A"> <block type="get_value" id="+6%8y#[#PUFA?|1ADDkF"> <field name="ATTR">val</field> <field name="OID">0_userdata.0.Zeiten.Licht_abends_an</field> </block> </value> <value name="B"> <block type="logic_boolean" id="2~e{51-:V2Vhi6|Ix#^T"> <field name="BOOL">TRUE</field> </block> </value> </block> </value> </block> </value> <statement name="DO1"> <block type="comment" id="_.|[],Ru~|(o0B$f:VVQ"> <field name="COMMENT">Es ist hell, > 3 W/m2, Licht kann aus</field> <next> <block type="controls_if" id="lJA-SSmV6or1ErtyUvuJ"> <value name="IF0"> <block type="time_compare_ex" id="{nI?/xeM;[aT!M1REdnn"> <mutation xmlns="http://www.w3.org/1999/xhtml" end_time="true" actual_time="true"></mutation> <field name="USE_ACTUAL_TIME">TRUE</field> <field name="OPTION">between</field> <value name="START_TIME"> <shadow type="text" id="sE!XJlWK~e@0-mL}dk!/"> <field name="TEXT">12:00</field> </shadow> <block type="time_astro" id="uqGkZdst4d?%|+~L}_}K"> <field name="TYPE">sunrise</field> <field name="OFFSET">-15</field> </block> </value> <value name="END_TIME"> <shadow type="text" id="xuSPGuP6ZxL|:F*)pJ|t"> <field name="TEXT">18:00</field> </shadow> <block type="time_astro" id="D`G8=:B1g2[^gj2Q}_@D"> <field name="TYPE">goldenHourEnd</field> <field name="OFFSET">0</field> </block> </value> </block> </value> <statement name="DO0"> <block type="control" id="`v[~.#nn!JsGVptsSu4p"> <mutation xmlns="http://www.w3.org/1999/xhtml" delay_input="false"></mutation> <field name="OID">0_userdata.0.Zeiten.Licht_abends_an</field> <field name="WITH_DELAY">FALSE</field> <value name="VALUE"> <block type="logic_boolean" id="f)dUPu|^*X{5#0=ez8$]"> <field name="BOOL">FALSE</field> </block> </value> <next> <block type="control" id="c1?2kz#g9kE^W[/.QMki"> <mutation xmlns="http://www.w3.org/1999/xhtml" delay_input="false"></mutation> <field name="OID">0_userdata.0.Licht.Wandlicht</field> <field name="WITH_DELAY">FALSE</field> <value name="VALUE"> <block type="logic_boolean" id="Vl7r0H#_89|WRSX@E/S4"> <field name="BOOL">FALSE</field> </block> </value> </block> </next> </block> </statement> </block> </next> </block> </statement> </block> </next> </block> </statement> </block> <block type="on_ext" id="3eE*Exvmflg0CP~kmYp*" x="-162" y="688"> <mutation xmlns="http://www.w3.org/1999/xhtml" items="1"></mutation> <field name="CONDITION">ne</field> <field name="ACK_CONDITION"></field> <value name="OID0"> <shadow type="field_oid" id="gI6h@g0~c-7lc7g62c!u"> <field name="oid">0_userdata.0.Rolladen.Rollos_alle</field> </shadow> </value> <statement name="STATEMENT"> <block type="controls_if" id="J)HX@zoXdXV`sjKnL3:,"> <value name="IF0"> <block type="logic_operation" id="ec_T%UD6UZ;9?|0t/v$J" inline="false"> <field name="OP">AND</field> <value name="A"> <block type="logic_compare" id="*0@syaiU=[E+Po8z!58("> <field name="OP">EQ</field> <value name="A"> <block type="on_source" id="n3p]^0KxwXl:.:gN#Dv]"> <field name="ATTR">state.val</field> </block> </value> <value name="B"> <block type="logic_boolean" id="B]n=Y^~kgphJ*){`(~U)"> <field name="BOOL">FALSE</field> </block> </value> </block> </value> <value name="B"> <block type="logic_compare" id="Th#GrWVVBc97=wUhueT#"> <field name="OP">GTE</field> <value name="A"> <block type="get_value" id="5R/Zm#7+f0p(,}`wq6(S"> <field name="ATTR">val</field> <field name="OID">0_userdata.0.Wetterstation.Sonnenstrahlung</field> </block> </value> <value name="B"> <block type="math_number" id="#_y5XFIK@z~gAz4n}-JE"> <field name="NUM">3</field> </block> </value> </block> </value> </block> </value> <statement name="DO0"> <block type="control" id="n!Glbm+lTsdcm4.0So[("> <mutation xmlns="http://www.w3.org/1999/xhtml" delay_input="false"></mutation> <field name="OID">alias.0.Licht.Wandlicht_Flur_EG</field> <field name="WITH_DELAY">FALSE</field> <value name="VALUE"> <block type="logic_boolean" id="edlL{moe|!.A|{X+v`$7"> <field name="BOOL">FALSE</field> </block> </value> </block> </statement> </block> </statement> </block> <block type="on_ext" id="`!.zX~VYTYX@59$:`r#1" x="-1013" y="837"> <mutation xmlns="http://www.w3.org/1999/xhtml" items="1"></mutation> <field name="CONDITION">ne</field> <field name="ACK_CONDITION"></field> <value name="OID0"> <shadow type="field_oid" id="X.ZQTRRBwk2=zHA:rKWE"> <field name="oid">0_userdata.0.Geraete.Fernseher_ist_an</field> </shadow> </value> <statement name="STATEMENT"> <block type="controls_if" id="WHoOjWZUO`w]/Jv(txi,"> <mutation else="1"></mutation> <value name="IF0"> <block type="logic_operation" id="3}fXws@}9oAR6!$1nJcn"> <field name="OP">AND</field> <value name="A"> <block type="on_source" id="fZVeWgRKtgC/,x`1%:d_"> <field name="ATTR">state.val</field> </block> </value> <value name="B"> <block type="logic_compare" id="+HCq-bxvDpFLKFX1f}|7"> <field name="OP">LT</field> <value name="A"> <block type="get_value" id="$ApC-L(kKEz#aY.1^4LM"> <field name="ATTR">val</field> <field name="OID">0_userdata.0.Wetterstation.Sonnenstrahlung</field> </block> </value> <value name="B"> <block type="math_number" id="N/D14]$3s46.Q*RdG#7r"> <field name="NUM">3</field> </block> </value> </block> </value> </block> </value> <statement name="DO0"> <block type="comment" id="}Du(dN|lfhL?Ns;F;5Yo"> <field name="COMMENT">Wandlicht an wenn TV angeschaltet wurde</field> <next> <block type="control" id="b7j-xT}?|vEC?tW)]=xN"> <mutation xmlns="http://www.w3.org/1999/xhtml" delay_input="false"></mutation> <field name="OID">alias.0.Licht.Wandlicht_Wohnzimmer</field> <field name="WITH_DELAY">FALSE</field> <value name="VALUE"> <block type="logic_boolean" id="jqx`mE|e]g3`*EWDNA23"> <field name="BOOL">TRUE</field> </block> </value> <next> <block type="control" id="`Kx1a(6/0B6U_S{F#[ct"> <mutation xmlns="http://www.w3.org/1999/xhtml" delay_input="false"></mutation> <field name="OID">0_userdata.0.Licht.Wandlicht_ueber_PIR_moeglich</field> <field name="WITH_DELAY">FALSE</field> <value name="VALUE"> <block type="logic_boolean" id="Y-lb|WPGn~jg=Z|1xw_?"> <field name="BOOL">FALSE</field> </block> </value> <next> <block type="control" id="B3]kCZU%U(:gz215xV=i"> <mutation xmlns="http://www.w3.org/1999/xhtml" delay_input="false"></mutation> <field name="OID">alias.0.Licht.Wandlicht_Flur_EG</field> <field name="WITH_DELAY">FALSE</field> <value name="VALUE"> <block type="logic_boolean" id="S(VEhv~195KI,}dndjwV"> <field name="BOOL">TRUE</field> </block> </value> </block> </next> </block> </next> </block> </next> </block> </statement> <statement name="ELSE"> <block type="comment" id="OdMc*(r8=yCQ8{kv]aE-"> <field name="COMMENT">Wandlicht aus wenn TV ausgeschaltet wurde</field> <next> <block type="control" id="1SKkJ8G|gR%=7(Yx]GWe"> <mutation xmlns="http://www.w3.org/1999/xhtml" delay_input="true"></mutation> <field name="OID">alias.0.Licht.Wandlicht_Wohnzimmer</field> <field name="WITH_DELAY">TRUE</field> <field name="DELAY_MS">2</field> <field name="UNIT">min</field> <field name="CLEAR_RUNNING">FALSE</field> <value name="VALUE"> <block type="logic_boolean" id="!9bV1+Y?m{G=8nLz2-#;"> <field name="BOOL">FALSE</field> </block> </value> <next> <block type="control" id="W1pw47Bs}sLJB4tja$!z"> <mutation xmlns="http://www.w3.org/1999/xhtml" delay_input="true"></mutation> <field name="OID">0_userdata.0.Licht.Wandlicht_ueber_PIR_moeglich</field> <field name="WITH_DELAY">TRUE</field> <field name="DELAY_MS">1</field> <field name="UNIT">min</field> <field name="CLEAR_RUNNING">FALSE</field> <value name="VALUE"> <block type="logic_boolean" id="mh0{?^YALPB#.@m9si]D"> <field name="BOOL">TRUE</field> </block> </value> <next> <block type="control" id="qEH(mzPceA,Gsgb4j7Wu"> <mutation xmlns="http://www.w3.org/1999/xhtml" delay_input="true"></mutation> <field name="OID">alias.0.Licht.Wandlicht_Flur_EG</field> <field name="WITH_DELAY">TRUE</field> <field name="DELAY_MS">5</field> <field name="UNIT">min</field> <field name="CLEAR_RUNNING">FALSE</field> <value name="VALUE"> <block type="logic_boolean" id="[,y[_1:lQlSE|sQ26FMV"> <field name="BOOL">FALSE</field> </block> </value> </block> </next> </block> </next> </block> </next> </block> </statement> </block> </statement> </block> </xml>
-
Hallo liebe Freunde,
ich benötige etwas Hilfe bei einem neuen Blockly-Problem:
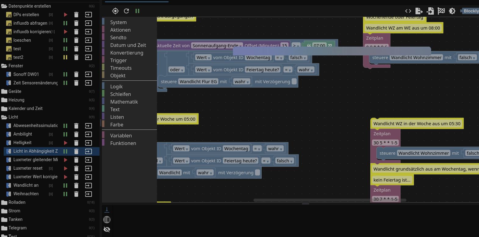
Ich habe ein Blockly, in dem sich mehrere Teile befinden, die zwei Wandlichter in Abhängigkeit von Wochentagen, Wochenenden und Feiertagen steuern soll. Seit einer unbekannten Zeit (14 Tage oder so) funktioniert das nicht mehr und ich komme jetzt erst dazu, zu prüfen, woran das liegen könnte. Hier ein Ausschnitt aus dem Blockly:

- Das sollte beide Wandlichter jeden Wochentag, der kein Feiertag ist, um 05:00 Uhr morgens einschalten. Das Licht ist aber seit einigen Tagen morgens dunkel.
- Den DP "Wandlicht" kann ich von Hand triggern und die Lichter schalten. Zum DP "Wandlicht" existiert ebenfalls ein Blockly, das bei Änderung des DP die Shellys korrekt triggert.
- Ein anderes Skript, das bei beginnender Dunkelheit die Rollos schließt, triggert "Wandlicht" ebenfalls und schaltet korrekt das Wandlicht ein. Es betrifft also nur das Blockly, das das Licht in Abhängigkeit der Zeiten und Tage triggern soll.
- Um 07:30 Uhr sollte ein Cron wiederum das Wandlicht ausschalten. Das Blockly dazu befindet sich im gleichen, wie das aus dem Bild.
- Im Log sehe ich, dass weder um 05:00 noch um 07:30 das Blockly irgendwas macht.
Wie würdet Ihr vorgehen? Oder hat jemand direkt eine spontane Idee, warum das Blockly nicht mehr über Cron startet?
- Alle anderen Scripte arbeiten soweit korrekt (zumindest ist mir da nichts aufgefallen).
- Im Log scheinen keine allgemeinen Javascript Fehler zu sein, den Loglevel habe ich jetzt mal auf debug gestellt.
Vielen Dank schon mal für Eure Ideen, melde mich morgen mit Ergebnissen aus dem Log, am WE soll es um 07:00 Uhr an und um 08:00 Uhr ausgehen.
Beste Grüße
Jo@xxjooo sagte in Ein best. Blockly wird nicht mehr ausgeführt:
Wie würdet Ihr vorgehen?
systematisch! ;-)
z.B.:
@xxjooo sagte in Ein best. Blockly wird nicht mehr ausgeführt:warum das Blockly nicht mehr über Cron startet?
ist das denn so?
startet das Skript nicht, oder löst es nur nichts aus?debug-Bausteine einsetzen und prüfen.
ACHTUNG: Logstufe debug wird im normalen log nicht angezeigt! -
<xml xmlns="https://developers.google.com/blockly/xml"> <block type="comment" id="n8DW#)2A8=lMsyZ,Y%wV" x="-1013" y="-763"> <field name="COMMENT">an</field> </block> <block type="comment" id="5uuY,CXo?j.Yc3dGM%kv" x="-188" y="-787"> <field name="COMMENT">aus</field> </block> <block type="comment" id="w|5MF|Q@mR@v5_|lcu,D" x="-1012" y="-687"> <field name="COMMENT">Wochenende oder Feiertag</field> <next> <block type="comment" id="L5nrm?D?ldG22D3i^{D@"> <field name="COMMENT">Wandlicht an am WE oder Feiertag um 07:00</field> <next> <block type="comment" id="wGQ(ZSQ~)lV|EaT+izC+"> <field name="COMMENT">wenn Sonne noch nicht aufgegangen</field> <next> <block type="schedule" id="Wv,}0q4=9l[:E@(CwQoB"> <field name="SCHEDULE">0 7 * * *</field> <statement name="STATEMENT"> <block type="controls_if" id="-3=L!J7%Sw?]e1G|BM[="> <value name="IF0"> <block type="logic_compare" id="!)_uFB7lf@A+_e-M-4XV"> <field name="OP">GT</field> <value name="A"> <block type="time_astro" id="{7dPKyQ-lGv,+|6:MSI("> <field name="TYPE">sunriseEnd</field> <field name="OFFSET">15</field> </block> </value> <value name="B"> <block type="text" id="_4b{/2ym)EVJ4yV+Sp)+"> <field name="TEXT">07:00</field> </block> </value> </block> </value> <statement name="DO0"> <block type="controls_if" id="ydf_4hGCU:DipaED_;%W"> <value name="IF0"> <block type="logic_operation" id="!*Ic1uZ3=GKR(+v7^K72" inline="false"> <field name="OP">OR</field> <value name="A"> <block type="logic_compare" id="syF1+SGx+ps3!Y_`6E?M"> <field name="OP">EQ</field> <value name="A"> <block type="get_value" id=";EW@RKQwd`+vN(2ZO7K9"> <field name="ATTR">val</field> <field name="OID">0_userdata.0.Zeiten.Wochentag</field> </block> </value> <value name="B"> <block type="logic_boolean" id="Pe!pnmJFaWKB-,QfIQ,("> <field name="BOOL">FALSE</field> </block> </value> </block> </value> <value name="B"> <block type="logic_compare" id="qW`u;%2F2g5^?c9:K%#N"> <field name="OP">EQ</field> <value name="A"> <block type="get_value" id="G,H{+M9RASm9Kw?8dEb3"> <field name="ATTR">val</field> <field name="OID">feiertage.0.heute.boolean</field> </block> </value> <value name="B"> <block type="logic_boolean" id="-0n+L4)inD]BLZEOvWUu"> <field name="BOOL">TRUE</field> </block> </value> </block> </value> </block> </value> <statement name="DO0"> <block type="control" id="(gV_RUiC5VH!_y^*+l!!"> <mutation xmlns="http://www.w3.org/1999/xhtml" delay_input="false"></mutation> <field name="OID">alias.0.Licht.Wandlicht_Flur_EG</field> <field name="WITH_DELAY">FALSE</field> <value name="VALUE"> <block type="logic_boolean" id="KCO|VhWuY3aL7rnr,[.."> <field name="BOOL">TRUE</field> </block> </value> </block> </statement> </block> </statement> </block> </statement> </block> </next> </block> </next> </block> </next> </block> <block type="comment" id="eOcZG}~[SaL@fd+Mf5?a" x="-187" y="-612"> <field name="COMMENT">Wochenende oder Feiertag</field> <next> <block type="comment" id="[wLyX6W[*.!GpasB.w.{"> <field name="COMMENT">Wandlicht WZ am WE aus um 08:00</field> <next> <block type="schedule" id="Qo+8xH~Qxe*0SNWB!A3~"> <field name="SCHEDULE">0 8 * * 0,6</field> <statement name="STATEMENT"> <block type="control" id="5O^Z5)_[hm5vN,(V^s3`"> <mutation xmlns="http://www.w3.org/1999/xhtml" delay_input="false"></mutation> <field name="OID">alias.0.Licht.Wandlicht_Wohnzimmer</field> <field name="WITH_DELAY">FALSE</field> <value name="VALUE"> <block type="logic_boolean" id="l,KKgJ6YpnW%SWjmiTs%"> <field name="BOOL">FALSE</field> </block> </value> </block> </statement> </block> </next> </block> </next> </block> <block type="comment" id="6,GbbqgqG-fC{m!*Tr;#" x="-1013" y="-313"> <field name="COMMENT">Wochentag</field> <next> <block type="comment" id="Q[%Eu9[Ga}h*sLHwB61e"> <field name="COMMENT">Wandlichter an in der Woche um 05:00</field> <next> <block type="schedule" id=")BrmKyfRtxj.t)5eCr/z"> <field name="SCHEDULE">0 5 * * *</field> <statement name="STATEMENT"> <block type="controls_if" id="o~AIw!2u?xGVGIl]_,|j"> <value name="IF0"> <block type="logic_operation" id=":t+o9vCA}K.`RH-jj6~Y" inline="false"> <field name="OP">AND</field> <value name="A"> <block type="logic_compare" id="piyABl[)!vag[nlb6uR."> <field name="OP">EQ</field> <value name="A"> <block type="get_value" id="_]++xSwlB!RWM?SQay5g"> <field name="ATTR">val</field> <field name="OID">0_userdata.0.Zeiten.Wochentag</field> </block> </value> <value name="B"> <block type="logic_boolean" id="gHtv,A,~:V5@5cp(n}0l"> <field name="BOOL">TRUE</field> </block> </value> </block> </value> <value name="B"> <block type="logic_compare" id="6%xP5Y,cRx_ryBYNs92v"> <field name="OP">EQ</field> <value name="A"> <block type="get_value" id="*Z.6BGN0Z~JIkW-h3VZj"> <field name="ATTR">val</field> <field name="OID">feiertage.0.heute.boolean</field> </block> </value> <value name="B"> <block type="logic_boolean" id="BMi]kA`rvGKS*B9U^J=i"> <field name="BOOL">FALSE</field> </block> </value> </block> </value> </block> </value> <statement name="DO0"> <block type="control" id="K`.4AtF1Am:b)3fvuS}Y"> <mutation xmlns="http://www.w3.org/1999/xhtml" delay_input="false"></mutation> <field name="OID">0_userdata.0.Licht.Wandlicht</field> <field name="WITH_DELAY">FALSE</field> <value name="VALUE"> <block type="logic_boolean" id="Eeg]xUR3Dgn42edfl%10"> <field name="BOOL">TRUE</field> </block> </value> </block> </statement> </block> </statement> </block> </next> </block> </next> </block> <block type="comment" id="ew8%}UF]d3k+iN{m|{8-" x="-163" y="-262"> <field name="COMMENT">Wandlicht WZ in der Woche aus um 05:30</field> <next> <block type="schedule" id="%d%3/w3j1tu5ns{o=vjP"> <field name="SCHEDULE">30 5 * * 1-5</field> <statement name="STATEMENT"> <block type="control" id="x[CNGZ,/om$jhB^%.uJd"> <mutation xmlns="http://www.w3.org/1999/xhtml" delay_input="false"></mutation> <field name="OID">alias.0.Licht.Wandlicht_Wohnzimmer</field> <field name="WITH_DELAY">FALSE</field> <value name="VALUE"> <block type="logic_boolean" id="Pth7C.X7#!gi()2WZamB"> <field name="BOOL">FALSE</field> </block> </value> </block> </statement> <next> <block type="comment" id="HloAnfrjMjzzHh9-%M|0"> <field name="COMMENT">Wandlicht grundsätzlich aus am Wochentag, wenn</field> <next> <block type="comment" id="F+vxP$YtT`I0ow}5xYQh"> <field name="COMMENT">kein Feiertag ist...</field> <next> <block type="schedule" id="B`=m93kr[gj5;J8lbtDs"> <field name="SCHEDULE">30 7 * * 1-5</field> <statement name="STATEMENT"> <block type="controls_if" id="2AFQZZhaUBWd{:-H2rWK"> <value name="IF0"> <block type="logic_operation" id="maYan6j:Go|z)@.jtAb:" inline="false"> <field name="OP">AND</field> <value name="A"> <block type="logic_compare" id="7y^=3~s]K0IdAs-65^=g"> <field name="OP">EQ</field> <value name="A"> <block type="get_value" id="rlS1Cf:S^}/yD^h2lJX+"> <field name="ATTR">val</field> <field name="OID">0_userdata.0.Zeiten.Wochentag</field> </block> </value> <value name="B"> <block type="logic_boolean" id="u!QEs7lC{iDT9+9rSI;S"> <field name="BOOL">TRUE</field> </block> </value> </block> </value> <value name="B"> <block type="logic_compare" id="v2666K#4]W+_SPfQI%~a"> <field name="OP">EQ</field> <value name="A"> <block type="get_value" id="ju=8il`ykTRZwZj*cbMV"> <field name="ATTR">val</field> <field name="OID">feiertage.0.heute.boolean</field> </block> </value> <value name="B"> <block type="logic_boolean" id="v?)z5pjvTI={2QGjxv+["> <field name="BOOL">FALSE</field> </block> </value> </block> </value> </block> </value> <statement name="DO0"> <block type="control" id="/FvZ|MiNAmYEHC*@tOWU"> <mutation xmlns="http://www.w3.org/1999/xhtml" delay_input="false"></mutation> <field name="OID">0_userdata.0.Licht.Wandlicht</field> <field name="WITH_DELAY">FALSE</field> <value name="VALUE"> <block type="logic_boolean" id="s|)ny;^wR3J$KT#eYuDO"> <field name="BOOL">FALSE</field> </block> </value> </block> </statement> </block> </statement> </block> </next> </block> </next> </block> </next> </block> </next> </block> <block type="comment" id="%x(K3o3DTgC/gEv3w{H8" x="-1012" y="13"> <field name="COMMENT">Grundsätzlich abends an:</field> <next> <block type="comment" id="ZUj9WKWnq8I{NLra@47w"> <field name="COMMENT">Wandlicht an zum Sonnenuntergang mit Rolläden zu</field> <next> <block type="astro" id="?Mwej5T@B~I0rx)gwkfd"> <field name="TYPE">sunsetStart</field> <field name="OFFSET">-15</field> <statement name="STATEMENT"> <block type="control" id="l)Fzcwm5V2kN)Fb}NW(/"> <mutation xmlns="http://www.w3.org/1999/xhtml" delay_input="false"></mutation> <field name="OID">0_userdata.0.Licht.Wandlicht</field> <field name="WITH_DELAY">FALSE</field> <value name="VALUE"> <block type="logic_boolean" id="nZKmxwjxg#8,sGL3Eh5x"> <field name="BOOL">TRUE</field> </block> </value> </block> </statement> </block> </next> </block> </next> </block> <block type="comment" id="/vdw6,w9in:euwS{;t-z" x="-162" y="163"> <field name="COMMENT">Wandlicht grundsätzlich aus:</field> <next> <block type="astro" id="X?h/t)h+,o7g`s9[RD(-"> <field name="TYPE">sunrise</field> <field name="OFFSET">5</field> <statement name="STATEMENT"> <block type="control" id="b3K.%r~XpI(+AwPzi~vg"> <mutation xmlns="http://www.w3.org/1999/xhtml" delay_input="false"></mutation> <field name="OID">alias.0.Licht.Wandlicht_Flur_EG</field> <field name="WITH_DELAY">FALSE</field> <value name="VALUE"> <block type="logic_boolean" id="hqTR-Y.=bP;]D~YyFF?*"> <field name="BOOL">FALSE</field> </block> </value> </block> </statement> </block> </next> </block> <block type="on_ext" id="(IyF$4zY5,00bFUvc*h^" x="-1012" y="213"> <mutation xmlns="http://www.w3.org/1999/xhtml" items="1"></mutation> <field name="CONDITION">any</field> <field name="ACK_CONDITION"></field> <value name="OID0"> <shadow type="field_oid" id="uHc^kPi[lZH,j;+V)Mh0"> <field name="oid">0_userdata.0.Wetterstation.Sonnenstrahlung</field> </shadow> </value> <statement name="STATEMENT"> <block type="comment" id="}LuR^~h82Xg)g50Me{^c"> <field name="COMMENT">Es ist dunkel, < 3 W/m2, Licht kann an</field> <next> <block type="controls_if" id="e|:}iJ+_l=.KPXTcn1k{"> <mutation elseif="1"></mutation> <value name="IF0"> <block type="logic_operation" id=":n`5o|BDyT;]|T@$ZSh2" inline="false"> <field name="OP">AND</field> <value name="A"> <block type="logic_compare" id=",6MO@BHG9T(2gPw4f5?5"> <field name="OP">EQ</field> <value name="A"> <block type="get_value" id="5So.}#A.Xp_WweN~WZ?x"> <field name="ATTR">val</field> <field name="OID">0_userdata.0.Zeiten.Licht_abends_an</field> </block> </value> <value name="B"> <block type="logic_boolean" id="JPR~.F{bX6`!YerWvXM-"> <field name="BOOL">FALSE</field> </block> </value> </block> </value> <value name="B"> <block type="logic_compare" id=":M?,0dTF:rqbvg6V=IlN"> <field name="OP">LT</field> <value name="A"> <block type="get_value" id="_2TF|{+/Sij`{fPl`22d"> <field name="ATTR">val</field> <field name="OID">0_userdata.0.Wetterstation.Sonnenstrahlung</field> </block> </value> <value name="B"> <block type="math_number" id="c}U4Eqgp=IiMc^d22Twt"> <field name="NUM">3</field> </block> </value> </block> </value> </block> </value> <statement name="DO0"> <block type="controls_if" id="@LB74lQ90+0~2UxPjBPe"> <value name="IF0"> <block type="time_compare_ex" id="m~*V{|RI+/=o@g!;?U0["> <mutation xmlns="http://www.w3.org/1999/xhtml" end_time="true" actual_time="true"></mutation> <field name="USE_ACTUAL_TIME">TRUE</field> <field name="OPTION">between</field> <value name="START_TIME"> <shadow type="text" id="sE!XJlWK~e@0-mL}dk!/"> <field name="TEXT">12:00</field> </shadow> <block type="time_astro" id="zAaWU?qs,wDsnrU0Vl2h"> <field name="TYPE">goldenHour</field> <field name="OFFSET">-30</field> </block> </value> <value name="END_TIME"> <shadow type="text" id="xuSPGuP6ZxL|:F*)pJ|t"> <field name="TEXT">18:00</field> </shadow> <block type="time_astro" id="]lrN%EUH-#W8X)j2VqGG"> <field name="TYPE">sunset</field> <field name="OFFSET">0</field> </block> </value> </block> </value> <statement name="DO0"> <block type="control" id="cgThcQ:.lUAG4iw4r^*t"> <mutation xmlns="http://www.w3.org/1999/xhtml" delay_input="false"></mutation> <field name="OID">0_userdata.0.Zeiten.Licht_abends_an</field> <field name="WITH_DELAY">FALSE</field> <value name="VALUE"> <block type="logic_boolean" id="Kqe.QFx+7Sm=SQK??{qB"> <field name="BOOL">TRUE</field> </block> </value> <next> <block type="control" id="w9@Kn/;l#0vL|0p=dxu;"> <mutation xmlns="http://www.w3.org/1999/xhtml" delay_input="false"></mutation> <field name="OID">0_userdata.0.Licht.Wandlicht</field> <field name="WITH_DELAY">FALSE</field> <value name="VALUE"> <block type="logic_boolean" id="9M[xbT{V7TC{GX)l5|9#"> <field name="BOOL">TRUE</field> </block> </value> </block> </next> </block> </statement> </block> </statement> <value name="IF1"> <block type="logic_operation" id="S,Wtf2]vf;7b!SkK3Kk[" inline="false"> <field name="OP">AND</field> <value name="A"> <block type="logic_compare" id="v:nRvU9|`/KpNl+D$d^A"> <field name="OP">GTE</field> <value name="A"> <block type="get_value" id="ARd*^G1IyV4xO@o9IA@5"> <field name="ATTR">val</field> <field name="OID">0_userdata.0.Wetterstation.Sonnenstrahlung</field> </block> </value> <value name="B"> <block type="math_number" id="+!h2#(i,xw}#9Evv,d]G"> <field name="NUM">3</field> </block> </value> </block> </value> <value name="B"> <block type="logic_compare" id="~TmjJ]{,j6KpI-RblMm;"> <field name="OP">EQ</field> <value name="A"> <block type="get_value" id="+6%8y#[#PUFA?|1ADDkF"> <field name="ATTR">val</field> <field name="OID">0_userdata.0.Zeiten.Licht_abends_an</field> </block> </value> <value name="B"> <block type="logic_boolean" id="2~e{51-:V2Vhi6|Ix#^T"> <field name="BOOL">TRUE</field> </block> </value> </block> </value> </block> </value> <statement name="DO1"> <block type="comment" id="_.|[],Ru~|(o0B$f:VVQ"> <field name="COMMENT">Es ist hell, > 3 W/m2, Licht kann aus</field> <next> <block type="controls_if" id="lJA-SSmV6or1ErtyUvuJ"> <value name="IF0"> <block type="time_compare_ex" id="{nI?/xeM;[aT!M1REdnn"> <mutation xmlns="http://www.w3.org/1999/xhtml" end_time="true" actual_time="true"></mutation> <field name="USE_ACTUAL_TIME">TRUE</field> <field name="OPTION">between</field> <value name="START_TIME"> <shadow type="text" id="sE!XJlWK~e@0-mL}dk!/"> <field name="TEXT">12:00</field> </shadow> <block type="time_astro" id="uqGkZdst4d?%|+~L}_}K"> <field name="TYPE">sunrise</field> <field name="OFFSET">-15</field> </block> </value> <value name="END_TIME"> <shadow type="text" id="xuSPGuP6ZxL|:F*)pJ|t"> <field name="TEXT">18:00</field> </shadow> <block type="time_astro" id="D`G8=:B1g2[^gj2Q}_@D"> <field name="TYPE">goldenHourEnd</field> <field name="OFFSET">0</field> </block> </value> </block> </value> <statement name="DO0"> <block type="control" id="`v[~.#nn!JsGVptsSu4p"> <mutation xmlns="http://www.w3.org/1999/xhtml" delay_input="false"></mutation> <field name="OID">0_userdata.0.Zeiten.Licht_abends_an</field> <field name="WITH_DELAY">FALSE</field> <value name="VALUE"> <block type="logic_boolean" id="f)dUPu|^*X{5#0=ez8$]"> <field name="BOOL">FALSE</field> </block> </value> <next> <block type="control" id="c1?2kz#g9kE^W[/.QMki"> <mutation xmlns="http://www.w3.org/1999/xhtml" delay_input="false"></mutation> <field name="OID">0_userdata.0.Licht.Wandlicht</field> <field name="WITH_DELAY">FALSE</field> <value name="VALUE"> <block type="logic_boolean" id="Vl7r0H#_89|WRSX@E/S4"> <field name="BOOL">FALSE</field> </block> </value> </block> </next> </block> </statement> </block> </next> </block> </statement> </block> </next> </block> </statement> </block> <block type="on_ext" id="3eE*Exvmflg0CP~kmYp*" x="-162" y="688"> <mutation xmlns="http://www.w3.org/1999/xhtml" items="1"></mutation> <field name="CONDITION">ne</field> <field name="ACK_CONDITION"></field> <value name="OID0"> <shadow type="field_oid" id="gI6h@g0~c-7lc7g62c!u"> <field name="oid">0_userdata.0.Rolladen.Rollos_alle</field> </shadow> </value> <statement name="STATEMENT"> <block type="controls_if" id="J)HX@zoXdXV`sjKnL3:,"> <value name="IF0"> <block type="logic_operation" id="ec_T%UD6UZ;9?|0t/v$J" inline="false"> <field name="OP">AND</field> <value name="A"> <block type="logic_compare" id="*0@syaiU=[E+Po8z!58("> <field name="OP">EQ</field> <value name="A"> <block type="on_source" id="n3p]^0KxwXl:.:gN#Dv]"> <field name="ATTR">state.val</field> </block> </value> <value name="B"> <block type="logic_boolean" id="B]n=Y^~kgphJ*){`(~U)"> <field name="BOOL">FALSE</field> </block> </value> </block> </value> <value name="B"> <block type="logic_compare" id="Th#GrWVVBc97=wUhueT#"> <field name="OP">GTE</field> <value name="A"> <block type="get_value" id="5R/Zm#7+f0p(,}`wq6(S"> <field name="ATTR">val</field> <field name="OID">0_userdata.0.Wetterstation.Sonnenstrahlung</field> </block> </value> <value name="B"> <block type="math_number" id="#_y5XFIK@z~gAz4n}-JE"> <field name="NUM">3</field> </block> </value> </block> </value> </block> </value> <statement name="DO0"> <block type="control" id="n!Glbm+lTsdcm4.0So[("> <mutation xmlns="http://www.w3.org/1999/xhtml" delay_input="false"></mutation> <field name="OID">alias.0.Licht.Wandlicht_Flur_EG</field> <field name="WITH_DELAY">FALSE</field> <value name="VALUE"> <block type="logic_boolean" id="edlL{moe|!.A|{X+v`$7"> <field name="BOOL">FALSE</field> </block> </value> </block> </statement> </block> </statement> </block> <block type="on_ext" id="`!.zX~VYTYX@59$:`r#1" x="-1013" y="837"> <mutation xmlns="http://www.w3.org/1999/xhtml" items="1"></mutation> <field name="CONDITION">ne</field> <field name="ACK_CONDITION"></field> <value name="OID0"> <shadow type="field_oid" id="X.ZQTRRBwk2=zHA:rKWE"> <field name="oid">0_userdata.0.Geraete.Fernseher_ist_an</field> </shadow> </value> <statement name="STATEMENT"> <block type="controls_if" id="WHoOjWZUO`w]/Jv(txi,"> <mutation else="1"></mutation> <value name="IF0"> <block type="logic_operation" id="3}fXws@}9oAR6!$1nJcn"> <field name="OP">AND</field> <value name="A"> <block type="on_source" id="fZVeWgRKtgC/,x`1%:d_"> <field name="ATTR">state.val</field> </block> </value> <value name="B"> <block type="logic_compare" id="+HCq-bxvDpFLKFX1f}|7"> <field name="OP">LT</field> <value name="A"> <block type="get_value" id="$ApC-L(kKEz#aY.1^4LM"> <field name="ATTR">val</field> <field name="OID">0_userdata.0.Wetterstation.Sonnenstrahlung</field> </block> </value> <value name="B"> <block type="math_number" id="N/D14]$3s46.Q*RdG#7r"> <field name="NUM">3</field> </block> </value> </block> </value> </block> </value> <statement name="DO0"> <block type="comment" id="}Du(dN|lfhL?Ns;F;5Yo"> <field name="COMMENT">Wandlicht an wenn TV angeschaltet wurde</field> <next> <block type="control" id="b7j-xT}?|vEC?tW)]=xN"> <mutation xmlns="http://www.w3.org/1999/xhtml" delay_input="false"></mutation> <field name="OID">alias.0.Licht.Wandlicht_Wohnzimmer</field> <field name="WITH_DELAY">FALSE</field> <value name="VALUE"> <block type="logic_boolean" id="jqx`mE|e]g3`*EWDNA23"> <field name="BOOL">TRUE</field> </block> </value> <next> <block type="control" id="`Kx1a(6/0B6U_S{F#[ct"> <mutation xmlns="http://www.w3.org/1999/xhtml" delay_input="false"></mutation> <field name="OID">0_userdata.0.Licht.Wandlicht_ueber_PIR_moeglich</field> <field name="WITH_DELAY">FALSE</field> <value name="VALUE"> <block type="logic_boolean" id="Y-lb|WPGn~jg=Z|1xw_?"> <field name="BOOL">FALSE</field> </block> </value> <next> <block type="control" id="B3]kCZU%U(:gz215xV=i"> <mutation xmlns="http://www.w3.org/1999/xhtml" delay_input="false"></mutation> <field name="OID">alias.0.Licht.Wandlicht_Flur_EG</field> <field name="WITH_DELAY">FALSE</field> <value name="VALUE"> <block type="logic_boolean" id="S(VEhv~195KI,}dndjwV"> <field name="BOOL">TRUE</field> </block> </value> </block> </next> </block> </next> </block> </next> </block> </statement> <statement name="ELSE"> <block type="comment" id="OdMc*(r8=yCQ8{kv]aE-"> <field name="COMMENT">Wandlicht aus wenn TV ausgeschaltet wurde</field> <next> <block type="control" id="1SKkJ8G|gR%=7(Yx]GWe"> <mutation xmlns="http://www.w3.org/1999/xhtml" delay_input="true"></mutation> <field name="OID">alias.0.Licht.Wandlicht_Wohnzimmer</field> <field name="WITH_DELAY">TRUE</field> <field name="DELAY_MS">2</field> <field name="UNIT">min</field> <field name="CLEAR_RUNNING">FALSE</field> <value name="VALUE"> <block type="logic_boolean" id="!9bV1+Y?m{G=8nLz2-#;"> <field name="BOOL">FALSE</field> </block> </value> <next> <block type="control" id="W1pw47Bs}sLJB4tja$!z"> <mutation xmlns="http://www.w3.org/1999/xhtml" delay_input="true"></mutation> <field name="OID">0_userdata.0.Licht.Wandlicht_ueber_PIR_moeglich</field> <field name="WITH_DELAY">TRUE</field> <field name="DELAY_MS">1</field> <field name="UNIT">min</field> <field name="CLEAR_RUNNING">FALSE</field> <value name="VALUE"> <block type="logic_boolean" id="mh0{?^YALPB#.@m9si]D"> <field name="BOOL">TRUE</field> </block> </value> <next> <block type="control" id="qEH(mzPceA,Gsgb4j7Wu"> <mutation xmlns="http://www.w3.org/1999/xhtml" delay_input="true"></mutation> <field name="OID">alias.0.Licht.Wandlicht_Flur_EG</field> <field name="WITH_DELAY">TRUE</field> <field name="DELAY_MS">5</field> <field name="UNIT">min</field> <field name="CLEAR_RUNNING">FALSE</field> <value name="VALUE"> <block type="logic_boolean" id="[,y[_1:lQlSE|sQ26FMV"> <field name="BOOL">FALSE</field> </block> </value> </block> </next> </block> </next> </block> </next> </block> </statement> </block> </statement> </block> </xml>
@xxjooo ich kann nichts erkennen!
-
@xxjooo sagte in Ein best. Blockly wird nicht mehr ausgeführt:
möchtest Du ein ganzes Bild von dem/den Blockly darin?
ääähm, was ist denn
@homoran sagte in Ein best. Blockly wird nicht mehr ausgeführt:
zeig mal das ganze Blockly
?
-
@xxjooo sagte in Ein best. Blockly wird nicht mehr ausgeführt:
möchtest Du ein ganzes Bild von dem/den Blockly darin?
ääähm, was ist denn
@homoran sagte in Ein best. Blockly wird nicht mehr ausgeführt:
zeig mal das ganze Blockly
?
-
@xxjooo Wenn du mit dem jetzt eingebauten debug-Block nicht bis morgen warten willst, mach dir ein neues Blockly und lass dir die im Skript verwendeten Werte ebenfalls in debug Blöcken anzeigen
-
Hat sich vielleicht etwas geändert und er mag plötzlich keine Umlaute mehr?

Es gibt nur ein einziges weiteres Skript mit einem Umlaut im Namen. Es dauert aber, bis ich dessen Funktion geprüft habe...
@xxjooo sagte in Ein best. Blockly wird nicht mehr ausgeführt:
und er mag plötzlich keine Umlaute mehr?
sollte man eh nicht verwenden.
aber- ohne Änderung passiert so was nicht
- die anderen Teil-Blocklys laufen doch, oder?
-
@xxjooo sagte in Ein best. Blockly wird nicht mehr ausgeführt:
und er mag plötzlich keine Umlaute mehr?
sollte man eh nicht verwenden.
aber- ohne Änderung passiert so was nicht
- die anderen Teil-Blocklys laufen doch, oder?
Na ja, die sind eben abhängig von Zeiten wie "Sonnenaufgang Ende" oder "Sonnenuntergang Ende" und das kann ich gerade nicht so gut prüfen.
Zumindest der Teil, wo drin steht, dass er um 05.30 Uhr das Wandlicht im Wohnzimmer ausschalten soll, geht definitiv...Warum aber dann der Teil nicht, wo drin steht, dass er einschalten soll (Bild im ersten Post)?
-
Na ja, die sind eben abhängig von Zeiten wie "Sonnenaufgang Ende" oder "Sonnenuntergang Ende" und das kann ich gerade nicht so gut prüfen.
Zumindest der Teil, wo drin steht, dass er um 05.30 Uhr das Wandlicht im Wohnzimmer ausschalten soll, geht definitiv...Warum aber dann der Teil nicht, wo drin steht, dass er einschalten soll (Bild im ersten Post)?
@xxjooo sagte in Ein best. Blockly wird nicht mehr ausgeführt:
Warum aber dann der Teil nicht, wo drin steht, dass er einschalten soll (Bild im ersten Post)?
was haben denn deine Tests ergeben?
-
@xxjooo sagte in Ein best. Blockly wird nicht mehr ausgeführt:
Warum aber dann der Teil nicht, wo drin steht, dass er einschalten soll (Bild im ersten Post)?
was haben denn deine Tests ergeben?
-
Aktuell muss ich Tests auf später verschieben. Melde mich aber wieder. Vielen Dank für Dein Interesse...
@xxjooo wie gesagt: systematisch eingrenzen!
jetzt hier weiter zu fabulieren, ohne die Fakten zu kennen, bringt nichts -
Hallo liebe Freunde,
ich benötige etwas Hilfe bei einem neuen Blockly-Problem:
Ich habe ein Blockly, in dem sich mehrere Teile befinden, die zwei Wandlichter in Abhängigkeit von Wochentagen, Wochenenden und Feiertagen steuern soll. Seit einer unbekannten Zeit (14 Tage oder so) funktioniert das nicht mehr und ich komme jetzt erst dazu, zu prüfen, woran das liegen könnte. Hier ein Ausschnitt aus dem Blockly:

- Das sollte beide Wandlichter jeden Wochentag, der kein Feiertag ist, um 05:00 Uhr morgens einschalten. Das Licht ist aber seit einigen Tagen morgens dunkel.
- Den DP "Wandlicht" kann ich von Hand triggern und die Lichter schalten. Zum DP "Wandlicht" existiert ebenfalls ein Blockly, das bei Änderung des DP die Shellys korrekt triggert.
- Ein anderes Skript, das bei beginnender Dunkelheit die Rollos schließt, triggert "Wandlicht" ebenfalls und schaltet korrekt das Wandlicht ein. Es betrifft also nur das Blockly, das das Licht in Abhängigkeit der Zeiten und Tage triggern soll.
- Um 07:30 Uhr sollte ein Cron wiederum das Wandlicht ausschalten. Das Blockly dazu befindet sich im gleichen, wie das aus dem Bild.
- Im Log sehe ich, dass weder um 05:00 noch um 07:30 das Blockly irgendwas macht.
Wie würdet Ihr vorgehen? Oder hat jemand direkt eine spontane Idee, warum das Blockly nicht mehr über Cron startet?
- Alle anderen Scripte arbeiten soweit korrekt (zumindest ist mir da nichts aufgefallen).
- Im Log scheinen keine allgemeinen Javascript Fehler zu sein, den Loglevel habe ich jetzt mal auf debug gestellt.
Vielen Dank schon mal für Eure Ideen, melde mich morgen mit Ergebnissen aus dem Log, am WE soll es um 07:00 Uhr an und um 08:00 Uhr ausgehen.
Beste Grüße
Jo -
manchmal ist man einfach blind und ein anderes mal sticht der Fehler sofort ins Auge. Das Blockly, das Wochentag und Wochenende setzt holt aus dem DP daswetter.0.NextHours.Location_1.Day_1.day_name den Namen des aktuellen Tages und setzt dann einen anderen DP für Wochentag oder Wochenende. Das Blockly lief unter einer Instanz von Javascript, die ich deaktiviert hatte.
Wäre schön, wenn irgendwo ein Fehler geworfen würde, wenn ein Script über eine nicht aktivierte Instanz laufen soll. Ich werde mal einen Github Verbesserungsvorschlag einbringen.
Vielen Dank Euch!
-
manchmal ist man einfach blind und ein anderes mal sticht der Fehler sofort ins Auge. Das Blockly, das Wochentag und Wochenende setzt holt aus dem DP daswetter.0.NextHours.Location_1.Day_1.day_name den Namen des aktuellen Tages und setzt dann einen anderen DP für Wochentag oder Wochenende. Das Blockly lief unter einer Instanz von Javascript, die ich deaktiviert hatte.
Wäre schön, wenn irgendwo ein Fehler geworfen würde, wenn ein Script über eine nicht aktivierte Instanz laufen soll. Ich werde mal einen Github Verbesserungsvorschlag einbringen.
Vielen Dank Euch!
@xxjooo sagte in [gelöst]Ein best. Blockly wird nicht mehr ausgeführt:
Das Blockly, das Wochentag und Wochenende setzt
von dem war bisher keine Rede!
@xxjooo sagte in [gelöst]Ein best. Blockly wird nicht mehr ausgeführt:
und setzt dann einen anderen DP
Deswegen
@homoran sagte in [gelöst]Ein best. Blockly wird nicht mehr ausgeführt:
debug-Bausteine einsetzen und prüfen.
ob die relevanten Werte passen.
...und schon wäre das Problem in kürzester Zeit behoben.@xxjooo sagte in [gelöst]Ein best. Blockly wird nicht mehr ausgeführt:
Wäre schön, wenn irgendwo ein Fehler geworfen würde, wenn ein Script über eine nicht aktivierte Instanz laufen soll
wie denn das?
wenn die Instanz aus ist kann sie nicht prüfen, dass da ein Skript laufen soll
...und dann muss sie wissen , dass du sie irrtümlich abschaltet@homoran sagte in [gelöst]Ein best. Blockly wird nicht mehr ausgeführt:
ohne Änderung passiert so was nicht
da sollte einem ein Licht aufgehen!
"was hab ich geändert" -
@xxjooo sagte in [gelöst]Ein best. Blockly wird nicht mehr ausgeführt:
Das Blockly, das Wochentag und Wochenende setzt
von dem war bisher keine Rede!
@xxjooo sagte in [gelöst]Ein best. Blockly wird nicht mehr ausgeführt:
und setzt dann einen anderen DP
Deswegen
@homoran sagte in [gelöst]Ein best. Blockly wird nicht mehr ausgeführt:
debug-Bausteine einsetzen und prüfen.
ob die relevanten Werte passen.
...und schon wäre das Problem in kürzester Zeit behoben.@xxjooo sagte in [gelöst]Ein best. Blockly wird nicht mehr ausgeführt:
Wäre schön, wenn irgendwo ein Fehler geworfen würde, wenn ein Script über eine nicht aktivierte Instanz laufen soll
wie denn das?
wenn die Instanz aus ist kann sie nicht prüfen, dass da ein Skript laufen soll
...und dann muss sie wissen , dass du sie irrtümlich abschaltet@homoran sagte in [gelöst]Ein best. Blockly wird nicht mehr ausgeführt:
ohne Änderung passiert so was nicht
da sollte einem ein Licht aufgehen!
"was hab ich geändert"@homoran sagte in [gelöst]Ein best. Blockly wird nicht mehr ausgeführt:
@xxjooo sagte in [gelöst]Ein best. Blockly wird nicht mehr ausgeführt:
Wäre schön, wenn irgendwo ein Fehler geworfen würde, wenn ein Script über eine nicht aktivierte Instanz laufen soll
wie denn das?
wenn die Instanz aus ist kann sie nicht prüfen, dass da ein Skript laufen soll
...und dann muss sie wissen , dass du sie irrtümlich abschaltetDas sehe ich ein klein wenig anders: Der Run Button sollte doch nicht auf grün gehen, wenn die dazugehörige Instanz gar nicht läuft.... Das ist doch lediglich ein Programmierproblem. Und wenn ich das richtig verstehe, dann ist hier "admin" zuständig, da er ja die Darstellung regelt.
Aber ich bin kein Programmierer und habe keine Ahnung von dem Aufwand - lediglich die Idee zu einer Änderung.
Siehe hier mein Vorschlag
https://github.com/ioBroker/ioBroker.javascript/issues/2014 -
@homoran sagte in [gelöst]Ein best. Blockly wird nicht mehr ausgeführt:
@xxjooo sagte in [gelöst]Ein best. Blockly wird nicht mehr ausgeführt:
Wäre schön, wenn irgendwo ein Fehler geworfen würde, wenn ein Script über eine nicht aktivierte Instanz laufen soll
wie denn das?
wenn die Instanz aus ist kann sie nicht prüfen, dass da ein Skript laufen soll
...und dann muss sie wissen , dass du sie irrtümlich abschaltetDas sehe ich ein klein wenig anders: Der Run Button sollte doch nicht auf grün gehen, wenn die dazugehörige Instanz gar nicht läuft.... Das ist doch lediglich ein Programmierproblem. Und wenn ich das richtig verstehe, dann ist hier "admin" zuständig, da er ja die Darstellung regelt.
Aber ich bin kein Programmierer und habe keine Ahnung von dem Aufwand - lediglich die Idee zu einer Änderung.
Siehe hier mein Vorschlag
https://github.com/ioBroker/ioBroker.javascript/issues/2014@xxjooo sagte in [gelöst]Ein best. Blockly wird nicht mehr ausgeführt:
Der Run Button sollte doch nicht auf grün gehen, wenn die dazugehörige Instanz gar nicht läuft.
ok!
deine Formulierung im Issue in Verbindung mit dem Screenshot, ergibt natürlich Sinn.Hier kam das so jedenfalls nicht rüber!
Diese Aussage
@xxjooo sagte in [gelöst]Ein best. Blockly wird nicht mehr ausgeführt:Wäre schön, wenn irgendwo ein Fehler geworfen würde, wenn ein Script über eine nicht aktivierte Instanz laufen soll.
gibt diese Informationen nicht wirklich her.
Hello! It looks like you're interested in this conversation, but you don't have an account yet.
Getting fed up of having to scroll through the same posts each visit? When you register for an account, you'll always come back to exactly where you were before, and choose to be notified of new replies (either via email, or push notification). You'll also be able to save bookmarks and upvote posts to show your appreciation to other community members.
With your input, this post could be even better 💗
Register Login

