Navigation

    Logo
    • Register
    • Login
    • Search
    • Recent
    • Tags
    • Unread
    • Categories
    • Unreplied
    • Popular
    • GitHub
    • Docu
    • Hilfe
    1. Home
    2. Deutsch
    3. Skripten / Logik
    4. Blockly
    5. Reolink Instanz stoppen wenn kamera aus ist

    NEWS

    • Amazon Alexa - ioBroker Skill läuft aus ?

    • Monatsrückblick – September 2025

    • Neues Video "KI im Smart Home" - ioBroker plus n8n

    Reolink Instanz stoppen wenn kamera aus ist

    This topic has been deleted. Only users with topic management privileges can see it.
    • Walter.O.
      Walter.O. last edited by

      Hallo zusammen,
      Ich habe eine Reolink E1 zoom zur überwachung unseres Hundes,
      diese ist nur aktiv wenn wir für einen Einkauf das Haus verlassen.
      Wenn wir zu hause sind schalten wir die Kamera Stromlos.
      Leider läuft mir dann das log mit Fehlermeldungen im IOB zu.
      Jetzt möchte ich die Instanz Reolink.1 per Blockly Stoppen wenn die Cam aus ist.
      Test's mit dem Baustein "Instanz Steuern" führt bei mir leider zu keinem Erfolg,
      mag auch daran liegen das ich in Blockly nicht so Firm drin bin.

      Hat soetwas schon jemand von euch malgemacht?

      G 1 Reply Last reply Reply Quote 0
      • G
        Gonzokalle @Walter.O. last edited by

        @walter-o

        Versuche es mal hiermit.

        der Datenpunkt ist unter System zu finden!

        a8ed38c4-9937-4496-9bc0-b8f3d5eec746-image.png

        1 Reply Last reply Reply Quote 1
        • skvarel
          skvarel Developer last edited by

          Ich schalte auch meine Instanzen ab, wenn die Kameras stromlos sind. Ich habe vor jeder Kamera eine Zigbee-Steckdose und dazu ein kleines Script (ein Trigger pro Kamera-Steckdose)

          Ohne schaltbare Steckdose, kann man auch den Ping-Adapter nutzen. Wenn Kamera nicht erreichbar, dann die Instanz pausieren.

          5c58a5cb-c6e0-4e55-81c0-ca4eaa133fbe-image.png

          In der VIS triggere ich zusätzlich auf die Steckdose und lasse mir bei abgeschalteter Kamera ein Testbild anzeigen.

          Hier im Beispiel ist die dritte Kamera gerade stromlos:
          1dc55d55-89d4-4f96-a482-26cab7beb55c-image.png

          Walter.O. 1 Reply Last reply Reply Quote 0
          • skvarel
            skvarel Developer last edited by skvarel

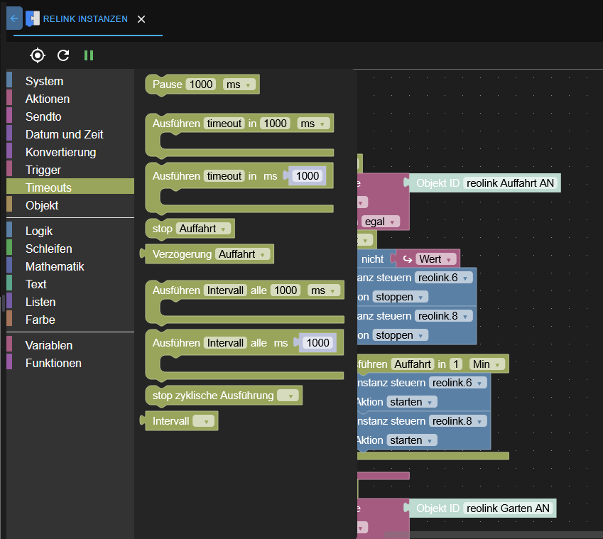
            Die 'Instanz' Blöcke kannte ich noch gar nicht. Ich habe es gerade hier getestet. Klappt auch gut!

            Stoppen:
            f73fde72-a301-4736-b3a2-0d7a64e30e01-image.png

            7854a50c-e36f-41b2-9e0b-46774ce87d68-image.png

            Starten:
            b01053b6-1722-44ca-a2c1-1cc14f65e6f4-image.png

            374cb5ac-8dd5-44dc-b6c5-9693ff32d52a-image.png

            Ich habe mein Script jetzt umgebaut:
            c1f3556d-effe-480c-b41b-5993b79ab007-image.png

            Walter.O. 1 Reply Last reply Reply Quote 0
            • Walter.O.
              Walter.O. @skvarel last edited by

              Ich danke euch, werde mal das alles durchtesten.

              1 Reply Last reply Reply Quote 0
              • Walter.O.
                Walter.O. @skvarel last edited by

                @skvarel Sorry, frage, wie hast du den Timout "Stop Garten" Angelegt, Ist das eine Variable?

                skvarel 1 Reply Last reply Reply Quote 0
                • skvarel
                  skvarel Developer @Walter.O. last edited by

                  @walter-o .. das ist für den Timeout. Jeder Timeout muss irgendwo gestoppt werden.

                  Sobald man einen Timeout definiert, gibt es auch den 'stop' Block dazu

                  daf2c2e0-873a-4523-98d9-ea912ff3ae8c-image.png

                  8b6e2666-5799-487d-9008-c0f706b15258-image.png

                  1 Reply Last reply Reply Quote 0
                  • First post
                    Last post

                  Support us

                  ioBroker
                  Community Adapters
                  Donate

                  734
                  Online

                  32.3k
                  Users

                  81.0k
                  Topics

                  1.3m
                  Posts

                  3
                  7
                  96
                  Loading More Posts
                  • Oldest to Newest
                  • Newest to Oldest
                  • Most Votes
                  Reply
                  • Reply as topic
                  Log in to reply
                  Community
                  Impressum | Datenschutz-Bestimmungen | Nutzungsbedingungen
                  The ioBroker Community 2014-2023
                  logo