NEWS
[Solved] Blockly läuft nicht mehr / kein Protokoll mehr
-
Moin,
ich hatte ein einfaches Blocklyscript zum neustarten meiner OpenDTU, da mit einer neueren Firmware diese sich immer wieder aufhängt.
Eine zeitlang hatte ich auf eine ältere Firmware gewechselt, jetzt aber mal wieder zurück und ich muss feststellen, dass irgendwie das Script nicht abgearbeitet wird, obwohl aktiv geschaltet.
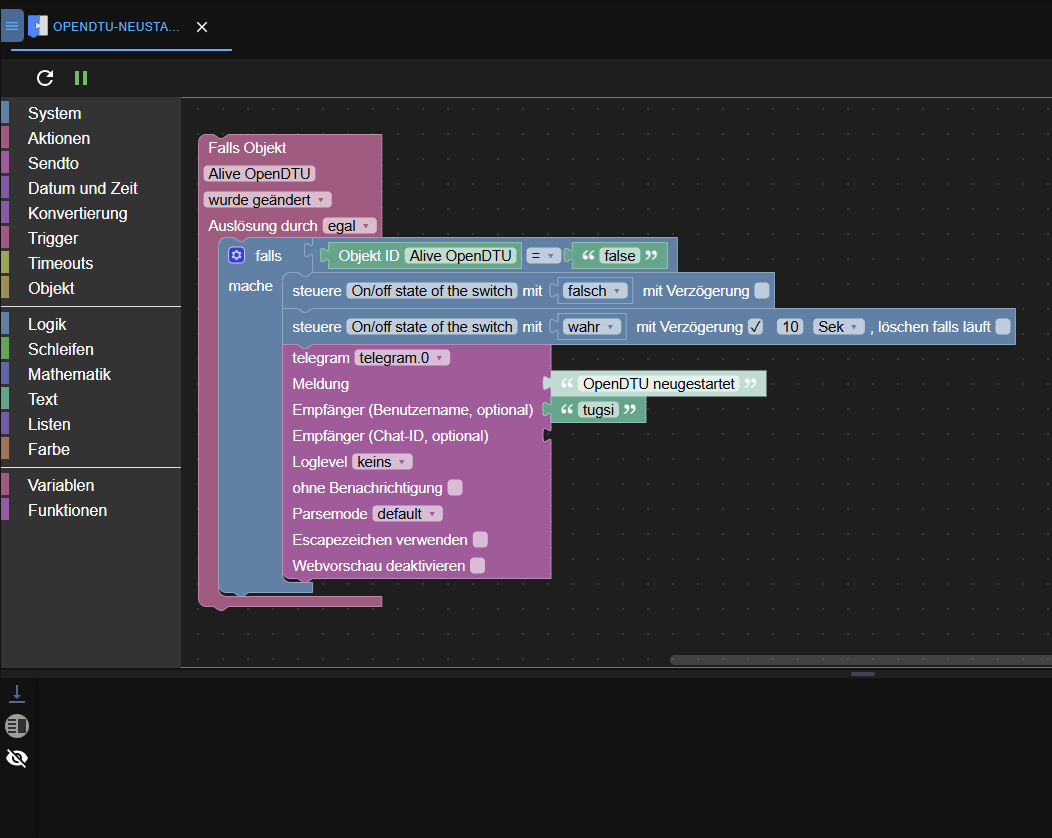
Zusätzlich sehe ich aber auch kein Protokoll-Log.Durch den Adapter "Ping" frage ich die IP immer ab, wenn diese nicht mehr erreichbar ist, wechselt der Wert "Alive" von "true" auf "false".
Dies frage ich ab und stoße dann eine Zigbeesteckdose an und danach mich per telegram zu informieren.Doch leider klappt es nicht mehr, kann aber auch durch das fehlende Log nichts erkennen.

Jemand eine Idee?
Adapter:
admin v7.4.21
javascript v8.9.1
socket.io v7.0.1 -
Moin,
ich hatte ein einfaches Blocklyscript zum neustarten meiner OpenDTU, da mit einer neueren Firmware diese sich immer wieder aufhängt.
Eine zeitlang hatte ich auf eine ältere Firmware gewechselt, jetzt aber mal wieder zurück und ich muss feststellen, dass irgendwie das Script nicht abgearbeitet wird, obwohl aktiv geschaltet.
Zusätzlich sehe ich aber auch kein Protokoll-Log.Durch den Adapter "Ping" frage ich die IP immer ab, wenn diese nicht mehr erreichbar ist, wechselt der Wert "Alive" von "true" auf "false".
Dies frage ich ab und stoße dann eine Zigbeesteckdose an und danach mich per telegram zu informieren.Doch leider klappt es nicht mehr, kann aber auch durch das fehlende Log nichts erkennen.

Jemand eine Idee?
Adapter:
admin v7.4.21
javascript v8.9.1
socket.io v7.0.1@tugsi ist alive DTU vom Typ String?
@tugsi sagte in Blockly läuft nicht mehr / kein Protokoll mehr:
Doch leider klappt es nicht mehr,
heisst was?
"Geht nicht" ist keine Fehlerbeschreibung.reichen die 10 Sekunden bei Zigbee?
-
Moin,
ich hatte ein einfaches Blocklyscript zum neustarten meiner OpenDTU, da mit einer neueren Firmware diese sich immer wieder aufhängt.
Eine zeitlang hatte ich auf eine ältere Firmware gewechselt, jetzt aber mal wieder zurück und ich muss feststellen, dass irgendwie das Script nicht abgearbeitet wird, obwohl aktiv geschaltet.
Zusätzlich sehe ich aber auch kein Protokoll-Log.Durch den Adapter "Ping" frage ich die IP immer ab, wenn diese nicht mehr erreichbar ist, wechselt der Wert "Alive" von "true" auf "false".
Dies frage ich ab und stoße dann eine Zigbeesteckdose an und danach mich per telegram zu informieren.Doch leider klappt es nicht mehr, kann aber auch durch das fehlende Log nichts erkennen.

Jemand eine Idee?
Adapter:
admin v7.4.21
javascript v8.9.1
socket.io v7.0.1Versuch's mal auf die Art:

Edit

Das kann so nie funktioniert haben.
"ObjektID Alive OpenDTU" liefert eine ID. Also sowas wie0_userdata.0.Test.Alive-OpenDTU.
Das wird niemals "false". Schon gar nicht - wie @Homoran bereits angemerkt hat - wenn das "false" da als String abgeprüft wird.Darum auf "kleiner als letztes" triggern.
Der reagiert genau in dem Moment, wenn "Alive" vontrue(1) auffalse(0) wechselt. -
@Homoran
Tut mir leid, dass ich aufgrund mangelnder Logs keine genaue Fehlerbeschreibung machen kann.Denn, auch wenn es hier anders gesagt wird, hat es ja vor einiger Zeit funktioniert, aber dann ging es mir auf den Keks, dass ich über ein Dutzend mal am Tag die Telegram-Meldung bekommen hatte und habe in der OpenDTU ein Downgrade gemacht und sie lief wieder durch (ist leider ein bekanntes Problem bei manchen Konstellationen).
Jetzt bin ich aber wieder hingegangen und habe upgedatet und sie hängt sich wieder auf.
Und da kein LOG unten erscheint, habe ich gedacht, da ist etwas generelles ein Problem.Die 10s haben bei mir gereicht.
Normalerweise wird ja beim Neustarte o.ä. was im LOG erscheinen.
Zum Thema das es mal lief und der Anmerkung von @Codierknecht kann sein, dass mir der Fehler nie aufgefallen ist, weil durch den Trigger dies angestossen wurde, aber warum habe ich dann eine Telegram-Nachricht bekommen?
Denn damit habe ich ja den "Vollzug" überprüft. -
@Homoran
Tut mir leid, dass ich aufgrund mangelnder Logs keine genaue Fehlerbeschreibung machen kann.Denn, auch wenn es hier anders gesagt wird, hat es ja vor einiger Zeit funktioniert, aber dann ging es mir auf den Keks, dass ich über ein Dutzend mal am Tag die Telegram-Meldung bekommen hatte und habe in der OpenDTU ein Downgrade gemacht und sie lief wieder durch (ist leider ein bekanntes Problem bei manchen Konstellationen).
Jetzt bin ich aber wieder hingegangen und habe upgedatet und sie hängt sich wieder auf.
Und da kein LOG unten erscheint, habe ich gedacht, da ist etwas generelles ein Problem.Die 10s haben bei mir gereicht.
Normalerweise wird ja beim Neustarte o.ä. was im LOG erscheinen.
Zum Thema das es mal lief und der Anmerkung von @Codierknecht kann sein, dass mir der Fehler nie aufgefallen ist, weil durch den Trigger dies angestossen wurde, aber warum habe ich dann eine Telegram-Nachricht bekommen?
Denn damit habe ich ja den "Vollzug" überprüft.@tugsi sagte in Blockly läuft nicht mehr / kein Protokoll mehr:
Und da kein LOG unten erscheint,
warum nichts?
Steht nichts auf der Seite Protokolle?
ist die js-Instanz auf Logstufe debug?@tugsi sagte in Blockly läuft nicht mehr / kein Protokoll mehr:
hat es ja vor einiger Zeit funktioniert
auch hier: was hat funktioniert?
@tugsi sagte in Blockly läuft nicht mehr / kein Protokoll mehr:
weil durch den Trigger dies angestossen wurde
...und der "Logik" im Trigger grundsätzlich alles nicht ausgeführt werdrn durfte
-
@Homoran
Tut mir leid, dass ich aufgrund mangelnder Logs keine genaue Fehlerbeschreibung machen kann.Denn, auch wenn es hier anders gesagt wird, hat es ja vor einiger Zeit funktioniert, aber dann ging es mir auf den Keks, dass ich über ein Dutzend mal am Tag die Telegram-Meldung bekommen hatte und habe in der OpenDTU ein Downgrade gemacht und sie lief wieder durch (ist leider ein bekanntes Problem bei manchen Konstellationen).
Jetzt bin ich aber wieder hingegangen und habe upgedatet und sie hängt sich wieder auf.
Und da kein LOG unten erscheint, habe ich gedacht, da ist etwas generelles ein Problem.Die 10s haben bei mir gereicht.
Normalerweise wird ja beim Neustarte o.ä. was im LOG erscheinen.
Zum Thema das es mal lief und der Anmerkung von @Codierknecht kann sein, dass mir der Fehler nie aufgefallen ist, weil durch den Trigger dies angestossen wurde, aber warum habe ich dann eine Telegram-Nachricht bekommen?
Denn damit habe ich ja den "Vollzug" überprüft.@tugsi sagte: hat es ja vor einiger Zeit funktioniert
Das kann so nie funktioniert haben. @Codierknecht hat es richtig beschrieben:
@codierknecht sagte in Blockly läuft nicht mehr / kein Protokoll mehr:
Darum auf "kleiner als letztes" triggern.
...und den Vergleich komplett weglassen.
-
@Homoran
Tut mir leid, dass ich aufgrund mangelnder Logs keine genaue Fehlerbeschreibung machen kann.Denn, auch wenn es hier anders gesagt wird, hat es ja vor einiger Zeit funktioniert, aber dann ging es mir auf den Keks, dass ich über ein Dutzend mal am Tag die Telegram-Meldung bekommen hatte und habe in der OpenDTU ein Downgrade gemacht und sie lief wieder durch (ist leider ein bekanntes Problem bei manchen Konstellationen).
Jetzt bin ich aber wieder hingegangen und habe upgedatet und sie hängt sich wieder auf.
Und da kein LOG unten erscheint, habe ich gedacht, da ist etwas generelles ein Problem.Die 10s haben bei mir gereicht.
Normalerweise wird ja beim Neustarte o.ä. was im LOG erscheinen.
Zum Thema das es mal lief und der Anmerkung von @Codierknecht kann sein, dass mir der Fehler nie aufgefallen ist, weil durch den Trigger dies angestossen wurde, aber warum habe ich dann eine Telegram-Nachricht bekommen?
Denn damit habe ich ja den "Vollzug" überprüft.@tugsi sagte in Blockly läuft nicht mehr / kein Protokoll mehr:
warum habe ich dann eine Telegram-Nachricht bekommen?
Aus einem völlig anderen Grund.
Jedenfalls nicht, weil eine ID mal "false" enthält.Quod erat demonstrandum:

-
Also, ich habe jetzt mal ein wenig hin und her getestet und probiert.
Und bin extrem verwirrt.Natürlich habt ihr Recht, das Objekt ist ein "Bool" und es funktioniert hier so gar nichts und mich wundert nur, dass ich damals diese Telegrambenachrichtigungen erhalten hatte, es macht kein Sinn, da bin ich jetzt ganz bei euch.
Einzige Erklärung ist, dass ich danach nochmal etwas geändert hatte und zusätzlich an der OpenDTU ein Downgrade gemacht habe.
Alles andere kann ich nicht erklären.Hab es wie @Codierknecht jetzt gemacht, auf "kleiner als letzte", mein Vergleich auf "false" rausgenommen, den Rest darunter so gelassen und es klappt.
Zum Thema LOG unter den Skripten, danke @Homoran das war der Hinweis, ich habe irgendwann mal den Loglevel hochgestuft auf "Warn", hatte gedacht, der LOG beim Skript selber wäre davon nicht betroffen, sondern nur das Protokoll.
Wieder was gelernt.Danke @Codierknecht , @paul53 und @Homoran für die schnelle Hilfe
Hey! Du scheinst an dieser Unterhaltung interessiert zu sein, hast aber noch kein Konto.
Hast du es satt, bei jedem Besuch durch die gleichen Beiträge zu scrollen? Wenn du dich für ein Konto anmeldest, kommst du immer genau dorthin zurück, wo du zuvor warst, und kannst dich über neue Antworten benachrichtigen lassen (entweder per E-Mail oder Push-Benachrichtigung). Du kannst auch Lesezeichen speichern und Beiträge positiv bewerten, um anderen Community-Mitgliedern deine Wertschätzung zu zeigen.
Mit deinem Input könnte dieser Beitrag noch besser werden 💗
Registrieren Anmelden