NEWS
( Gelöst) Garagenbeleuchtung reagiert nicht
-
Kann niemand importieren weil der Code nicht vollständig ist.
Bitte 1 anklicken, danach 2 und dann hier nochmals in Codetags einfügen

@djmarc75 ```
code_text<block type="on_ext" id="GQIs@i(E;alI-2YSpgd@" x="-2687" y="-3412"> <mutation xmlns="http://www.w3.org/1999/xhtml" items="1"></mutation> <field name="CONDITION">true</field> <field name="ACK_CONDITION"></field> <value name="OID0"> <shadow type="field_oid" id="vmn]dEH.dtw+nS)CMGAs"> <field name="oid">knx.0.Beleuchtung.Garage_Antrieb.Garagentor_Status_Tor_fährt</field> </shadow> </value> <statement name="STATEMENT"> <block type="control" id=",5Th~j85zjEul[hjL6f]"> <mutation xmlns="http://www.w3.org/1999/xhtml" delay_input="false"></mutation> <field name="OID">wled.0.e8db84e16125.bri</field> <field name="WITH_DELAY">FALSE</field> <value name="VALUE"> <block type="math_number" id="GaLez8j=$O]s[C2aM3UO"> <field name="NUM">255</field> </block> </value> <next> <block type="controls_if" id="m^?.SDbC2hIAR|TSjBzD"> <value name="IF0"> <block type="logic_operation" id="%t?qGdKFJ,ok/p*!,WwA"> <field name="OP">AND</field> <value name="A"> <block type="logic_compare" id="Tbg:GyG|U6WplQ!Vgt+K"> <field name="OP">EQ</field> <value name="A"> <block type="get_value" id="UX%w2t;J{j+0Jg-Ndirh"> <field name="ATTR">val</field> <field name="OID">knx.0.Beleuchtung.Garage_Antrieb.Garagentor_Status_Tor_fährt</field> </block> </value> <value name="B"> <block type="logic_boolean" id="9a2JO(|gnd#[gBd-u6qy"> <field name="BOOL">TRUE</field> </block> </value> </block> </value> <value name="B"> <block type="logic_compare" id="eG-t8w6svdTVx#RP~KQ2"> <field name="OP">EQ</field> <value name="A"> <block type="get_value" id="|n+$~CjEr5}*rb/x%%XZ"> <field name="ATTR">val</field> <field name="OID">knx.0.Beleuchtung.Garage_Antrieb.Garagentor_Status_Tor_fährt</field> </block> </value> <value name="B"> <block type="logic_boolean" id="l$J_S0rLhv|=,k!jp$f]"> <field name="BOOL">TRUE</field> </block> </value> </block> </value> </block> </value> <statement name="DO0"> <block type="control" id="0FN@=:9[V:VMV(3q@]V8"> <mutation xmlns="http://www.w3.org/1999/xhtml" delay_input="false"></mutation> <field name="OID">wled.0.e8db84e16125.seg.0.col.0_HEX</field> <field name="WITH_DELAY">FALSE</field> <value name="VALUE"> <block type="colour_picker" id="~QqI`tU=2(JzdsOwJ?e]"> <field name="COLOUR">#ff0000</field> </block> </value> <next> <block type="control" id="aNsgLKWr8d3d2pp:U$LX"> <mutation xmlns="http://www.w3.org/1999/xhtml" delay_input="false"></mutation> <field name="OID">wled.0.e8db84e16125.seg.0.sx</field> <field name="WITH_DELAY">FALSE</field> <value name="VALUE"> <block type="math_number" id="-|6`nbA6_~]_e:=S)HCX"> <field name="NUM">150</field> </block> </value> <next> <block type="control" id="TonY@DG~?)S+7x30]Dyr"> <mutation xmlns="http://www.w3.org/1999/xhtml" delay_input="false"></mutation> <field name="OID">wled.0.e8db84e16125.seg.0.fx</field> <field name="WITH_DELAY">FALSE</field> <value name="VALUE"> <block type="math_number" id="87RX20#eqAcjTAE_HP^$"> <field name="NUM">60</field> </block> </value> <next> <block type="control" id="tACF}f9#YI%kb)_^~#tK"> <mutation xmlns="http://www.w3.org/1999/xhtml" delay_input="false"></mutation> <field name="OID">wled.0.e8db84e16125.seg.0.ix</field> <field name="WITH_DELAY">FALSE</field> <value name="VALUE"> <block type="math_number" id="3)?eMSV_T6rr8vPxLDM`"> <field name="NUM">240</field> </block> </value> <next> <block type="controls_if" id="N1N[)/BO`pF[czQ93kCV"> <value name="IF0"> <block type="logic_compare" id="[bkQ6s.C~/t:(654{#zS"> <field name="OP">EQ</field> <value name="A"> <block type="get_value" id="v#2OQsxo+_^wXxh90J#W"> <field name="ATTR">val</field> <field name="OID">wled.0.e8db84e16125.on</field> </block> </value> <value name="B"> <block type="logic_boolean" id="M%LNwyQa[pbyTaJ$)-}M"> <field name="BOOL">FALSE</field> </block> </value> </block> </value> <statement name="DO0"> <block type="control" id="dq7,xCgtU:6,mwQ159$Z"> <mutation xmlns="http://www.w3.org/1999/xhtml" delay_input="false"></mutation> <field name="OID">wled.0.e8db84e16125.on</field> <field name="WITH_DELAY">FALSE</field> <value name="VALUE"> <block type="logic_boolean" id=",f0aP;aZkZU=OfR-YPNv"> <field name="BOOL">TRUE</field> </block> </value> </block> </statement> <next> <block type="controls_if" id="+mA^40o}yz6AO:6KZjiD"> <value name="IF0"> <block type="logic_operation" id="TohssJa+VdIz{!m^{]kU"> <field name="OP">AND</field> <value name="A"> <block type="logic_compare" id="k|ZhxV9B7c/-C{DAAVS@"> <field name="OP">EQ</field> <value name="A"> <block type="get_value" id="kT|*c=akL2eL||OIUG*w"> <field name="ATTR">val</field> <field name="OID">knx.0.Beleuchtung.Garage_Antrieb.Garagentor_Status_Position</field> </block> </value> <value name="B"> <block type="math_number" id="7?2|eAXN?S3dP01zL}os"> <field name="NUM">100</field> </block> </value> </block> </value> <value name="B"> <block type="logic_compare" id=".8.^4Y$xbKkH6^~OA`p2"> <field name="OP">EQ</field> <value name="A"> <block type="get_value" id="6do)BtbH`ki~U0Zk6Jb3"> <field name="ATTR">val</field> <field name="OID">knx.0.Beleuchtung.Garage_Antrieb.Garagentor_Status_Oben</field> </block> </value> <value name="B"> <block type="logic_boolean" id="J|dGa#3tPYK$3]XZ)V,d"> <field name="BOOL">FALSE</field> </block> </value> </block> </value> </block> </value> <statement name="DO0"> <block type="control" id="f_I;.`nF_*Y,keUX-sX2"> <mutation xmlns="http://www.w3.org/1999/xhtml" delay_input="false"></mutation> <field name="OID">wled.0.e8db84e16125.seg.0.col.0_HEX</field> <field name="WITH_DELAY">FALSE</field> <value name="VALUE"> <block type="colour_picker" id="7!?#)Qh||Ds,HgKqFs7."> <field name="COLOUR">#33ff33</field> </block> </value> <next> <block type="controls_if" id="cXTc:dK~jiqnXPOW{mXe"> <value name="IF0"> <block type="logic_compare" id="$8FWvHL`ALzdAf])Sp5R"> <field name="OP">EQ</field> <value name="A"> <block type="get_value" id="gKAu^oX|@A^ZLjkb=wf."> <field name="ATTR">val</field> <field name="OID">wled.0.e8db84e16125.on</field> </block> </value> <value name="B"> <block type="logic_boolean" id="oBTm=X1%@]k-wcC(bsQj"> <field name="BOOL">FALSE</field> </block> </value> </block> </value> <statement name="DO0"> <block type="control" id="$P~8xhYnUtR{;bD8_w5$"> <mutation xmlns="http://www.w3.org/1999/xhtml" delay_input="false"></mutation> <field name="OID">wled.0.e8db84e16125.seg.0.on</field> <field name="WITH_DELAY">FALSE</field> <value name="VALUE"> <block type="logic_boolean" id="NE[;nD[Uf^TBp.@s6:sS"> <field name="BOOL">TRUE</field> </block> </value> </block> </statement> <next> <block type="timeouts_wait" id="GCb`Y8H!?N^rLk~@KVuo"> <field name="DELAY">3</field> <field name="UNIT">sec</field> <next> <block type="control" id="viL)Yw+_JR78%{Ei(L6u"> <mutation xmlns="http://www.w3.org/1999/xhtml" delay_input="false"></mutation> <field name="OID">wled.0.e8db84e16125.seg.0.col.0_HEX</field> <field name="WITH_DELAY">FALSE</field> <value name="VALUE"> <block type="colour_picker" id="QZM|eLB0U9tqK7`|{nfX"> <field name="COLOUR">#ffffff</field> </block> </value> <next> <block type="control" id="r=Y#M}%^7:Qd$Uq?(I`="> <mutation xmlns="http://www.w3.org/1999/xhtml" delay_input="false"></mutation> <field name="OID">wled.0.e8db84e16125.seg.0.ix</field> <field name="WITH_DELAY">FALSE</field> <value name="VALUE"> <block type="math_number" id="@lH3HROapgMKw/C]d3nQ"> <field name="NUM">215</field> </block> </value> <next> <block type="control" id="E7G*)C[COUSr?l4YMU14"> <mutation xmlns="http://www.w3.org/1999/xhtml" delay_input="false"></mutation> <field name="OID">wled.0.e8db84e16125.seg.0.fx</field> <field name="WITH_DELAY">FALSE</field> <value name="VALUE"> <block type="math_number" id="UWfddRq)6DVMs7a,k.)N"> <field name="NUM">0</field> </block> </value> <next> <block type="controls_if" id="j+go^vPn.];!D?,0t.nN"> <value name="IF0"> <block type="logic_compare" id="eNp0nwk8dLEJgjVSqY0;"> <field name="OP">EQ</field> <value name="A"> <block type="get_value" id="mGs9h@4yCa],U|K/t7o}"> <field name="ATTR">val</field> <field name="OID">wled.0.e8db84e16125.seg.0.on</field> </block> </value> <value name="B"> <block type="logic_boolean" id="Zcf_I}vE~?)O;;E8|/am"> <field name="BOOL">FALSE</field> </block> </value> </block> </value> <statement name="DO0"> <block type="control" id="/%bg?bqlRPQf0bsYuvMW"> <mutation xmlns="http://www.w3.org/1999/xhtml" delay_input="false"></mutation> <field name="OID">wled.0.e8db84e16125.on</field> <field name="WITH_DELAY">FALSE</field> <value name="VALUE"> <block type="logic_boolean" id="LVDUgEhXX.[Q^/D1FA9G"> <field name="BOOL">TRUE</field> </block> </value> </block> </statement> <next> <block type="timeouts_wait" id="R43lb1vG!PcSenMjz)O+"> <field name="DELAY">3</field> <field name="UNIT">sec</field> <next> <block type="control" id="DYLdpWUdRQ[J%U-4dxx#"> <mutation xmlns="http://www.w3.org/1999/xhtml" delay_input="false"></mutation> <field name="OID">wled.0.e8db84e16125.on</field> <field name="WITH_DELAY">FALSE</field> <value name="VALUE"> <block type="logic_boolean" id="lM6Q)sdGdY|DeFXzV_6]"> <field name="BOOL">FALSE</field> </block> </value> <next> <block type="timeouts_wait" id="V_w:J!6QHz~s.Mov.wrw"> <field name="DELAY">1500</field> <field name="UNIT">ms</field> <next> <block type="control" id="i[/$u*#{wd/C%bNO,xt6"> <mutation xmlns="http://www.w3.org/1999/xhtml" delay_input="false"></mutation> <field name="OID">wled.0.e8db84e16125.seg.0.on</field> <field name="WITH_DELAY">FALSE</field> <value name="VALUE"> <block type="logic_boolean" id="}g!.2eE4p5q@|6B9{~f_"> <field name="BOOL">TRUE</field> </block> </value> <next> <block type="control" id="C{f1HunIEv3FS^)|U5Vp"> <mutation xmlns="http://www.w3.org/1999/xhtml" delay_input="false"></mutation> <field name="OID">wled.0.e8db84e16125.seg.0.fx</field> <field name="WITH_DELAY">FALSE</field> <value name="VALUE"> <block type="math_number" id="(@P--X?MknBg=lGfIxDO"> <field name="NUM">85</field> </block> </value> <next> <block type="control" id="c%,?0B:5N=`7R=2AiTRo"> <mutation xmlns="http://www.w3.org/1999/xhtml" delay_input="false"></mutation> <field name="OID">wled.0.e8db84e16125.seg.0.ix</field> <field name="WITH_DELAY">FALSE</field> <value name="VALUE"> <block type="math_number" id="^%dqsT:Z@-$K#Y^va5{2"> <field name="NUM">45</field> </block> </value> <next> <block type="controls_if" id="%0FB5~Ed`A.=M{5q~u-|"> <value name="IF0"> <block type="logic_compare" id="a9YV9!:f;_$Ba`i/()4P"> <field name="OP">EQ</field> <value name="A"> <block type="get_value" id="g60u=H1WwrXni9~A+c8F"> <field name="ATTR">val</field> <field name="OID">wled.0.e8db84e16125.seg.0.on</field> </block> </value> <value name="B"> <block type="logic_boolean" id="BB4OdZOGc_-J:fP@g!A^"> <field name="BOOL">FALSE</field> </block> </value> </block> </value> <statement name="DO0"> <block type="control" id="#G?:^DAAcmcO,-FtUC-B"> <mutation xmlns="http://www.w3.org/1999/xhtml" delay_input="false"></mutation> <field name="OID">wled.0.e8db84e16125.seg.0.on</field> <field name="WITH_DELAY">FALSE</field> <value name="VALUE"> <block type="logic_boolean" id=")IL(AVk)[[^_l@?FO|]X"> <field name="BOOL">TRUE</field> </block> </value> </block> </statement> <next> <block type="timeouts_wait" id="uK)[sqBUE(+(W!u(xM_x"> <field name="DELAY">10</field> <field name="UNIT">sec</field> <next> <block type="control" id="c(bzo6lKU9F:AuIJ*}X+"> <mutation xmlns="http://www.w3.org/1999/xhtml" delay_input="false"></mutation> <field name="OID">wled.0.e8db84e16125.seg.0.on</field> <field name="WITH_DELAY">FALSE</field> <value name="VALUE"> <block type="logic_boolean" id="P]ev+]NpA}Bm{E!,OPDt"> <field name="BOOL">FALSE</field> </block> </value> </block> </next> </block> </next> </block> </next> </block> </next> </block> </next> </block> </next> </block> </next> </block> </next> </block> </next> </block> </next> </block> </next> </block> </next> </block> </next> </block> </next> </block> </next> </block> </statement> </block> </next> </block> </next> </block> </next> </block> </next> </block> </next> </block> </statement> </block> </next> </block> </statement> </block> </xml> -
@djmarc75 ```
code_text<block type="on_ext" id="GQIs@i(E;alI-2YSpgd@" x="-2687" y="-3412"> <mutation xmlns="http://www.w3.org/1999/xhtml" items="1"></mutation> <field name="CONDITION">true</field> <field name="ACK_CONDITION"></field> <value name="OID0"> <shadow type="field_oid" id="vmn]dEH.dtw+nS)CMGAs"> <field name="oid">knx.0.Beleuchtung.Garage_Antrieb.Garagentor_Status_Tor_fährt</field> </shadow> </value> <statement name="STATEMENT"> <block type="control" id=",5Th~j85zjEul[hjL6f]"> <mutation xmlns="http://www.w3.org/1999/xhtml" delay_input="false"></mutation> <field name="OID">wled.0.e8db84e16125.bri</field> <field name="WITH_DELAY">FALSE</field> <value name="VALUE"> <block type="math_number" id="GaLez8j=$O]s[C2aM3UO"> <field name="NUM">255</field> </block> </value> <next> <block type="controls_if" id="m^?.SDbC2hIAR|TSjBzD"> <value name="IF0"> <block type="logic_operation" id="%t?qGdKFJ,ok/p*!,WwA"> <field name="OP">AND</field> <value name="A"> <block type="logic_compare" id="Tbg:GyG|U6WplQ!Vgt+K"> <field name="OP">EQ</field> <value name="A"> <block type="get_value" id="UX%w2t;J{j+0Jg-Ndirh"> <field name="ATTR">val</field> <field name="OID">knx.0.Beleuchtung.Garage_Antrieb.Garagentor_Status_Tor_fährt</field> </block> </value> <value name="B"> <block type="logic_boolean" id="9a2JO(|gnd#[gBd-u6qy"> <field name="BOOL">TRUE</field> </block> </value> </block> </value> <value name="B"> <block type="logic_compare" id="eG-t8w6svdTVx#RP~KQ2"> <field name="OP">EQ</field> <value name="A"> <block type="get_value" id="|n+$~CjEr5}*rb/x%%XZ"> <field name="ATTR">val</field> <field name="OID">knx.0.Beleuchtung.Garage_Antrieb.Garagentor_Status_Tor_fährt</field> </block> </value> <value name="B"> <block type="logic_boolean" id="l$J_S0rLhv|=,k!jp$f]"> <field name="BOOL">TRUE</field> </block> </value> </block> </value> </block> </value> <statement name="DO0"> <block type="control" id="0FN@=:9[V:VMV(3q@]V8"> <mutation xmlns="http://www.w3.org/1999/xhtml" delay_input="false"></mutation> <field name="OID">wled.0.e8db84e16125.seg.0.col.0_HEX</field> <field name="WITH_DELAY">FALSE</field> <value name="VALUE"> <block type="colour_picker" id="~QqI`tU=2(JzdsOwJ?e]"> <field name="COLOUR">#ff0000</field> </block> </value> <next> <block type="control" id="aNsgLKWr8d3d2pp:U$LX"> <mutation xmlns="http://www.w3.org/1999/xhtml" delay_input="false"></mutation> <field name="OID">wled.0.e8db84e16125.seg.0.sx</field> <field name="WITH_DELAY">FALSE</field> <value name="VALUE"> <block type="math_number" id="-|6`nbA6_~]_e:=S)HCX"> <field name="NUM">150</field> </block> </value> <next> <block type="control" id="TonY@DG~?)S+7x30]Dyr"> <mutation xmlns="http://www.w3.org/1999/xhtml" delay_input="false"></mutation> <field name="OID">wled.0.e8db84e16125.seg.0.fx</field> <field name="WITH_DELAY">FALSE</field> <value name="VALUE"> <block type="math_number" id="87RX20#eqAcjTAE_HP^$"> <field name="NUM">60</field> </block> </value> <next> <block type="control" id="tACF}f9#YI%kb)_^~#tK"> <mutation xmlns="http://www.w3.org/1999/xhtml" delay_input="false"></mutation> <field name="OID">wled.0.e8db84e16125.seg.0.ix</field> <field name="WITH_DELAY">FALSE</field> <value name="VALUE"> <block type="math_number" id="3)?eMSV_T6rr8vPxLDM`"> <field name="NUM">240</field> </block> </value> <next> <block type="controls_if" id="N1N[)/BO`pF[czQ93kCV"> <value name="IF0"> <block type="logic_compare" id="[bkQ6s.C~/t:(654{#zS"> <field name="OP">EQ</field> <value name="A"> <block type="get_value" id="v#2OQsxo+_^wXxh90J#W"> <field name="ATTR">val</field> <field name="OID">wled.0.e8db84e16125.on</field> </block> </value> <value name="B"> <block type="logic_boolean" id="M%LNwyQa[pbyTaJ$)-}M"> <field name="BOOL">FALSE</field> </block> </value> </block> </value> <statement name="DO0"> <block type="control" id="dq7,xCgtU:6,mwQ159$Z"> <mutation xmlns="http://www.w3.org/1999/xhtml" delay_input="false"></mutation> <field name="OID">wled.0.e8db84e16125.on</field> <field name="WITH_DELAY">FALSE</field> <value name="VALUE"> <block type="logic_boolean" id=",f0aP;aZkZU=OfR-YPNv"> <field name="BOOL">TRUE</field> </block> </value> </block> </statement> <next> <block type="controls_if" id="+mA^40o}yz6AO:6KZjiD"> <value name="IF0"> <block type="logic_operation" id="TohssJa+VdIz{!m^{]kU"> <field name="OP">AND</field> <value name="A"> <block type="logic_compare" id="k|ZhxV9B7c/-C{DAAVS@"> <field name="OP">EQ</field> <value name="A"> <block type="get_value" id="kT|*c=akL2eL||OIUG*w"> <field name="ATTR">val</field> <field name="OID">knx.0.Beleuchtung.Garage_Antrieb.Garagentor_Status_Position</field> </block> </value> <value name="B"> <block type="math_number" id="7?2|eAXN?S3dP01zL}os"> <field name="NUM">100</field> </block> </value> </block> </value> <value name="B"> <block type="logic_compare" id=".8.^4Y$xbKkH6^~OA`p2"> <field name="OP">EQ</field> <value name="A"> <block type="get_value" id="6do)BtbH`ki~U0Zk6Jb3"> <field name="ATTR">val</field> <field name="OID">knx.0.Beleuchtung.Garage_Antrieb.Garagentor_Status_Oben</field> </block> </value> <value name="B"> <block type="logic_boolean" id="J|dGa#3tPYK$3]XZ)V,d"> <field name="BOOL">FALSE</field> </block> </value> </block> </value> </block> </value> <statement name="DO0"> <block type="control" id="f_I;.`nF_*Y,keUX-sX2"> <mutation xmlns="http://www.w3.org/1999/xhtml" delay_input="false"></mutation> <field name="OID">wled.0.e8db84e16125.seg.0.col.0_HEX</field> <field name="WITH_DELAY">FALSE</field> <value name="VALUE"> <block type="colour_picker" id="7!?#)Qh||Ds,HgKqFs7."> <field name="COLOUR">#33ff33</field> </block> </value> <next> <block type="controls_if" id="cXTc:dK~jiqnXPOW{mXe"> <value name="IF0"> <block type="logic_compare" id="$8FWvHL`ALzdAf])Sp5R"> <field name="OP">EQ</field> <value name="A"> <block type="get_value" id="gKAu^oX|@A^ZLjkb=wf."> <field name="ATTR">val</field> <field name="OID">wled.0.e8db84e16125.on</field> </block> </value> <value name="B"> <block type="logic_boolean" id="oBTm=X1%@]k-wcC(bsQj"> <field name="BOOL">FALSE</field> </block> </value> </block> </value> <statement name="DO0"> <block type="control" id="$P~8xhYnUtR{;bD8_w5$"> <mutation xmlns="http://www.w3.org/1999/xhtml" delay_input="false"></mutation> <field name="OID">wled.0.e8db84e16125.seg.0.on</field> <field name="WITH_DELAY">FALSE</field> <value name="VALUE"> <block type="logic_boolean" id="NE[;nD[Uf^TBp.@s6:sS"> <field name="BOOL">TRUE</field> </block> </value> </block> </statement> <next> <block type="timeouts_wait" id="GCb`Y8H!?N^rLk~@KVuo"> <field name="DELAY">3</field> <field name="UNIT">sec</field> <next> <block type="control" id="viL)Yw+_JR78%{Ei(L6u"> <mutation xmlns="http://www.w3.org/1999/xhtml" delay_input="false"></mutation> <field name="OID">wled.0.e8db84e16125.seg.0.col.0_HEX</field> <field name="WITH_DELAY">FALSE</field> <value name="VALUE"> <block type="colour_picker" id="QZM|eLB0U9tqK7`|{nfX"> <field name="COLOUR">#ffffff</field> </block> </value> <next> <block type="control" id="r=Y#M}%^7:Qd$Uq?(I`="> <mutation xmlns="http://www.w3.org/1999/xhtml" delay_input="false"></mutation> <field name="OID">wled.0.e8db84e16125.seg.0.ix</field> <field name="WITH_DELAY">FALSE</field> <value name="VALUE"> <block type="math_number" id="@lH3HROapgMKw/C]d3nQ"> <field name="NUM">215</field> </block> </value> <next> <block type="control" id="E7G*)C[COUSr?l4YMU14"> <mutation xmlns="http://www.w3.org/1999/xhtml" delay_input="false"></mutation> <field name="OID">wled.0.e8db84e16125.seg.0.fx</field> <field name="WITH_DELAY">FALSE</field> <value name="VALUE"> <block type="math_number" id="UWfddRq)6DVMs7a,k.)N"> <field name="NUM">0</field> </block> </value> <next> <block type="controls_if" id="j+go^vPn.];!D?,0t.nN"> <value name="IF0"> <block type="logic_compare" id="eNp0nwk8dLEJgjVSqY0;"> <field name="OP">EQ</field> <value name="A"> <block type="get_value" id="mGs9h@4yCa],U|K/t7o}"> <field name="ATTR">val</field> <field name="OID">wled.0.e8db84e16125.seg.0.on</field> </block> </value> <value name="B"> <block type="logic_boolean" id="Zcf_I}vE~?)O;;E8|/am"> <field name="BOOL">FALSE</field> </block> </value> </block> </value> <statement name="DO0"> <block type="control" id="/%bg?bqlRPQf0bsYuvMW"> <mutation xmlns="http://www.w3.org/1999/xhtml" delay_input="false"></mutation> <field name="OID">wled.0.e8db84e16125.on</field> <field name="WITH_DELAY">FALSE</field> <value name="VALUE"> <block type="logic_boolean" id="LVDUgEhXX.[Q^/D1FA9G"> <field name="BOOL">TRUE</field> </block> </value> </block> </statement> <next> <block type="timeouts_wait" id="R43lb1vG!PcSenMjz)O+"> <field name="DELAY">3</field> <field name="UNIT">sec</field> <next> <block type="control" id="DYLdpWUdRQ[J%U-4dxx#"> <mutation xmlns="http://www.w3.org/1999/xhtml" delay_input="false"></mutation> <field name="OID">wled.0.e8db84e16125.on</field> <field name="WITH_DELAY">FALSE</field> <value name="VALUE"> <block type="logic_boolean" id="lM6Q)sdGdY|DeFXzV_6]"> <field name="BOOL">FALSE</field> </block> </value> <next> <block type="timeouts_wait" id="V_w:J!6QHz~s.Mov.wrw"> <field name="DELAY">1500</field> <field name="UNIT">ms</field> <next> <block type="control" id="i[/$u*#{wd/C%bNO,xt6"> <mutation xmlns="http://www.w3.org/1999/xhtml" delay_input="false"></mutation> <field name="OID">wled.0.e8db84e16125.seg.0.on</field> <field name="WITH_DELAY">FALSE</field> <value name="VALUE"> <block type="logic_boolean" id="}g!.2eE4p5q@|6B9{~f_"> <field name="BOOL">TRUE</field> </block> </value> <next> <block type="control" id="C{f1HunIEv3FS^)|U5Vp"> <mutation xmlns="http://www.w3.org/1999/xhtml" delay_input="false"></mutation> <field name="OID">wled.0.e8db84e16125.seg.0.fx</field> <field name="WITH_DELAY">FALSE</field> <value name="VALUE"> <block type="math_number" id="(@P--X?MknBg=lGfIxDO"> <field name="NUM">85</field> </block> </value> <next> <block type="control" id="c%,?0B:5N=`7R=2AiTRo"> <mutation xmlns="http://www.w3.org/1999/xhtml" delay_input="false"></mutation> <field name="OID">wled.0.e8db84e16125.seg.0.ix</field> <field name="WITH_DELAY">FALSE</field> <value name="VALUE"> <block type="math_number" id="^%dqsT:Z@-$K#Y^va5{2"> <field name="NUM">45</field> </block> </value> <next> <block type="controls_if" id="%0FB5~Ed`A.=M{5q~u-|"> <value name="IF0"> <block type="logic_compare" id="a9YV9!:f;_$Ba`i/()4P"> <field name="OP">EQ</field> <value name="A"> <block type="get_value" id="g60u=H1WwrXni9~A+c8F"> <field name="ATTR">val</field> <field name="OID">wled.0.e8db84e16125.seg.0.on</field> </block> </value> <value name="B"> <block type="logic_boolean" id="BB4OdZOGc_-J:fP@g!A^"> <field name="BOOL">FALSE</field> </block> </value> </block> </value> <statement name="DO0"> <block type="control" id="#G?:^DAAcmcO,-FtUC-B"> <mutation xmlns="http://www.w3.org/1999/xhtml" delay_input="false"></mutation> <field name="OID">wled.0.e8db84e16125.seg.0.on</field> <field name="WITH_DELAY">FALSE</field> <value name="VALUE"> <block type="logic_boolean" id=")IL(AVk)[[^_l@?FO|]X"> <field name="BOOL">TRUE</field> </block> </value> </block> </statement> <next> <block type="timeouts_wait" id="uK)[sqBUE(+(W!u(xM_x"> <field name="DELAY">10</field> <field name="UNIT">sec</field> <next> <block type="control" id="c(bzo6lKU9F:AuIJ*}X+"> <mutation xmlns="http://www.w3.org/1999/xhtml" delay_input="false"></mutation> <field name="OID">wled.0.e8db84e16125.seg.0.on</field> <field name="WITH_DELAY">FALSE</field> <value name="VALUE"> <block type="logic_boolean" id="P]ev+]NpA}Bm{E!,OPDt"> <field name="BOOL">FALSE</field> </block> </value> </block> </next> </block> </next> </block> </next> </block> </next> </block> </next> </block> </next> </block> </next> </block> </next> </block> </next> </block> </next> </block> </next> </block> </next> </block> </next> </block> </next> </block> </next> </block> </statement> </block> </next> </block> </next> </block> </next> </block> </next> </block> </next> </block> </statement> </block> </next> </block> </statement> </block> </xml> -
@sezer leider wieder nicht die erste Zeile vom Blockly kopiert ;)
Hab die mir jetzt mal selber eingefügt und schaue mir das morgen mal an :)
-
@sezer leider wieder nicht die erste Zeile vom Blockly kopiert ;)
Hab die mir jetzt mal selber eingefügt und schaue mir das morgen mal an :)
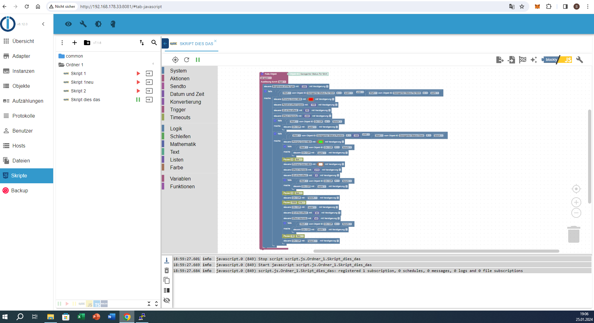
@djmarc75 könntest du (jetzt noch schnell) einen lesbaren Screenshot produzieren?
-
@homoran sagte in Garagenbeleuchtung reagiert nicht:
einen lesbaren Screenshot produzieren?
leider nein, da das Skript meine Auflösung sprengt :clown_face: (bin grad nur am Laptop)
Aber ich teile es mal /2 ;)


Im ersten Teil ist schon einiges Verbogen - bin am hinbiegen ;)
-
@homoran sagte in Garagenbeleuchtung reagiert nicht:
einen lesbaren Screenshot produzieren?
leider nein, da das Skript meine Auflösung sprengt :clown_face: (bin grad nur am Laptop)
Aber ich teile es mal /2 ;)


Im ersten Teil ist schon einiges Verbogen - bin am hinbiegen ;)
@djmarc75 sagte in Garagenbeleuchtung reagiert nicht:
Im ersten Teil ist schon einiges Verbogen - bin am hinbiegen
ja, direkt im falls 2x das selbe per und verknüpft.
Da muss wohl was anderes rein -
@djmarc75 sagte in Garagenbeleuchtung reagiert nicht:
Im ersten Teil ist schon einiges Verbogen - bin am hinbiegen
ja, direkt im falls 2x das selbe per und verknüpft.
Da muss wohl was anderes rein -
@homoran sagte in Garagenbeleuchtung reagiert nicht:
Da muss wohl was anderes rein
Die KNX Bausteine sind alle identisch - das kann nicht klappen
@djmarc75 Hat es mehrere male versucht und die Objekte mal geändert. Aber das problem ist, das er nicht mal auf den Trigger reagiert. Da passiert einfach nichts.
Wenn ich den trigger mit zwei normalen leuchten im Haus miteinander verknüpfe funktioniert es. Nur halt mit dem w-led irgendwie nicht. Wie gesagt ,es hatte einmal funktioniert da blinkte es nachdem ich die garage öffnete das er nur rot geblinkt hat. Da habe ich gedacht jetzt hast du es verstanden , paar Sachen geändert und danach passierte Garnichts mehr. -
@djmarc75 Hat es mehrere male versucht und die Objekte mal geändert. Aber das problem ist, das er nicht mal auf den Trigger reagiert. Da passiert einfach nichts.
Wenn ich den trigger mit zwei normalen leuchten im Haus miteinander verknüpfe funktioniert es. Nur halt mit dem w-led irgendwie nicht. Wie gesagt ,es hatte einmal funktioniert da blinkte es nachdem ich die garage öffnete das er nur rot geblinkt hat. Da habe ich gedacht jetzt hast du es verstanden , paar Sachen geändert und danach passierte Garnichts mehr. -
@djmarc75 Hat es mehrere male versucht und die Objekte mal geändert. Aber das problem ist, das er nicht mal auf den Trigger reagiert. Da passiert einfach nichts.
Wenn ich den trigger mit zwei normalen leuchten im Haus miteinander verknüpfe funktioniert es. Nur halt mit dem w-led irgendwie nicht. Wie gesagt ,es hatte einmal funktioniert da blinkte es nachdem ich die garage öffnete das er nur rot geblinkt hat. Da habe ich gedacht jetzt hast du es verstanden , paar Sachen geändert und danach passierte Garnichts mehr. -
@homoran sagte in Garagenbeleuchtung reagiert nicht:
einen lesbaren Screenshot produzieren?
leider nein, da das Skript meine Auflösung sprengt :clown_face: (bin grad nur am Laptop)
Aber ich teile es mal /2 ;)


Im ersten Teil ist schon einiges Verbogen - bin am hinbiegen ;)
@djmarc75 Habe gerade alle Grundvoraussetzungen überprüft.
Habe alles noch einmal 2min Stromlos gemacht. Kann alles über dem Rechner über iObroker steuern. Habe auch zugriff auf die w-led sowohl beim iObroker und bei Eingabe der ip-adresse im Browser. Alles ist im Aktuellen zustand -
@djmarc75 Habe gerade alle Grundvoraussetzungen überprüft.
Habe alles noch einmal 2min Stromlos gemacht. Kann alles über dem Rechner über iObroker steuern. Habe auch zugriff auf die w-led sowohl beim iObroker und bei Eingabe der ip-adresse im Browser. Alles ist im Aktuellen zustand -
@sezer bin dabei es irgendwie nachzubauen - kann noch bissle dauern - mach um 22 Uhr Feierabend :male-cook:
-
@djmarc75 Ach kein ding und kein stress , bin froh das du ,ihr, euch das überhaupt anguckt und mir helfen wollt. Finde ich mega cool.
Vielen lieben Dank -
@djmarc75 Ich habe gerade exakt den Blockly nachgebaut und gestartet und da tut sich irgendwie nichts.
kann es sein das der wlan für die wled über dem fritz-repeater läuft und da irgendwas hackt?
wobei ich sagen muss das es der gleiche wlan ist .ich mach nochmal alles stromlos und starte mal den java adapter neu. -
@djmarc75 Ich habe gerade exakt den Blockly nachgebaut und gestartet und da tut sich irgendwie nichts.
kann es sein das der wlan für die wled über dem fritz-repeater läuft und da irgendwas hackt?
wobei ich sagen muss das es der gleiche wlan ist .ich mach nochmal alles stromlos und starte mal den java adapter neu.@sezer sagte in Garagenbeleuchtung reagiert nicht:
Ich habe gerade exakt den Blockly nachgebaut
zeigen bitte ;)
@sezer sagte in Garagenbeleuchtung reagiert nicht:
das der wlan für die wled über dem fritz-repeater läuft
ich kenne Dein Netzwerk leider nicht
-
@sezer sagte in Garagenbeleuchtung reagiert nicht:
Ich habe gerade exakt den Blockly nachgebaut
zeigen bitte ;)
@sezer sagte in Garagenbeleuchtung reagiert nicht:
das der wlan für die wled über dem fritz-repeater läuft
ich kenne Dein Netzwerk leider nicht
-
@sezer sagte in Garagenbeleuchtung reagiert nicht:
Ich habe gerade exakt den Blockly nachgebaut
zeigen bitte ;)
@sezer sagte in Garagenbeleuchtung reagiert nicht:
das der wlan für die wled über dem fritz-repeater läuft
ich kenne Dein Netzwerk leider nicht
@djmarc75 ok jetzt habe ich wled über die Objekte auf true gesetzt und siehe da war es am blinken. Als er dann oben war macht er auch grün und dann für zehn Sekunden die spots. Also können wir ja Netzwerkproblem ausschließen ,denke ich . ich taste mich auf jeden fall mal ran . Die Kommunikationsobjekte des Knx-Hörmann Gate way ist auch nicht sooo optimal.
ok kann ja eigentlich jedes mal ein trigger nehmen weil ja immer was anderes passiert.
Wusste ich nicht , deswegen hatte ich es immer mit falls objekte versucht -
@sezer sagte in Garagenbeleuchtung reagiert nicht:
Ich habe gerade exakt den Blockly nachgebaut
zeigen bitte ;)
@sezer sagte in Garagenbeleuchtung reagiert nicht:
das der wlan für die wled über dem fritz-repeater läuft
ich kenne Dein Netzwerk leider nicht
@djmarc75 Jetzt Läuft es .
Habe noch eine steuere mit wahr zwischen dem trigger gesetzt und es funktioniert. Auch beim runter fahren blinkt er rot doch dann hört es nicht auf. Da kann ich ja nochmal ein trigger setzen, damit wenn der unten aus gehen soll. Und ein Zeitplan oben aufsetzen das er das nur abends machen soll.
Top , wieder was gelernt.
vielen lieben dank.
ich sag bescheid wenn alles nach plan läuft.

