Weiter zum Inhalt
  • Home
  • Aktuell
  • Tags
  • 0 Ungelesen 0
  • Kategorien
  • Unreplied
  • Beliebt
  • GitHub
  • Docu
  • Hilfe
Skins
  • Hell
  • Brite
  • Cerulean
  • Cosmo
  • Flatly
  • Journal
  • Litera
  • Lumen
  • Lux
  • Materia
  • Minty
  • Morph
  • Pulse
  • Sandstone
  • Simplex
  • Sketchy
  • Spacelab
  • United
  • Yeti
  • Zephyr
  • Dunkel
  • Cyborg
  • Darkly
  • Quartz
  • Slate
  • Solar
  • Superhero
  • Vapor

  • Standard: (Kein Skin)
  • Kein Skin
Einklappen
ioBroker Logo

Community Forum

donate donate
  1. ioBroker Community Home
  2. Deutsch
  3. Skripten / Logik
  4. Blockly
  5. Dachfenster nach 30 Minuten automatisch schließen

NEWS

  • Monatsrückblick Januar/Februar 2026 ist online!
    BluefoxB
    Bluefox
    18
    1
    769

  • Jahresrückblick 2025 – unser neuer Blogbeitrag ist online! ✨
    BluefoxB
    Bluefox
    18
    1
    6.2k

  • Neuer Blogbeitrag: Monatsrückblick - Dezember 2025 🎄
    BluefoxB
    Bluefox
    13
    1
    1.5k

Dachfenster nach 30 Minuten automatisch schließen

Geplant Angeheftet Gesperrt Verschoben Blockly
19 Beiträge 5 Kommentatoren 1.1k Aufrufe 3 Beobachtet
  • Älteste zuerst
  • Neuste zuerst
  • Meiste Stimmen
Antworten
  • In einem neuen Thema antworten
Anmelden zum Antworten
Dieses Thema wurde gelöscht. Nur Nutzer mit entsprechenden Rechten können es sehen.
  • N Offline
    N Offline
    n811e
    schrieb am zuletzt editiert von n811e
    #1

    Hallo in die Runde,

    ich versuche vergeblich, ein Dachfenster, welchen einen Eintrag in den Objekten von 0-100% den Öffnungswinkel dar stellt, automatisch schließen zu lassen.

    Ich möchte gern zwischen 21:00 und 02:00 Uhr, prüfen lassen, ob das Fenster geöffnet wurde, wenn ja, soll es nach 30 Minuten Öffnungszeit schließen und am besten per Pushover eine Meldung schicken.

    Ich zeige mal, was ich probiert habe, klappt aber leider gar nicht

    Screenshot 2023-12-28 053010.png

    Screenshot 2023-12-28 053121.png

    M J Marc BergM 4 Antworten Letzte Antwort
    0
    • N n811e

      Hallo in die Runde,

      ich versuche vergeblich, ein Dachfenster, welchen einen Eintrag in den Objekten von 0-100% den Öffnungswinkel dar stellt, automatisch schließen zu lassen.

      Ich möchte gern zwischen 21:00 und 02:00 Uhr, prüfen lassen, ob das Fenster geöffnet wurde, wenn ja, soll es nach 30 Minuten Öffnungszeit schließen und am besten per Pushover eine Meldung schicken.

      Ich zeige mal, was ich probiert habe, klappt aber leider gar nicht

      Screenshot 2023-12-28 053010.png

      Screenshot 2023-12-28 053121.png

      M Offline
      M Offline
      Matt77CHE
      schrieb am zuletzt editiert von Matt77CHE
      #2

      @n811e
      Hi
      Dein Blockly prüft alle 30min ob der Wert "target position" grösser als "null" ist und die Zeit zwischen 21:00 und 02:00 Uhr ist um, wenn dem so ist, eine Pushover zu senden.

      Ich sehe folgende Probleme:

      • Wieso alle 30min prüfen, ob die aktuelle Zeit zwischen 21:00-02:00 ist, und die Aktion nicht einfach nur zwischen 21:00-02:00 ausführen?
      • "Target position" - "null" > wieso nicht "0"?
      • Da ist kein Befehl, welcher das Fenster nach 30min schliesst, falls es offen sein sollte
      N 1 Antwort Letzte Antwort
      0
      • N n811e

        Hallo in die Runde,

        ich versuche vergeblich, ein Dachfenster, welchen einen Eintrag in den Objekten von 0-100% den Öffnungswinkel dar stellt, automatisch schließen zu lassen.

        Ich möchte gern zwischen 21:00 und 02:00 Uhr, prüfen lassen, ob das Fenster geöffnet wurde, wenn ja, soll es nach 30 Minuten Öffnungszeit schließen und am besten per Pushover eine Meldung schicken.

        Ich zeige mal, was ich probiert habe, klappt aber leider gar nicht

        Screenshot 2023-12-28 053010.png

        Screenshot 2023-12-28 053121.png

        J Offline
        J Offline
        Jan1
        schrieb am zuletzt editiert von Jan1
        #3

        @n811e
        ich halte das für ein Problem:
        890dc038-3393-4594-99d9-4c880f5aeedd-image.png
        verwende einen Zahlen Block und schreibe einfach 0 rein.

        Wenn Du bei dem "null" Block auf Info gehst, dann landest im Wiki und dort wird null als nicht definierter Wert angegeben, was in Deinem Fall schlich falsch wäre. Schau als was der DP den Du prüfst deklariert ist und halte Dich daran.

        N 1 Antwort Letzte Antwort
        0
        • M Matt77CHE

          @n811e
          Hi
          Dein Blockly prüft alle 30min ob der Wert "target position" grösser als "null" ist und die Zeit zwischen 21:00 und 02:00 Uhr ist um, wenn dem so ist, eine Pushover zu senden.

          Ich sehe folgende Probleme:

          • Wieso alle 30min prüfen, ob die aktuelle Zeit zwischen 21:00-02:00 ist, und die Aktion nicht einfach nur zwischen 21:00-02:00 ausführen?
          • "Target position" - "null" > wieso nicht "0"?
          • Da ist kein Befehl, welcher das Fenster nach 30min schliesst, falls es offen sein sollte
          N Offline
          N Offline
          n811e
          schrieb am zuletzt editiert von
          #4

          @matt77che

          Da hast Du wohl recht, den Austausch von "null" zu "0", bekomme ich noch hin, aber sonst weiß ich überhaupt nicht weiter.

          1 Antwort Letzte Antwort
          0
          • J Jan1

            @n811e
            ich halte das für ein Problem:
            890dc038-3393-4594-99d9-4c880f5aeedd-image.png
            verwende einen Zahlen Block und schreibe einfach 0 rein.

            Wenn Du bei dem "null" Block auf Info gehst, dann landest im Wiki und dort wird null als nicht definierter Wert angegeben, was in Deinem Fall schlich falsch wäre. Schau als was der DP den Du prüfst deklariert ist und halte Dich daran.

            N Offline
            N Offline
            n811e
            schrieb am zuletzt editiert von
            #5

            @jan1
            Vielen Dank,

            der DP ist als Zahl deklariert, dass habe ich jetzt geändert.
            Aber ich glaube, dass ich grundsätzlich so nicht weiter komme

            J DJMarc75D 2 Antworten Letzte Antwort
            0
            • N n811e

              @jan1
              Vielen Dank,

              der DP ist als Zahl deklariert, dass habe ich jetzt geändert.
              Aber ich glaube, dass ich grundsätzlich so nicht weiter komme

              J Offline
              J Offline
              Jan1
              schrieb am zuletzt editiert von
              #6

              @n811e
              heißt Du willst ein Vorschlag wie das Blockly aussehen könnte, wenn es Deinen Vorgaben entsprechen soll?

              Fangen wir mal mit der Logik ohne Benachrichtigung an, da ich mit Pushover noch nichts gemacht habe und somit selber erst mal schauen müsste wie das funktioniert.

              Am einfachsten ist das Umdenken Deines Trigger der alle halbe Stunde prüft was am Ziel vorbei ist.
              Nimm ein Trigger und prüfe, ob sich der Zustand des Dachfenster geändert hat und dann ab die Zeit im gewünschten Bereich liegt.
              Somit die Zeit als Falls Bedingung und dann unter "mache" das Schließen des Fenster mit Verzögerung um 30 Minuten, fertig.

              Das wäre schon mal ne ganz einfache Logik um die Steuerung des Dachfenster zu erledigen.

              1 Antwort Letzte Antwort
              0
              • N n811e

                Hallo in die Runde,

                ich versuche vergeblich, ein Dachfenster, welchen einen Eintrag in den Objekten von 0-100% den Öffnungswinkel dar stellt, automatisch schließen zu lassen.

                Ich möchte gern zwischen 21:00 und 02:00 Uhr, prüfen lassen, ob das Fenster geöffnet wurde, wenn ja, soll es nach 30 Minuten Öffnungszeit schließen und am besten per Pushover eine Meldung schicken.

                Ich zeige mal, was ich probiert habe, klappt aber leider gar nicht

                Screenshot 2023-12-28 053010.png

                Screenshot 2023-12-28 053121.png

                M Offline
                M Offline
                Matt77CHE
                schrieb am zuletzt editiert von Matt77CHE
                #7

                @n811e

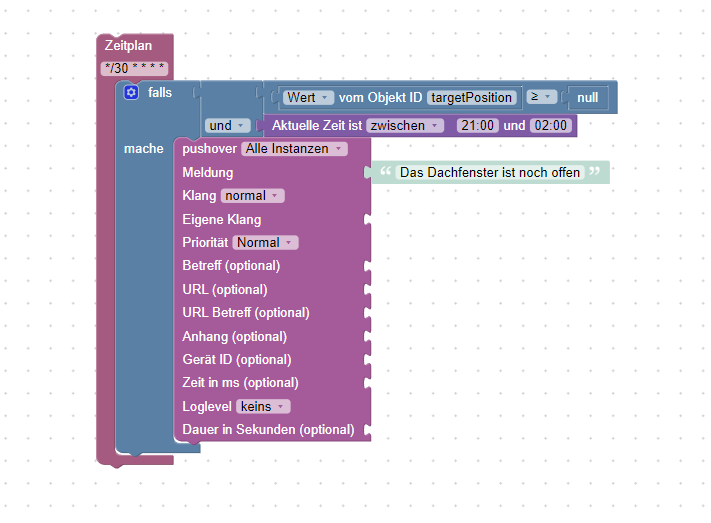
                Also ich habe hier mal einen Vorschlag:

                Screenshot 2023-12-28 101540.png
                Screenshot 2023-12-28 101617.png

                Ein Zeitplan, der zwischen 2100&0200 minütlich prüft, ob der Wert über "0" ist.
                Die Objekt ID ist jeweils dein "target position".
                Als "Art" der 0 habe ich jetzt mal mathematisch genommen, evtl musst du da auf Text wechseln.
                Bei der Message musst du deinen Pushover nehmen - den habe ich nicht, darum der Telegramm-Block.

                um zu schauen, ob es funktioniert, kannst du die Zeitspanne auf die aktuelle Zeit legen und probieren.....

                die Schliessung:
                Screenshot 2023-12-28 102523.png

                J N 2 Antworten Letzte Antwort
                0
                • M Matt77CHE

                  @n811e

                  Also ich habe hier mal einen Vorschlag:

                  Screenshot 2023-12-28 101540.png
                  Screenshot 2023-12-28 101617.png

                  Ein Zeitplan, der zwischen 2100&0200 minütlich prüft, ob der Wert über "0" ist.
                  Die Objekt ID ist jeweils dein "target position".
                  Als "Art" der 0 habe ich jetzt mal mathematisch genommen, evtl musst du da auf Text wechseln.
                  Bei der Message musst du deinen Pushover nehmen - den habe ich nicht, darum der Telegramm-Block.

                  um zu schauen, ob es funktioniert, kannst du die Zeitspanne auf die aktuelle Zeit legen und probieren.....

                  die Schliessung:
                  Screenshot 2023-12-28 102523.png

                  J Offline
                  J Offline
                  Jan1
                  schrieb am zuletzt editiert von Jan1
                  #8

                  @matt77che
                  Der Zeitplan ist Blödsinn, da der nur unnötig was macht auch wenn er in der Zeit nichts zu tun hat.
                  Trigger auf die Fenster Position, dann wird auch nur eine Aktion ausgelöst, wenn was zu tun ist.

                  Der Rest ist OK und wenn Du Zeitpläne haben willst, dann als Cron, da einfach und es funktioniert, nur hier ist das der falsche Weg, auch als Cron ;)

                  N 1 Antwort Letzte Antwort
                  0
                  • N n811e

                    @jan1
                    Vielen Dank,

                    der DP ist als Zahl deklariert, dass habe ich jetzt geändert.
                    Aber ich glaube, dass ich grundsätzlich so nicht weiter komme

                    DJMarc75D Offline
                    DJMarc75D Offline
                    DJMarc75
                    schrieb am zuletzt editiert von
                    #9

                    @n811e

                    Vorschlag:

                    Screenshot 2023-12-28 104104.png

                    Lehrling seit 1975 !!!
                    Beitrag geholfen ? dann gerne ein upvote rechts unten im Beitrag klicken ;)
                    https://forum.iobroker.net/topic/51555/hinweise-f%C3%BCr-gute-forenbeitr%C3%A4ge

                    N 1 Antwort Letzte Antwort
                    0
                    • N n811e

                      Hallo in die Runde,

                      ich versuche vergeblich, ein Dachfenster, welchen einen Eintrag in den Objekten von 0-100% den Öffnungswinkel dar stellt, automatisch schließen zu lassen.

                      Ich möchte gern zwischen 21:00 und 02:00 Uhr, prüfen lassen, ob das Fenster geöffnet wurde, wenn ja, soll es nach 30 Minuten Öffnungszeit schließen und am besten per Pushover eine Meldung schicken.

                      Ich zeige mal, was ich probiert habe, klappt aber leider gar nicht

                      Screenshot 2023-12-28 053010.png

                      Screenshot 2023-12-28 053121.png

                      Marc BergM Offline
                      Marc BergM Offline
                      Marc Berg
                      Most Active
                      schrieb am zuletzt editiert von
                      #10

                      @n811e sagte in Dachfenster nach 30 Minuten automatisch schließen:

                      Ich möchte gern zwischen 21:00 und 02:00 Uhr, prüfen lassen, ob das Fenster geöffnet wurde,

                      Ich denke, du bekommst hier zwei verschiedene Ansätze präsentiert, weil deine Anforderung nicht ganz unmissverständlich ist.

                      Willst du zwischen 21:00 und 02:00 Uhr prüfen, ob

                      1. das Fenster in dieser Zeit geöffnet wird, oder
                      2. das Fenster in dieser Zeit offen ist?

                      NUC10I3+Ubuntu+Docker+ioBroker+influxDB2+Node Red+EMQX+Grafana

                      Pi-hole, Traefik, Checkmk, Conbee II+Zigbee2MQTT, ESPSomfy-RTS, LoRaWAN, Arduino, KiCad

                      Benutzt das Voting im Beitrag, wenn er euch geholfen hat.

                      N 1 Antwort Letzte Antwort
                      1
                      • Marc BergM Marc Berg

                        @n811e sagte in Dachfenster nach 30 Minuten automatisch schließen:

                        Ich möchte gern zwischen 21:00 und 02:00 Uhr, prüfen lassen, ob das Fenster geöffnet wurde,

                        Ich denke, du bekommst hier zwei verschiedene Ansätze präsentiert, weil deine Anforderung nicht ganz unmissverständlich ist.

                        Willst du zwischen 21:00 und 02:00 Uhr prüfen, ob

                        1. das Fenster in dieser Zeit geöffnet wird, oder
                        2. das Fenster in dieser Zeit offen ist?
                        N Offline
                        N Offline
                        n811e
                        schrieb am zuletzt editiert von
                        #11

                        @marc-berg

                        Es ist so, dass ich abends Duschen gehe und dabei das Dachfenster öffne.
                        Da ich es nicht nach dem Duschen direkt wieder schließen möchte, damit noch etwas Luftaustausch statt finden kann, hätte ich gern, dass dieses nach 30 Minuten schließt.

                        Tagsüber soll das nicht passieren, da es vorkommen kann, dass das Fenster länger aufsteht.

                        1 Antwort Letzte Antwort
                        0
                        • J Jan1

                          @matt77che
                          Der Zeitplan ist Blödsinn, da der nur unnötig was macht auch wenn er in der Zeit nichts zu tun hat.
                          Trigger auf die Fenster Position, dann wird auch nur eine Aktion ausgelöst, wenn was zu tun ist.

                          Der Rest ist OK und wenn Du Zeitpläne haben willst, dann als Cron, da einfach und es funktioniert, nur hier ist das der falsche Weg, auch als Cron ;)

                          N Offline
                          N Offline
                          n811e
                          schrieb am zuletzt editiert von
                          #12

                          @jan1

                          Wie genau meinst Du das, mit Trigger auf die Position?

                          J 1 Antwort Letzte Antwort
                          0
                          • DJMarc75D DJMarc75

                            @n811e

                            Vorschlag:

                            Screenshot 2023-12-28 104104.png

                            N Offline
                            N Offline
                            n811e
                            schrieb am zuletzt editiert von
                            #13

                            @djmarc75

                            Vielen Dank, ich probiere das mal, aber wenn ich den Baustein Timeouts => Stop nehme, kann ich dort nicht Timeout auswählen, wie hast Du das gemacht?

                            Screenshot 2023-12-30 091332.png

                            DJMarc75D 1 Antwort Letzte Antwort
                            0
                            • M Matt77CHE

                              @n811e

                              Also ich habe hier mal einen Vorschlag:

                              Screenshot 2023-12-28 101540.png
                              Screenshot 2023-12-28 101617.png

                              Ein Zeitplan, der zwischen 2100&0200 minütlich prüft, ob der Wert über "0" ist.
                              Die Objekt ID ist jeweils dein "target position".
                              Als "Art" der 0 habe ich jetzt mal mathematisch genommen, evtl musst du da auf Text wechseln.
                              Bei der Message musst du deinen Pushover nehmen - den habe ich nicht, darum der Telegramm-Block.

                              um zu schauen, ob es funktioniert, kannst du die Zeitspanne auf die aktuelle Zeit legen und probieren.....

                              die Schliessung:
                              Screenshot 2023-12-28 102523.png

                              N Offline
                              N Offline
                              n811e
                              schrieb am zuletzt editiert von
                              #14

                              @matt77che

                              Das versuche ich gleich mal. Vielen Dank schon mal

                              1 Antwort Letzte Antwort
                              0
                              • N n811e

                                @djmarc75

                                Vielen Dank, ich probiere das mal, aber wenn ich den Baustein Timeouts => Stop nehme, kann ich dort nicht Timeout auswählen, wie hast Du das gemacht?

                                Screenshot 2023-12-30 091332.png

                                DJMarc75D Offline
                                DJMarc75D Offline
                                DJMarc75
                                schrieb am zuletzt editiert von DJMarc75
                                #15

                                @n811e sagte in Dachfenster nach 30 Minuten automatisch schließen:

                                wie hast Du das gemacht?

                                Zuerst den Timeout anlegen ;)

                                Screenshot 2023-12-30 091510.png

                                Lehrling seit 1975 !!!
                                Beitrag geholfen ? dann gerne ein upvote rechts unten im Beitrag klicken ;)
                                https://forum.iobroker.net/topic/51555/hinweise-f%C3%BCr-gute-forenbeitr%C3%A4ge

                                1 Antwort Letzte Antwort
                                0
                                • N n811e

                                  @jan1

                                  Wie genau meinst Du das, mit Trigger auf die Position?

                                  J Offline
                                  J Offline
                                  Jan1
                                  schrieb am zuletzt editiert von
                                  #16

                                  @n811e sagte in Dachfenster nach 30 Minuten automatisch schließen:

                                  @jan1

                                  Wie genau meinst Du das, mit Trigger auf die Position?

                                  Die Position des Dachfenster ist der trigger der ganzen Aktion, wenn das Blockly auf öffnen und schließen reagieren soll.

                                  N 1 Antwort Letzte Antwort
                                  0
                                  • J Jan1

                                    @n811e sagte in Dachfenster nach 30 Minuten automatisch schließen:

                                    @jan1

                                    Wie genau meinst Du das, mit Trigger auf die Position?

                                    Die Position des Dachfenster ist der trigger der ganzen Aktion, wenn das Blockly auf öffnen und schließen reagieren soll.

                                    N Offline
                                    N Offline
                                    n811e
                                    schrieb am zuletzt editiert von
                                    #17

                                    Ich muss das Thema noch mal hoch holen, da ich einfach nicht weiter komme.

                                    Um Missverständnisse zu vermeiden, versuche ich meine Vorstellung nochmal etwas präziser zu verfassen:

                                    In der Regel, gehe ich zwischen 21:00 und 02:00 Uhr duschen und mache dann auch das Fenster auf.
                                    Ich möchte es aber nicht sofort, wenn ich das Bad verlasse, wieder schließen, damit noch etwas Luft ausgetauscht werden kann.
                                    Leider vergesse ich dann oft, das Fenster zu schließen, und es steht nächsten Tag immer noch offen.

                                    Ich möchte gern prüfen lassen, ob das Fenster zwischen diesem Zeitraum geöffnet wurde und wenn ja, soll es 30 Minuten später geschlossen werden.

                                    Durch die vielen Lösungsvorschläge, bin ich eher noch verwirrter als vorher, sodass ich hiermit noch mal einen Versuch starten möchte.

                                    J DJMarc75D 2 Antworten Letzte Antwort
                                    0
                                    • N n811e

                                      Ich muss das Thema noch mal hoch holen, da ich einfach nicht weiter komme.

                                      Um Missverständnisse zu vermeiden, versuche ich meine Vorstellung nochmal etwas präziser zu verfassen:

                                      In der Regel, gehe ich zwischen 21:00 und 02:00 Uhr duschen und mache dann auch das Fenster auf.
                                      Ich möchte es aber nicht sofort, wenn ich das Bad verlasse, wieder schließen, damit noch etwas Luft ausgetauscht werden kann.
                                      Leider vergesse ich dann oft, das Fenster zu schließen, und es steht nächsten Tag immer noch offen.

                                      Ich möchte gern prüfen lassen, ob das Fenster zwischen diesem Zeitraum geöffnet wurde und wenn ja, soll es 30 Minuten später geschlossen werden.

                                      Durch die vielen Lösungsvorschläge, bin ich eher noch verwirrter als vorher, sodass ich hiermit noch mal einen Versuch starten möchte.

                                      J Offline
                                      J Offline
                                      Jan1
                                      schrieb am zuletzt editiert von
                                      #18

                                      @n811e
                                      Du denkst zu umständlich.
                                      Man triggert auf das Öffnen des Fenster. Das wird geprüft, ob es in dem gewünschten Zeitraum liegt und dann wenn die FALLS Bedingung erfüllt ist, die gewünschte Aktion ausgeführt.

                                      1 Antwort Letzte Antwort
                                      0
                                      • N n811e

                                        Ich muss das Thema noch mal hoch holen, da ich einfach nicht weiter komme.

                                        Um Missverständnisse zu vermeiden, versuche ich meine Vorstellung nochmal etwas präziser zu verfassen:

                                        In der Regel, gehe ich zwischen 21:00 und 02:00 Uhr duschen und mache dann auch das Fenster auf.
                                        Ich möchte es aber nicht sofort, wenn ich das Bad verlasse, wieder schließen, damit noch etwas Luft ausgetauscht werden kann.
                                        Leider vergesse ich dann oft, das Fenster zu schließen, und es steht nächsten Tag immer noch offen.

                                        Ich möchte gern prüfen lassen, ob das Fenster zwischen diesem Zeitraum geöffnet wurde und wenn ja, soll es 30 Minuten später geschlossen werden.

                                        Durch die vielen Lösungsvorschläge, bin ich eher noch verwirrter als vorher, sodass ich hiermit noch mal einen Versuch starten möchte.

                                        DJMarc75D Offline
                                        DJMarc75D Offline
                                        DJMarc75
                                        schrieb am zuletzt editiert von
                                        #19

                                        @n811e

                                        nächster Vorschlag:

                                        Screenshot 2024-01-08 160626.png

                                        Lehrling seit 1975 !!!
                                        Beitrag geholfen ? dann gerne ein upvote rechts unten im Beitrag klicken ;)
                                        https://forum.iobroker.net/topic/51555/hinweise-f%C3%BCr-gute-forenbeitr%C3%A4ge

                                        1 Antwort Letzte Antwort
                                        0

                                        Hey! Du scheinst an dieser Unterhaltung interessiert zu sein, hast aber noch kein Konto.

                                        Hast du es satt, bei jedem Besuch durch die gleichen Beiträge zu scrollen? Wenn du dich für ein Konto anmeldest, kommst du immer genau dorthin zurück, wo du zuvor warst, und kannst dich über neue Antworten benachrichtigen lassen (entweder per E-Mail oder Push-Benachrichtigung). Du kannst auch Lesezeichen speichern und Beiträge positiv bewerten, um anderen Community-Mitgliedern deine Wertschätzung zu zeigen.

                                        Mit deinem Input könnte dieser Beitrag noch besser werden 💗

                                        Registrieren Anmelden
                                        Antworten
                                        • In einem neuen Thema antworten
                                        Anmelden zum Antworten
                                        • Älteste zuerst
                                        • Neuste zuerst
                                        • Meiste Stimmen


                                        Support us

                                        ioBroker
                                        Community Adapters
                                        Donate

                                        577

                                        Online

                                        32.8k

                                        Benutzer

                                        82.7k

                                        Themen

                                        1.3m

                                        Beiträge
                                        Community
                                        Impressum | Datenschutz-Bestimmungen | Nutzungsbedingungen | Einwilligungseinstellungen
                                        ioBroker Community 2014-2025
                                        logo
                                        • Anmelden

                                        • Du hast noch kein Konto? Registrieren

                                        • Anmelden oder registrieren, um zu suchen
                                        • Erster Beitrag
                                          Letzter Beitrag
                                        0
                                        • Home
                                        • Aktuell
                                        • Tags
                                        • Ungelesen 0
                                        • Kategorien
                                        • Unreplied
                                        • Beliebt
                                        • GitHub
                                        • Docu
                                        • Hilfe