NEWS
Shelly3em Relais
-
@werner4321 sagte in Shelly3em Relais:
Muss ich welche ports öffnen?
Nur wenn iobroker in einem Docker Container oder so läuft kann das erforderlich sein.
-
@werner4321
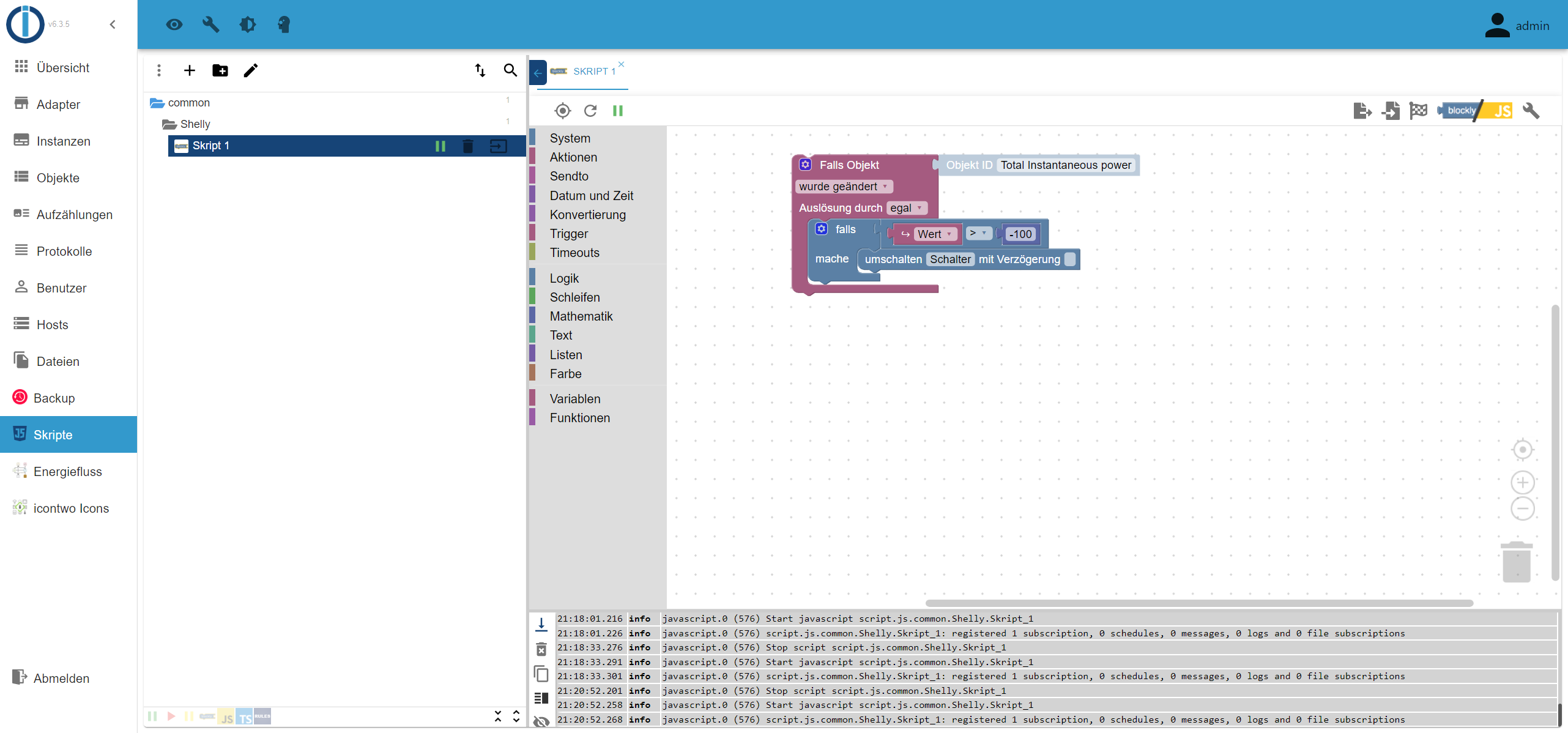
Verschiebe diesen Block
unter den anderen falls-Block. Ändere "Wert > 100" in "Wert < 100".
-
@paul53

Haut irgendwie nicht hin . Ging einmal au und das wars. -
@werner4321 sagte: bei 100 soll er anmachen..bei 3000 aus.

-
Habe es mit 100 und 3000 probiert. Es klappte Verbindung steht.
Danke erstmal.
Ich kann es jetzt nicht testen da ich nichts einspeise.
Habe ihm gesagt bei -60 und drüber soll er angehen und bei +0 soll er ausgehen. Habe ich das richtig erstellt ? -
@werner4321 said in Shelly3em Relais:
Habe es mit 100 und 3000 probiert. Es klappte Verbindung steht.
Danke erstmal.
Ich kann es jetzt nicht testen da ich nichts einspeise.
Habe ihm gesagt bei -60 und drüber soll er angehen und bei +0 soll er ausgehen. Habe ich das richtig erstellt ? -
@werner4321 Ich versuche ein script zu erstellen.
Falls vom Shelly Relay ist wahr (an ) - setze mir einen Datenpunkt wert auf 115
Falls vom Shelly Relay ist falsch (aus ) - setze mir einen Datenpunkt wert auf 0Irgendwie passt das noch nicht

-
@werner4321 sagte: Falls vom Shelly Relay ist wahr (an ) - setze mir einen Datenpunkt wert auf 115
Falls vom Shelly Relay ist falsch (aus ) - setze mir einen Datenpunkt wert auf 0
-
@paul53 Wie geil. Danke. Ich mache es kompliziert und es geht einfacher.
Aber ich bemühte mich...
DankeKannst du das bitte noch prüfen ?

-
@werner4321
Das Relais schaltet bei <= -60 ein und bei >= +1 aus. Wenn es so gewollt ist, passt es. -
@paul53 ja bei Einspeisung ab -60 und aufwärts und bei 0 aus.
-
Ich kann die Anker Powerhaus über 2 Arten laden.
Eine Steckdose mit Shelly 3em mit 115 W.
Auf dem Shelly 3em habe ich es so eingestellt.
Wenn PV Anlage ins Netz einspeisst :
Power on bei -115 W Gesamt.
Power off bei + 10 W gesamt.
Jetzt habe ich noch die Möglichkeit zusätzlich über einen Shelly Plug S Steckdose zu laden über USB C mit ca. 58 W.
Heute hatte ich das Problem das ich bei überschuss von mehr wie -115 Watt der Shelly 3em ansprang.
Und Shelly 1 ging aus. Immer im Wechsel....die Steckdose und Shelly 3em klickten an und aus.
Denke ist eine Überschneidung irgendwo oder ich muss eine Verzögerung von 7 sec einbauen ?
Habe Mqtt abfrage von den shellys auf 5 sec gesetzt ....
Jetzt habe ich versucht das Script zu ändern mit dem Ziel :
Überschuss von - 60 soll Shelly Plug S angehen.
Bei erreichen von - 115 Watt soll er ausgehen das Shelly 3 em anspringt. Shelly 3 em ist intern programmiert. Bei -115 W gesamt an und bei +10 aus.
Dann wenn Shelly 3 Em angeht und 115 W zieht und ich noch einen Überschuss habe von - 60 W habe , dann soll Shelly 1 angehen und mit 60 W unterstützen

