Weiter zum Inhalt
  • Home
  • Aktuell
  • Tags
  • 0 Ungelesen 0
  • Kategorien
  • Unreplied
  • Beliebt
  • GitHub
  • Docu
  • Hilfe
Skins
  • Hell
  • Brite
  • Cerulean
  • Cosmo
  • Flatly
  • Journal
  • Litera
  • Lumen
  • Lux
  • Materia
  • Minty
  • Morph
  • Pulse
  • Sandstone
  • Simplex
  • Sketchy
  • Spacelab
  • United
  • Yeti
  • Zephyr
  • Dunkel
  • Cyborg
  • Darkly
  • Quartz
  • Slate
  • Solar
  • Superhero
  • Vapor

  • Standard: (Kein Skin)
  • Kein Skin
Einklappen
ioBroker Logo

Community Forum

donate donate
  1. ioBroker Community Home
  2. Deutsch
  3. Skripten / Logik
  4. Blockly
  5. Berechnung Eigenverbrauch

NEWS

  • Neuer ioBroker-Blog online: Monatsrückblick März/April 2026
    BluefoxB
    Bluefox
    8
    1
    364

  • Verwendung von KI bitte immer deutlich kennzeichnen
    HomoranH
    Homoran
    10
    1
    323

  • Monatsrückblick Januar/Februar 2026 ist online!
    BluefoxB
    Bluefox
    18
    1
    943

Berechnung Eigenverbrauch

Geplant Angeheftet Gesperrt Verschoben Blockly
3 Beiträge 2 Kommentatoren 693 Aufrufe 2 Beobachtet
  • Älteste zuerst
  • Neuste zuerst
  • Meiste Stimmen
Antworten
  • In einem neuen Thema antworten
Anmelden zum Antworten
Dieses Thema wurde gelöscht. Nur Nutzer mit entsprechenden Rechten können es sehen.
  • H Offline
    H Offline
    Hans_M
    schrieb am zuletzt editiert von
    #1

    Hallo zusammen,

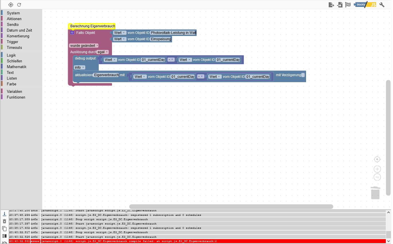
    ich bin gerade dabei ein Blockly für den Eigenberbrauch zu erstellen.
    Leider funktioniert das nicht so, wie ich mir das Vorstelle:

    Unbenannt2.png

    Zur Info:
    Der erste Wert 01_currentDay ist ein DP vom sourceanalytix Adapter, der die PV-Produktion ermittelt.
    Der zweite Wert 01_currentDay ist ein DP vom sourceanalytix Adapter, der die Einspeisung ermittelt.

    Leider läuft das Blockly so nicht...hat jemand ne Idee?

    dslraserD 1 Antwort Letzte Antwort
    0
    • H Hans_M

      Hallo zusammen,

      ich bin gerade dabei ein Blockly für den Eigenberbrauch zu erstellen.
      Leider funktioniert das nicht so, wie ich mir das Vorstelle:

      Unbenannt2.png

      Zur Info:
      Der erste Wert 01_currentDay ist ein DP vom sourceanalytix Adapter, der die PV-Produktion ermittelt.
      Der zweite Wert 01_currentDay ist ein DP vom sourceanalytix Adapter, der die Einspeisung ermittelt.

      Leider läuft das Blockly so nicht...hat jemand ne Idee?

      dslraserD Offline
      dslraserD Offline
      dslraser
      Forum Testing Most Active
      schrieb am zuletzt editiert von dslraser
      #2

      @hans_m sagte in Berechnung Eigenverbrauch:

      Leider läuft das Blockly so nicht...hat jemand ne Idee?

      Wert von Objekt ID als Trigger geht nicht.
      Entweder die Bausteine weg und direkt rein klicken, oder den Baustein Objekt ID als Trigger verwenden.

      H 1 Antwort Letzte Antwort
      0
      • dslraserD dslraser

        @hans_m sagte in Berechnung Eigenverbrauch:

        Leider läuft das Blockly so nicht...hat jemand ne Idee?

        Wert von Objekt ID als Trigger geht nicht.
        Entweder die Bausteine weg und direkt rein klicken, oder den Baustein Objekt ID als Trigger verwenden.

        H Offline
        H Offline
        Hans_M
        schrieb am zuletzt editiert von
        #3

        @dslraser und wieder was gelernt als newbie....funktioniert jetzt!

        Vielen Dank

        1 Antwort Letzte Antwort
        0

        Hey! Du scheinst an dieser Unterhaltung interessiert zu sein, hast aber noch kein Konto.

        Hast du es satt, bei jedem Besuch durch die gleichen Beiträge zu scrollen? Wenn du dich für ein Konto anmeldest, kommst du immer genau dorthin zurück, wo du zuvor warst, und kannst dich über neue Antworten benachrichtigen lassen (entweder per E-Mail oder Push-Benachrichtigung). Du kannst auch Lesezeichen speichern und Beiträge positiv bewerten, um anderen Community-Mitgliedern deine Wertschätzung zu zeigen.

        Mit deinem Input könnte dieser Beitrag noch besser werden 💗

        Registrieren Anmelden
        Antworten
        • In einem neuen Thema antworten
        Anmelden zum Antworten
        • Älteste zuerst
        • Neuste zuerst
        • Meiste Stimmen


        Support us

        ioBroker
        Community Adapters
        Donate

        562

        Online

        32.8k

        Benutzer

        82.8k

        Themen

        1.3m

        Beiträge
        Community
        Impressum | Datenschutz-Bestimmungen | Nutzungsbedingungen | Einwilligungseinstellungen
        ioBroker Community 2014-2025
        logo
        • Anmelden

        • Du hast noch kein Konto? Registrieren

        • Anmelden oder registrieren, um zu suchen
        • Erster Beitrag
          Letzter Beitrag
        0
        • Home
        • Aktuell
        • Tags
        • Ungelesen 0
        • Kategorien
        • Unreplied
        • Beliebt
        • GitHub
        • Docu
        • Hilfe