Weiter zum Inhalt
  • Home
  • Aktuell
  • Tags
  • 0 Ungelesen 0
  • Kategorien
  • Unreplied
  • Beliebt
  • GitHub
  • Docu
  • Hilfe
Skins
  • Hell
  • Brite
  • Cerulean
  • Cosmo
  • Flatly
  • Journal
  • Litera
  • Lumen
  • Lux
  • Materia
  • Minty
  • Morph
  • Pulse
  • Sandstone
  • Simplex
  • Sketchy
  • Spacelab
  • United
  • Yeti
  • Zephyr
  • Dunkel
  • Cyborg
  • Darkly
  • Quartz
  • Slate
  • Solar
  • Superhero
  • Vapor

  • Standard: (Kein Skin)
  • Kein Skin
Einklappen
ioBroker Logo

Community Forum

donate donate
  1. ioBroker Community Home
  2. Deutsch
  3. Skripten / Logik
  4. Blockly
  5. Blockly startet nicht

NEWS

  • Neuer ioBroker-Blog online: Monatsrückblick März/April 2026
    BluefoxB
    Bluefox
    8
    1
    333

  • Verwendung von KI bitte immer deutlich kennzeichnen
    HomoranH
    Homoran
    10
    1
    300

  • Monatsrückblick Januar/Februar 2026 ist online!
    BluefoxB
    Bluefox
    18
    1
    929

Blockly startet nicht

Geplant Angeheftet Gesperrt Verschoben Blockly
blockly
47 Beiträge 2 Kommentatoren 1.3k Aufrufe 1 Beobachtet
  • Älteste zuerst
  • Neuste zuerst
  • Meiste Stimmen
Antworten
  • In einem neuen Thema antworten
Anmelden zum Antworten
Dieses Thema wurde gelöscht. Nur Nutzer mit entsprechenden Rechten können es sehen.
  • A Offline
    A Offline
    Altersrentner
    schrieb am zuletzt editiert von
    #1

    Hallo,
    Ich versuche in meiner Visualisierung den Beregnungsventilen
    eine Beregnungszeit vorzugeben.
    Beispiel:
    Der Zeitplan prüft jeden Tag um 17:00 Uhr ob die Bewässerung aktiviert ist.
    Wenn ja, soll der Cron Job - vorgegebene Bewässerungszeit Stunde / Minute ausgeführt werden.
    Zeitplan1.png
    Dafür habe ich eine Variable erstellt.
    Diese prüft ob die Bewässerung aktiviert ist und der Regensensor (im Moment aus da nicht vorhanden)
    Danach steuert sie Regner1 mit der vorgegebenen Beregnungszeit an
    und Schaltet Regner1 und 24V auf wahr (ein)
    Der folgende Intervall soll nach Ablauf der Beregnungszeit Regner1 und 24V auf falsch(aus) setzen.
    Zeitplan2.png
    In der Visualisierung ist Regner 1 um 17:15 für 3 Minuten aktiviert
    Bewässerung ist rot = aktiviert
    Zeitplan3.png
    Zeitplan4.png
    Es gelingt mir leider nicht den Regner nach beschriebener Vorgabe zu starten.
    Wo liegt mein Fehler
    Wer kann mir bitte helfen
    Danke
    Mit freundlichen Grüßen
    Michael

    paul53P 1 Antwort Letzte Antwort
    0
    • A Altersrentner

      Hallo,
      Ich versuche in meiner Visualisierung den Beregnungsventilen
      eine Beregnungszeit vorzugeben.
      Beispiel:
      Der Zeitplan prüft jeden Tag um 17:00 Uhr ob die Bewässerung aktiviert ist.
      Wenn ja, soll der Cron Job - vorgegebene Bewässerungszeit Stunde / Minute ausgeführt werden.
      Zeitplan1.png
      Dafür habe ich eine Variable erstellt.
      Diese prüft ob die Bewässerung aktiviert ist und der Regensensor (im Moment aus da nicht vorhanden)
      Danach steuert sie Regner1 mit der vorgegebenen Beregnungszeit an
      und Schaltet Regner1 und 24V auf wahr (ein)
      Der folgende Intervall soll nach Ablauf der Beregnungszeit Regner1 und 24V auf falsch(aus) setzen.
      Zeitplan2.png
      In der Visualisierung ist Regner 1 um 17:15 für 3 Minuten aktiviert
      Bewässerung ist rot = aktiviert
      Zeitplan3.png
      Zeitplan4.png
      Es gelingt mir leider nicht den Regner nach beschriebener Vorgabe zu starten.
      Wo liegt mein Fehler
      Wer kann mir bitte helfen
      Danke
      Mit freundlichen Grüßen
      Michael

      paul53P Offline
      paul53P Offline
      paul53
      schrieb am zuletzt editiert von paul53
      #2

      @altersrentner
      Das sieht recht chaotisch aus. Vorschlag:

      Bild_2021-08-08_182346.png

      Bitte verzichtet auf Chat-Nachrichten, denn die Handhabung ist grauenhaft !
      Produktiv: RPi 2 mit S.USV, HM-MOD-RPI und SLC-USB-Stick mit root fs

      A 1 Antwort Letzte Antwort
      0
      • paul53P paul53

        @altersrentner
        Das sieht recht chaotisch aus. Vorschlag:

        Bild_2021-08-08_182346.png

        A Offline
        A Offline
        Altersrentner
        schrieb am zuletzt editiert von
        #3

        @paul53
        Hallo paul53,
        Danke für Deine Unterstützung.
        Habe versucht Deinen Vorschlag zu realisieren.
        Bin mir aber nicht sicher, dass ich es richtig gemacht habe.
        Es funktioniert nicht.
        Zeitplan5.png
        Bewässerung ist aktiviert
        Startzeit war 19:20 für 3 Minuten
        MfG Michael

        paul53P 1 Antwort Letzte Antwort
        0
        • A Altersrentner

          @paul53
          Hallo paul53,
          Danke für Deine Unterstützung.
          Habe versucht Deinen Vorschlag zu realisieren.
          Bin mir aber nicht sicher, dass ich es richtig gemacht habe.
          Es funktioniert nicht.
          Zeitplan5.png
          Bewässerung ist aktiviert
          Startzeit war 19:20 für 3 Minuten
          MfG Michael

          paul53P Offline
          paul53P Offline
          paul53
          schrieb am zuletzt editiert von paul53
          #4

          @altersrentner sagte: Es funktioniert nicht.

          Es fehlt die Zuweisung der Datenpunkte (Minuten, Stunden) zum Trigger und der Funktionsaufruf bei Skriptstart. Wenn der Zeitplan schedule1 heißt, muss auch dieser gestoppt werden. Wo siehst Du bei mir einen Zeitplan um den Trigger?
          Der Faktor für die Dauer muss 60000 sein (nicht 6000).

          Bild_2021-08-08_195319.png

          Bitte verzichtet auf Chat-Nachrichten, denn die Handhabung ist grauenhaft !
          Produktiv: RPi 2 mit S.USV, HM-MOD-RPI und SLC-USB-Stick mit root fs

          A 1 Antwort Letzte Antwort
          0
          • paul53P paul53

            @altersrentner sagte: Es funktioniert nicht.

            Es fehlt die Zuweisung der Datenpunkte (Minuten, Stunden) zum Trigger und der Funktionsaufruf bei Skriptstart. Wenn der Zeitplan schedule1 heißt, muss auch dieser gestoppt werden. Wo siehst Du bei mir einen Zeitplan um den Trigger?
            Der Faktor für die Dauer muss 60000 sein (nicht 6000).

            Bild_2021-08-08_195319.png

            A Offline
            A Offline
            Altersrentner
            schrieb am zuletzt editiert von
            #5

            @paul53
            Der Regner startet immer noch nicht
            Das Blockly läuft bis Cron Job
            Zeitplan6.png
            Muss bei "Bewässererung ja/nein nicht noch ein wahr integriert werden?
            MfG
            Michael

            paul53P 1 Antwort Letzte Antwort
            0
            • A Altersrentner

              @paul53
              Der Regner startet immer noch nicht
              Das Blockly läuft bis Cron Job
              Zeitplan6.png
              Muss bei "Bewässererung ja/nein nicht noch ein wahr integriert werden?
              MfG
              Michael

              paul53P Offline
              paul53P Offline
              paul53
              schrieb am zuletzt editiert von
              #6

              @altersrentner sagte: Das Blockly läuft bis Cron Job

              Dann ist "Bewässern ja/nein" nicht true oder "Regensensor" nicht false.

              @altersrentner sagte in Blockly startet nicht:

              Muss bei "Bewässererung ja/nein nicht noch ein wahr integriert werden?

              Nein.

              Bitte verzichtet auf Chat-Nachrichten, denn die Handhabung ist grauenhaft !
              Produktiv: RPi 2 mit S.USV, HM-MOD-RPI und SLC-USB-Stick mit root fs

              A 1 Antwort Letzte Antwort
              0
              • paul53P paul53

                @altersrentner sagte: Das Blockly läuft bis Cron Job

                Dann ist "Bewässern ja/nein" nicht true oder "Regensensor" nicht false.

                @altersrentner sagte in Blockly startet nicht:

                Muss bei "Bewässererung ja/nein nicht noch ein wahr integriert werden?

                Nein.

                A Offline
                A Offline
                Altersrentner
                schrieb am zuletzt editiert von
                #7

                @paul53
                Du Hattest recht , Bewässerung hatte den falschen Wert.
                Jetzt startet der Regner, aber schaltet nicht ab.Zeitplan7.png
                debug läuft durch bis "setze Dauer",
                überspringt "Regner1 24V aus" und zeigt danach "Timeout"
                Hast Du noch eine Idee?
                Ich mache für heute Schluss.
                Melde mich morgen wieder.
                Gute Nacht
                Mit freundlichen Grüßen
                Michael

                paul53P 1 Antwort Letzte Antwort
                0
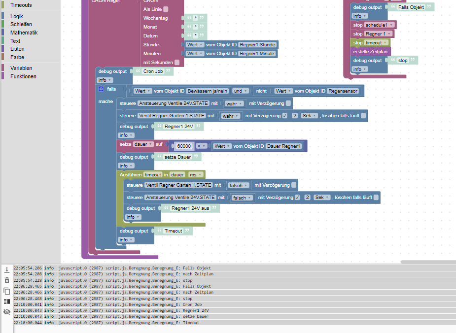
                • A Altersrentner

                  @paul53
                  Du Hattest recht , Bewässerung hatte den falschen Wert.
                  Jetzt startet der Regner, aber schaltet nicht ab.Zeitplan7.png
                  debug läuft durch bis "setze Dauer",
                  überspringt "Regner1 24V aus" und zeigt danach "Timeout"
                  Hast Du noch eine Idee?
                  Ich mache für heute Schluss.
                  Melde mich morgen wieder.
                  Gute Nacht
                  Mit freundlichen Grüßen
                  Michael

                  paul53P Offline
                  paul53P Offline
                  paul53
                  schrieb am zuletzt editiert von
                  #8

                  @altersrentner sagte: überspringt "Regner1 24V aus" und zeigt danach "Timeout"

                  "Regner1 24V aus" kommt erst nach der Verzögerung, die in Minuten in "Dauer Regner1" eingetragen sind. "Timeout" kommt ohne Verzögerung direkt nach "setze Dauer". Nur was innerhalb des timeout-Blocks steht, wird verzögert.

                  Bitte verzichtet auf Chat-Nachrichten, denn die Handhabung ist grauenhaft !
                  Produktiv: RPi 2 mit S.USV, HM-MOD-RPI und SLC-USB-Stick mit root fs

                  A 1 Antwort Letzte Antwort
                  0
                  • paul53P paul53

                    @altersrentner sagte: überspringt "Regner1 24V aus" und zeigt danach "Timeout"

                    "Regner1 24V aus" kommt erst nach der Verzögerung, die in Minuten in "Dauer Regner1" eingetragen sind. "Timeout" kommt ohne Verzögerung direkt nach "setze Dauer". Nur was innerhalb des timeout-Blocks steht, wird verzögert.

                    A Offline
                    A Offline
                    Altersrentner
                    schrieb am zuletzt editiert von
                    #9

                    @paul53 Guten Morgen,
                    ich bin am Verzweifeln.
                    Start klappt super. Aber die Abschaltung nervt.
                    Ich hatte gestern noch die Verzögerungen zurück genommen.
                    Ohne Erfolg.
                    Zeitplan8.png
                    Bin jetzt bei den Einstellungen im vis Editor hängen geblieben.
                    Der Faktor 60000 (1Minute) wird doch mit der Dauer multipliziert.
                    Dort steht wie zu sehen 2; für die vorgegebene Dauer.
                    Das sollte doch richtig sein?
                    Zeitplan9.png
                    Heute Morgen der Versuch ging auch in die Hose.
                    Bleibt noch der Datenpunkt Dauer Regner1. Der sollte doch aber OK sein.
                    Zeitplan10.png
                    Mit freundlichen Grüßen
                    Wünsche eine schöne Woche
                    Michael

                    paul53P 1 Antwort Letzte Antwort
                    0
                    • A Altersrentner

                      @paul53 Guten Morgen,
                      ich bin am Verzweifeln.
                      Start klappt super. Aber die Abschaltung nervt.
                      Ich hatte gestern noch die Verzögerungen zurück genommen.
                      Ohne Erfolg.
                      Zeitplan8.png
                      Bin jetzt bei den Einstellungen im vis Editor hängen geblieben.
                      Der Faktor 60000 (1Minute) wird doch mit der Dauer multipliziert.
                      Dort steht wie zu sehen 2; für die vorgegebene Dauer.
                      Das sollte doch richtig sein?
                      Zeitplan9.png
                      Heute Morgen der Versuch ging auch in die Hose.
                      Bleibt noch der Datenpunkt Dauer Regner1. Der sollte doch aber OK sein.
                      Zeitplan10.png
                      Mit freundlichen Grüßen
                      Wünsche eine schöne Woche
                      Michael

                      paul53P Offline
                      paul53P Offline
                      paul53
                      schrieb am zuletzt editiert von
                      #10

                      @altersrentner sagte Dort steht wie zu sehen 2; für die vorgegebene Dauer.

                      Dann müsste diese Logausgabe 120000 anzeigen:

                      Bild_2021-08-09_092104.png

                      Bitte verzichtet auf Chat-Nachrichten, denn die Handhabung ist grauenhaft !
                      Produktiv: RPi 2 mit S.USV, HM-MOD-RPI und SLC-USB-Stick mit root fs

                      A 1 Antwort Letzte Antwort
                      0
                      • paul53P paul53

                        @altersrentner sagte Dort steht wie zu sehen 2; für die vorgegebene Dauer.

                        Dann müsste diese Logausgabe 120000 anzeigen:

                        Bild_2021-08-09_092104.png

                        A Offline
                        A Offline
                        Altersrentner
                        schrieb am zuletzt editiert von Altersrentner
                        #11

                        @paul53
                        Ich bin zu b.....
                        Begreife das nicht. 60000 ist doch vorgegeben.
                        Bei 2 Minuten Dauer , was muss dann als Wert im Editor eingestellt werden.
                        Gibt es da eine Formel?
                        MfG Michael

                        paul53P 1 Antwort Letzte Antwort
                        0
                        • A Altersrentner

                          @paul53
                          Ich bin zu b.....
                          Begreife das nicht. 60000 ist doch vorgegeben.
                          Bei 2 Minuten Dauer , was muss dann als Wert im Editor eingestellt werden.
                          Gibt es da eine Formel?
                          MfG Michael

                          paul53P Offline
                          paul53P Offline
                          paul53
                          schrieb am zuletzt editiert von paul53
                          #12

                          @altersrentner sagte: Bei 2 Minuten Dauer , was muss dann als Wert im Editor eingestellt werden.

                          Eingabe: 2. Daraus werden 60000 * 2 = 120000 ms.

                          Woher kommt "Min" in der Vis-Anzeige "3 Min"?

                          Bitte verzichtet auf Chat-Nachrichten, denn die Handhabung ist grauenhaft !
                          Produktiv: RPi 2 mit S.USV, HM-MOD-RPI und SLC-USB-Stick mit root fs

                          A 1 Antwort Letzte Antwort
                          0
                          • paul53P paul53

                            @altersrentner sagte: Bei 2 Minuten Dauer , was muss dann als Wert im Editor eingestellt werden.

                            Eingabe: 2. Daraus werden 60000 * 2 = 120000 ms.

                            Woher kommt "Min" in der Vis-Anzeige "3 Min"?

                            A Offline
                            A Offline
                            Altersrentner
                            schrieb am zuletzt editiert von
                            #13

                            @paul53 sagte in Blockly startet nicht:

                            Woher kommt "Min" in der Vis-Anzeige "3 Min"?

                            Das habe ich so eingegeben, 3 Min = 180 Sek
                            MfG Michael

                            paul53P 1 Antwort Letzte Antwort
                            0
                            • A Altersrentner

                              @paul53 sagte in Blockly startet nicht:

                              Woher kommt "Min" in der Vis-Anzeige "3 Min"?

                              Das habe ich so eingegeben, 3 Min = 180 Sek
                              MfG Michael

                              paul53P Offline
                              paul53P Offline
                              paul53
                              schrieb am zuletzt editiert von paul53
                              #14

                              @altersrentner sagte: Das habe ich so eingegeben, 3 Min

                              Der erste Wert ist 2 (in Minuten), die anderen Werte sind 180, 240, ... (in Sekunden). Das muss natürlich einheitlich sein.

                              Bitte verzichtet auf Chat-Nachrichten, denn die Handhabung ist grauenhaft !
                              Produktiv: RPi 2 mit S.USV, HM-MOD-RPI und SLC-USB-Stick mit root fs

                              A 1 Antwort Letzte Antwort
                              0
                              • paul53P paul53

                                @altersrentner sagte: Das habe ich so eingegeben, 3 Min

                                Der erste Wert ist 2 (in Minuten), die anderen Werte sind 180, 240, ... (in Sekunden). Das muss natürlich einheitlich sein.

                                A Offline
                                A Offline
                                Altersrentner
                                schrieb am zuletzt editiert von
                                #15

                                @paul53
                                Ja da Hast Du recht, war nur so zum Test.
                                Kann ich die ms auch in sek umstellen?
                                Ausführen Timeout Dauer ms /sk?
                                Ich habe leider immer noch nicht verstanden
                                woraus sich die 60000 ms ergeben. Das ist 1 Min oder 60 Sek.
                                MfG Michael

                                paul53P 1 Antwort Letzte Antwort
                                0
                                • A Altersrentner

                                  @paul53
                                  Ja da Hast Du recht, war nur so zum Test.
                                  Kann ich die ms auch in sek umstellen?
                                  Ausführen Timeout Dauer ms /sk?
                                  Ich habe leider immer noch nicht verstanden
                                  woraus sich die 60000 ms ergeben. Das ist 1 Min oder 60 Sek.
                                  MfG Michael

                                  paul53P Offline
                                  paul53P Offline
                                  paul53
                                  schrieb am zuletzt editiert von
                                  #16

                                  @altersrentner sagte: Kann ich die ms auch in sek umstellen?

                                  Nein, timeout funktioniert nur mit ms mit einer variablen Dauer. Lass die Umrechnung so (Minuten in ms) und korrigiere in Vis:

                                  Bild_2021-08-09_105733.png

                                  Bitte verzichtet auf Chat-Nachrichten, denn die Handhabung ist grauenhaft !
                                  Produktiv: RPi 2 mit S.USV, HM-MOD-RPI und SLC-USB-Stick mit root fs

                                  A 1 Antwort Letzte Antwort
                                  0
                                  • paul53P paul53

                                    @altersrentner sagte: Kann ich die ms auch in sek umstellen?

                                    Nein, timeout funktioniert nur mit ms mit einer variablen Dauer. Lass die Umrechnung so (Minuten in ms) und korrigiere in Vis:

                                    Bild_2021-08-09_105733.png

                                    A Offline
                                    A Offline
                                    Altersrentner
                                    schrieb am zuletzt editiert von
                                    #17

                                    @paul53 😊 😊 😊
                                    Habe jetzt alle momentan eingegebenen Zeiten getestet.
                                    Prima!
                                    Ich habe 10 weitere Ventile, die ich so einschalten möchte.
                                    Muss ich für jedes Ventil dieselbe Programmierung erstellen
                                    oder gibt es eine andere Möglichkeit. Die Ventile sollen
                                    einzeln angesteuert werden, bzw. bestimmte nacheinander.
                                    MfG Michael

                                    paul53P 1 Antwort Letzte Antwort
                                    0
                                    • A Altersrentner

                                      @paul53 😊 😊 😊
                                      Habe jetzt alle momentan eingegebenen Zeiten getestet.
                                      Prima!
                                      Ich habe 10 weitere Ventile, die ich so einschalten möchte.
                                      Muss ich für jedes Ventil dieselbe Programmierung erstellen
                                      oder gibt es eine andere Möglichkeit. Die Ventile sollen
                                      einzeln angesteuert werden, bzw. bestimmte nacheinander.
                                      MfG Michael

                                      paul53P Offline
                                      paul53P Offline
                                      paul53
                                      schrieb am zuletzt editiert von
                                      #18

                                      @altersrentner sagte: Ich habe 10 weitere Ventile, die ich so einschalten möchte.
                                      Muss ich für jedes Ventil dieselbe Programmierung erstellen oder gibt es eine andere Möglichkeit.

                                      In dem Vis-Bild im ersten Beitrag sehe ich nur eine Startzeit. Das gleiche Programm für 9 weitere Ventile würde bedeuten, dass Vis um 9 weitere Startzeiten und Dauern ergänzt werden muss. Ist das so gedacht?

                                      Bitte verzichtet auf Chat-Nachrichten, denn die Handhabung ist grauenhaft !
                                      Produktiv: RPi 2 mit S.USV, HM-MOD-RPI und SLC-USB-Stick mit root fs

                                      A 1 Antwort Letzte Antwort
                                      0
                                      • paul53P paul53

                                        @altersrentner sagte: Ich habe 10 weitere Ventile, die ich so einschalten möchte.
                                        Muss ich für jedes Ventil dieselbe Programmierung erstellen oder gibt es eine andere Möglichkeit.

                                        In dem Vis-Bild im ersten Beitrag sehe ich nur eine Startzeit. Das gleiche Programm für 9 weitere Ventile würde bedeuten, dass Vis um 9 weitere Startzeiten und Dauern ergänzt werden muss. Ist das so gedacht?

                                        A Offline
                                        A Offline
                                        Altersrentner
                                        schrieb am zuletzt editiert von
                                        #19

                                        @paul53 sagte in Blockly startet nicht:

                                        In dem Vis-Bild im ersten Beitrag sehe ich nur eine Startzeit. Das gleiche Programm für 9 weitere Ventile würde bedeuten, dass Vis um 9 weitere Startzeiten und Dauern ergänzt werden muss. Ist das so gedacht?

                                        Ja, die jetzt vorhandene war nur zum Test Sie muss erweitert werden.
                                        Mfg Michael

                                        paul53P 1 Antwort Letzte Antwort
                                        0
                                        • A Altersrentner

                                          @paul53 sagte in Blockly startet nicht:

                                          In dem Vis-Bild im ersten Beitrag sehe ich nur eine Startzeit. Das gleiche Programm für 9 weitere Ventile würde bedeuten, dass Vis um 9 weitere Startzeiten und Dauern ergänzt werden muss. Ist das so gedacht?

                                          Ja, die jetzt vorhandene war nur zum Test Sie muss erweitert werden.
                                          Mfg Michael

                                          paul53P Offline
                                          paul53P Offline
                                          paul53
                                          schrieb am zuletzt editiert von paul53
                                          #20

                                          @altersrentner sagte: Sie muss erweitert werden.

                                          Wenn für jedes Ventil / jede Zone eine getrennte Startzeit / Dauer, dann für jede Zone das gleiche Blockly. Einziger Unterschied: Sämtliche Datenpunkt-IDs.
                                          Oder sind die 24 V gemeinsam und die Bewässerungszeiten können überlappen?

                                          Bitte verzichtet auf Chat-Nachrichten, denn die Handhabung ist grauenhaft !
                                          Produktiv: RPi 2 mit S.USV, HM-MOD-RPI und SLC-USB-Stick mit root fs

                                          A 1 Antwort Letzte Antwort
                                          0

                                          Hey! Du scheinst an dieser Unterhaltung interessiert zu sein, hast aber noch kein Konto.

                                          Hast du es satt, bei jedem Besuch durch die gleichen Beiträge zu scrollen? Wenn du dich für ein Konto anmeldest, kommst du immer genau dorthin zurück, wo du zuvor warst, und kannst dich über neue Antworten benachrichtigen lassen (entweder per E-Mail oder Push-Benachrichtigung). Du kannst auch Lesezeichen speichern und Beiträge positiv bewerten, um anderen Community-Mitgliedern deine Wertschätzung zu zeigen.

                                          Mit deinem Input könnte dieser Beitrag noch besser werden 💗

                                          Registrieren Anmelden
                                          Antworten
                                          • In einem neuen Thema antworten
                                          Anmelden zum Antworten
                                          • Älteste zuerst
                                          • Neuste zuerst
                                          • Meiste Stimmen


                                          Support us

                                          ioBroker
                                          Community Adapters
                                          Donate

                                          518

                                          Online

                                          32.8k

                                          Benutzer

                                          82.8k

                                          Themen

                                          1.3m

                                          Beiträge
                                          Community
                                          Impressum | Datenschutz-Bestimmungen | Nutzungsbedingungen | Einwilligungseinstellungen
                                          ioBroker Community 2014-2025
                                          logo
                                          • Anmelden

                                          • Du hast noch kein Konto? Registrieren

                                          • Anmelden oder registrieren, um zu suchen
                                          • Erster Beitrag
                                            Letzter Beitrag
                                          0
                                          • Home
                                          • Aktuell
                                          • Tags
                                          • Ungelesen 0
                                          • Kategorien
                                          • Unreplied
                                          • Beliebt
                                          • GitHub
                                          • Docu
                                          • Hilfe