Weiter zum Inhalt
  • Home
  • Aktuell
  • Tags
  • 0 Ungelesen 0
  • Kategorien
  • Unreplied
  • Beliebt
  • GitHub
  • Docu
  • Hilfe
Skins
  • Hell
  • Brite
  • Cerulean
  • Cosmo
  • Flatly
  • Journal
  • Litera
  • Lumen
  • Lux
  • Materia
  • Minty
  • Morph
  • Pulse
  • Sandstone
  • Simplex
  • Sketchy
  • Spacelab
  • United
  • Yeti
  • Zephyr
  • Dunkel
  • Cyborg
  • Darkly
  • Quartz
  • Slate
  • Solar
  • Superhero
  • Vapor

  • Standard: (Kein Skin)
  • Kein Skin
Einklappen
ioBroker Logo

Community Forum

donate donate
  1. ioBroker Community Home
  2. Deutsch
  3. ioBroker Allgemein
  4. JavaScript Adapter läuft mehrfach??

NEWS

  • Neuer ioBroker-Blog online: Monatsrückblick März/April 2026
    BluefoxB
    Bluefox
    6
    1
    222

  • Verwendung von KI bitte immer deutlich kennzeichnen
    HomoranH
    Homoran
    8
    1
    219

  • Monatsrückblick Januar/Februar 2026 ist online!
    BluefoxB
    Bluefox
    18
    1
    893

JavaScript Adapter läuft mehrfach??

Geplant Angeheftet Gesperrt Verschoben ioBroker Allgemein
35 Beiträge 11 Kommentatoren 3.3k Aufrufe 10 Beobachtet
  • Älteste zuerst
  • Neuste zuerst
  • Meiste Stimmen
Antworten
  • In einem neuen Thema antworten
Anmelden zum Antworten
Dieses Thema wurde gelöscht. Nur Nutzer mit entsprechenden Rechten können es sehen.
  • H Offline
    H Offline
    homecineplexx
    schrieb am zuletzt editiert von
    #1

    hallo

    ich habe die Befürchtung, dass meine JavaScript Instanz seit neuerstem mehrfach läuft.

    Laut log eventuell 5 mal:

    javascript.0	2019-02-04 16:10:56.908	info	script.js.common.Sonoff_Power_Change_Info: Switch von: sonoff.0.SONOFF_POW_HEIZUNG.POWER: false
    javascript.0	2019-02-04 16:10:56.907	info	script.js.common.Sonoff_Power_Change_Info: Switch von: sonoff.0.SONOFF_POW_HEIZUNG.POWER: false
    javascript.0	2019-02-04 16:10:56.907	info	script.js.common.Sonoff_Power_Change_Info: Switch von: sonoff.0.SONOFF_POW_HEIZUNG.POWER: false
    javascript.0	2019-02-04 16:10:56.907	info	script.js.common.Sonoff_Power_Change_Info: Switch von: sonoff.0.SONOFF_POW_HEIZUNG.POWER: false
    javascript.0	2019-02-04 16:10:56.907	info	script.js.common.Sonoff_Power_Change_Info: Switch von: sonoff.0.SONOFF_POW_HEIZUNG.POWER: false
    javascript.0	2019-02-04 16:10:56.906	info	script.js.common.Sonoff_Power_Change_Info: Switch von: sonoff.0.SONOFF_POW_HEIZUNG.POWER: false
    

    außerdem bekomme ich manche telegram nachrichten doppelt.

    reboot hat nichts geholfen.

    sieht man eventuell irgendwo wie oft eine instanz läuft?

    1 Antwort Letzte Antwort
    0
    • H Offline
      H Offline
      homecineplexx
      schrieb am zuletzt editiert von
      #2

      gibts eine möglichkeit, wie ich abfragen kann, ob eine instanz mehrfach läuft?

      1 Antwort Letzte Antwort
      0
      • H Offline
        H Offline
        homecineplexx
        schrieb am zuletzt editiert von
        #3

        JavaScript Adapter 4.0.12

        irgendwelche ideen?

        1 Antwort Letzte Antwort
        0
        • eric2905E Offline
          eric2905E Offline
          eric2905
          schrieb am zuletzt editiert von
          #4

          Ohne eine Angabe des Host-OS …

          Bei Linux

          ps -ef | grep io.java
          

          Bei Windows

          Taskmanager und dann in die Prozessliste.

          Wobei das Log immer nur von JavaScript.0 spricht - also nur eine Instanz da ist.

          Gruß,

          Eric

          Von unterwegs getippert

          Roses are red, violets are blue,

          if I listen to metal, my neighbours do too

          1 Antwort Letzte Antwort
          0
          • H Offline
            H Offline
            homecineplexx
            schrieb am zuletzt editiert von
            #5

            Dann sieht es aber so aus als würden die skripte alle mehrfach ausgeführt werden :?:

            1 Antwort Letzte Antwort
            0
            • eric2905E Offline
              eric2905E Offline
              eric2905
              schrieb am zuletzt editiert von
              #6

              Was sagt denn die Abfrage?

              Von unterwegs getippert

              Roses are red, violets are blue,

              if I listen to metal, my neighbours do too

              1 Antwort Letzte Antwort
              0
              • H Offline
                H Offline
                homecineplexx
                schrieb am zuletzt editiert von
                #7

                @eric2905:

                Ohne eine Angabe des Host-OS …

                Bei Linux

                ps -ef | grep io.java
                

                Bei Windows

                Taskmanager und dann in die Prozessliste.

                Wobei das Log immer nur von JavaScript.0 spricht - also nur eine Instanz da ist.

                Gruß,

                Eric

                Von unterwegs getippert das hier kommt dabei raus > iobroker 1645 460 9 Feb05 ? 02:56:31 io.javascript.0

                pi 3638 3571 0 16:59 pts/0 00:00:00 grep –color=auto io.java `

                läuft auf 3 RPI3B+ (Multihost), und lief auch bis vor kurzem ohne dieses Phänomen, der Mehrfach-Logs.

                1 Antwort Letzte Antwort
                0
                • eric2905E Offline
                  eric2905E Offline
                  eric2905
                  schrieb am zuletzt editiert von
                  #8

                  Da läuft nur eine Instanz.

                  Prüfe mal, wie das Script ausgelöst wird und ob es da Dopplungen geben kann.

                  Gruß,

                  Eric

                  Von unterwegs getippert

                  Roses are red, violets are blue,

                  if I listen to metal, my neighbours do too

                  1 Antwort Letzte Antwort
                  0
                  • H Offline
                    H Offline
                    homecineplexx
                    schrieb am zuletzt editiert von
                    #9

                    das skript wird ja an und für sich nur ausgelöst, bei änderung diverser werte…ich werd es heute mal rein stellen, allerdings ist das nicht nur bei einem skript so....und vor allem erst seit kurzem

                    1 Antwort Letzte Antwort
                    0
                    • H Offline
                      H Offline
                      homecineplexx
                      schrieb am zuletzt editiert von
                      #10

                      ich versteh es nicht, schon wenn ich meine Multihosts hoch fahre kommt folgendes:

                      javascript.0	2019-02-07 16:19:37.322	info	requesting all objects
                      javascript.0	2019-02-07 16:19:37.322	info	requesting all objects
                      javascript.0	2019-02-07 16:19:37.321	info	requesting all objects
                      javascript.0	2019-02-07 16:19:37.321	info	requesting all states
                      javascript.0	2019-02-07 16:19:37.321	info	requesting all states
                      javascript.0	2019-02-07 16:19:37.321	info	requesting all states
                      javascript.0	2019-02-07 16:19:37.321	info	starting. Version 4.0.12 in /opt/iobroker/node_modules/iobroker.javascript, node: v8.14.0
                      javascript.0	2019-02-07 16:19:37.321	info	starting. Version 4.0.12 in /opt/iobroker/node_modules/iobroker.javascript, node: v8.14.0
                      javascript.0	2019-02-07 16:19:37.319	info	starting. Version 4.0.12 in /opt/iobroker/node_modules/iobroker.javascript, node: v8.14.0
                      javascript.0	2019-02-07 16:19:37.238	info	received all objects
                      javascript.0	2019-02-07 16:19:37.237	info	received all objects
                      javascript.0	2019-02-07 16:19:32.349	info	received all states
                      javascript.0	2019-02-07 16:19:32.346	info	received all states
                      
                      
                      C 1 Antwort Letzte Antwort
                      0
                      • H homecineplexx

                        ich versteh es nicht, schon wenn ich meine Multihosts hoch fahre kommt folgendes:

                        javascript.0	2019-02-07 16:19:37.322	info	requesting all objects
                        javascript.0	2019-02-07 16:19:37.322	info	requesting all objects
                        javascript.0	2019-02-07 16:19:37.321	info	requesting all objects
                        javascript.0	2019-02-07 16:19:37.321	info	requesting all states
                        javascript.0	2019-02-07 16:19:37.321	info	requesting all states
                        javascript.0	2019-02-07 16:19:37.321	info	requesting all states
                        javascript.0	2019-02-07 16:19:37.321	info	starting. Version 4.0.12 in /opt/iobroker/node_modules/iobroker.javascript, node: v8.14.0
                        javascript.0	2019-02-07 16:19:37.321	info	starting. Version 4.0.12 in /opt/iobroker/node_modules/iobroker.javascript, node: v8.14.0
                        javascript.0	2019-02-07 16:19:37.319	info	starting. Version 4.0.12 in /opt/iobroker/node_modules/iobroker.javascript, node: v8.14.0
                        javascript.0	2019-02-07 16:19:37.238	info	received all objects
                        javascript.0	2019-02-07 16:19:37.237	info	received all objects
                        javascript.0	2019-02-07 16:19:32.349	info	received all states
                        javascript.0	2019-02-07 16:19:32.346	info	received all states
                        
                        
                        C Offline
                        C Offline
                        Chris71
                        schrieb am zuletzt editiert von
                        #11

                        @homecineplexx

                        gibt es da schon eine Lösung des Problems? Bei mir läuft auch alles dreifach.
                        Kann gut möglich sein das ich den JS-Adapter mehrfach installiert habe.
                        Ist schon nervig wenn Telegramm Meldungen 3 -Fach erscheinen.

                        1 Antwort Letzte Antwort
                        0
                        • HomoranH Nicht stören
                          HomoranH Nicht stören
                          Homoran
                          Global Moderator Administrators
                          schrieb am zuletzt editiert von Homoran
                          #12

                          Was sagt denn

                          Top | grep io.java
                          

                          Lies mal
                          Du hast nur eine Instanz, mehrfach Installieren des Adapters geht nicht, wenn du nich ioBroker irgendwie doppelt installiert hast

                          kein Support per PN! - Fragen im Forum stellen -
                          Benutzt das Voting rechts unten im Beitrag wenn er euch geholfen hat.
                          Das Forum freut sich über eine Spende. Benutzt dazu den Spendenbutton oben rechts. Danke!
                          der Installationsfixer: curl -fsL https://iobroker.net/fix.sh | bash -

                          C 1 Antwort Letzte Antwort
                          0
                          • C Offline
                            C Offline
                            Chris71
                            schrieb am zuletzt editiert von
                            #13

                            IOBroker läuft bei mir im Docker. Gehe mal davon aus das ich das im Terminal eingeben muss.
                            Passiert aber leider nichts.

                            1 Antwort Letzte Antwort
                            0
                            • C Offline
                              C Offline
                              Chris71
                              schrieb am zuletzt editiert von
                              #14

                              komisch ist das ich die Meldungen im Log nach dem Speichern auch immer 3 Fach erhalte.
                              Screenshot (77).png

                              1 Antwort Letzte Antwort
                              0
                              • P Offline
                                P Offline
                                peterfido
                                schrieb am zuletzt editiert von
                                #15

                                Hallo,
                                ist mir heute beim Testen auch aufgefallen. Ich habe an einem Script gearbeitet. Mit jedem Speichern kamen dann die Meldungen immer mehrfacher. Also 4 mal gespeichert, 4 Einträge im Log. Abhilfe brachte erst ein Neustart des Javascript-Adapters.

                                Ich hatte von dem die Version 4.1.4 installiert und bin nun auf 3.6.5 zurück. Seit dem ist der Spuk vorbei.

                                Gruß

                                Peterfido


                                Proxmox auf Intel NUC12WSHi5
                                ioBroker: Debian (VM)
                                CCU: Debmatic (VM)
                                Influx: Debian (VM)
                                Grafana: Debian (VM)
                                eBus: Debian (VM)
                                Zigbee: Debian (VM) mit zigbee2mqtt

                                C 1 Antwort Letzte Antwort
                                0
                                • E Offline
                                  E Offline
                                  excalibur270
                                  schrieb am zuletzt editiert von
                                  #16

                                  Hatte ich letzte Woche. Mein Spritpreis kam immer 3 fach an. Broker restart hat bei mir geholfen

                                  1 Antwort Letzte Antwort
                                  0
                                  • HomoranH Homoran

                                    Was sagt denn

                                    Top | grep io.java
                                    

                                    Lies mal
                                    Du hast nur eine Instanz, mehrfach Installieren des Adapters geht nicht, wenn du nich ioBroker irgendwie doppelt installiert hast

                                    C Offline
                                    C Offline
                                    Chris71
                                    schrieb am zuletzt editiert von
                                    #17

                                    @Homoran
                                    grep io.java gibt jetzt folgende Meldung

                                    root@iobroker:/opt/iobroker# ps -es | grep io.java
                                    0 221 0000000000000000 0000000000000000 0000000000001000 0000000180004202 Sl ? 282:51 io.javascript.1 HOSTNAME=iobr
                                    oker HOME=/root OLDPWD=/opt/iobroker TERM=xterm PATH=/usr/local/sbin:/usr/local/bin:/usr/sbin:/usr/bin:/sbin:/bin LANG=de_DE.UTF-8
                                    DEBIAN_FRONTEND=teletype PWD=/opt/iobroker NODE_CHANNEL_FD=3
                                    0 20612 0000000000000000 0000000000000000 0000000000000000 0000000180000000 S+ ? 0:00 grep io.java LANG=de_DE.UTF-8
                                    HOSTNAME=iobroker OLDPWD=/opt/iobroker PWD=/opt/iobroker HOME=/root DEBIAN_FRONTEND=teletype TERM=xterm SHLVL=1 PATH=/usr/local/s
                                    bin:/usr/local/bin:/usr/sbin:/usr/bin:/sbin:/bin _=/bin/grep
                                    r

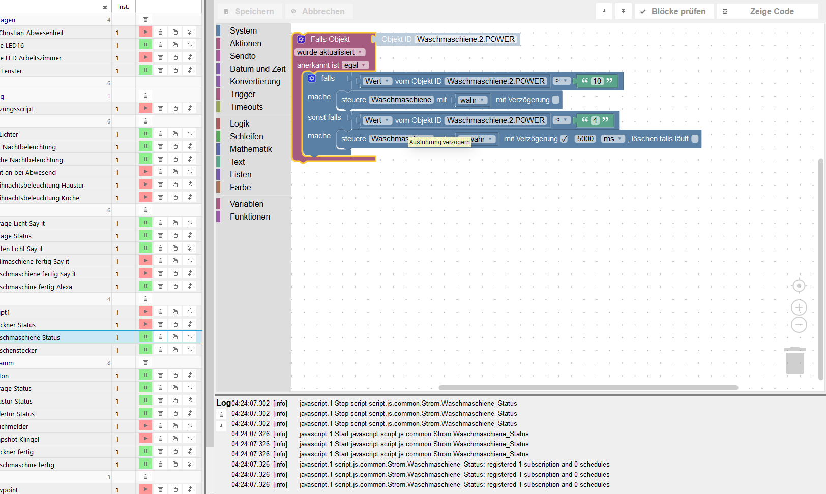
                                    Neustart von IoBroker, funktioniert dann auch nur für kurze Zeit. Danach kommen die Meldungen immer 3 Fach.
                                    Richtig nervig wird es dann aber wenn Alexa den Befehl in 3 facher Ausfertigung bekommt.
                                    Dann fängt die Tante an zu rappen (Die Wasch, die Wasch, die Waschmaschiene ist fertig etc.)

                                    :)

                                    1 Antwort Letzte Antwort
                                    0
                                    • P peterfido

                                      Hallo,
                                      ist mir heute beim Testen auch aufgefallen. Ich habe an einem Script gearbeitet. Mit jedem Speichern kamen dann die Meldungen immer mehrfacher. Also 4 mal gespeichert, 4 Einträge im Log. Abhilfe brachte erst ein Neustart des Javascript-Adapters.

                                      Ich hatte von dem die Version 4.1.4 installiert und bin nun auf 3.6.5 zurück. Seit dem ist der Spuk vorbei.

                                      C Offline
                                      C Offline
                                      Chris71
                                      schrieb am zuletzt editiert von
                                      #18

                                      @peterfido Ich hatte die Version 3.6.4. Habe jetzt mal ein Update auf 3.6.5 gemacht. Momentan läuft es, bin mal gespannt wie lange.
                                      Vermute das irgendetwas anderes der Auslöser des Problems ist. Ich bleibe dran und melde mich dazu.

                                      1 Antwort Letzte Antwort
                                      0
                                      • C Offline
                                        C Offline
                                        Chris71
                                        schrieb am zuletzt editiert von Chris71
                                        #19

                                        Ok. Wieder das alte Problem.
                                        Bei der Adapteraktualisierung kam folgende Fehlermeldung.
                                        Screenshot (81).png

                                        HomoranH 1 Antwort Letzte Antwort
                                        0
                                        • C Chris71

                                          Ok. Wieder das alte Problem.
                                          Bei der Adapteraktualisierung kam folgende Fehlermeldung.
                                          Screenshot (81).png

                                          HomoranH Nicht stören
                                          HomoranH Nicht stören
                                          Homoran
                                          Global Moderator Administrators
                                          schrieb am zuletzt editiert von
                                          #20

                                          @Chris71 sagte in JavaScript Adapter läuft mehrfach??:

                                          kam folgende Fehlermeldung.

                                          Nope!
                                          ist nur ein Warn - keine Panik

                                          kein Support per PN! - Fragen im Forum stellen -
                                          Benutzt das Voting rechts unten im Beitrag wenn er euch geholfen hat.
                                          Das Forum freut sich über eine Spende. Benutzt dazu den Spendenbutton oben rechts. Danke!
                                          der Installationsfixer: curl -fsL https://iobroker.net/fix.sh | bash -

                                          1 Antwort Letzte Antwort
                                          0

                                          Hey! Du scheinst an dieser Unterhaltung interessiert zu sein, hast aber noch kein Konto.

                                          Hast du es satt, bei jedem Besuch durch die gleichen Beiträge zu scrollen? Wenn du dich für ein Konto anmeldest, kommst du immer genau dorthin zurück, wo du zuvor warst, und kannst dich über neue Antworten benachrichtigen lassen (entweder per E-Mail oder Push-Benachrichtigung). Du kannst auch Lesezeichen speichern und Beiträge positiv bewerten, um anderen Community-Mitgliedern deine Wertschätzung zu zeigen.

                                          Mit deinem Input könnte dieser Beitrag noch besser werden 💗

                                          Registrieren Anmelden
                                          Antworten
                                          • In einem neuen Thema antworten
                                          Anmelden zum Antworten
                                          • Älteste zuerst
                                          • Neuste zuerst
                                          • Meiste Stimmen


                                          Support us

                                          ioBroker
                                          Community Adapters
                                          Donate
                                          FAQ Cloud / IOT
                                          HowTo: Node.js-Update
                                          HowTo: Backup/Restore
                                          Downloads
                                          BLOG

                                          392

                                          Online

                                          32.8k

                                          Benutzer

                                          82.8k

                                          Themen

                                          1.3m

                                          Beiträge
                                          Community
                                          Impressum | Datenschutz-Bestimmungen | Nutzungsbedingungen | Einwilligungseinstellungen
                                          ioBroker Community 2014-2025
                                          logo
                                          • Anmelden

                                          • Du hast noch kein Konto? Registrieren

                                          • Anmelden oder registrieren, um zu suchen
                                          • Erster Beitrag
                                            Letzter Beitrag
                                          0
                                          • Home
                                          • Aktuell
                                          • Tags
                                          • Ungelesen 0
                                          • Kategorien
                                          • Unreplied
                                          • Beliebt
                                          • GitHub
                                          • Docu
                                          • Hilfe