NEWS
PV 0 Einspeisung mehrerer Wechselrichter (gel.)
-
Hallo zusammen,
ich habe hier ein Blockly, ich will gleich sagen das es nicht aus meiner Feder stammt, vielemehr war es @paul53 der es gebaut hat. (Man will sich ja nicht mit fremden Feden schmücken)

Jetzt habe ich das Blockly 3 mal im Einsatz. Hier kommt es natürlich zu Problemen weil sich die Wechselrichter bzw. die Blocklys dafür gegenseitig stören.
Jetzt stelle ich mir die Frage wie man das umgehen könnte.
Ein Idee hätte ich, allerdings hapert es an der Umsetzung.Ich könnte mir Vorstellen das man in die bestehenden Blocklys eine Abfrage baut ob zb der Wechselrichter 1 schon reduziert hat auf 3%. wenn das der Fall ist und immernoch zu viel Strom eingespeist wir soll WR 2 reduziert werden. Wenn dann immer noch zu viel Srom ist dann soll WR 3 reduziert werden.
Das ganze in umgekehrter Reihenfolge wenn Strom aus dem Netz gezogen wird.
Kann mich bitte jemand bei der Umsetzung, sollte es überhaupt machbar und sinnvoll sein, dabei unterstütze?
VG Duffy
-
Hallo zusammen,
ich habe hier ein Blockly, ich will gleich sagen das es nicht aus meiner Feder stammt, vielemehr war es @paul53 der es gebaut hat. (Man will sich ja nicht mit fremden Feden schmücken)

Jetzt habe ich das Blockly 3 mal im Einsatz. Hier kommt es natürlich zu Problemen weil sich die Wechselrichter bzw. die Blocklys dafür gegenseitig stören.
Jetzt stelle ich mir die Frage wie man das umgehen könnte.
Ein Idee hätte ich, allerdings hapert es an der Umsetzung.Ich könnte mir Vorstellen das man in die bestehenden Blocklys eine Abfrage baut ob zb der Wechselrichter 1 schon reduziert hat auf 3%. wenn das der Fall ist und immernoch zu viel Strom eingespeist wir soll WR 2 reduziert werden. Wenn dann immer noch zu viel Srom ist dann soll WR 3 reduziert werden.
Das ganze in umgekehrter Reihenfolge wenn Strom aus dem Netz gezogen wird.
Kann mich bitte jemand bei der Umsetzung, sollte es überhaupt machbar und sinnvoll sein, dabei unterstütze?
VG Duffy
@duffy sagte: sollte es überhaupt machbar und sinnvoll sein
Das nennt man Sequenz: Der Regler für die Nulleinspeisung tut so, als ob es nur einen WR gibt. Anschließend wird das Stellsignal auf die 3 Wechselrichter aufgeteilt.
Prinzip:
Voraussetzung für die gezeigte Sequenz: Die 3 WR haben die gleiche Leistung
-
@duffy sagte: sollte es überhaupt machbar und sinnvoll sein
Das nennt man Sequenz: Der Regler für die Nulleinspeisung tut so, als ob es nur einen WR gibt. Anschließend wird das Stellsignal auf die 3 Wechselrichter aufgeteilt.
Prinzip:
Voraussetzung für die gezeigte Sequenz: Die 3 WR haben die gleiche Leistung
-
Danke für den Vorschlag.
Allerdings sind es zwei 300 Watt WR und ein 600 Watt WR.
Lässt sich das auch bewerkstelligen?Gruss Duffy
-
@duffy sagte: Lässt sich das auch bewerkstelligen?
Wenn die Leistung gesteuert wird:

@duffy sagte in PV 0 Einspeisung mehrerer Wechselrichter:
war es @paul53 der es gebaut hat.
Sicher? Ich hätte einen PI-Regler gebaut.
-
Danke dir, das werde ich mal versuchen.
Ist Y12 eine Variable und warum heisst es Y12?
Ich melde mich wieder. Schönen Abend.
Gruß Duffy
Edit:
Eine Frage noch, was ist das Stellsignal? Der Stromverbrauch des Hauses?@duffy sagte in PV 0 Einspeisung mehrerer Wechselrichter:
Ist Y12 eine Variable und warum heisst es Y12?
ja, sie enthält 12x
Wert, damit 300+300+600W WR = 1200W gesamt Leistung sinnvoll verteilt werden können -
@duffy sagte: Lässt sich das auch bewerkstelligen?
Wenn die Leistung gesteuert wird:

@duffy sagte in PV 0 Einspeisung mehrerer Wechselrichter:
war es @paul53 der es gebaut hat.
Sicher? Ich hätte einen PI-Regler gebaut.
-
@duffy sagte: Lässt sich das auch bewerkstelligen?
Wenn die Leistung gesteuert wird:

@duffy sagte in PV 0 Einspeisung mehrerer Wechselrichter:
war es @paul53 der es gebaut hat.
Sicher? Ich hätte einen PI-Regler gebaut.
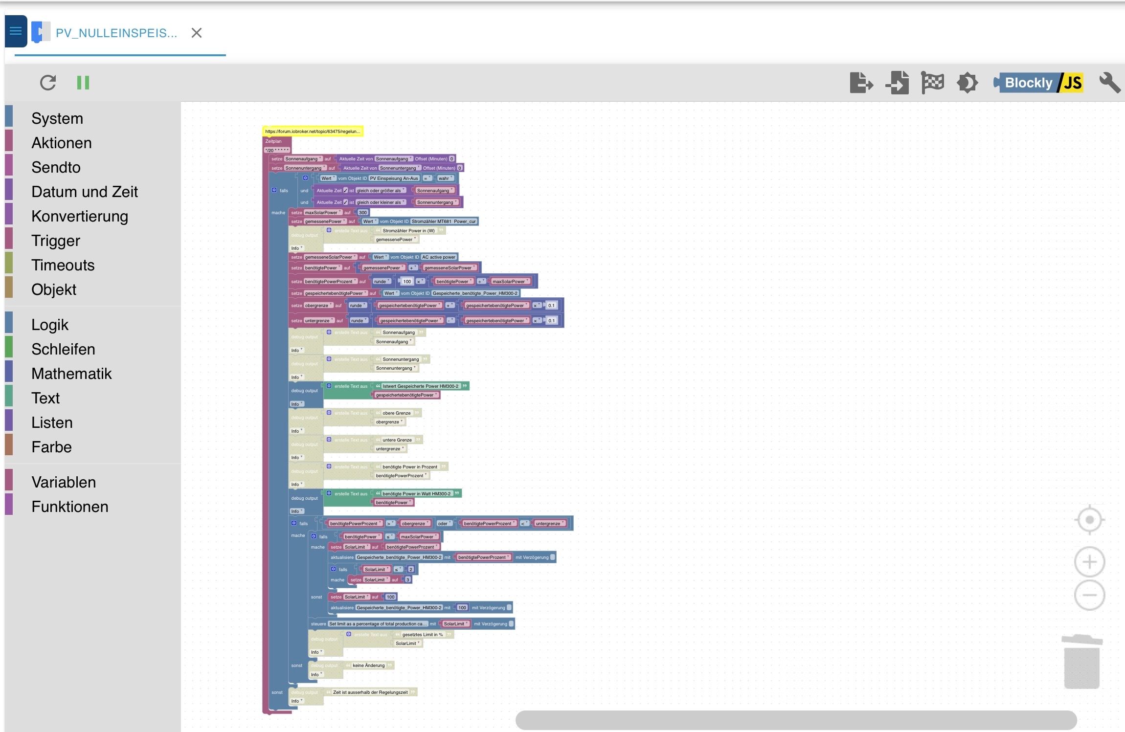
Guten Morgen,
die Wechselrichter sind wieder in Betrieb und das Blockly ist nachgebaut.
Ich bin mir nun nicht ganz sicher welchen Datenpunkt ich für die WR nehmen muss.

Ich nehme an "limit persistent absolut"Ich befürchte nur das ich keinen Trigger Datenpunkt (Stellsignal in %) habe muss ich den auch erst bauen?
VG Duffy
-
Guten Morgen,
die Wechselrichter sind wieder in Betrieb und das Blockly ist nachgebaut.
Ich bin mir nun nicht ganz sicher welchen Datenpunkt ich für die WR nehmen muss.

Ich nehme an "limit persistent absolut"Ich befürchte nur das ich keinen Trigger Datenpunkt (Stellsignal in %) habe muss ich den auch erst bauen?
VG Duffy
@duffy sagte: Ich nehme an "limit persistent absolut"
Ich würde "limit_nonpersistent_absolute" nehmen, denn "persistent" schreibt sicherlich in einen EEPROM, der dann schnell zerschossen ist.
@duffy sagte in PV 0 Einspeisung mehrerer Wechselrichter:
Datenpunkt (Stellsignal in %) habe muss ich den auch erst bauen?
Das ist der Ausgang eines PI-Reglers für Nulleinspeisung in einem eigenen Datenpunkt. PI(D)-Regler gibt es als Adapter.
EDIT: Blockly für einen PI-Regler:

-
@duffy sagte: Ich nehme an "limit persistent absolut"
Ich würde "limit_nonpersistent_absolute" nehmen, denn "persistent" schreibt sicherlich in einen EEPROM, der dann schnell zerschossen ist.
@duffy sagte in PV 0 Einspeisung mehrerer Wechselrichter:
Datenpunkt (Stellsignal in %) habe muss ich den auch erst bauen?
Das ist der Ausgang eines PI-Reglers für Nulleinspeisung in einem eigenen Datenpunkt. PI(D)-Regler gibt es als Adapter.
EDIT: Blockly für einen PI-Regler:

Wow, das muss ich erst mal sacken lassen und mir genauer anschauen.
Heisst das aber das ich statt dem Blockly

auch den Adapter verwenden könnte
und das dieser Adapter mit deinem o.g. Blockly

das bisherige Blockly für die Nulleinseisung überflüssig machen würde?
Bis dahin erst mal danke schön, ich befürchte aber das ich mich wieder melden muss :-)
VG Duffy
-
Wow, das muss ich erst mal sacken lassen und mir genauer anschauen.
Heisst das aber das ich statt dem Blockly

auch den Adapter verwenden könnte
und das dieser Adapter mit deinem o.g. Blockly

das bisherige Blockly für die Nulleinseisung überflüssig machen würde?
Bis dahin erst mal danke schön, ich befürchte aber das ich mich wieder melden muss :-)
VG Duffy
-
@duffy sagte: statt dem Blockly auch den Adapter verwenden könnte
Ja, wobei der Adapter wesentlich umfangreicher ist.
-
Dann rätst du mir vermutlich zu dem Blockly, oder?
Oder könntest du mich unterstützen bei den Einstellungen des Adapters?
Viele Grüße Duffy
-
@duffy sagte: Dann rätst du mir vermutlich zu dem Blockly, oder?
Ja.
Die Datenpunkte musst du durch deine ersetzten.Guten Morgen,
vielen Dank für das Blockly.
Es ist gestartet und scheint auch zu funktionieren.
Aufgrund der fehlenden Sonne ist aber aktuell noch nichts von der Regelung zu sehen ausser der sich ändernden Werte.
Heute soll noch die Sonne raus kommen dann kann ich das mal beobachten.
Ich melde mich wieder.VG Duffy
-
Guten Morgen,
vielen Dank für das Blockly.
Es ist gestartet und scheint auch zu funktionieren.
Aufgrund der fehlenden Sonne ist aber aktuell noch nichts von der Regelung zu sehen ausser der sich ändernden Werte.
Heute soll noch die Sonne raus kommen dann kann ich das mal beobachten.
Ich melde mich wieder.VG Duffy
-
Kann ich das Blockly auch so einstellen?

Wenn ich den Wert 0-300 bzw 0-600 eintragen stürzen die Wechselrichter ab.
Das war auch schon bei dem alten Blockly so das ich auf max auf 3% runterregeln konnte um abstürze zu vermeiden.Gruß Duffy
-
Kann ich das Blockly auch so einstellen?

Wenn ich den Wert 0-300 bzw 0-600 eintragen stürzen die Wechselrichter ab.
Das war auch schon bei dem alten Blockly so das ich auf max auf 3% runterregeln konnte um abstürze zu vermeiden.Gruß Duffy
@duffy sagte: Kann ich das Blockly auch so einstellen?
Ja.
@duffy sagte in PV 0 Einspeisung mehrerer Wechselrichter:
Wenn ich Stom aus dem Netz beziehe sollte doch in diesem Beispiel der HM300-2 mehr Leistung liefern, oder?
Ein PI-Regler benötigt etwas Zeit, um auf Null(einspeisung) zu regeln. Erzeuge mal einen Chart für die Netzleistung und das Stellsignal.
Wenn die Regelung zu träge aber stabil ist, verringere den Wert von Xp etwas und beobachte weiter.
Wie oft wird die Netzleistung aktualisiert? Nur alle 30 s wie im Log? Dann erhöhe Tn auf 60 s, da die Regelung sonst instabil werden könnte.EDIT: Kannst du die Zykluszeit (Abfrageintervall) für die Netzleistung verringern? Das wäre im Sinne einer nicht zu trägen Regelung sinnvoll.
-
@duffy sagte: Kann ich das Blockly auch so einstellen?
Ja.
@duffy sagte in PV 0 Einspeisung mehrerer Wechselrichter:
Wenn ich Stom aus dem Netz beziehe sollte doch in diesem Beispiel der HM300-2 mehr Leistung liefern, oder?
Ein PI-Regler benötigt etwas Zeit, um auf Null(einspeisung) zu regeln. Erzeuge mal einen Chart für die Netzleistung und das Stellsignal.
Wenn die Regelung zu träge aber stabil ist, verringere den Wert von Xp etwas und beobachte weiter.
Wie oft wird die Netzleistung aktualisiert? Nur alle 30 s wie im Log? Dann erhöhe Tn auf 60 s, da die Regelung sonst instabil werden könnte.EDIT: Kannst du die Zykluszeit (Abfrageintervall) für die Netzleistung verringern? Das wäre im Sinne einer nicht zu trägen Regelung sinnvoll.
Hallo Paul53, das Chart ist gesartet.
Der Stromzähler wird alle 10 sek abgefragt bzw. gibt den Stand an den IOB.
EDIT: Kannst du die Zykluszeit (Abfrageintervall) für die Netzleistung verringern? Das wäre im Sinne einer nicht zu trägen Regelung sinnvoll.
Das wäre dann der Tn Wert? Soll ich den mal von 20 auf 10 setzen und dafür den PID Regler erst mal so belassen?
-
Hallo Paul53, das Chart ist gesartet.
Der Stromzähler wird alle 10 sek abgefragt bzw. gibt den Stand an den IOB.
EDIT: Kannst du die Zykluszeit (Abfrageintervall) für die Netzleistung verringern? Das wäre im Sinne einer nicht zu trägen Regelung sinnvoll.
Das wäre dann der Tn Wert? Soll ich den mal von 20 auf 10 setzen und dafür den PID Regler erst mal so belassen?
-
@duffy sagte in: Der Stromzähler wird alle 10 sek abgefragt
Dann passt Tn mit 20 s. Tn ist die Nachstellzeit (für den I-Anteil des PI-Reglers).
Ich glaube es hat sich für heute, es gibt nichts mehr zu regeln da die Sonne fast weg ist.
Ich schicke morgen mal ein Chart.Allerdings denke werde ich 2 Screenshots machen müssen da, wenn ich beide Kurven in ein Chart packe die Signallinie nicht mehr aussagekräftig ist; ist das fast eine waagerechte Linie.
VG Duffy
Hey! Du scheinst an dieser Unterhaltung interessiert zu sein, hast aber noch kein Konto.
Hast du es satt, bei jedem Besuch durch die gleichen Beiträge zu scrollen? Wenn du dich für ein Konto anmeldest, kommst du immer genau dorthin zurück, wo du zuvor warst, und kannst dich über neue Antworten benachrichtigen lassen (entweder per E-Mail oder Push-Benachrichtigung). Du kannst auch Lesezeichen speichern und Beiträge positiv bewerten, um anderen Community-Mitgliedern deine Wertschätzung zu zeigen.
Mit deinem Input könnte dieser Beitrag noch besser werden 💗
Registrieren Anmelden

