Weiter zum Inhalt
  • Home
  • Aktuell
  • Tags
  • 0 Ungelesen 0
  • Kategorien
  • Unreplied
  • Beliebt
  • GitHub
  • Docu
  • Hilfe
Skins
  • Hell
  • Brite
  • Cerulean
  • Cosmo
  • Flatly
  • Journal
  • Litera
  • Lumen
  • Lux
  • Materia
  • Minty
  • Morph
  • Pulse
  • Sandstone
  • Simplex
  • Sketchy
  • Spacelab
  • United
  • Yeti
  • Zephyr
  • Dunkel
  • Cyborg
  • Darkly
  • Quartz
  • Slate
  • Solar
  • Superhero
  • Vapor

  • Standard: (Kein Skin)
  • Kein Skin
Einklappen
ioBroker Logo

Community Forum

donate donate
  1. ioBroker Community Home
  2. Deutsch
  3. Skripten / Logik
  4. Node-Red
  5. Virtuelles Gerät auf true prüfen

NEWS

  • Monatsrückblick Januar/Februar 2026 ist online!
    BluefoxB
    Bluefox
    18
    1
    736

  • Jahresrückblick 2025 – unser neuer Blogbeitrag ist online! ✨
    BluefoxB
    Bluefox
    18
    1
    6.0k

  • Neuer Blogbeitrag: Monatsrückblick - Dezember 2025 🎄
    BluefoxB
    Bluefox
    13
    1
    1.5k

Virtuelles Gerät auf true prüfen

Geplant Angeheftet Gesperrt Verschoben Node-Red
17 Beiträge 3 Kommentatoren 1.1k Aufrufe 3 Beobachtet
  • Älteste zuerst
  • Neuste zuerst
  • Meiste Stimmen
Antworten
  • In einem neuen Thema antworten
Anmelden zum Antworten
Dieses Thema wurde gelöscht. Nur Nutzer mit entsprechenden Rechten können es sehen.
  • AphofisA Offline
    AphofisA Offline
    Aphofis
    schrieb am zuletzt editiert von
    #1

    Ich brauche eine Schaltung, wo ein Gerät auf true geprüft wird und wenn true dann muss man per Grafischer öberfläche auf einen Button klicken können. Dieses darf aber auch nur 300 ms auslösen.

    ? mickemupM 2 Antworten Letzte Antwort
    0
    • AphofisA Aphofis

      Ich brauche eine Schaltung, wo ein Gerät auf true geprüft wird und wenn true dann muss man per Grafischer öberfläche auf einen Button klicken können. Dieses darf aber auch nur 300 ms auslösen.

      ? Offline
      ? Offline
      Ein ehemaliger Benutzer
      schrieb am zuletzt editiert von
      #2

      @aphofis

      welches Geraet ist das denn, und wie soll es auf online geprueft werden? Gibts n Adapter dafuer, hat der schon n Datenpunkt fuer sowas.. oder willste per Ping pruefen ? (dann ping adapter..)
      Welche Grafische Oberflaeche verwendest du zur Zeit oder hast du vor zu verwenden?

      AphofisA 1 Antwort Letzte Antwort
      0
      • AphofisA Aphofis

        Ich brauche eine Schaltung, wo ein Gerät auf true geprüft wird und wenn true dann muss man per Grafischer öberfläche auf einen Button klicken können. Dieses darf aber auch nur 300 ms auslösen.

        mickemupM Offline
        mickemupM Offline
        mickemup
        schrieb am zuletzt editiert von mickemup
        #3

        @aphofis sagte in Virtuelles Gerät auf true prüfen:

        wo ein Gerät auf true geprüft wird

        Sollte relativ simpel z.B mit Blockly gehen.

        Die True prüfen entweder via Trigger (bei Veränderung) oder halt periodisch via CRON.

        Den Button auch als Trigger verwenden und dann halt nach 300ms wieder auf "False" setzen.

        Bevor der Vis, kannst du das Ganze (die gewnünschte Logik) ja in den IOB Objekten begutachten.

        Für detaillierten Support musst aber wohl nich ein paar Details liefern, was du genau willst.

        1 Antwort Letzte Antwort
        0
        • ? Ein ehemaliger Benutzer

          @aphofis

          welches Geraet ist das denn, und wie soll es auf online geprueft werden? Gibts n Adapter dafuer, hat der schon n Datenpunkt fuer sowas.. oder willste per Ping pruefen ? (dann ping adapter..)
          Welche Grafische Oberflaeche verwendest du zur Zeit oder hast du vor zu verwenden?

          AphofisA Offline
          AphofisA Offline
          Aphofis
          schrieb am zuletzt editiert von
          #4

          @ilovegym
          Es geht um ein Relay an einem ESP8266 mit Tasmota geflashed und da hängt ein Futterautomat dran.
          Manchmal aber super super selten kommt es vor das dass Gerät ohne dosierung dosiert also das Relay auf true gestellt wird. um da zu deaktivieren brauche ich auf meiner VIS Oberfläche einen Button und dahinter eine Steuerung die Prüft ob das Relay true ist und wenn ja dann soll es bei klick auf false gestellt werden.
          Geiler wäre natürlich wenn zb das Relay immer auf false geprüft wird ausser zu den futter zeiten Datenpunkten.
          sprich wenn das esp mal neu startet und die steuerung ausserhalb der Futterzeiten auf true gestellt wird wird dieses per steuerung abgeschaltet.

          mickemupM 1 Antwort Letzte Antwort
          0
          • AphofisA Aphofis

            @ilovegym
            Es geht um ein Relay an einem ESP8266 mit Tasmota geflashed und da hängt ein Futterautomat dran.
            Manchmal aber super super selten kommt es vor das dass Gerät ohne dosierung dosiert also das Relay auf true gestellt wird. um da zu deaktivieren brauche ich auf meiner VIS Oberfläche einen Button und dahinter eine Steuerung die Prüft ob das Relay true ist und wenn ja dann soll es bei klick auf false gestellt werden.
            Geiler wäre natürlich wenn zb das Relay immer auf false geprüft wird ausser zu den futter zeiten Datenpunkten.
            sprich wenn das esp mal neu startet und die steuerung ausserhalb der Futterzeiten auf true gestellt wird wird dieses per steuerung abgeschaltet.

            mickemupM Offline
            mickemupM Offline
            mickemup
            schrieb am zuletzt editiert von
            #5

            @aphofis
            Dann ginge ein Trigger auf den Relaystatus (ist grösser als letzter)

            Und wenn du eine Bool-Variable hast oder noch kreierst (Füttern aktiv), dann im Blockly drin ein:

            Falls Füttern aktiv = False
            Dann Relay OFF

            AphofisA 1 Antwort Letzte Antwort
            0
            • mickemupM mickemup

              @aphofis
              Dann ginge ein Trigger auf den Relaystatus (ist grösser als letzter)

              Und wenn du eine Bool-Variable hast oder noch kreierst (Füttern aktiv), dann im Blockly drin ein:

              Falls Füttern aktiv = False
              Dann Relay OFF

              AphofisA Offline
              AphofisA Offline
              Aphofis
              schrieb am zuletzt editiert von
              #6

              @mickemup
              Kannst du das auch für dumme einfacher erklären !? 😊 😊

              mickemupM 1 Antwort Letzte Antwort
              0
              • AphofisA Aphofis

                @mickemup
                Kannst du das auch für dumme einfacher erklären !? 😊 😊

                mickemupM Offline
                mickemupM Offline
                mickemup
                schrieb am zuletzt editiert von
                #7

                @aphofis
                Kann morgen mal ein blockly machen.
                Wie wäre es die Ursache anzugehen, anstatt symptome zu bekämpfen?
                Habe auch Tasmota relais in einsatz und denen kann man doch sagen, dass sie mit last setting aufstarten sollen nach stromunterbruch/neustart

                AphofisA 1 Antwort Letzte Antwort
                0
                • mickemupM mickemup

                  @aphofis
                  Kann morgen mal ein blockly machen.
                  Wie wäre es die Ursache anzugehen, anstatt symptome zu bekämpfen?
                  Habe auch Tasmota relais in einsatz und denen kann man doch sagen, dass sie mit last setting aufstarten sollen nach stromunterbruch/neustart

                  AphofisA Offline
                  AphofisA Offline
                  Aphofis
                  schrieb am zuletzt editiert von
                  #8

                  @mickemup
                  musst du ja nicht aber nur etwas einfacher erklären.
                  aber reisende soll man nicht aufhalten also wenn du unbedingt ein blockly für mich basteln willst dann sehr gerne. @paul53 hat das immer zum entprellen genannt. ob das selbiges ist ka.

                  mickemupM 2 Antworten Letzte Antwort
                  0
                  • AphofisA Aphofis

                    @mickemup
                    musst du ja nicht aber nur etwas einfacher erklären.
                    aber reisende soll man nicht aufhalten also wenn du unbedingt ein blockly für mich basteln willst dann sehr gerne. @paul53 hat das immer zum entprellen genannt. ob das selbiges ist ka.

                    mickemupM Offline
                    mickemupM Offline
                    mickemup
                    schrieb am zuletzt editiert von mickemup
                    #9

                    @aphofis Hmm

                    Also oben zur Ursache:
                    Du hast ein Relais, dass ohne Gründe einfach so auf True schaltet?
                    Kannst du sagen, wann das auftritt, und was eventuell die Ursache sein könnte.
                    Denn dies angehen, wäre viel eleganter als die Symptome zu bekämpfen.

                    Die andere Variante wäre einfach den Relaisstatus zu überwachen (mit Trigger) und falls es auf true schaltet und dies nicht gewollt ist (eben zB mit Variable "Fütterung aktiv") dann sofort wieder ausschalten.
                    Ich nehme an einen Datenpunkt, welcher den Status des Relays im IoBroker anzeigt hast du oder?

                    Hast du eventuell dein Skript/Blockly für die Fütterung zur Ansicht?
                    Aja und was ist das mit den 300ms genau?
                    So wie ich das verstehe willst du ja ein Knopf um wieder auf false zu stellen, falls er aus randomness true war

                    1 Antwort Letzte Antwort
                    0
                    • AphofisA Aphofis

                      @mickemup
                      musst du ja nicht aber nur etwas einfacher erklären.
                      aber reisende soll man nicht aufhalten also wenn du unbedingt ein blockly für mich basteln willst dann sehr gerne. @paul53 hat das immer zum entprellen genannt. ob das selbiges ist ka.

                      mickemupM Offline
                      mickemupM Offline
                      mickemup
                      schrieb am zuletzt editiert von
                      #10

                      @aphofis

                      ae6dc91d-fb09-4708-bd40-2545afaa1075-image.png

                      In etwa so.
                      Der obere Teil ist ein Annahme für die mögliche Fütterung.
                      Solange die Fütterung aktiv ist, geschieht im zweiten Block nichts. (Da die Bedingung nicht erfüllt ist)
                      Wenn aber das Relay auf True springt, ohne das du die Fütterung getriggert hast, dann wird es sofort wieder ausgeschaltet.

                      1 Antwort Letzte Antwort
                      0
                      • AphofisA Offline
                        AphofisA Offline
                        Aphofis
                        schrieb am zuletzt editiert von Aphofis
                        #11

                        @mickemup Also Relai schaltet nur auf true wenn gefüttert werden soll aber es kann passieren das eben nach neustart tasmota mal true beim start hat obgleich ich den digital eingang bei start auf false gesetzt hatte.
                        Ja, Relai ist in dem Fall im Tasmota betitelt als Friendly Name "Aqua-Control-Futterautomat" ist in dem Fall dann der Datenpunkt sonoff.0.Aqua_Control.POWER5 vom Sonoff Gerät.
                        Die 300ms waren als puffer. Genau kann ich das auch nicht mehr sagen, wie gesagt ich glaube die Steuerung hatte mir paul53 zusammengebaut.
                        Also nicht abwertend aber funzt halt nicht korrekt.
                        Ja so ein knopf oder eine Steuerung die prüft ob Relai (Futterautomat) nur true ist wenn die drei Futter zeiten aus drei Datnepunkten aktuell ist.

                        Fütterung manuell per VIS Button
                        futter manuell.png

                        <xml xmlns="https://developers.google.com/blockly/xml">
                          <variables>
                            <variable type="timeout" id="timeout">timeout</variable>
                            <variable id="u)9}*R19v/Qs3Rt)$4,W">Dauer</variable>
                            <variable type="interval" id="Intervall">Intervall</variable>
                          </variables>
                          <block type="on_ext" id="E.qZZ=~FIVsmrgd-kUjL" x="-2237" y="-1462">
                            <mutation xmlns="http://www.w3.org/1999/xhtml" items="1"></mutation>
                            <field name="CONDITION">ne</field>
                            <field name="ACK_CONDITION"></field>
                            <value name="OID0">
                              <shadow type="field_oid" id="k@H7m@T|a=VvEcEM@:1$">
                                <field name="oid">0_userdata.0.Futterautomatik.Futter_manuell</field>
                              </shadow>
                            </value>
                            <statement name="STATEMENT">
                              <block type="controls_if" id="FdB|w.b(]Rp6xuo/vpkC">
                                <value name="IF0">
                                  <block type="logic_compare" id="ZC/kkz;3d@@tiEUi;bD{">
                                    <field name="OP">EQ</field>
                                    <value name="A">
                                      <block type="get_value" id="UklJLG.az8JchDqxywZ-">
                                        <field name="ATTR">val</field>
                                        <field name="OID">0_userdata.0.Futterautomatik.Futter_manuell</field>
                                      </block>
                                    </value>
                                    <value name="B">
                                      <block type="logic_boolean" id="u4$v$|:aMfg7E/|)Q+y?">
                                        <field name="BOOL">TRUE</field>
                                      </block>
                                    </value>
                                  </block>
                                </value>
                                <statement name="DO0">
                                  <block type="timeouts_settimeout" id="7O%%*MgLlE71t(^B=u!N">
                                    <field name="NAME">timeout</field>
                                    <field name="DELAY">3</field>
                                    <field name="UNIT">sec</field>
                                    <statement name="STATEMENT">
                                      <block type="variables_set" id="9kptcK|P^2:}bKZXyZ8f">
                                        <field name="VAR" id="u)9}*R19v/Qs3Rt)$4,W">Dauer</field>
                                        <value name="VALUE">
                                          <block type="convert_tonumber" id="Tj/%:}sl8v})GfkG,zO:">
                                            <value name="VALUE">
                                              <block type="get_value" id=".,XzJi)h(f$9$~(`H$I!">
                                                <field name="ATTR">val</field>
                                                <field name="OID">0_userdata.0.Futterautomatik.Futterautomatik_Faktor_1</field>
                                              </block>
                                            </value>
                                          </block>
                                        </value>
                                        <next>
                                          <block type="control" id="%}iPzHc5tUi.(P1_MvRo">
                                            <mutation xmlns="http://www.w3.org/1999/xhtml" delay_input="false"></mutation>
                                            <field name="OID">sonoff.0.Aqua_Control.POWER5</field>
                                            <field name="WITH_DELAY">FALSE</field>
                                            <value name="VALUE">
                                              <block type="logic_boolean" id="SM.e~4#O=p?c/SXA|JX%">
                                                <field name="BOOL">TRUE</field>
                                              </block>
                                            </value>
                                            <next>
                                              <block type="debug" id="y_Y]xT#qZqZCX#n?iIsk">
                                                <field name="Severity">info</field>
                                                <value name="TEXT">
                                                  <shadow type="text" id="Od}|Jw/NX=B9~P;c8:5b">
                                                    <field name="TEXT">Futter wurde dosiert</field>
                                                  </shadow>
                                                </value>
                                                <next>
                                                  <block type="telegram" id="*;%UBv=e[knMKE}#u@+d">
                                                    <field name="INSTANCE">.0</field>
                                                    <field name="LOG"></field>
                                                    <field name="SILENT">FALSE</field>
                                                    <field name="PARSEMODE">default</field>
                                                    <field name="ESCAPING">FALSE</field>
                                                    <field name="DISABLE_WEB_PAGE_PREVIEW">FALSE</field>
                                                    <value name="MESSAGE">
                                                      <shadow type="text" id="E5rRQJqSl@PY`Jmg#uR)">
                                                        <field name="TEXT">text</field>
                                                      </shadow>
                                                      <block type="text_join" id="S1P{c)rhN8:4*@lW+J4R" collapsed="true">
                                                        <mutation items="3"></mutation>
                                                        <value name="ADD0">
                                                          <block type="text" id="y[3#?W{/JZnzjqb-_P2;">
                                                            <field name="TEXT">Futter wurde dosiert</field>
                                                          </block>
                                                        </value>
                                                        <value name="ADD1">
                                                          <block type="text" id="0iTpP5Hy@AWy/EXfB4Lw">
                                                            <field name="TEXT">Futterautomat ist </field>
                                                          </block>
                                                        </value>
                                                        <value name="ADD2">
                                                          <block type="get_value" id="OxYis2FV#Yx,2x^H-GPG">
                                                            <field name="ATTR">val</field>
                                                            <field name="OID">sonoff.0.Aqua_Control.POWER5</field>
                                                          </block>
                                                        </value>
                                                      </block>
                                                    </value>
                                                    <next>
                                                      <block type="comment" id="KV;?nPX*TAluqR-qF9f+">
                                                        <field name="COMMENT">Intervalldauer = Faktor</field>
                                                        <next>
                                                          <block type="timeouts_setinterval" id="1+dIQ5^rJM?nkaI[6WN}">
                                                            <field name="NAME">Intervall</field>
                                                            <field name="INTERVAL">250</field>
                                                            <field name="UNIT">ms</field>
                                                            <statement name="STATEMENT">
                                                              <block type="math_change" id="!*zN$DgW0K=76_[.1*]X">
                                                                <field name="VAR" id="u)9}*R19v/Qs3Rt)$4,W">Dauer</field>
                                                                <value name="DELTA">
                                                                  <shadow type="math_number" id="e_D7=bSd65:`]Q{qWSZD">
                                                                    <field name="NUM">-1</field>
                                                                  </shadow>
                                                                </value>
                                                                <next>
                                                                  <block type="controls_if" id="=/[;A-M~WF?KXEx~W0z?">
                                                                    <value name="IF0">
                                                                      <block type="logic_compare" id=";qY,PC)CB~{1#4iVHaj,">
                                                                        <field name="OP">LTE</field>
                                                                        <value name="A">
                                                                          <block type="variables_get" id="2k;4KgTu$A3wF)@V`ulP">
                                                                            <field name="VAR" id="u)9}*R19v/Qs3Rt)$4,W">Dauer</field>
                                                                          </block>
                                                                        </value>
                                                                        <value name="B">
                                                                          <block type="math_number" id="?bnhw6qVm`$}~NCKlw2P">
                                                                            <field name="NUM">0</field>
                                                                          </block>
                                                                        </value>
                                                                      </block>
                                                                    </value>
                                                                    <statement name="DO0">
                                                                      <block type="timeouts_clearinterval" id=";dz/hf`o4]4(2pDSH)I3">
                                                                        <field name="NAME">Intervall</field>
                                                                        <next>
                                                                          <block type="control" id="SeaFI}%xNdyzRbLV,6HN">
                                                                            <mutation xmlns="http://www.w3.org/1999/xhtml" delay_input="false"></mutation>
                                                                            <field name="OID">sonoff.0.Aqua_Control.POWER5</field>
                                                                            <field name="WITH_DELAY">FALSE</field>
                                                                            <value name="VALUE">
                                                                              <block type="logic_boolean" id="1_[)-;0}n;LMH}tCmhi:">
                                                                                <field name="BOOL">FALSE</field>
                                                                              </block>
                                                                            </value>
                                                                          </block>
                                                                        </next>
                                                                      </block>
                                                                    </statement>
                                                                    <next>
                                                                      <block type="timeouts_cleartimeout" id="v!wr~{/(Po?Vs/4DT_`6">
                                                                        <field name="NAME">timeout</field>
                                                                      </block>
                                                                    </next>
                                                                  </block>
                                                                </next>
                                                              </block>
                                                            </statement>
                                                          </block>
                                                        </next>
                                                      </block>
                                                    </next>
                                                  </block>
                                                </next>
                                              </block>
                                            </next>
                                          </block>
                                        </next>
                                      </block>
                                    </statement>
                                    <next>
                                      <block type="control" id="J[Pt@h.y!V(T?e-~4OIh">
                                        <mutation xmlns="http://www.w3.org/1999/xhtml" delay_input="true"></mutation>
                                        <field name="OID">0_userdata.0.Futterautomatik.Futter_manuell</field>
                                        <field name="WITH_DELAY">TRUE</field>
                                        <field name="DELAY_MS">1000</field>
                                        <field name="UNIT">ms</field>
                                        <field name="CLEAR_RUNNING">FALSE</field>
                                        <value name="VALUE">
                                          <block type="logic_boolean" id="PCw*Kju)4Yt|/F?l@vMd">
                                            <field name="BOOL">FALSE</field>
                                          </block>
                                        </value>
                                      </block>
                                    </next>
                                  </block>
                                </statement>
                              </block>
                            </statement>
                          </block>
                        </xml>
                        

                        Futter Pumpensteuerung 1 von 3 zeitgebunden aus drei Datenpunkten.
                        futter pumpensteuerung.png

                        <xml xmlns="https://developers.google.com/blockly/xml">
                          <variables>
                            <variable id="@=+U2[(O1vOaVVP`M#H~">clock</variable>
                            <variable id="Q7*Gw)fesXb}OUBj1{`;">Uhrzeit</variable>
                            <variable type="cron" id="schedule1">schedule1</variable>
                            <variable type="timeout" id="timeout">timeout</variable>
                          </variables>
                          <block type="procedures_callnoreturn" id="3a)9A+{U=BTerQFdk^7e" x="-2962" y="-1237">
                            <mutation name="setUhr">
                              <arg name="clock"></arg>
                            </mutation>
                            <value name="ARG0">
                              <block type="get_value" id="Rmv(=Tg+:6/}8B(?~nI#">
                                <field name="ATTR">val</field>
                                <field name="OID">0_userdata.0.Futterautomatik.Futterautomatik_Uhrzeit_1</field>
                              </block>
                            </value>
                            <next>
                              <block type="on_ext" id="X}o|@dWx#6!BiHho8e)o">
                                <mutation xmlns="http://www.w3.org/1999/xhtml" items="1"></mutation>
                                <field name="CONDITION">ne</field>
                                <field name="ACK_CONDITION"></field>
                                <value name="OID0">
                                  <shadow type="field_oid" id="dXPC7;GFYg(#~T78}@mB">
                                    <field name="oid">0_userdata.0.Futterautomatik.Futterautomatik_Uhrzeit_1</field>
                                  </shadow>
                                </value>
                                <statement name="STATEMENT">
                                  <block type="schedule_clear" id="nt-N]NBg?,fY%.)hYJ4D">
                                    <field name="NAME">schedule1</field>
                                    <next>
                                      <block type="procedures_callnoreturn" id="yvhs4uL6uUxnW!c$UF/{">
                                        <mutation name="setUhr">
                                          <arg name="clock"></arg>
                                        </mutation>
                                        <value name="ARG0">
                                          <block type="on_source" id="SfI,}teG@`dg#_g%Zp#:">
                                            <field name="ATTR">state.val</field>
                                          </block>
                                        </value>
                                      </block>
                                    </next>
                                  </block>
                                </statement>
                              </block>
                            </next>
                          </block>
                          <block type="procedures_defnoreturn" id="jE$gVVpa7!Xtx{X@H^Fd" x="-2187" y="-1263">
                            <field name="NAME">Pumpe</field>
                            <comment pinned="false" h="80" w="160">Beschreibe diese Funktion …</comment>
                            <statement name="STACK">
                              <block type="control" id="%}iPzHc5tUi.(P1_MvRo">
                                <mutation xmlns="http://www.w3.org/1999/xhtml" delay_input="false"></mutation>
                                <field name="OID">sonoff.0.Aqua_Control.POWER8</field>
                                <field name="WITH_DELAY">FALSE</field>
                                <value name="VALUE">
                                  <block type="logic_boolean" id="SM.e~4#O=p?c/SXA|JX%">
                                    <field name="BOOL">FALSE</field>
                                  </block>
                                </value>
                                <next>
                                  <block type="debug" id="y_Y]xT#qZqZCX#n?iIsk">
                                    <field name="Severity">debug</field>
                                    <value name="TEXT">
                                      <shadow type="text" id="Od}|Jw/NX=B9~P;c8:5b">
                                        <field name="TEXT">Pumpe wurde ausgeschaltet</field>
                                      </shadow>
                                    </value>
                                    <next>
                                      <block type="telegram" id="IDu`.E%a6}j/CPT`||ZH">
                                        <field name="INSTANCE">.0</field>
                                        <field name="LOG"></field>
                                        <field name="SILENT">FALSE</field>
                                        <field name="PARSEMODE">default</field>
                                        <field name="ESCAPING">FALSE</field>
                                        <field name="DISABLE_WEB_PAGE_PREVIEW">FALSE</field>
                                        <value name="MESSAGE">
                                          <shadow type="text" id="`2|%*yztt9Ufut^d6bfx">
                                            <field name="TEXT">text</field>
                                          </shadow>
                                          <block type="text" id="v)9|JulAPH;wC$8M4pS!">
                                            <field name="TEXT">Pumpe wurde ausgeschaltet</field>
                                          </block>
                                        </value>
                                        <next>
                                          <block type="timeouts_cleartimeout" id="lxF7r)2e9zNr(AFsju!Y">
                                            <field name="NAME">timeout</field>
                                            <next>
                                              <block type="timeouts_settimeout" id="Zo`%V6LOFOV/aNgoj-G4">
                                                <field name="NAME">timeout</field>
                                                <field name="DELAY">10</field>
                                                <field name="UNIT">min</field>
                                                <statement name="STATEMENT">
                                                  <block type="control" id="SeaFI}%xNdyzRbLV,6HN">
                                                    <mutation xmlns="http://www.w3.org/1999/xhtml" delay_input="false"></mutation>
                                                    <field name="OID">sonoff.0.Aqua_Control.POWER8</field>
                                                    <field name="WITH_DELAY">FALSE</field>
                                                    <value name="VALUE">
                                                      <block type="logic_boolean" id="1_[)-;0}n;LMH}tCmhi:">
                                                        <field name="BOOL">TRUE</field>
                                                      </block>
                                                    </value>
                                                    <next>
                                                      <block type="debug" id="8w#ifj?}1{$`LpC0JcE2">
                                                        <field name="Severity">debug</field>
                                                        <value name="TEXT">
                                                          <shadow type="text" id="ZQ*jrn:uk!};#mbSv[qR">
                                                            <field name="TEXT">Pumpe wurde eingeschaltet</field>
                                                          </shadow>
                                                        </value>
                                                        <next>
                                                          <block type="telegram" id="os@]7lZyktJ1/B0;I.$t">
                                                            <field name="INSTANCE">.0</field>
                                                            <field name="LOG"></field>
                                                            <field name="SILENT">FALSE</field>
                                                            <field name="PARSEMODE">default</field>
                                                            <field name="ESCAPING">FALSE</field>
                                                            <field name="DISABLE_WEB_PAGE_PREVIEW">FALSE</field>
                                                            <value name="MESSAGE">
                                                              <shadow type="text" id="`2|%*yztt9Ufut^d6bfx">
                                                                <field name="TEXT">text</field>
                                                              </shadow>
                                                              <block type="text" id="MSL{Ha7RDboC6xSM):12">
                                                                <field name="TEXT">Pumpe wurde eingeschaltet</field>
                                                              </block>
                                                            </value>
                                                          </block>
                                                        </next>
                                                      </block>
                                                    </next>
                                                  </block>
                                                </statement>
                                              </block>
                                            </next>
                                          </block>
                                        </next>
                                      </block>
                                    </next>
                                  </block>
                                </next>
                              </block>
                            </statement>
                          </block>
                          <block type="procedures_defnoreturn" id="fK5kmsd)LwZ7|P2xa^9U" x="-2951" y="-938">
                            <mutation>
                              <arg name="clock" varid="@=+U2[(O1vOaVVP`M#H~"></arg>
                            </mutation>
                            <field name="NAME">setUhr</field>
                            <comment pinned="false" h="80" w="160">Beschreibe diese Funktion …</comment>
                            <statement name="STACK">
                              <block type="variables_set" id="aOx5`vU/=f;#)rmrW[|7">
                                <field name="VAR" id="Q7*Gw)fesXb}OUBj1{`;">Uhrzeit</field>
                                <value name="VALUE">
                                  <block type="lists_split" id="XnqDHu5JM{#WIs8~S,M-">
                                    <mutation mode="SPLIT"></mutation>
                                    <field name="MODE">SPLIT</field>
                                    <value name="INPUT">
                                      <block type="variables_get" id="4`T;i0Hg@f?=Gq^,J6.~">
                                        <field name="VAR" id="@=+U2[(O1vOaVVP`M#H~">clock</field>
                                      </block>
                                    </value>
                                    <value name="DELIM">
                                      <shadow type="text" id="]v!xP8l3r?{D;(m_QyNL">
                                        <field name="TEXT">:</field>
                                      </shadow>
                                    </value>
                                  </block>
                                </value>
                                <next>
                                  <block type="schedule_create" id="6x%+6G+PaD[w*{FuFm=K">
                                    <field name="NAME">schedule1</field>
                                    <value name="SCHEDULE">
                                      <shadow type="field_cron" id="m4F75|F$}NA}2;e/avWa">
                                        <field name="CRON">* * * * *</field>
                                      </shadow>
                                      <block type="cron_builder" id="q6(U2T{7uu}mYF)9QMKr">
                                        <mutation xmlns="http://www.w3.org/1999/xhtml" seconds="false" as_line="false"></mutation>
                                        <field name="LINE">FALSE</field>
                                        <field name="WITH_SECONDS">FALSE</field>
                                        <value name="DOW">
                                          <shadow type="text" id=")8oVcqHY5re?jv#0QsO8">
                                            <field name="TEXT">*</field>
                                          </shadow>
                                        </value>
                                        <value name="MONTHS">
                                          <shadow type="text" id="GfQ!DoE|TZTliq*)8,@j">
                                            <field name="TEXT">*</field>
                                          </shadow>
                                        </value>
                                        <value name="DAYS">
                                          <shadow type="text" id="S6hVuxIjcYJMlS^~:zE5">
                                            <field name="TEXT">*</field>
                                          </shadow>
                                        </value>
                                        <value name="HOURS">
                                          <shadow type="text" id="NP{*G*@dWEP9M9mNlZFF">
                                            <field name="TEXT">*</field>
                                          </shadow>
                                          <block type="lists_getIndex" id="-0gZ}|H=8/}~St}d%rl;">
                                            <mutation statement="false" at="true"></mutation>
                                            <field name="MODE">GET</field>
                                            <field name="WHERE">FROM_START</field>
                                            <value name="VALUE">
                                              <block type="variables_get" id="8U#M]$`MHq(~A]~(v{2R">
                                                <field name="VAR" id="Q7*Gw)fesXb}OUBj1{`;">Uhrzeit</field>
                                              </block>
                                            </value>
                                            <value name="AT">
                                              <block type="math_number" id=")zFTxG~Gpp`eZw8r2,8w">
                                                <field name="NUM">1</field>
                                              </block>
                                            </value>
                                          </block>
                                        </value>
                                        <value name="MINUTES">
                                          <shadow type="text" id="I(LCmtz/NJ%:Tvp,*;JL">
                                            <field name="TEXT">*</field>
                                          </shadow>
                                          <block type="lists_getIndex" id="0([.HRKLsVPA.X:jwVI@">
                                            <mutation statement="false" at="true"></mutation>
                                            <field name="MODE">GET</field>
                                            <field name="WHERE">FROM_START</field>
                                            <value name="VALUE">
                                              <block type="variables_get" id="8#E0pY-UET(BcZH]~qB:">
                                                <field name="VAR" id="Q7*Gw)fesXb}OUBj1{`;">Uhrzeit</field>
                                              </block>
                                            </value>
                                            <value name="AT">
                                              <block type="math_number" id=";UF-jK:^cV#hui?GDL/V">
                                                <field name="NUM">2</field>
                                              </block>
                                            </value>
                                          </block>
                                        </value>
                                      </block>
                                    </value>
                                    <statement name="STATEMENT">
                                      <block type="procedures_callnoreturn" id="/6qq{?/)+*vm:UnA$x,0">
                                        <mutation name="Pumpe"></mutation>
                                      </block>
                                    </statement>
                                  </block>
                                </next>
                              </block>
                            </statement>
                          </block>
                        </xml>
                        

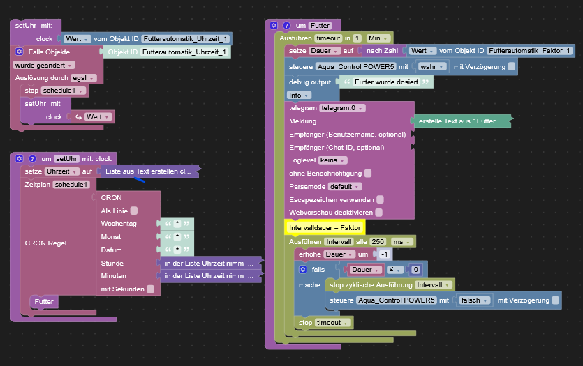
                        Futterautomatik 1 von 3
                        futterautomatik 1.png

                        <xml xmlns="https://developers.google.com/blockly/xml">
                          <variables>
                            <variable id=".S1.A,IoO_~]*nXiz`S*">clock</variable>
                            <variable type="timeout" id="timeout">timeout</variable>
                            <variable id="Q7*Gw)fesXb}OUBj1{`;">Uhrzeit</variable>
                            <variable id="u)9}*R19v/Qs3Rt)$4,W">Dauer</variable>
                            <variable type="cron" id="schedule1">schedule1</variable>
                            <variable type="interval" id="Intervall">Intervall</variable>
                          </variables>
                          <block type="procedures_callnoreturn" id="3a)9A+{U=BTerQFdk^7e" x="-2687" y="-1412">
                            <mutation name="setUhr">
                              <arg name="clock"></arg>
                            </mutation>
                            <value name="ARG0">
                              <block type="get_value" id="Rmv(=Tg+:6/}8B(?~nI#">
                                <field name="ATTR">val</field>
                                <field name="OID">0_userdata.0.Futterautomatik.Futterautomatik_Uhrzeit_1</field>
                              </block>
                            </value>
                            <next>
                              <block type="on_ext" id="X}o|@dWx#6!BiHho8e)o">
                                <mutation xmlns="http://www.w3.org/1999/xhtml" items="1"></mutation>
                                <field name="CONDITION">ne</field>
                                <field name="ACK_CONDITION"></field>
                                <value name="OID0">
                                  <shadow type="field_oid" id="dXPC7;GFYg(#~T78}@mB">
                                    <field name="oid">0_userdata.0.Futterautomatik.Futterautomatik_Uhrzeit_1</field>
                                  </shadow>
                                </value>
                                <statement name="STATEMENT">
                                  <block type="schedule_clear" id="nt-N]NBg?,fY%.)hYJ4D">
                                    <field name="NAME">schedule1</field>
                                    <next>
                                      <block type="procedures_callnoreturn" id="yvhs4uL6uUxnW!c$UF/{">
                                        <mutation name="setUhr">
                                          <arg name="clock"></arg>
                                        </mutation>
                                        <value name="ARG0">
                                          <block type="on_source" id="SfI,}teG@`dg#_g%Zp#:">
                                            <field name="ATTR">state.val</field>
                                          </block>
                                        </value>
                                      </block>
                                    </next>
                                  </block>
                                </statement>
                              </block>
                            </next>
                          </block>
                          <block type="procedures_defnoreturn" id="jE$gVVpa7!Xtx{X@H^Fd" x="-2162" y="-1412">
                            <field name="NAME">Futter</field>
                            <comment pinned="false" h="80" w="160">Beschreibe diese Funktion …</comment>
                            <statement name="STACK">
                              <block type="timeouts_settimeout" id="7O%%*MgLlE71t(^B=u!N">
                                <field name="NAME">timeout</field>
                                <field name="DELAY">1</field>
                                <field name="UNIT">min</field>
                                <statement name="STATEMENT">
                                  <block type="variables_set" id="9kptcK|P^2:}bKZXyZ8f">
                                    <field name="VAR" id="u)9}*R19v/Qs3Rt)$4,W">Dauer</field>
                                    <value name="VALUE">
                                      <block type="convert_tonumber" id="Tj/%:}sl8v})GfkG,zO:">
                                        <value name="VALUE">
                                          <block type="get_value" id=".,XzJi)h(f$9$~(`H$I!">
                                            <field name="ATTR">val</field>
                                            <field name="OID">0_userdata.0.Futterautomatik.Futterautomatik_Faktor_1</field>
                                          </block>
                                        </value>
                                      </block>
                                    </value>
                                    <next>
                                      <block type="control" id="%}iPzHc5tUi.(P1_MvRo">
                                        <mutation xmlns="http://www.w3.org/1999/xhtml" delay_input="false"></mutation>
                                        <field name="OID">sonoff.0.Aqua_Control.POWER5</field>
                                        <field name="WITH_DELAY">FALSE</field>
                                        <value name="VALUE">
                                          <block type="logic_boolean" id="SM.e~4#O=p?c/SXA|JX%">
                                            <field name="BOOL">TRUE</field>
                                          </block>
                                        </value>
                                        <next>
                                          <block type="debug" id="y_Y]xT#qZqZCX#n?iIsk">
                                            <field name="Severity">info</field>
                                            <value name="TEXT">
                                              <shadow type="text" id="Od}|Jw/NX=B9~P;c8:5b">
                                                <field name="TEXT">Futter wurde dosiert</field>
                                              </shadow>
                                            </value>
                                            <next>
                                              <block type="telegram" id="*;%UBv=e[knMKE}#u@+d">
                                                <field name="INSTANCE">.0</field>
                                                <field name="LOG"></field>
                                                <field name="SILENT">FALSE</field>
                                                <field name="PARSEMODE">default</field>
                                                <field name="ESCAPING">FALSE</field>
                                                <field name="DISABLE_WEB_PAGE_PREVIEW">FALSE</field>
                                                <value name="MESSAGE">
                                                  <shadow type="text" id="E5rRQJqSl@PY`Jmg#uR)">
                                                    <field name="TEXT">text</field>
                                                  </shadow>
                                                  <block type="text_join" id="S1P{c)rhN8:4*@lW+J4R" collapsed="true">
                                                    <mutation items="3"></mutation>
                                                    <value name="ADD0">
                                                      <block type="text" id="y[3#?W{/JZnzjqb-_P2;">
                                                        <field name="TEXT">Futter wurde dosiert</field>
                                                      </block>
                                                    </value>
                                                    <value name="ADD1">
                                                      <block type="text" id="0iTpP5Hy@AWy/EXfB4Lw">
                                                        <field name="TEXT">Futterautomat ist </field>
                                                      </block>
                                                    </value>
                                                    <value name="ADD2">
                                                      <block type="get_value" id="OxYis2FV#Yx,2x^H-GPG">
                                                        <field name="ATTR">val</field>
                                                        <field name="OID">sonoff.0.Aqua_Control.POWER5</field>
                                                      </block>
                                                    </value>
                                                  </block>
                                                </value>
                                                <next>
                                                  <block type="comment" id="KV;?nPX*TAluqR-qF9f+">
                                                    <field name="COMMENT">Intervalldauer = Faktor</field>
                                                    <next>
                                                      <block type="timeouts_setinterval" id="1+dIQ5^rJM?nkaI[6WN}">
                                                        <field name="NAME">Intervall</field>
                                                        <field name="INTERVAL">250</field>
                                                        <field name="UNIT">ms</field>
                                                        <statement name="STATEMENT">
                                                          <block type="math_change" id="!*zN$DgW0K=76_[.1*]X">
                                                            <field name="VAR" id="u)9}*R19v/Qs3Rt)$4,W">Dauer</field>
                                                            <value name="DELTA">
                                                              <shadow type="math_number" id="e_D7=bSd65:`]Q{qWSZD">
                                                                <field name="NUM">-1</field>
                                                              </shadow>
                                                            </value>
                                                            <next>
                                                              <block type="controls_if" id="=/[;A-M~WF?KXEx~W0z?">
                                                                <value name="IF0">
                                                                  <block type="logic_compare" id=";qY,PC)CB~{1#4iVHaj,">
                                                                    <field name="OP">LTE</field>
                                                                    <value name="A">
                                                                      <block type="variables_get" id="2k;4KgTu$A3wF)@V`ulP">
                                                                        <field name="VAR" id="u)9}*R19v/Qs3Rt)$4,W">Dauer</field>
                                                                      </block>
                                                                    </value>
                                                                    <value name="B">
                                                                      <block type="math_number" id="?bnhw6qVm`$}~NCKlw2P">
                                                                        <field name="NUM">0</field>
                                                                      </block>
                                                                    </value>
                                                                  </block>
                                                                </value>
                                                                <statement name="DO0">
                                                                  <block type="timeouts_clearinterval" id=";dz/hf`o4]4(2pDSH)I3">
                                                                    <field name="NAME">Intervall</field>
                                                                    <next>
                                                                      <block type="control" id="SeaFI}%xNdyzRbLV,6HN">
                                                                        <mutation xmlns="http://www.w3.org/1999/xhtml" delay_input="false"></mutation>
                                                                        <field name="OID">sonoff.0.Aqua_Control.POWER5</field>
                                                                        <field name="WITH_DELAY">FALSE</field>
                                                                        <value name="VALUE">
                                                                          <block type="logic_boolean" id="1_[)-;0}n;LMH}tCmhi:">
                                                                            <field name="BOOL">FALSE</field>
                                                                          </block>
                                                                        </value>
                                                                      </block>
                                                                    </next>
                                                                  </block>
                                                                </statement>
                                                                <next>
                                                                  <block type="timeouts_cleartimeout" id="v!wr~{/(Po?Vs/4DT_`6">
                                                                    <field name="NAME">timeout</field>
                                                                  </block>
                                                                </next>
                                                              </block>
                                                            </next>
                                                          </block>
                                                        </statement>
                                                      </block>
                                                    </next>
                                                  </block>
                                                </next>
                                              </block>
                                            </next>
                                          </block>
                                        </next>
                                      </block>
                                    </next>
                                  </block>
                                </statement>
                              </block>
                            </statement>
                          </block>
                          <block type="procedures_defnoreturn" id="fK5kmsd)LwZ7|P2xa^9U" x="-2687" y="-1137">
                            <mutation>
                              <arg name="clock" varid=".S1.A,IoO_~]*nXiz`S*"></arg>
                            </mutation>
                            <field name="NAME">setUhr</field>
                            <comment pinned="false" h="80" w="160">Beschreibe diese Funktion …</comment>
                            <statement name="STACK">
                              <block type="variables_set" id="aOx5`vU/=f;#)rmrW[|7">
                                <field name="VAR" id="Q7*Gw)fesXb}OUBj1{`;">Uhrzeit</field>
                                <value name="VALUE">
                                  <block type="lists_split" id="XnqDHu5JM{#WIs8~S,M-" collapsed="true">
                                    <mutation mode="SPLIT"></mutation>
                                    <field name="MODE">SPLIT</field>
                                    <value name="INPUT">
                                      <block type="variables_get" id="4`T;i0Hg@f?=Gq^,J6.~">
                                        <field name="VAR" id=".S1.A,IoO_~]*nXiz`S*">clock</field>
                                      </block>
                                    </value>
                                    <value name="DELIM">
                                      <shadow type="text" id="]v!xP8l3r?{D;(m_QyNL">
                                        <field name="TEXT">:</field>
                                      </shadow>
                                    </value>
                                  </block>
                                </value>
                                <next>
                                  <block type="schedule_create" id="6x%+6G+PaD[w*{FuFm=K">
                                    <field name="NAME">schedule1</field>
                                    <value name="SCHEDULE">
                                      <shadow type="field_cron" id="m4F75|F$}NA}2;e/avWa">
                                        <field name="CRON">* * * * *</field>
                                      </shadow>
                                      <block type="cron_builder" id="q6(U2T{7uu}mYF)9QMKr">
                                        <mutation xmlns="http://www.w3.org/1999/xhtml" seconds="false" as_line="false"></mutation>
                                        <field name="LINE">FALSE</field>
                                        <field name="WITH_SECONDS">FALSE</field>
                                        <value name="DOW">
                                          <shadow type="text" id=")8oVcqHY5re?jv#0QsO8">
                                            <field name="TEXT">*</field>
                                          </shadow>
                                        </value>
                                        <value name="MONTHS">
                                          <shadow type="text" id="GfQ!DoE|TZTliq*)8,@j">
                                            <field name="TEXT">*</field>
                                          </shadow>
                                        </value>
                                        <value name="DAYS">
                                          <shadow type="text" id="S6hVuxIjcYJMlS^~:zE5">
                                            <field name="TEXT">*</field>
                                          </shadow>
                                        </value>
                                        <value name="HOURS">
                                          <shadow type="text" id="NP{*G*@dWEP9M9mNlZFF">
                                            <field name="TEXT">*</field>
                                          </shadow>
                                          <block type="lists_getIndex" id="-0gZ}|H=8/}~St}d%rl;" collapsed="true">
                                            <mutation statement="false" at="true"></mutation>
                                            <field name="MODE">GET</field>
                                            <field name="WHERE">FROM_START</field>
                                            <value name="VALUE">
                                              <block type="variables_get" id="8U#M]$`MHq(~A]~(v{2R">
                                                <field name="VAR" id="Q7*Gw)fesXb}OUBj1{`;">Uhrzeit</field>
                                              </block>
                                            </value>
                                            <value name="AT">
                                              <block type="math_number" id=")zFTxG~Gpp`eZw8r2,8w">
                                                <field name="NUM">1</field>
                                              </block>
                                            </value>
                                          </block>
                                        </value>
                                        <value name="MINUTES">
                                          <shadow type="text" id="I(LCmtz/NJ%:Tvp,*;JL">
                                            <field name="TEXT">*</field>
                                          </shadow>
                                          <block type="lists_getIndex" id="0([.HRKLsVPA.X:jwVI@" collapsed="true">
                                            <mutation statement="false" at="true"></mutation>
                                            <field name="MODE">GET</field>
                                            <field name="WHERE">FROM_START</field>
                                            <value name="VALUE">
                                              <block type="variables_get" id="8#E0pY-UET(BcZH]~qB:">
                                                <field name="VAR" id="Q7*Gw)fesXb}OUBj1{`;">Uhrzeit</field>
                                              </block>
                                            </value>
                                            <value name="AT">
                                              <block type="math_number" id=";UF-jK:^cV#hui?GDL/V">
                                                <field name="NUM">2</field>
                                              </block>
                                            </value>
                                          </block>
                                        </value>
                                      </block>
                                    </value>
                                    <statement name="STATEMENT">
                                      <block type="procedures_callnoreturn" id="/6qq{?/)+*vm:UnA$x,0">
                                        <mutation name="Futter"></mutation>
                                      </block>
                                    </statement>
                                  </block>
                                </next>
                              </block>
                            </statement>
                          </block>
                        </xml>
                        

                        Datenpunkte Futter
                        Datenpunkte Futter.png

                        1 Antwort Letzte Antwort
                        0
                        • mickemupM Offline
                          mickemupM Offline
                          mickemup
                          schrieb am zuletzt editiert von
                          #12

                          @aphofis sagte in Virtuelles Gerät auf true prüfen:

                          @mickemup Also Relai schaltet nur auf true wenn gefüttert werden soll aber es kann passieren das eben nach neustart tasmota mal true beim start hat obgleich ich den digital eingang bei start auf false gesetzt hatte.

                          Hm zuckt es nur kurz True oder bleibt es dann ein?

                          Pauls Skripte sind normalerwiese 1A, glaube nicht dass seine Skripte das Problem sind, sondern wohl eher die Hardware (respektive Settings darin)

                          f31c9699-ae92-43bb-afb3-2dcefac6fb95-image.png

                          Einfach dieses Bockly adden: "Test True Relay" mit deiner Futterpumpe "Aqua_Control.POWER5" ersetzen

                          und in deinem skrip immer bevor du "Aqua_Control.POWER5" auf true setzt
                          Die Variable Fütterung aktiv auf true setzen (analog dem Beispiel)

                          bevor du "Aqua_Control.POWER5" auf false setzt
                          Die Variable Fütterung aktiv auf false setzen (analog dem Beispiel)

                          99a61c4a-4797-4563-a2c8-893ada9dc456-image.png

                          AphofisA 1 Antwort Letzte Antwort
                          0
                          • mickemupM mickemup

                            @aphofis sagte in Virtuelles Gerät auf true prüfen:

                            @mickemup Also Relai schaltet nur auf true wenn gefüttert werden soll aber es kann passieren das eben nach neustart tasmota mal true beim start hat obgleich ich den digital eingang bei start auf false gesetzt hatte.

                            Hm zuckt es nur kurz True oder bleibt es dann ein?

                            Pauls Skripte sind normalerwiese 1A, glaube nicht dass seine Skripte das Problem sind, sondern wohl eher die Hardware (respektive Settings darin)

                            f31c9699-ae92-43bb-afb3-2dcefac6fb95-image.png

                            Einfach dieses Bockly adden: "Test True Relay" mit deiner Futterpumpe "Aqua_Control.POWER5" ersetzen

                            und in deinem skrip immer bevor du "Aqua_Control.POWER5" auf true setzt
                            Die Variable Fütterung aktiv auf true setzen (analog dem Beispiel)

                            bevor du "Aqua_Control.POWER5" auf false setzt
                            Die Variable Fütterung aktiv auf false setzen (analog dem Beispiel)

                            99a61c4a-4797-4563-a2c8-893ada9dc456-image.png

                            AphofisA Offline
                            AphofisA Offline
                            Aphofis
                            schrieb am zuletzt editiert von
                            #13

                            @mickemup Nein das bezweifle ich nicht und was paul53 mir schon für gigantische Steuerungen gezaubert hat da lasse ich auch nichts drauf kommen.
                            Aber nach wie vor es darf nur den eingestellten wert dosieren, sonst kommt zu viel Futter ins Becken und ich hatte es wie beschrieben schon ein paar mal, das sich der Futter Granulat Tank komlett entleert hat.
                            Den Tasmota hatte ich für das Relai eine grenze eingebunden das er nur 1 sek max true sein darf.
                            doch klappt nicht wirklich, da es wie gesagt schon paar mal vorgekommen ist.
                            Strom weg also Sicherung geflogen weil 165 Jahre altes Haus und Leitungen aus den 70er Jahren.
                            Ring Leitung grotten schlechtes Strom Netz
                            und wie gesagt nach einem Neustart des Tasmota, manchmal auch true bei start und der Futterautomat
                            dosiert fröhlich.
                            die steuerung teste ich mal nur muss ich dazu den automaten abbauen.

                            mickemupM 1 Antwort Letzte Antwort
                            0
                            • AphofisA Aphofis

                              @mickemup Nein das bezweifle ich nicht und was paul53 mir schon für gigantische Steuerungen gezaubert hat da lasse ich auch nichts drauf kommen.
                              Aber nach wie vor es darf nur den eingestellten wert dosieren, sonst kommt zu viel Futter ins Becken und ich hatte es wie beschrieben schon ein paar mal, das sich der Futter Granulat Tank komlett entleert hat.
                              Den Tasmota hatte ich für das Relai eine grenze eingebunden das er nur 1 sek max true sein darf.
                              doch klappt nicht wirklich, da es wie gesagt schon paar mal vorgekommen ist.
                              Strom weg also Sicherung geflogen weil 165 Jahre altes Haus und Leitungen aus den 70er Jahren.
                              Ring Leitung grotten schlechtes Strom Netz
                              und wie gesagt nach einem Neustart des Tasmota, manchmal auch true bei start und der Futterautomat
                              dosiert fröhlich.
                              die steuerung teste ich mal nur muss ich dazu den automaten abbauen.

                              mickemupM Offline
                              mickemupM Offline
                              mickemup
                              schrieb am zuletzt editiert von
                              #14

                              @aphofis
                              warum musst den dafür den Automaten ausbauen?

                              An der Steuerung/Logik ändert die kleine Erweiterung eigentlich nichts.
                              Das einzige was gemacht wird, ist das einfach immer wenn das Relay auf TRUE wechselt, überprüft wird ob dies auch von dir (via Manueller Fütterung oder zeitlicher Fütterung) ausgelöst wurde.
                              Falls das Relais spontan wechselt, dann ist die Variable "Futtern aktiv" nicht TRUE und darum würde in solch einem fall das Relais sofort wieder ausgeschaltet.

                              AphofisA 1 Antwort Letzte Antwort
                              0
                              • mickemupM mickemup

                                @aphofis
                                warum musst den dafür den Automaten ausbauen?

                                An der Steuerung/Logik ändert die kleine Erweiterung eigentlich nichts.
                                Das einzige was gemacht wird, ist das einfach immer wenn das Relay auf TRUE wechselt, überprüft wird ob dies auch von dir (via Manueller Fütterung oder zeitlicher Fütterung) ausgelöst wurde.
                                Falls das Relais spontan wechselt, dann ist die Variable "Futtern aktiv" nicht TRUE und darum würde in solch einem fall das Relais sofort wieder ausgeschaltet.

                                AphofisA Offline
                                AphofisA Offline
                                Aphofis
                                schrieb am zuletzt editiert von
                                #15

                                @mickemup
                                also das magnetventil braucht nicht angesprochen werden da dieses mit der minus leitung über den schwimmer läugt. wie adde ich denn einfach einen block so erstellen wie er da ist mit dem test relai datenpunkt !?

                                1 Antwort Letzte Antwort
                                0
                                • mickemupM Offline
                                  mickemupM Offline
                                  mickemup
                                  schrieb am zuletzt editiert von
                                  #16

                                  @aphofis sagte in Virtuelles Gerät auf true prüfen:

                                  also das magnetventil braucht nicht angesprochen werden da dieses mit der minus leitung über den schwimmer läugt.

                                  Ich kenne deine Konfig nicht. Und vllt holst du dir sonst besser Rat bei jemanden der dein Ganzes Setup kennt..

                                  Es ging doch darum um eine Relais, welches nur auf eingeschaltet sein soll, wenn du es auch befiehlst.
                                  Genau das würde mein Vorschlag machen:

                                  Eine zusätzliche Variable, welche immer TRUE ist wenn du wirklich "Futtern" willst
                                  Ein Block mit Trigger auf dein "wildes" Relais. Dieser Block tut nichts, ausser dass Relais ging an ohne das die Fütterung aktiviert wurde.

                                  AphofisA 1 Antwort Letzte Antwort
                                  0
                                  • mickemupM mickemup

                                    @aphofis sagte in Virtuelles Gerät auf true prüfen:

                                    also das magnetventil braucht nicht angesprochen werden da dieses mit der minus leitung über den schwimmer läugt.

                                    Ich kenne deine Konfig nicht. Und vllt holst du dir sonst besser Rat bei jemanden der dein Ganzes Setup kennt..

                                    Es ging doch darum um eine Relais, welches nur auf eingeschaltet sein soll, wenn du es auch befiehlst.
                                    Genau das würde mein Vorschlag machen:

                                    Eine zusätzliche Variable, welche immer TRUE ist wenn du wirklich "Futtern" willst
                                    Ein Block mit Trigger auf dein "wildes" Relais. Dieser Block tut nichts, ausser dass Relais ging an ohne das die Fütterung aktiviert wurde.

                                    AphofisA Offline
                                    AphofisA Offline
                                    Aphofis
                                    schrieb am zuletzt editiert von
                                    #17

                                    @mickemup
                                    ich teste das morgen
                                    und danke dir für deine Mühe.

                                    1 Antwort Letzte Antwort
                                    0

                                    Hey! Du scheinst an dieser Unterhaltung interessiert zu sein, hast aber noch kein Konto.

                                    Hast du es satt, bei jedem Besuch durch die gleichen Beiträge zu scrollen? Wenn du dich für ein Konto anmeldest, kommst du immer genau dorthin zurück, wo du zuvor warst, und kannst dich über neue Antworten benachrichtigen lassen (entweder per E-Mail oder Push-Benachrichtigung). Du kannst auch Lesezeichen speichern und Beiträge positiv bewerten, um anderen Community-Mitgliedern deine Wertschätzung zu zeigen.

                                    Mit deinem Input könnte dieser Beitrag noch besser werden 💗

                                    Registrieren Anmelden
                                    Antworten
                                    • In einem neuen Thema antworten
                                    Anmelden zum Antworten
                                    • Älteste zuerst
                                    • Neuste zuerst
                                    • Meiste Stimmen


                                    Support us

                                    ioBroker
                                    Community Adapters
                                    Donate

                                    435

                                    Online

                                    32.8k

                                    Benutzer

                                    82.7k

                                    Themen

                                    1.3m

                                    Beiträge
                                    Community
                                    Impressum | Datenschutz-Bestimmungen | Nutzungsbedingungen | Einwilligungseinstellungen
                                    ioBroker Community 2014-2025
                                    logo
                                    • Anmelden

                                    • Du hast noch kein Konto? Registrieren

                                    • Anmelden oder registrieren, um zu suchen
                                    • Erster Beitrag
                                      Letzter Beitrag
                                    0
                                    • Home
                                    • Aktuell
                                    • Tags
                                    • Ungelesen 0
                                    • Kategorien
                                    • Unreplied
                                    • Beliebt
                                    • GitHub
                                    • Docu
                                    • Hilfe