Weiter zum Inhalt
  • Home
  • Aktuell
  • Tags
  • 0 Ungelesen 0
  • Kategorien
  • Unreplied
  • Beliebt
  • GitHub
  • Docu
  • Hilfe
Skins
  • Hell
  • Brite
  • Cerulean
  • Cosmo
  • Flatly
  • Journal
  • Litera
  • Lumen
  • Lux
  • Materia
  • Minty
  • Morph
  • Pulse
  • Sandstone
  • Simplex
  • Sketchy
  • Spacelab
  • United
  • Yeti
  • Zephyr
  • Dunkel
  • Cyborg
  • Darkly
  • Quartz
  • Slate
  • Solar
  • Superhero
  • Vapor

  • Standard: (Kein Skin)
  • Kein Skin
Einklappen
ioBroker Logo

Community Forum

donate donate
  1. ioBroker Community Home
  2. Deutsch
  3. Skripten / Logik
  4. Blockly
  5. Mysteriöser Zeittrigger

NEWS

  • Neuer ioBroker-Blog online: Monatsrückblick März/April 2026
    BluefoxB
    Bluefox
    8
    1
    314

  • Verwendung von KI bitte immer deutlich kennzeichnen
    HomoranH
    Homoran
    9
    1
    290

  • Monatsrückblick Januar/Februar 2026 ist online!
    BluefoxB
    Bluefox
    18
    1
    922

Mysteriöser Zeittrigger

Geplant Angeheftet Gesperrt Verschoben Blockly
9 Beiträge 2 Kommentatoren 709 Aufrufe 2 Beobachtet
  • Älteste zuerst
  • Neuste zuerst
  • Meiste Stimmen
Antworten
  • In einem neuen Thema antworten
Anmelden zum Antworten
Dieses Thema wurde gelöscht. Nur Nutzer mit entsprechenden Rechten können es sehen.
  • M Offline
    M Offline
    maxpd
    schrieb am zuletzt editiert von maxpd
    #1

    Hi,

    dieses Script hat lange funktioniert. Allerdings scheint es seit dem letzten Abspeichern (ich habe nur den Wasserfilter ergänzt) oder Javascript Adapter Update falsch zu zählen / zu oft zu laufen.

    7a3ff585-0946-4ef4-9ba1-0b18338af9eb-image.png

    Jeden Tag um 0:10:00 zählt das Script die Zahl am jeweiligen Datenpunkt um 1 hoch.

    Tatsächlich erhöht sich der Wert aber um 2!

    Ich habe mir mal eine "Debug"ausgabe über Telegram schicken lassen.
    Aber ich verstehe nicht was passiert.

    Wo ist der Sprung von -159 zu -158?

    37a326c1-588b-4b49-8544-db939530edfc-image.png

    Der Wert vor der Änderung ist schon um 1 reduziert und wird mit der Änderung erneut um 1 reduziert. "Wasserfilter"
    Lasse ich mir die Ausgabe als Trigger bei Änderung des Datenpunktes geben "Wasserfilter frisch geändert" so schlägt er mit den gleichen Zahlen an.
    Das heißt für mich, dass Script führt schon vor der 1. Telegramnachricht im Zeittrigger die Steuerbefehle aus.

    Auch im JS findet sich kein Fehler:

    schedule("0 10 0 * * *", async () => {
      sendTo("telegram.0", "send", {
          text: ('Wasserfilter ' + String(getState('0_userdata.0.Wasserfilter').val))
      });
      setState('0_userdata.0.Wasserfilter' /* Wasserfilter */, (getState('0_userdata.0.Wasserfilter').val + 1));
      sendTo("telegram.0", "send", {
          text: ('Wasserfilter ' + String(getState('0_userdata.0.Wasserfilter').val))
      });
    });
    
    on({ id: [].concat(['0_userdata.0.Wasserfilter']), change: 'ne' }, async (obj) => {
      let value = obj.state.val;
      let oldValue = obj.oldState.val;
      sendTo("telegram.0", "send", {
          text: ('Wasserfilter frisch geändert ' + String(getState('0_userdata.0.Wasserfilter').val))
      });
    });
    
    

    Das Ändern des Zeittriggers von Wizard auf Cron hat auch nichts geändert.
    Eine doppelte Ausführung des Triggers findet nicht statt. Das sieht man an den Telegram Nachrichten.
    Eine Änderung des Wertes durch ein anderes Script auch nicht, sonst müsste "Wasserfilter frisch geändert" mehrfach anschlagen.

    Gruß
    maxpd

    Raspi 4 8gb | iobroker + pivccu3 | 46 Adapter | 68 Scripte, 120 Devices

    AsgothianA 1 Antwort Letzte Antwort
    0
    • M maxpd

      Hi,

      dieses Script hat lange funktioniert. Allerdings scheint es seit dem letzten Abspeichern (ich habe nur den Wasserfilter ergänzt) oder Javascript Adapter Update falsch zu zählen / zu oft zu laufen.

      7a3ff585-0946-4ef4-9ba1-0b18338af9eb-image.png

      Jeden Tag um 0:10:00 zählt das Script die Zahl am jeweiligen Datenpunkt um 1 hoch.

      Tatsächlich erhöht sich der Wert aber um 2!

      Ich habe mir mal eine "Debug"ausgabe über Telegram schicken lassen.
      Aber ich verstehe nicht was passiert.

      Wo ist der Sprung von -159 zu -158?

      37a326c1-588b-4b49-8544-db939530edfc-image.png

      Der Wert vor der Änderung ist schon um 1 reduziert und wird mit der Änderung erneut um 1 reduziert. "Wasserfilter"
      Lasse ich mir die Ausgabe als Trigger bei Änderung des Datenpunktes geben "Wasserfilter frisch geändert" so schlägt er mit den gleichen Zahlen an.
      Das heißt für mich, dass Script führt schon vor der 1. Telegramnachricht im Zeittrigger die Steuerbefehle aus.

      Auch im JS findet sich kein Fehler:

      schedule("0 10 0 * * *", async () => {
        sendTo("telegram.0", "send", {
            text: ('Wasserfilter ' + String(getState('0_userdata.0.Wasserfilter').val))
        });
        setState('0_userdata.0.Wasserfilter' /* Wasserfilter */, (getState('0_userdata.0.Wasserfilter').val + 1));
        sendTo("telegram.0", "send", {
            text: ('Wasserfilter ' + String(getState('0_userdata.0.Wasserfilter').val))
        });
      });
      
      on({ id: [].concat(['0_userdata.0.Wasserfilter']), change: 'ne' }, async (obj) => {
        let value = obj.state.val;
        let oldValue = obj.oldState.val;
        sendTo("telegram.0", "send", {
            text: ('Wasserfilter frisch geändert ' + String(getState('0_userdata.0.Wasserfilter').val))
        });
      });
      
      

      Das Ändern des Zeittriggers von Wizard auf Cron hat auch nichts geändert.
      Eine doppelte Ausführung des Triggers findet nicht statt. Das sieht man an den Telegram Nachrichten.
      Eine Änderung des Wertes durch ein anderes Script auch nicht, sonst müsste "Wasserfilter frisch geändert" mehrfach anschlagen.

      AsgothianA Offline
      AsgothianA Offline
      Asgothian
      Developer
      schrieb am zuletzt editiert von
      #2

      @maxpd teste mal bitte folgendes:

      • erzeuge eine Variable “Wasserfilter_lokal”
      • hol bei skriptstart den Wert von wasserfilter in diese variable
      • Bau die Berechnung im Zeitplan so um das du mit der variablen rechnest, und nur einmal per setstate den DP aktualisierst.

      A.

      ioBroker auf RPi4 - Hardware soweit wie möglich via Zigbee.
      "Shit don't work" ist keine Fehlermeldung, sondern ein Fluch.

      M 1 Antwort Letzte Antwort
      1
      • AsgothianA Asgothian

        @maxpd teste mal bitte folgendes:

        • erzeuge eine Variable “Wasserfilter_lokal”
        • hol bei skriptstart den Wert von wasserfilter in diese variable
        • Bau die Berechnung im Zeitplan so um das du mit der variablen rechnest, und nur einmal per setstate den DP aktualisierst.

        A.

        M Offline
        M Offline
        maxpd
        schrieb am zuletzt editiert von
        #3

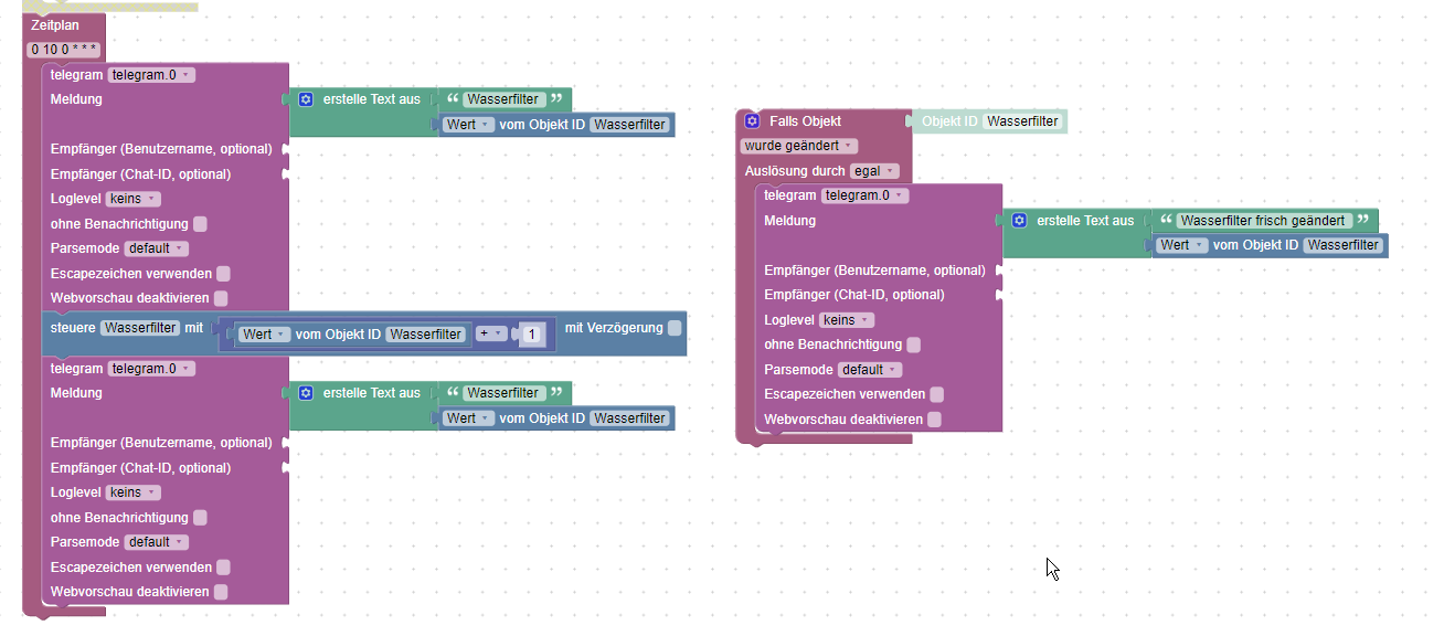
        @asgothian Danke für deinen Input.

        Meinst du so?

        739e3f83-610b-437e-b054-02c74bb0bf56-image.png

        Gruß
        maxpd

        Raspi 4 8gb | iobroker + pivccu3 | 46 Adapter | 68 Scripte, 120 Devices

        AsgothianA 1 Antwort Letzte Antwort
        0
        • M maxpd

          @asgothian Danke für deinen Input.

          Meinst du so?

          739e3f83-610b-437e-b054-02c74bb0bf56-image.png

          AsgothianA Offline
          AsgothianA Offline
          Asgothian
          Developer
          schrieb am zuletzt editiert von
          #4

          @maxpd
          Fast. Eigentlich sollte die Variable beim skriptstart (außerhalb des Zeitplan) gesetzt werden, und dann im Zeitplan erst einmal erhöht und dann in den State geschrieben werden, so das der State im Zeitplan nicht ‘gelesen’ wird.

          A.

          ioBroker auf RPi4 - Hardware soweit wie möglich via Zigbee.
          "Shit don't work" ist keine Fehlermeldung, sondern ein Fluch.

          M 1 Antwort Letzte Antwort
          1
          • AsgothianA Asgothian

            @maxpd
            Fast. Eigentlich sollte die Variable beim skriptstart (außerhalb des Zeitplan) gesetzt werden, und dann im Zeitplan erst einmal erhöht und dann in den State geschrieben werden, so das der State im Zeitplan nicht ‘gelesen’ wird.

            A.

            M Offline
            M Offline
            maxpd
            schrieb am zuletzt editiert von maxpd
            #5

            @asgothian mich wundert ja trotzdem, dass es vorher auf die simple Art und Weise funktionierte, aber jetzt nicht mehr. dann probieren wir es mal so:

            f1302344-5b47-4a3e-b8f8-0cb641bdfbee-image.png

            Gruß
            maxpd

            Raspi 4 8gb | iobroker + pivccu3 | 46 Adapter | 68 Scripte, 120 Devices

            M 1 Antwort Letzte Antwort
            0
            • M maxpd

              @asgothian mich wundert ja trotzdem, dass es vorher auf die simple Art und Weise funktionierte, aber jetzt nicht mehr. dann probieren wir es mal so:

              f1302344-5b47-4a3e-b8f8-0cb641bdfbee-image.png

              M Offline
              M Offline
              maxpd
              schrieb am zuletzt editiert von
              #6

              @Asgothian Hat so funktioniert 👍 ein rätsel bleibts mir :(

              Gruß
              maxpd

              Raspi 4 8gb | iobroker + pivccu3 | 46 Adapter | 68 Scripte, 120 Devices

              AsgothianA 1 Antwort Letzte Antwort
              0
              • M maxpd

                @Asgothian Hat so funktioniert 👍 ein rätsel bleibts mir :(

                AsgothianA Offline
                AsgothianA Offline
                Asgothian
                Developer
                schrieb am zuletzt editiert von
                #7

                @maxpd sagte in Mysteriöser Zeittrigger:

                @Asgothian Hat so funktioniert 👍 ein rätsel bleibts mir :(

                Erklären kann ich es nicht. Ich empfehle trotzdem immer zu vermeiden auf dem identischen Datenpunkt in einem Skript "herumzuhämmern", und statt dessen den Wert aus dem Datenpunkt in einer Variable zu halten.

                dazu gehört z.Bsp. auch das in einem Trigger auf einen Datenpunkt dessen Wert von mir immer über den Baustein "Wert" (Ist im Trigger-Bereich der Baustein der mit Objekt ID vorbelegt ist, umgestellt auf Wert) ausgewertet wird, und nicht über "Wert von Objekt ID"

                A.

                ioBroker auf RPi4 - Hardware soweit wie möglich via Zigbee.
                "Shit don't work" ist keine Fehlermeldung, sondern ein Fluch.

                M 1 Antwort Letzte Antwort
                0
                • AsgothianA Asgothian

                  @maxpd sagte in Mysteriöser Zeittrigger:

                  @Asgothian Hat so funktioniert 👍 ein rätsel bleibts mir :(

                  Erklären kann ich es nicht. Ich empfehle trotzdem immer zu vermeiden auf dem identischen Datenpunkt in einem Skript "herumzuhämmern", und statt dessen den Wert aus dem Datenpunkt in einer Variable zu halten.

                  dazu gehört z.Bsp. auch das in einem Trigger auf einen Datenpunkt dessen Wert von mir immer über den Baustein "Wert" (Ist im Trigger-Bereich der Baustein der mit Objekt ID vorbelegt ist, umgestellt auf Wert) ausgewertet wird, und nicht über "Wert von Objekt ID"

                  A.

                  M Offline
                  M Offline
                  maxpd
                  schrieb am zuletzt editiert von
                  #8

                  @asgothian aber wie ist es denn in anderen Programmiersprachen? schreibt man dort auch erst Werte in eine variable um die am Schluss wieder in den Wert zu schreiben? kommt mir umständlich vor. in meinem Fall war das nur ein Beispiel. von diesem Wasserfilter gibt es noch 5 weitere.

                  ja das mit dem Wert aus dem Trigger habe ich auch schon an einer Stelle benutzt. allerdings habe ich selten nur ein Objekt im trigger sondern bis zu 8. damals dachte ich nur einen Wert wählen zu können. aber habe Grad bei Google Bilder gesehen, dass man scheinbar je nach Objekt Trigger ein anderen Wert auch auswählen kann. muss ich daheim nochmal anschauen

                  Gruß
                  maxpd

                  Raspi 4 8gb | iobroker + pivccu3 | 46 Adapter | 68 Scripte, 120 Devices

                  AsgothianA 1 Antwort Letzte Antwort
                  0
                  • M maxpd

                    @asgothian aber wie ist es denn in anderen Programmiersprachen? schreibt man dort auch erst Werte in eine variable um die am Schluss wieder in den Wert zu schreiben? kommt mir umständlich vor. in meinem Fall war das nur ein Beispiel. von diesem Wasserfilter gibt es noch 5 weitere.

                    ja das mit dem Wert aus dem Trigger habe ich auch schon an einer Stelle benutzt. allerdings habe ich selten nur ein Objekt im trigger sondern bis zu 8. damals dachte ich nur einen Wert wählen zu können. aber habe Grad bei Google Bilder gesehen, dass man scheinbar je nach Objekt Trigger ein anderen Wert auch auswählen kann. muss ich daheim nochmal anschauen

                    AsgothianA Offline
                    AsgothianA Offline
                    Asgothian
                    Developer
                    schrieb am zuletzt editiert von
                    #9

                    @maxpd sagte in Mysteriöser Zeittrigger:

                    @asgothian aber wie ist es denn in anderen Programmiersprachen? schreibt man dort auch erst Werte in eine variable um die am Schluss wieder in den Wert zu schreiben? kommt mir umständlich vor. in meinem Fall war das nur ein Beispiel. von diesem Wasserfilter gibt es noch 5 weitere.

                    Das ist eine Abwägungssache. Dabei hilft es, sich die Objekte als eine Datenbank vorzustellen, sprich der Baustein "Wert von Objekt ID targetID." bzw. der JS Befehl "getState(targetID).val" übersetzt sich in Umgangssprache in "hole aus der Datenbank das Objekt mit der ID targetID und gib mir dessen Wert.
                    Das umgekehrte passiert beim Schreiben. Diese Operationen kosten also Zeit. Inzwischen ist Blockly so umgestellt worden das darauf Rücksicht genommen wird, früher war es aber so das die Kombination aus erst einen Wert in ein Objekt hinein schreiben und diesen danach direkt wieder herauslesen zu interessanten Effekten geführt hat. Mal hatte man den korrekten, mal den alten Wert.

                    Deswegen hat sich (für mich) eingebrannt:

                    • Objektwerte in einem Skript nach Möglichkeit einmal lesen und einmal schreiben.
                    • Immer erst lesen, dann schreiben, nie umgekehrt.

                    Wenn ich also einen Objektwert mehrfach benötige (für Ausgaben, Berechnungen, Bedingungen) dann hole ich den immer in eine Variable (1x)
                    Wenn ich den nur einmal benötige lasse ich das.
                    Und wenn ich innerhalb eines Triggers irgend eine Eigenschaft des den Trigger auslösenden Objekts brauche dann mache ich das wenn möglich über den oben beschriebenen Baustein - der wird vom Trigger bereits gefüllt, da muss ich nicht "nochmal in die Datenbank schauen", sozusagen.

                    A.

                    ioBroker auf RPi4 - Hardware soweit wie möglich via Zigbee.
                    "Shit don't work" ist keine Fehlermeldung, sondern ein Fluch.

                    1 Antwort Letzte Antwort
                    1

                    Hey! Du scheinst an dieser Unterhaltung interessiert zu sein, hast aber noch kein Konto.

                    Hast du es satt, bei jedem Besuch durch die gleichen Beiträge zu scrollen? Wenn du dich für ein Konto anmeldest, kommst du immer genau dorthin zurück, wo du zuvor warst, und kannst dich über neue Antworten benachrichtigen lassen (entweder per E-Mail oder Push-Benachrichtigung). Du kannst auch Lesezeichen speichern und Beiträge positiv bewerten, um anderen Community-Mitgliedern deine Wertschätzung zu zeigen.

                    Mit deinem Input könnte dieser Beitrag noch besser werden 💗

                    Registrieren Anmelden
                    Antworten
                    • In einem neuen Thema antworten
                    Anmelden zum Antworten
                    • Älteste zuerst
                    • Neuste zuerst
                    • Meiste Stimmen


                    Support us

                    ioBroker
                    Community Adapters
                    Donate

                    481

                    Online

                    32.8k

                    Benutzer

                    82.8k

                    Themen

                    1.3m

                    Beiträge
                    Community
                    Impressum | Datenschutz-Bestimmungen | Nutzungsbedingungen | Einwilligungseinstellungen
                    ioBroker Community 2014-2025
                    logo
                    • Anmelden

                    • Du hast noch kein Konto? Registrieren

                    • Anmelden oder registrieren, um zu suchen
                    • Erster Beitrag
                      Letzter Beitrag
                    0
                    • Home
                    • Aktuell
                    • Tags
                    • Ungelesen 0
                    • Kategorien
                    • Unreplied
                    • Beliebt
                    • GitHub
                    • Docu
                    • Hilfe