NEWS
Button verstecken aus JSON Angaben (gelöst)
-
@stefu87_ch Nee nichts mit false machen, sondern das Ergebnis der Function einfach mit aktualisiere in Deinen Datenpunkt schreiben. Also nicht falls ....

Also so das Debug kannst ja dann wegschmeissen.
@mickym Ich denke so habe ich das auch falsch verstanden oder:

-
@mickym Ich denke so habe ich das auch falsch verstanden oder:

@stefu87_ch Habe es gerade gepostet. ;)
Testen kannst Du in dem Du einfach mal die Stunden manuell auf unter 48 setzt.
Also statt:
[["Ostern"," 19 Tage 17 Stunden 55 Minuten",19,473,2,"16.04.2022 07:00"],["Frühling"," 1 Monat 16 Tage",47,1145,6,"14.05.2022 07:00"],["Sommer"," 3 Monate 18 Tage",110,2657,15,"16.07.2022 07:00"]]machst einfach aus den 473 mal eine 47, dann sollte true rauskommen und in dem Datenpunkt true stehen
[["Ostern"," 19 Tage 17 Stunden 55 Minuten",19,47,2,"16.04.2022 07:00"],["Frühling"," 1 Monat 16 Tage",47,1145,6,"14.05.2022 07:00"],["Sommer"," 3 Monate 18 Tage",110,2657,15,"16.07.2022 07:00"]] -
@stefu87_ch Habe es gerade gepostet. ;)
Testen kannst Du in dem Du einfach mal die Stunden manuell auf unter 48 setzt.
Also statt:
[["Ostern"," 19 Tage 17 Stunden 55 Minuten",19,473,2,"16.04.2022 07:00"],["Frühling"," 1 Monat 16 Tage",47,1145,6,"14.05.2022 07:00"],["Sommer"," 3 Monate 18 Tage",110,2657,15,"16.07.2022 07:00"]]machst einfach aus den 473 mal eine 47, dann sollte true rauskommen und in dem Datenpunkt true stehen
[["Ostern"," 19 Tage 17 Stunden 55 Minuten",19,47,2,"16.04.2022 07:00"],["Frühling"," 1 Monat 16 Tage",47,1145,6,"14.05.2022 07:00"],["Sommer"," 3 Monate 18 Tage",110,2657,15,"16.07.2022 07:00"]]@mickym Krieg ich eine warnung:

-
@mickym Krieg ich eine warnung:

@stefu87_ch Hier ich exportiere es Dir nochmal komplett:
Den Datenpunkt habe ich direkt unter 0_userdata.0 erstellt -also unter 0_userdata.0.sichtbarkeit
bei mir kommt einmal true oder false raus:

Ich bin aber kein Blockly Spezialist - wenn das bei Dir nicht funktioniert und bei mir schon, dann muss das wohl ein Blockly Spezi Dir helfen. Ich bin eher NodeRed Fan. ;)
-
@stefu87_ch Hier ich exportiere es Dir nochmal komplett:
Den Datenpunkt habe ich direkt unter 0_userdata.0 erstellt -also unter 0_userdata.0.sichtbarkeit
bei mir kommt einmal true oder false raus:

Ich bin aber kein Blockly Spezialist - wenn das bei Dir nicht funktioniert und bei mir schon, dann muss das wohl ein Blockly Spezi Dir helfen. Ich bin eher NodeRed Fan. ;)
@mickym Hab jetzt deinen neuen Aktuellen Code genommen und jetzt funktioniert er auch bei mir.
-
@mickym Hab jetzt deinen neuen Aktuellen Code genommen und jetzt funktioniert er auch bei mir.
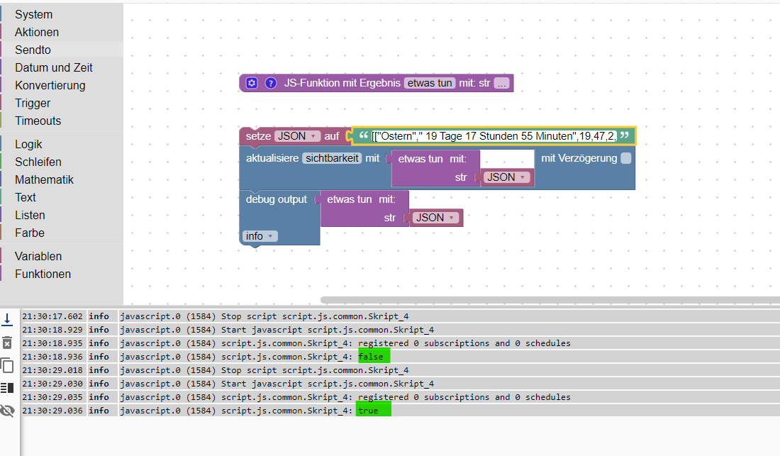
@stefu87_ch So und nun noch unter Deinem Button - den Sichtbarkeitspunkt entsprechend angeben und einfach mal die 473 in 47 eingeben und umgekehrt. Den JSON String liest Du natürlich aus Deinem Datenpunkt ein.
Ach und in der Function noch das kleiner gleich in kleiner ändern:

-
@stefu87_ch So und nun noch unter Deinem Button - den Sichtbarkeitspunkt entsprechend angeben und einfach mal die 473 in 47 eingeben und umgekehrt. Den JSON String liest Du natürlich aus Deinem Datenpunkt ein.
Ach und in der Function noch das kleiner gleich in kleiner ändern:

@mickym sagte in Button verstecken aus JSON Angaben:
einfach mal die 473 in 47 eingeben und umgekehrt
Das habe ich noch nicht ganz verstanden, wo ich das eingeben muss.
Aber das ist ja ein Textfeld. Wie wird den das aktualisiert?

-
@mickym sagte in Button verstecken aus JSON Angaben:
einfach mal die 473 in 47 eingeben und umgekehrt
Das habe ich noch nicht ganz verstanden, wo ich das eingeben muss.
Aber das ist ja ein Textfeld. Wie wird den das aktualisiert?

@stefu87_ch Du kannst doch den manuell verändern und statt der 473 die 3 löschen aus dem Text.
Das wird auch nicht aktualisiert, sondern ich habe doch Dein Beispiel genommen. Du wirst natürlich den Inhalt Deines Datenpunktes der den JSON String enthält in die Variable JSON zuweisen.Also bei Dir wird es statt dem Textfeld dann irgendwie so aussehen:

Ich weiß ja nicht in welchem Datenpunkt DEin JSON String steht. Ich habe nur an dem Text Deines Beispiels getestet, ob der Sichtbarkeits-Datenpunkt true und false ausgibt.
-
@stefu87_ch Du kannst doch den manuell verändern und statt der 473 die 3 löschen aus dem Text.
Das wird auch nicht aktualisiert, sondern ich habe doch Dein Beispiel genommen. Du wirst natürlich den Inhalt Deines Datenpunktes der den JSON String enthält in die Variable JSON zuweisen.Also bei Dir wird es statt dem Textfeld dann irgendwie so aussehen:

Ich weiß ja nicht in welchem Datenpunkt DEin JSON String steht. Ich habe nur an dem Text Deines Beispiels getestet, ob der Sichtbarkeits-Datenpunkt true und false ausgibt.
@mickym Funktioniert.
Vielen Dank trotz allem, das du mich so kräftig unterstützt hast. -
@mickym Funktioniert.
Vielen Dank trotz allem, das du mich so kräftig unterstützt hast.@stefu87_ch Na das freut mich und das mit mir - als Puzzle-Legastheniker. ;)
Hey! Du scheinst an dieser Unterhaltung interessiert zu sein, hast aber noch kein Konto.
Hast du es satt, bei jedem Besuch durch die gleichen Beiträge zu scrollen? Wenn du dich für ein Konto anmeldest, kommst du immer genau dorthin zurück, wo du zuvor warst, und kannst dich über neue Antworten benachrichtigen lassen (entweder per E-Mail oder Push-Benachrichtigung). Du kannst auch Lesezeichen speichern und Beiträge positiv bewerten, um anderen Community-Mitgliedern deine Wertschätzung zu zeigen.
Mit deinem Input könnte dieser Beitrag noch besser werden 💗
Registrieren Anmelden