Weiter zum Inhalt
  • Home
  • Aktuell
  • Tags
  • 0 Ungelesen 0
  • Kategorien
  • Unreplied
  • Beliebt
  • GitHub
  • Docu
  • Hilfe
Skins
  • Hell
  • Brite
  • Cerulean
  • Cosmo
  • Flatly
  • Journal
  • Litera
  • Lumen
  • Lux
  • Materia
  • Minty
  • Morph
  • Pulse
  • Sandstone
  • Simplex
  • Sketchy
  • Spacelab
  • United
  • Yeti
  • Zephyr
  • Dunkel
  • Cyborg
  • Darkly
  • Quartz
  • Slate
  • Solar
  • Superhero
  • Vapor

  • Standard: (Kein Skin)
  • Kein Skin
Einklappen
ioBroker Logo

Community Forum

donate donate
  1. ioBroker Community Home
  2. Deutsch
  3. Skripten / Logik
  4. Blockly
  5. [Gelöst] Hue Lampe über Zigbee ansteuern

NEWS

  • Monatsrückblick Januar/Februar 2026 ist online!
    BluefoxB
    Bluefox
    18
    1
    744

  • Jahresrückblick 2025 – unser neuer Blogbeitrag ist online! ✨
    BluefoxB
    Bluefox
    18
    1
    6.0k

  • Neuer Blogbeitrag: Monatsrückblick - Dezember 2025 🎄
    BluefoxB
    Bluefox
    13
    1
    1.5k

[Gelöst] Hue Lampe über Zigbee ansteuern

Geplant Angeheftet Gesperrt Verschoben Blockly
9 Beiträge 3 Kommentatoren 204 Aufrufe 4 Beobachtet
  • Älteste zuerst
  • Neuste zuerst
  • Meiste Stimmen
Antworten
  • In einem neuen Thema antworten
Anmelden zum Antworten
Dieses Thema wurde gelöscht. Nur Nutzer mit entsprechenden Rechten können es sehen.
  • U Offline
    U Offline
    Umbrella1980
    schrieb am zuletzt editiert von Umbrella1980
    #1

    Hallo.
    Ich brauche bisschen Hilfe von euch.
    Ich möchte die Philips Lampe über Zigbee ansteuern . Die Ansteuerung soll über Philips HUE Fernbedienung mit 4 Tasten laufen .
    Taster 1 - ein/aus
    Taster 2 - Helligkeit +
    Taster 3 - Helligkeit -
    Taster 4 - Umschaltung zwischen 5 bestimmten Farben - also 5 bestimmte level.color.hue Werte oder color.CIE

    Ich weiss nich wie ich gerade die Farbumschaltung realisieren kann.

    Zrzut ekranu 2021-08-24 o 23.27.51.png

    Zrzut ekranu 2021-08-24 o 23.24.41.png

    CinimodC 1 Antwort Letzte Antwort
    0
    • U Umbrella1980

      Hallo.
      Ich brauche bisschen Hilfe von euch.
      Ich möchte die Philips Lampe über Zigbee ansteuern . Die Ansteuerung soll über Philips HUE Fernbedienung mit 4 Tasten laufen .
      Taster 1 - ein/aus
      Taster 2 - Helligkeit +
      Taster 3 - Helligkeit -
      Taster 4 - Umschaltung zwischen 5 bestimmten Farben - also 5 bestimmte level.color.hue Werte oder color.CIE

      Ich weiss nich wie ich gerade die Farbumschaltung realisieren kann.

      Zrzut ekranu 2021-08-24 o 23.27.51.png

      Zrzut ekranu 2021-08-24 o 23.24.41.png

      CinimodC Offline
      CinimodC Offline
      Cinimod
      Most Active
      schrieb am zuletzt editiert von
      #2

      @umbrella1980

      noch einen falls Baustein dahinter, falls Farbe 15 steuere mit 50, falls 50 steuere mit 120 ... usw. falls 270 steuere 15 ...

      sicher nicht die eleganteste Lösung, sollte es aber tun ...

      Gruß

      Synology DS918+, Fritzbox 6690 Cable, #Docker #Blockly #Vis2 #Deconz #Tasmota

      U 1 Antwort Letzte Antwort
      0
      • CinimodC Cinimod

        @umbrella1980

        noch einen falls Baustein dahinter, falls Farbe 15 steuere mit 50, falls 50 steuere mit 120 ... usw. falls 270 steuere 15 ...

        sicher nicht die eleganteste Lösung, sollte es aber tun ...

        Gruß

        U Offline
        U Offline
        Umbrella1980
        schrieb am zuletzt editiert von
        #3

        @dom-sch Ne... das wird nix. Das darf auch nicht richtig funktionieren.

        Zrzut ekranu 2021-08-25 o 21.36.34.png

        paul53P 1 Antwort Letzte Antwort
        0
        • U Umbrella1980

          @dom-sch Ne... das wird nix. Das darf auch nicht richtig funktionieren.

          Zrzut ekranu 2021-08-25 o 21.36.34.png

          paul53P Offline
          paul53P Offline
          paul53
          schrieb am zuletzt editiert von paul53
          #4

          @umbrella1980 sagte: das wird nix.

          Wenn die Variable Hue nirgends gesetzt wird, kann es nichts werden.

          Bild_2021-08-25_214910.png

          Bitte verzichtet auf Chat-Nachrichten, denn die Handhabung ist grauenhaft !
          Produktiv: RPi 2 mit S.USV, HM-MOD-RPI und SLC-USB-Stick mit root fs

          U 1 Antwort Letzte Antwort
          0
          • paul53P paul53

            @umbrella1980 sagte: das wird nix.

            Wenn die Variable Hue nirgends gesetzt wird, kann es nichts werden.

            Bild_2021-08-25_214910.png

            U Offline
            U Offline
            Umbrella1980
            schrieb am zuletzt editiert von
            #5

            @paul53 Die Lampe ist irgendwie Komisch .... Wenn ich sie einschalte und manuell der Wert auf 15 setzte , geht die Lampe auf Rot aber der Wert springt automatisch auf 14,17 . Dadurch kann der Rest auch nicht funktionieren.

            Zrzut ekranu 2021-08-25 o 22.04.43.png

            U paul53P 2 Antworten Letzte Antwort
            0
            • U Umbrella1980

              @paul53 Die Lampe ist irgendwie Komisch .... Wenn ich sie einschalte und manuell der Wert auf 15 setzte , geht die Lampe auf Rot aber der Wert springt automatisch auf 14,17 . Dadurch kann der Rest auch nicht funktionieren.

              Zrzut ekranu 2021-08-25 o 22.04.43.png

              U Offline
              U Offline
              Umbrella1980
              schrieb am zuletzt editiert von Umbrella1980
              #6

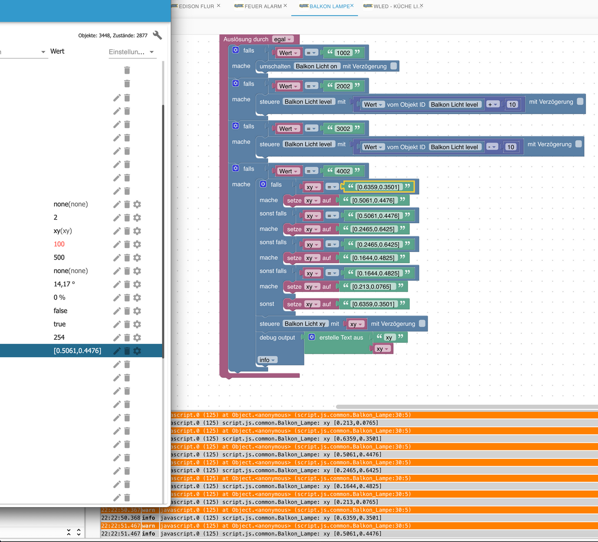
              @umbrella1980 So... Ich habe versucht die Farben direkt mit xy Wert ansteuern . Ja, das geht .
              Das Script gefehlt mir nicht aber die Funktion ist gegeben.

              Zrzut ekranu 2021-08-25 o 22.29.04.png

              Verbesserungsvorschläge gern gesehen

              1 Antwort Letzte Antwort
              0
              • U Umbrella1980

                @paul53 Die Lampe ist irgendwie Komisch .... Wenn ich sie einschalte und manuell der Wert auf 15 setzte , geht die Lampe auf Rot aber der Wert springt automatisch auf 14,17 . Dadurch kann der Rest auch nicht funktionieren.

                Zrzut ekranu 2021-08-25 o 22.04.43.png

                paul53P Offline
                paul53P Offline
                paul53
                schrieb am zuletzt editiert von paul53
                #7

                @umbrella1980 sagte: Lampe auf Rot aber der Wert springt automatisch auf 14,17 . Dadurch kann der Rest auch nicht funktionieren.

                Weshalb nicht? Die Variable Hue, die geprüft wird, wird nach dem Skriptstart nicht mehr durch den tatsächlichen Wert des Datenpunktes beeinflusst.
                Der Objekt ID wurde noch nicht der Datenpunkt "Balkon Licht hue" zugewiesen.

                Bitte verzichtet auf Chat-Nachrichten, denn die Handhabung ist grauenhaft !
                Produktiv: RPi 2 mit S.USV, HM-MOD-RPI und SLC-USB-Stick mit root fs

                U 1 Antwort Letzte Antwort
                0
                • paul53P paul53

                  @umbrella1980 sagte: Lampe auf Rot aber der Wert springt automatisch auf 14,17 . Dadurch kann der Rest auch nicht funktionieren.

                  Weshalb nicht? Die Variable Hue, die geprüft wird, wird nach dem Skriptstart nicht mehr durch den tatsächlichen Wert des Datenpunktes beeinflusst.
                  Der Objekt ID wurde noch nicht der Datenpunkt "Balkon Licht hue" zugewiesen.

                  U Offline
                  U Offline
                  Umbrella1980
                  schrieb am zuletzt editiert von
                  #8

                  @paul53 Klar, da hast du recht, aber die andere Werte stimmen auch nicht. Anstatt 50 bekomme ich manchmal 49,6 , 120 -> 120,47 usw.
                  Aber mit xy geht.
                  Danke

                  paul53P 1 Antwort Letzte Antwort
                  0
                  • U Umbrella1980

                    @paul53 Klar, da hast du recht, aber die andere Werte stimmen auch nicht. Anstatt 50 bekomme ich manchmal 49,6 , 120 -> 120,47 usw.
                    Aber mit xy geht.
                    Danke

                    paul53P Offline
                    paul53P Offline
                    paul53
                    schrieb am zuletzt editiert von
                    #9

                    @umbrella1980 sagte: Aber mit xy geht.

                    Bekommst Du keine Warnung, wenn xy als String geschrieben wird? Welchen Typ hat der Datenpunkt "Balkon Licht xy"?

                    Bitte verzichtet auf Chat-Nachrichten, denn die Handhabung ist grauenhaft !
                    Produktiv: RPi 2 mit S.USV, HM-MOD-RPI und SLC-USB-Stick mit root fs

                    1 Antwort Letzte Antwort
                    0

                    Hey! Du scheinst an dieser Unterhaltung interessiert zu sein, hast aber noch kein Konto.

                    Hast du es satt, bei jedem Besuch durch die gleichen Beiträge zu scrollen? Wenn du dich für ein Konto anmeldest, kommst du immer genau dorthin zurück, wo du zuvor warst, und kannst dich über neue Antworten benachrichtigen lassen (entweder per E-Mail oder Push-Benachrichtigung). Du kannst auch Lesezeichen speichern und Beiträge positiv bewerten, um anderen Community-Mitgliedern deine Wertschätzung zu zeigen.

                    Mit deinem Input könnte dieser Beitrag noch besser werden 💗

                    Registrieren Anmelden
                    Antworten
                    • In einem neuen Thema antworten
                    Anmelden zum Antworten
                    • Älteste zuerst
                    • Neuste zuerst
                    • Meiste Stimmen


                    Support us

                    ioBroker
                    Community Adapters
                    Donate

                    627

                    Online

                    32.8k

                    Benutzer

                    82.7k

                    Themen

                    1.3m

                    Beiträge
                    Community
                    Impressum | Datenschutz-Bestimmungen | Nutzungsbedingungen | Einwilligungseinstellungen
                    ioBroker Community 2014-2025
                    logo
                    • Anmelden

                    • Du hast noch kein Konto? Registrieren

                    • Anmelden oder registrieren, um zu suchen
                    • Erster Beitrag
                      Letzter Beitrag
                    0
                    • Home
                    • Aktuell
                    • Tags
                    • Ungelesen 0
                    • Kategorien
                    • Unreplied
                    • Beliebt
                    • GitHub
                    • Docu
                    • Hilfe