NEWS
gelöst Robomäher Zeiten in Blockly ermitteln
-
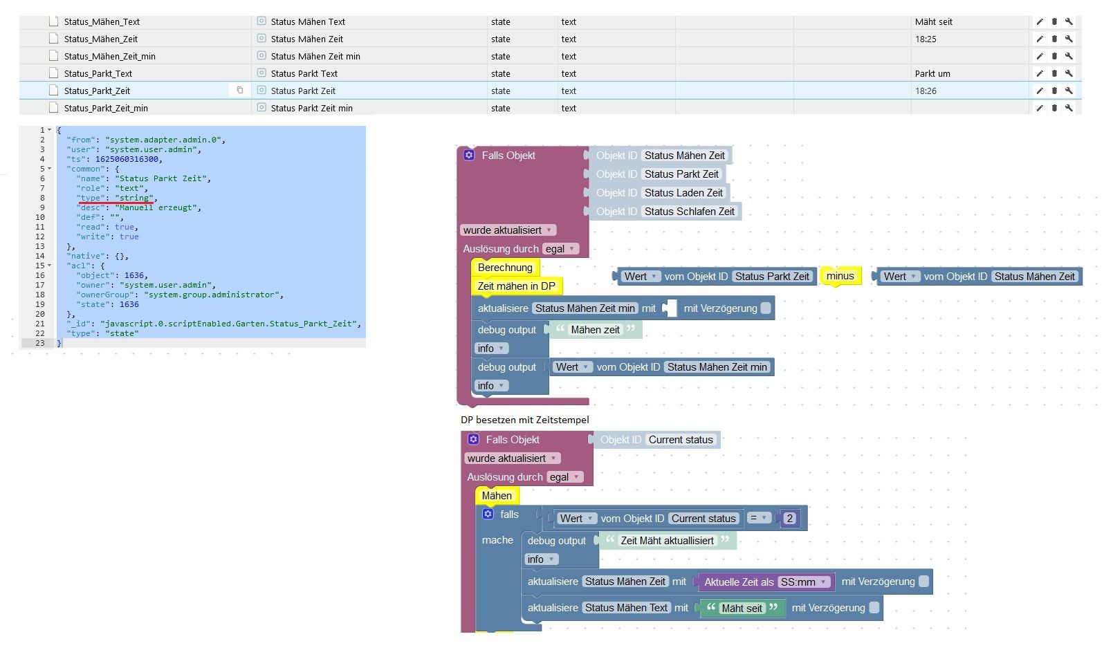
Hi, baue gerade meine Visu um und hätte da gerne die Zeiten wie lange der Robomäher mäht, parkt, lädt oder schläft angezeigt in Stunden und Minuten.
Hier scheitert es leider am Blockly. Angelegt wurden Datenpunkte als String in der die Zeiten geschrieben werden
( Bsp: -> Status Mähen Zeit <- beginn ). Dies geschieht auch.
Zur Ausgabe der Mähzeit müßte jetzt im Blockly erechnet werden Parkzeit - beginn Mähzeit.
Wie kann das errechnet werden, oder ist es besser die Datenpunkte Status x Zeit als Number anzulegen ?
-
Hi, baue gerade meine Visu um und hätte da gerne die Zeiten wie lange der Robomäher mäht, parkt, lädt oder schläft angezeigt in Stunden und Minuten.
Hier scheitert es leider am Blockly. Angelegt wurden Datenpunkte als String in der die Zeiten geschrieben werden
( Bsp: -> Status Mähen Zeit <- beginn ). Dies geschieht auch.
Zur Ausgabe der Mähzeit müßte jetzt im Blockly erechnet werden Parkzeit - beginn Mähzeit.
Wie kann das errechnet werden, oder ist es besser die Datenpunkte Status x Zeit als Number anzulegen ?
Hey! Du scheinst an dieser Unterhaltung interessiert zu sein, hast aber noch kein Konto.
Hast du es satt, bei jedem Besuch durch die gleichen Beiträge zu scrollen? Wenn du dich für ein Konto anmeldest, kommst du immer genau dorthin zurück, wo du zuvor warst, und kannst dich über neue Antworten benachrichtigen lassen (entweder per E-Mail oder Push-Benachrichtigung). Du kannst auch Lesezeichen speichern und Beiträge positiv bewerten, um anderen Community-Mitgliedern deine Wertschätzung zu zeigen.
Mit deinem Input könnte dieser Beitrag noch besser werden 💗
Registrieren Anmelden

