Weiter zum Inhalt
  • Home
  • Aktuell
  • Tags
  • 0 Ungelesen 0
  • Kategorien
  • Unreplied
  • Beliebt
  • GitHub
  • Docu
  • Hilfe
Skins
  • Hell
  • Brite
  • Cerulean
  • Cosmo
  • Flatly
  • Journal
  • Litera
  • Lumen
  • Lux
  • Materia
  • Minty
  • Morph
  • Pulse
  • Sandstone
  • Simplex
  • Sketchy
  • Spacelab
  • United
  • Yeti
  • Zephyr
  • Dunkel
  • Cyborg
  • Darkly
  • Quartz
  • Slate
  • Solar
  • Superhero
  • Vapor

  • Standard: (Kein Skin)
  • Kein Skin
Einklappen
ioBroker Logo

Community Forum

donate donate
  1. ioBroker Community Home
  2. Deutsch
  3. Skripten / Logik
  4. JavaScript
  5. Zyklische Ausführung endet nicht

NEWS

  • Monatsrückblick Januar/Februar 2026 ist online!
    BluefoxB
    Bluefox
    18
    1
    739

  • Jahresrückblick 2025 – unser neuer Blogbeitrag ist online! ✨
    BluefoxB
    Bluefox
    18
    1
    6.0k

  • Neuer Blogbeitrag: Monatsrückblick - Dezember 2025 🎄
    BluefoxB
    Bluefox
    13
    1
    1.5k

Zyklische Ausführung endet nicht

Geplant Angeheftet Gesperrt Verschoben JavaScript
9 Beiträge 2 Kommentatoren 731 Aufrufe 1 Beobachtet
  • Älteste zuerst
  • Neuste zuerst
  • Meiste Stimmen
Antworten
  • In einem neuen Thema antworten
Anmelden zum Antworten
Dieses Thema wurde gelöscht. Nur Nutzer mit entsprechenden Rechten können es sehen.
  • R Offline
    R Offline
    rolf_iobroker
    schrieb am zuletzt editiert von
    #1

    Hallo community,

    Hat jemand ne Idee warum die Schleife unten nicht endet?
    Raspi 4 läuft mit komplett neuem System

    Danke im voraus!

    A5135541-CB32-4464-B4D0-293D7FB65C74.jpeg

    paul53P 1 Antwort Letzte Antwort
    0
    • R rolf_iobroker

      Hallo community,

      Hat jemand ne Idee warum die Schleife unten nicht endet?
      Raspi 4 läuft mit komplett neuem System

      Danke im voraus!

      A5135541-CB32-4464-B4D0-293D7FB65C74.jpeg

      paul53P Offline
      paul53P Offline
      paul53
      schrieb am zuletzt editiert von
      #2

      @rolf_iobroker sagte:

      warum die Schleife unten nicht endet?

      Poste mal den erzeugten Javascript-Code ohne die letzte Zeile in Code tags.

      Bitte verzichtet auf Chat-Nachrichten, denn die Handhabung ist grauenhaft !
      Produktiv: RPi 2 mit S.USV, HM-MOD-RPI und SLC-USB-Stick mit root fs

      1 Antwort Letzte Antwort
      0
      • R Offline
        R Offline
        rolf_iobroker
        schrieb am zuletzt editiert von
        #3
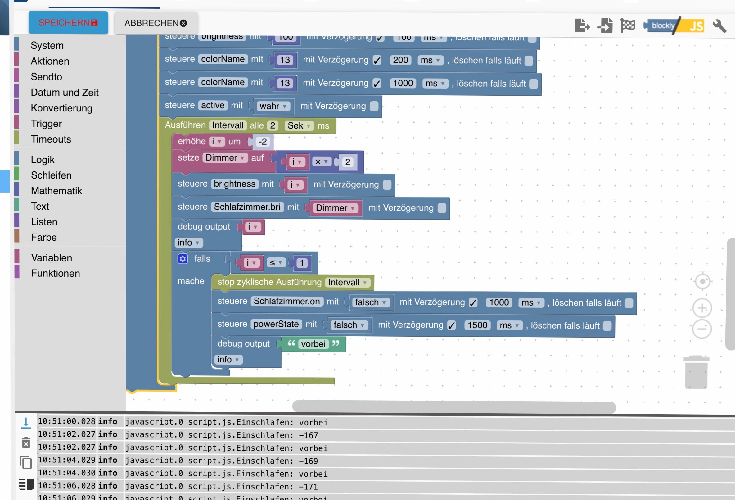
          i = 125;
            timeout = 0;
            Intervall = 0;
            setState("alexa2.0.Smart-Home-Devices.bf96ff8b-8f2c-46e6-9c98-c0c9dc79a537.powerState"/*powerState*/, true);
            setStateDelayed("alexa2.0.Smart-Home-Devices.bf96ff8b-8f2c-46e6-9c98-c0c9dc79a537.brightness"/*brightness*/, 100, 100, false);
            setStateDelayed("alexa2.0.Smart-Home-Devices.bf96ff8b-8f2c-46e6-9c98-c0c9dc79a537.colorName"/*colorName*/, 13, 200, false);
            setStateDelayed("alexa2.0.Smart-Home-Devices.bf96ff8b-8f2c-46e6-9c98-c0c9dc79a537.colorName"/*colorName*/, 13, 1000, false);
            setState("alexa2.0.Smart-Home-Devices.77b9a5e1-ef7a-444c-816b-5333cd173e00.active"/*active*/, true);
            Intervall = setInterval(function () {
              i = (typeof i == 'number' ? i : 0) + -2;
              Dimmer = i * 2;
              setState("alexa2.0.Smart-Home-Devices.bf96ff8b-8f2c-46e6-9c98-c0c9dc79a537.brightness"/*brightness*/, i);
              setState("hue.0.Schlafzimmer.bri"/*Schlafzimmer.bri*/, Dimmer);
              console.log(i);
              if (i <= 1) {
                (function () {if (Intervall) {clearInterval(Intervall); Intervall = null;}})();
                setStateDelayed("hue.0.Schlafzimmer.on"/*Schlafzimmer.on*/, false, 1000, false);
                setStateDelayed("alexa2.0.Smart-Home-Devices.bf96ff8b-8f2c-46e6-9c98-c0c9dc79a537.powerState"/*powerState*/, false, 1500, false);
                console.log('vorbei');
              }
            }, 2000);
          }
        });
        
        paul53P 1 Antwort Letzte Antwort
        0
        • R rolf_iobroker
            i = 125;
              timeout = 0;
              Intervall = 0;
              setState("alexa2.0.Smart-Home-Devices.bf96ff8b-8f2c-46e6-9c98-c0c9dc79a537.powerState"/*powerState*/, true);
              setStateDelayed("alexa2.0.Smart-Home-Devices.bf96ff8b-8f2c-46e6-9c98-c0c9dc79a537.brightness"/*brightness*/, 100, 100, false);
              setStateDelayed("alexa2.0.Smart-Home-Devices.bf96ff8b-8f2c-46e6-9c98-c0c9dc79a537.colorName"/*colorName*/, 13, 200, false);
              setStateDelayed("alexa2.0.Smart-Home-Devices.bf96ff8b-8f2c-46e6-9c98-c0c9dc79a537.colorName"/*colorName*/, 13, 1000, false);
              setState("alexa2.0.Smart-Home-Devices.77b9a5e1-ef7a-444c-816b-5333cd173e00.active"/*active*/, true);
              Intervall = setInterval(function () {
                i = (typeof i == 'number' ? i : 0) + -2;
                Dimmer = i * 2;
                setState("alexa2.0.Smart-Home-Devices.bf96ff8b-8f2c-46e6-9c98-c0c9dc79a537.brightness"/*brightness*/, i);
                setState("hue.0.Schlafzimmer.bri"/*Schlafzimmer.bri*/, Dimmer);
                console.log(i);
                if (i <= 1) {
                  (function () {if (Intervall) {clearInterval(Intervall); Intervall = null;}})();
                  setStateDelayed("hue.0.Schlafzimmer.on"/*Schlafzimmer.on*/, false, 1000, false);
                  setStateDelayed("alexa2.0.Smart-Home-Devices.bf96ff8b-8f2c-46e6-9c98-c0c9dc79a537.powerState"/*powerState*/, false, 1500, false);
                  console.log('vorbei');
                }
              }, 2000);
            }
          });
          
          paul53P Offline
          paul53P Offline
          paul53
          schrieb am zuletzt editiert von
          #4

          @rolf_iobroker
          Das ist nicht der vollständige Code. Es fehlt der Anfang mit der Variablendeklaration.

          Bitte verzichtet auf Chat-Nachrichten, denn die Handhabung ist grauenhaft !
          Produktiv: RPi 2 mit S.USV, HM-MOD-RPI und SLC-USB-Stick mit root fs

          1 Antwort Letzte Antwort
          0
          • R Offline
            R Offline
            rolf_iobroker
            schrieb am zuletzt editiert von
            #5

            Ah ok,

            hier ist dann mal alles

            var i, timeout, Intervall, Dimmer;
            
            
            on({id: 'admin.1.Eigene_Objekte.Schlafen', change: "ne"}, function (obj) {
              var value = obj.state.val;
              var oldValue = obj.oldState.val;
              if (getState("admin.1.Eigene_Objekte.Schlafen").val == true) {
                setState("admin.1.Eigene_Objekte.Nacht"/*Nacht*/, true);
                setState("hm-rpc.0.OEQ0268404.1.LEVEL"/*Rolllade 1.LEVEL*/, 0);
                setState("hm-rpc.0.OEQ0269720.1.LEVEL"/*Rolllade 2.LEVEL*/, 0);
                setState("hm-rpc.0.OEQ0265601.1.LEVEL"/*Roll Bad.LEVEL*/, 0);
                if (getState("daswetter.0.NextHours2.Location_1.Day_1.current.temp").val <= 8) {
                  setState("hm-rpc.0.OEQ0265657.1.LEVEL"/*Roll SZ.LEVEL*/, 0);
                }
                setStateDelayed("hue.0.Wohnzimmer.on"/*Wohnzimmer.on*/, false, 45000, false);
                if (getState("admin.1.Eigene_Objekte.TV_Schalter").val == true) {
                  setState("admin.1.Eigene_Objekte.TV_Schalter"/*admin.1.Eigene_Objekte.TV_Schalter*/, false);
                }
                if (getState("admin.1.Eigene_Objekte.Sky").val == true) {
                  setState("admin.1.Eigene_Objekte.Sky"/*admin.1.Eigene_Objekte.Sky*/, false);
                }
                setState("alexa2.0.Echo-Devices.90F0081872710283.Player.controlPause"/*controlPause*/, true);
                setState("hm-rpc.0.NEQ1780109.1.STATE"/*Palmen.STATE*/, false);
                setState("hm-rpc.0.NEQ1780109.2.STATE"/*Bambus.STATE*/, false);
                setState("admin.1.Eigene_Objekte.Schlafen"/*Schlafen*/, null);
                i = 125;
                timeout = 0;
                Intervall = 0;
                setState("alexa2.0.Smart-Home-Devices.bf96ff8b-8f2c-46e6-9c98-c0c9dc79a537.powerState"/*powerState*/, true);
                setStateDelayed("alexa2.0.Smart-Home-Devices.bf96ff8b-8f2c-46e6-9c98-c0c9dc79a537.brightness"/*brightness*/, 100, 100, false);
                setStateDelayed("alexa2.0.Smart-Home-Devices.bf96ff8b-8f2c-46e6-9c98-c0c9dc79a537.colorName"/*colorName*/, 13, 200, false);
                setStateDelayed("alexa2.0.Smart-Home-Devices.bf96ff8b-8f2c-46e6-9c98-c0c9dc79a537.colorName"/*colorName*/, 13, 1000, false);
                setState("alexa2.0.Smart-Home-Devices.77b9a5e1-ef7a-444c-816b-5333cd173e00.active"/*active*/, true);
                Intervall = setInterval(function () {
                  i = (typeof i == 'number' ? i : 0) + -2;
                  Dimmer = i * 2;
                  setState("alexa2.0.Smart-Home-Devices.bf96ff8b-8f2c-46e6-9c98-c0c9dc79a537.brightness"/*brightness*/, i);
                  setState("hue.0.Schlafzimmer.bri"/*Schlafzimmer.bri*/, Dimmer);
                  console.log(i);
                  if (i <= 1) {
                    (function () {if (Intervall) {clearInterval(Intervall); Intervall = null;}})();
                    setStateDelayed("hue.0.Schlafzimmer.on"/*Schlafzimmer.on*/, false, 1000, false);
                    setStateDelayed("alexa2.0.Smart-Home-Devices.bf96ff8b-8f2c-46e6-9c98-c0c9dc79a537.powerState"/*powerState*/, false, 1500, false);
                    console.log('vorbei');
                  }
                }, 2000);
              }
            });
            
            
            paul53P 1 Antwort Letzte Antwort
            0
            • R rolf_iobroker

              Ah ok,

              hier ist dann mal alles

              var i, timeout, Intervall, Dimmer;
              
              
              on({id: 'admin.1.Eigene_Objekte.Schlafen', change: "ne"}, function (obj) {
                var value = obj.state.val;
                var oldValue = obj.oldState.val;
                if (getState("admin.1.Eigene_Objekte.Schlafen").val == true) {
                  setState("admin.1.Eigene_Objekte.Nacht"/*Nacht*/, true);
                  setState("hm-rpc.0.OEQ0268404.1.LEVEL"/*Rolllade 1.LEVEL*/, 0);
                  setState("hm-rpc.0.OEQ0269720.1.LEVEL"/*Rolllade 2.LEVEL*/, 0);
                  setState("hm-rpc.0.OEQ0265601.1.LEVEL"/*Roll Bad.LEVEL*/, 0);
                  if (getState("daswetter.0.NextHours2.Location_1.Day_1.current.temp").val <= 8) {
                    setState("hm-rpc.0.OEQ0265657.1.LEVEL"/*Roll SZ.LEVEL*/, 0);
                  }
                  setStateDelayed("hue.0.Wohnzimmer.on"/*Wohnzimmer.on*/, false, 45000, false);
                  if (getState("admin.1.Eigene_Objekte.TV_Schalter").val == true) {
                    setState("admin.1.Eigene_Objekte.TV_Schalter"/*admin.1.Eigene_Objekte.TV_Schalter*/, false);
                  }
                  if (getState("admin.1.Eigene_Objekte.Sky").val == true) {
                    setState("admin.1.Eigene_Objekte.Sky"/*admin.1.Eigene_Objekte.Sky*/, false);
                  }
                  setState("alexa2.0.Echo-Devices.90F0081872710283.Player.controlPause"/*controlPause*/, true);
                  setState("hm-rpc.0.NEQ1780109.1.STATE"/*Palmen.STATE*/, false);
                  setState("hm-rpc.0.NEQ1780109.2.STATE"/*Bambus.STATE*/, false);
                  setState("admin.1.Eigene_Objekte.Schlafen"/*Schlafen*/, null);
                  i = 125;
                  timeout = 0;
                  Intervall = 0;
                  setState("alexa2.0.Smart-Home-Devices.bf96ff8b-8f2c-46e6-9c98-c0c9dc79a537.powerState"/*powerState*/, true);
                  setStateDelayed("alexa2.0.Smart-Home-Devices.bf96ff8b-8f2c-46e6-9c98-c0c9dc79a537.brightness"/*brightness*/, 100, 100, false);
                  setStateDelayed("alexa2.0.Smart-Home-Devices.bf96ff8b-8f2c-46e6-9c98-c0c9dc79a537.colorName"/*colorName*/, 13, 200, false);
                  setStateDelayed("alexa2.0.Smart-Home-Devices.bf96ff8b-8f2c-46e6-9c98-c0c9dc79a537.colorName"/*colorName*/, 13, 1000, false);
                  setState("alexa2.0.Smart-Home-Devices.77b9a5e1-ef7a-444c-816b-5333cd173e00.active"/*active*/, true);
                  Intervall = setInterval(function () {
                    i = (typeof i == 'number' ? i : 0) + -2;
                    Dimmer = i * 2;
                    setState("alexa2.0.Smart-Home-Devices.bf96ff8b-8f2c-46e6-9c98-c0c9dc79a537.brightness"/*brightness*/, i);
                    setState("hue.0.Schlafzimmer.bri"/*Schlafzimmer.bri*/, Dimmer);
                    console.log(i);
                    if (i <= 1) {
                      (function () {if (Intervall) {clearInterval(Intervall); Intervall = null;}})();
                      setStateDelayed("hue.0.Schlafzimmer.on"/*Schlafzimmer.on*/, false, 1000, false);
                      setStateDelayed("alexa2.0.Smart-Home-Devices.bf96ff8b-8f2c-46e6-9c98-c0c9dc79a537.powerState"/*powerState*/, false, 1500, false);
                      console.log('vorbei');
                    }
                  }, 2000);
                }
              });
              
              
              paul53P Offline
              paul53P Offline
              paul53
              schrieb am zuletzt editiert von paul53
              #6

              @rolf_iobroker
              Entferne mal die beiden Befehle

              • setze timeout auf 0
              • setze Intervall auf 0

              Bitte verzichtet auf Chat-Nachrichten, denn die Handhabung ist grauenhaft !
              Produktiv: RPi 2 mit S.USV, HM-MOD-RPI und SLC-USB-Stick mit root fs

              1 Antwort Letzte Antwort
              0
              • R Offline
                R Offline
                rolf_iobroker
                schrieb am zuletzt editiert von
                #7

                OK, versuche das mal

                1 Antwort Letzte Antwort
                0
                • R Offline
                  R Offline
                  rolf_iobroker
                  schrieb am zuletzt editiert von
                  #8

                  Scheint zu funktionieren. Danke!

                  paul53P 1 Antwort Letzte Antwort
                  0
                  • R rolf_iobroker

                    Scheint zu funktionieren. Danke!

                    paul53P Offline
                    paul53P Offline
                    paul53
                    schrieb am zuletzt editiert von paul53
                    #9

                    @rolf_iobroker sagte:

                    Scheint zu funktionieren.

                    Um zu verhindern, dass mehrere Intervalle gleichzeitig laufen können, füge vor Ausführen Intervall alle 2 Sek ein:

                    • stop zyklische Ausführung Intervall

                    Bitte verzichtet auf Chat-Nachrichten, denn die Handhabung ist grauenhaft !
                    Produktiv: RPi 2 mit S.USV, HM-MOD-RPI und SLC-USB-Stick mit root fs

                    1 Antwort Letzte Antwort
                    0

                    Hey! Du scheinst an dieser Unterhaltung interessiert zu sein, hast aber noch kein Konto.

                    Hast du es satt, bei jedem Besuch durch die gleichen Beiträge zu scrollen? Wenn du dich für ein Konto anmeldest, kommst du immer genau dorthin zurück, wo du zuvor warst, und kannst dich über neue Antworten benachrichtigen lassen (entweder per E-Mail oder Push-Benachrichtigung). Du kannst auch Lesezeichen speichern und Beiträge positiv bewerten, um anderen Community-Mitgliedern deine Wertschätzung zu zeigen.

                    Mit deinem Input könnte dieser Beitrag noch besser werden 💗

                    Registrieren Anmelden
                    Antworten
                    • In einem neuen Thema antworten
                    Anmelden zum Antworten
                    • Älteste zuerst
                    • Neuste zuerst
                    • Meiste Stimmen


                    Support us

                    ioBroker
                    Community Adapters
                    Donate

                    538

                    Online

                    32.8k

                    Benutzer

                    82.7k

                    Themen

                    1.3m

                    Beiträge
                    Community
                    Impressum | Datenschutz-Bestimmungen | Nutzungsbedingungen | Einwilligungseinstellungen
                    ioBroker Community 2014-2025
                    logo
                    • Anmelden

                    • Du hast noch kein Konto? Registrieren

                    • Anmelden oder registrieren, um zu suchen
                    • Erster Beitrag
                      Letzter Beitrag
                    0
                    • Home
                    • Aktuell
                    • Tags
                    • Ungelesen 0
                    • Kategorien
                    • Unreplied
                    • Beliebt
                    • GitHub
                    • Docu
                    • Hilfe