NEWS
Frage zur Fehlermeldung
-

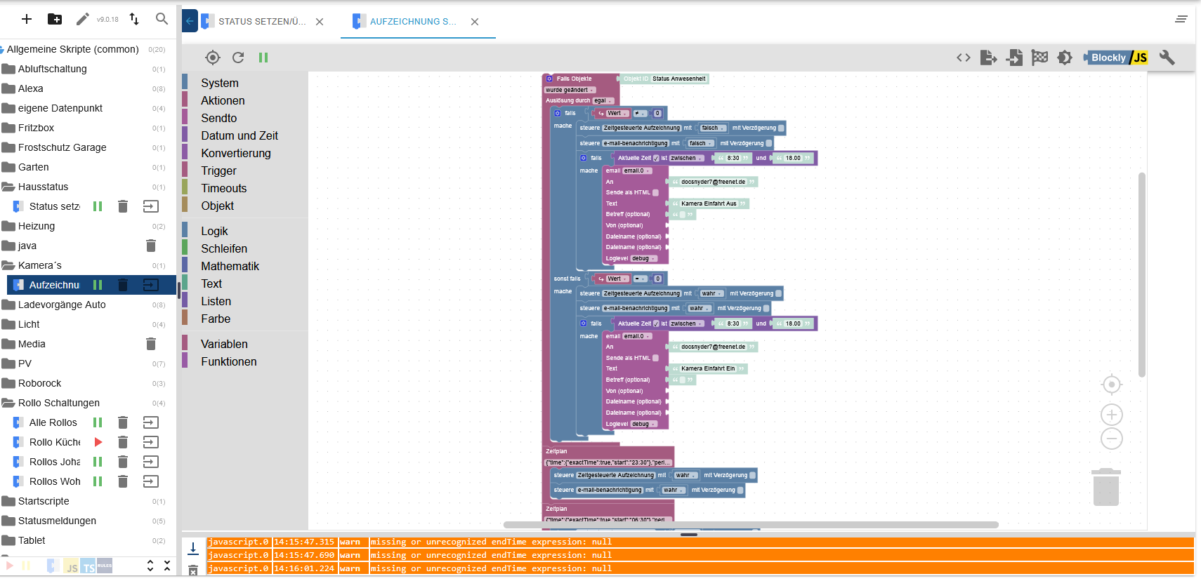
Warum bekomme ich bei diesem Blockly nachstehende Meldung?
Hab doch den Zeitrahmen bestimmt... die Mail wird auch nicht versendet`? -

Warum bekomme ich bei diesem Blockly nachstehende Meldung?
Hab doch den Zeitrahmen bestimmt... die Mail wird auch nicht versendet`?@docsnyder7 sagte in Frage zur Fehlermeldung:
Hab doch den Zeitrahmen bestimmt...
nöö!
18.00 ist keine gültige ZeitangabeDemnächst bitte logs aus drm großen Log mit umgebenden Informationen als code in code-tags posten
-
@homoran shit... Recht du hast. Verdammt.. Danke für die Hilfe
Jepp... das Log wird nächstes Mal angehängt!!!!
Hey! Du scheinst an dieser Unterhaltung interessiert zu sein, hast aber noch kein Konto.
Hast du es satt, bei jedem Besuch durch die gleichen Beiträge zu scrollen? Wenn du dich für ein Konto anmeldest, kommst du immer genau dorthin zurück, wo du zuvor warst, und kannst dich über neue Antworten benachrichtigen lassen (entweder per E-Mail oder Push-Benachrichtigung). Du kannst auch Lesezeichen speichern und Beiträge positiv bewerten, um anderen Community-Mitgliedern deine Wertschätzung zu zeigen.
Mit deinem Input könnte dieser Beitrag noch besser werden 💗
Registrieren Anmelden