NEWS
Keine Nachrichten nach Telegram nach Neuinstallation
-
Hallo zusammen,
ich war nun gezwungen meinen ioBroker neu aufzusetzen und installiere jetzt alles new.
Die alte Installtion lief über 5 Jahre ohne Probleme und leider auch ohen Update.Ich möchte hierbei Meldungen auf Telegram bekommen, wenn der Carport offen oder geschlossen ist.
Das ist das Skript dazu.

2025-11-15 13:00:09.954 - debug: telegram.0 (3725) getMe: {"id":979728481,"is_bot":true,"first_name":"HomeGallun","username":"Gallun_bot","can_join_groups":true,"can_read_all_group_messages":false,"supports_inline_queries":false,"can_connect_to_business":false,"has_main_web_app":false} 2025-11-15 13:00:44.291 - info: javascript.0 (1199) script.js.Sensor_Carport: telegram: Carport geöffnet 2025-11-15 13:00:44.301 - silly: telegram.0 (3725) States system redis pmessage io.messagebox.system.adapter.telegram.0/io.messagebox.system.adapter.telegram.0:{"command":"send","message":{"text":"Carport geöffnet"},"from":"system.adapter.javascript.0","_id":80218581} 2025-11-15 13:00:44.304 - debug: telegram.0 (3725) Received command "send": {"text":"Carport geöffnet"} 2025-11-15 13:01:05.450 - info: javascript.0 (1199) script.js.Sensor_Carport: telegram: Carport geschlossen 2025-11-15 13:01:05.474 - silly: telegram.0 (3725) States system redis pmessage io.messagebox.system.adapter.telegram.0/io.messagebox.system.adapter.telegram.0:{"command":"send","message":{"text":"Carport geschlossen"},"from":"system.adapter.javascript.0","_id":80218582} 2025-11-15 13:01:05.476 - debug: telegram.0 (3725) Received command "send": {"text":"Carport geschlossen"}Das LOG sieht für mich korrekt aus.
Ich habe auch den Token über BotFather abgefragt und zur Sicherheit neu eingefügt.Ich bekomme trotzdem keine Meldungen auf Telegram.
Ich hoffe jemand kann helfen.
Vielen Dank im Voraus
Jens -
Hallo zusammen,
ich war nun gezwungen meinen ioBroker neu aufzusetzen und installiere jetzt alles new.
Die alte Installtion lief über 5 Jahre ohne Probleme und leider auch ohen Update.Ich möchte hierbei Meldungen auf Telegram bekommen, wenn der Carport offen oder geschlossen ist.
Das ist das Skript dazu.

2025-11-15 13:00:09.954 - debug: telegram.0 (3725) getMe: {"id":979728481,"is_bot":true,"first_name":"HomeGallun","username":"Gallun_bot","can_join_groups":true,"can_read_all_group_messages":false,"supports_inline_queries":false,"can_connect_to_business":false,"has_main_web_app":false} 2025-11-15 13:00:44.291 - info: javascript.0 (1199) script.js.Sensor_Carport: telegram: Carport geöffnet 2025-11-15 13:00:44.301 - silly: telegram.0 (3725) States system redis pmessage io.messagebox.system.adapter.telegram.0/io.messagebox.system.adapter.telegram.0:{"command":"send","message":{"text":"Carport geöffnet"},"from":"system.adapter.javascript.0","_id":80218581} 2025-11-15 13:00:44.304 - debug: telegram.0 (3725) Received command "send": {"text":"Carport geöffnet"} 2025-11-15 13:01:05.450 - info: javascript.0 (1199) script.js.Sensor_Carport: telegram: Carport geschlossen 2025-11-15 13:01:05.474 - silly: telegram.0 (3725) States system redis pmessage io.messagebox.system.adapter.telegram.0/io.messagebox.system.adapter.telegram.0:{"command":"send","message":{"text":"Carport geschlossen"},"from":"system.adapter.javascript.0","_id":80218582} 2025-11-15 13:01:05.476 - debug: telegram.0 (3725) Received command "send": {"text":"Carport geschlossen"}Das LOG sieht für mich korrekt aus.
Ich habe auch den Token über BotFather abgefragt und zur Sicherheit neu eingefügt.Ich bekomme trotzdem keine Meldungen auf Telegram.
Ich hoffe jemand kann helfen.
Vielen Dank im Voraus
Jens -
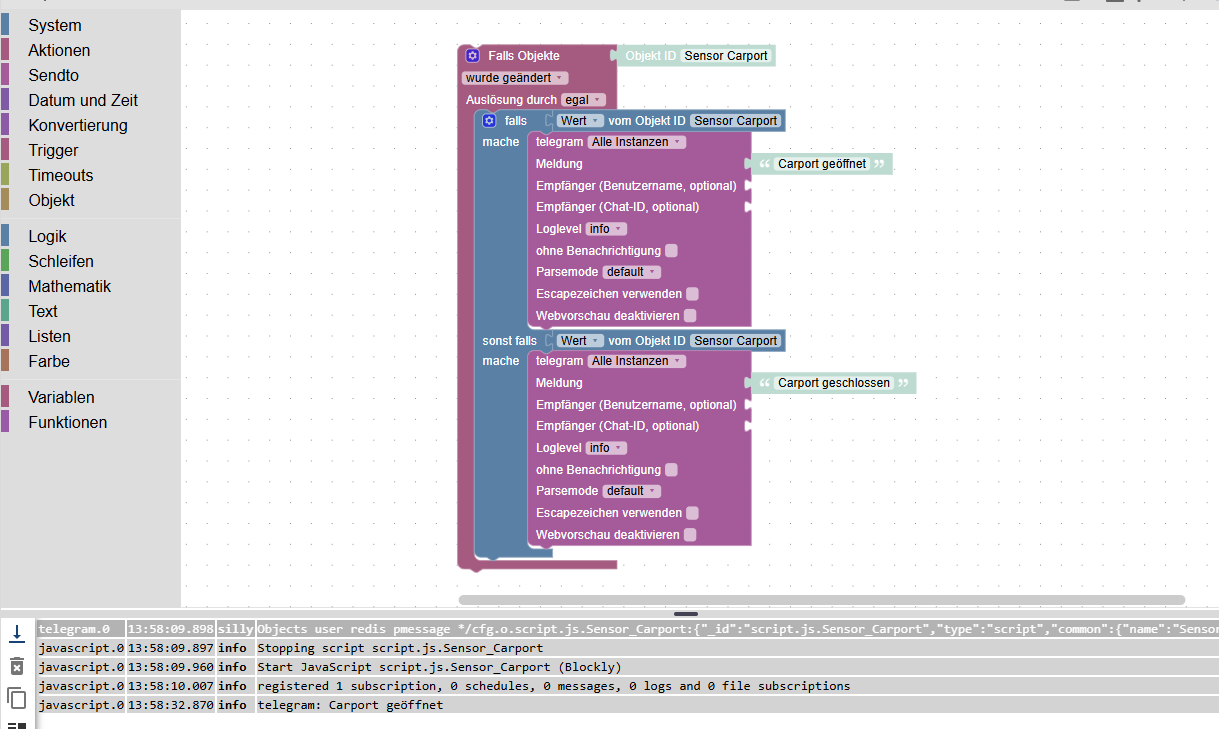
Bau das mal so um

Bei Deinem den "falls mache" Baustein weg.
Den "sonst falls mache" bekommste im ersten Zahnrad oben zum Hinzufügen .Und dann müsste man mal Deine ganzen Einstellungen im Adapter sehen
@haselchen
Danke dir.Das ist das Ergebnis, wenn ich es anpasse.

Da kommt also keine geschlossen Meldung.
:-(Ich habe es wieder so gebaut wie vorher.
Nun zu meinen Einstellungen...
Die sind auch wie vorher, fast...

Fast heißt dabei, dass ich im alten System noch eine Benutzer ID mit 9 Ziffern habe.
Die kann ich hier leider nicht eintragen.Die Verbindung zum Server sollte ich habe, wi es für mich aussieht.

-
@haselchen
Danke dir.Das ist das Ergebnis, wenn ich es anpasse.

Da kommt also keine geschlossen Meldung.
:-(Ich habe es wieder so gebaut wie vorher.
Nun zu meinen Einstellungen...
Die sind auch wie vorher, fast...

Fast heißt dabei, dass ich im alten System noch eine Benutzer ID mit 9 Ziffern habe.
Die kann ich hier leider nicht eintragen.Die Verbindung zum Server sollte ich habe, wi es für mich aussieht.

-
Als erstes.
Das Blockly war ne Hilfestellung.
Komplett ausfüllen musst Du es schon selber.
Du hast die Bedingungen aus Deinem vorherigen Blockly vergessen einzutragen.

Ups, sorry
-
Ups, sorry
Und mach deinen Token unkenntlich in deinem Screenshot!!!!
Edit :
Hast Du das hier alles abgearbeitet?
https://www.iobroker.net/#en/adapters/adapterref/iobroker.telegram/README.md
Auch mit Passworteingabe in Telegram auf dem Handy?
-
Und mach deinen Token unkenntlich in deinem Screenshot!!!!
Edit :
Hast Du das hier alles abgearbeitet?
https://www.iobroker.net/#en/adapters/adapterref/iobroker.telegram/README.md
Auch mit Passworteingabe in Telegram auf dem Handy?
:+1:
-
:+1:
To start a conversation with your bot, you need to authenticate user with /password phrase, where phrase is your configured password. So open a new conversation with your generated Bot in Telegram and then you need to enter the passwort as first command. -
To start a conversation with your bot, you need to authenticate user with /password phrase, where phrase is your configured password. So open a new conversation with your generated Bot in Telegram and then you need to enter the passwort as first command.@haselchen
Da hatte ich wohl was auf den Augen.
Sch...Danke dir jetzt klappt es.
...auch die Anpassung vom Skript klappt.Vielen Dank für deine rasche Hilfe!
-
@haselchen
Da hatte ich wohl was auf den Augen.
Sch...Danke dir jetzt klappt es.
...auch die Anpassung vom Skript klappt.Vielen Dank für deine rasche Hilfe!
-
@haselchen said in Keine Nachrichten nach Telegram nach Neuinstallation:
Alles klärchen.
Schön, wenn´s jetzt geht :+1::+1: