NEWS
Problem bei Blockly und Shelly
-
@ronnyempire sagte: Ausschalten soll aber nach 16:00Uhr weiterhin möglich sein.
Bei meinem Vorschlag oben wird kurz nach 16:00 Uhr ausgeschaltet.
Soll nach 16:00 Uhr nur ein Wiedereinschalten verhindert werden, dann kann es so aussehen:
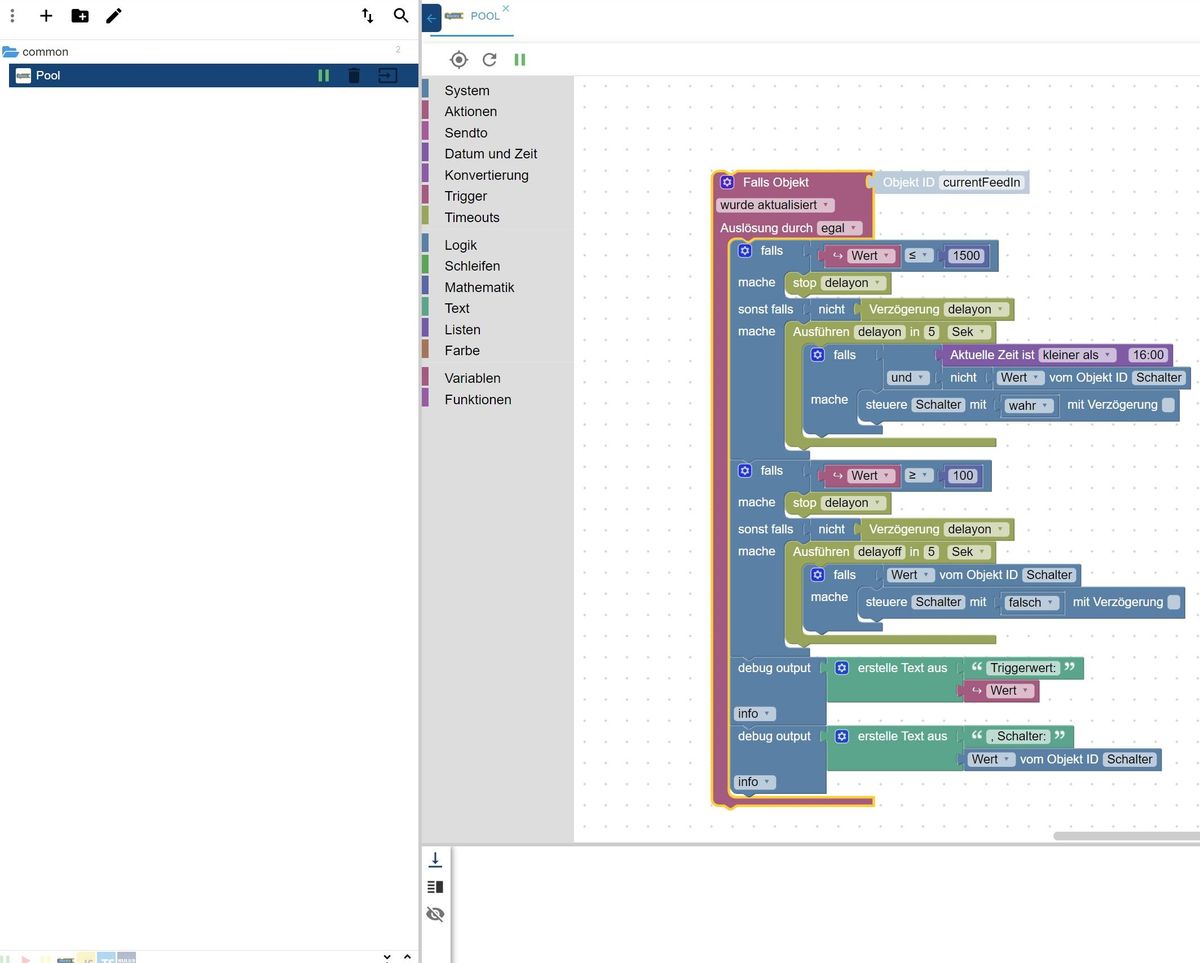
@paul53 Ich habe das ganze jetzt einmal nachgebaut. Testweise habe ich, da heute keine Einspeisung und sich der Wert von 0 nicht ändert, den Trigger auf aktualisieren gesetzt. Ebenso um zu testen die Delay auf Sekunden. Dann habe ich den Shelly manuell eingeschaltet. Jedoch schaltet er sich nicht aus. Wodran kann es liegen ?

-
@paul53 Ich habe das ganze jetzt einmal nachgebaut. Testweise habe ich, da heute keine Einspeisung und sich der Wert von 0 nicht ändert, den Trigger auf aktualisieren gesetzt. Ebenso um zu testen die Delay auf Sekunden. Dann habe ich den Shelly manuell eingeschaltet. Jedoch schaltet er sich nicht aus. Wodran kann es liegen ?

@ronnyempire sagte: Wodran kann es liegen ?
Die Vergleiche sind falsch herum.
Unten mussdelayoffals Sperre verwendet werden. -
@ronnyempire sagte: Wodran kann es liegen ?
Die Vergleiche sind falsch herum.
Unten mussdelayoffals Sperre verwendet werden.@paul53 Sorry, ich hatte ein bischen rumgespielt und den falschen Screenshot verwendet. Dies ist der aktuelle, es passiert aber weiterhin nichts.

-
@paul53 Sorry, ich hatte ein bischen rumgespielt und den falschen Screenshot verwendet. Dies ist der aktuelle, es passiert aber weiterhin nichts.

@ronnyempire sagte: passiert aber weiterhin nichts.
Wird denn getriggert? Bau mal einen Debug-Block zur Kontrolle ein.

-
@ronnyempire sagte: passiert aber weiterhin nichts.
Wird denn getriggert? Bau mal einen Debug-Block zur Kontrolle ein.

@paul53 Ok habe ich gemacht, was genau sollte jetzt passieren bzw. wo finde ich die Ausgabe?
-
@paul53 Ok habe ich gemacht, was genau sollte jetzt passieren bzw. wo finde ich die Ausgabe?
@ronnyempire sagte: was genau sollte jetzt passieren bzw. wo finde ich die Ausgabe?
Wenn getriggert wird, erscheint die Log-Ausgabe unterhalb des Blockly-Editorfensters. Wenn dort kein Log erscheint, wird nicht getriggert.
Schau mal den Zeitstempel von "currentFeedIn" an. Wenn der schon älter ist, wird auch bei "wurde aktualisiert" nicht getriggert. -
@ronnyempire sagte: was genau sollte jetzt passieren bzw. wo finde ich die Ausgabe?
Wenn getriggert wird, erscheint die Log-Ausgabe unterhalb des Blockly-Editorfensters. Wenn dort kein Log erscheint, wird nicht getriggert.
Schau mal den Zeitstempel von "currentFeedIn" an. Wenn der schon älter ist, wird auch bei "wurde aktualisiert" nicht getriggert.@paul53 Nein unten kommt nichts. Der Zeitstempel ist minutenaktuell.
-
@paul53 Nein unten kommt nichts. Der Zeitstempel ist minutenaktuell.
@ronnyempire sagte: unten kommt nichts.
Auch nicht im Tab "Protokolle"? Das Skript wurde gestartet?
@ronnyempire sagte in Problem bei Blockly und Shelly:
habe ich gemacht,
Bitte zeigen!
-
@ronnyempire sagte: unten kommt nichts.
Auch nicht im Tab "Protokolle"? Das Skript wurde gestartet?
@ronnyempire sagte in Problem bei Blockly und Shelly:
habe ich gemacht,
Bitte zeigen!
-
@ronnyempire
Passt. So müssen bei jeder Aktualisierung des Zeitstempels von "currentFeedIn" zwei Log-Ausgabe erfolgen.
Die Vergleiche sind wieder falsch herum! -
@ronnyempire
Passt. So müssen bei jeder Aktualisierung des Zeitstempels von "currentFeedIn" zwei Log-Ausgabe erfolgen.
Die Vergleiche sind wieder falsch herum!@paul53 Ich probier zwischendurch immer wieder dran rum in der Hoffnung, dass sich etwas tut. Wodran könnte es denn liegen?
-
@paul53 Ich probier zwischendurch immer wieder dran rum in der Hoffnung, dass sich etwas tut. Wodran könnte es denn liegen?
@ronnyempire sagte: Wodran könnte es denn liegen?
Das Skript wurde aktiviert und ist hoffentlich nicht unter der Gruppe "global" erstellt?
-
@ronnyempire sagte: Wodran könnte es denn liegen?
Das Skript wurde aktiviert und ist hoffentlich nicht unter der Gruppe "global" erstellt?
@paul53 Doch es liegt in Global. Einen anderen Ordner habe ich auch nicht.
-
@paul53 Doch es liegt in Global. Einen anderen Ordner habe ich auch nicht.
@ronnyempire sagte: Einen anderen Ordner habe ich auch nicht.
Per Initialisierung gibt es noch den Ordner "common". Falls nicht, erstelle selbst einen Ordner. Dann exportiere das Skript aus "global", importiere es in ein neues Skript unter einem anderen Ordner und lösche es aus "global" raus.
-
@ronnyempire sagte: Einen anderen Ordner habe ich auch nicht.
Per Initialisierung gibt es noch den Ordner "common". Falls nicht, erstelle selbst einen Ordner. Dann exportiere das Skript aus "global", importiere es in ein neues Skript unter einem anderen Ordner und lösche es aus "global" raus.
@paul53 Leider passiert immer noch nichts

-
@paul53 Leider passiert immer noch nichts

@ronnyempire sagte: Leider passiert immer noch nichts
Normalerweise erscheinen schon Log-Einträge unten beim Skriptstart. Schau mal in den Tab "Protokolle".
... und Browser-Refresh. -
@ronnyempire sagte: Leider passiert immer noch nichts
Normalerweise erscheinen schon Log-Einträge unten beim Skriptstart. Schau mal in den Tab "Protokolle".
... und Browser-Refresh.@paul53 Wenn du mit Protokolle Tab das Feld unten meinst, dann ist dieses weiterhin leer. Browserrefresh habe ich mehrfach gemacht und auch die Instand neu gestartet.
-
@paul53 Wenn du mit Protokolle Tab das Feld unten meinst, dann ist dieses weiterhin leer. Browserrefresh habe ich mehrfach gemacht und auch die Instand neu gestartet.
-
@ronnyempire
Diese Log-Ausgaben bitte in Code tags posten!
Was steht in Zeile 8 des erzeugten Javascript-Codes?
Unter "global" sind alle Skripte gelöscht oder zumindest deaktiviert? -
@ronnyempire
Diese Log-Ausgaben bitte in Code tags posten!
Was steht in Zeile 8 des erzeugten Javascript-Codes?
Unter "global" sind alle Skripte gelöscht oder zumindest deaktiviert?@paul53 Gibt es dazu eine Anleitung, ich habe leider nichts gefunden?

