Weiter zum Inhalt
  • Home
  • Aktuell
  • Tags
  • 0 Ungelesen 0
  • Kategorien
  • Unreplied
  • Beliebt
  • GitHub
  • Docu
  • Hilfe
Skins
  • Hell
  • Brite
  • Cerulean
  • Cosmo
  • Flatly
  • Journal
  • Litera
  • Lumen
  • Lux
  • Materia
  • Minty
  • Morph
  • Pulse
  • Sandstone
  • Simplex
  • Sketchy
  • Spacelab
  • United
  • Yeti
  • Zephyr
  • Dunkel
  • Cyborg
  • Darkly
  • Quartz
  • Slate
  • Solar
  • Superhero
  • Vapor

  • Standard: (Kein Skin)
  • Kein Skin
Einklappen
ioBroker Logo

Community Forum

donate donate
  1. ioBroker Community Home
  2. Deutsch
  3. Skripten / Logik
  4. Blockly
  5. Funktion timeout Zeit Modul

NEWS

  • Monatsrückblick Januar/Februar 2026 ist online!
    BluefoxB
    Bluefox
    18
    1
    682

  • Jahresrückblick 2025 – unser neuer Blogbeitrag ist online! ✨
    BluefoxB
    Bluefox
    18
    1
    5.8k

  • Neuer Blogbeitrag: Monatsrückblick - Dezember 2025 🎄
    BluefoxB
    Bluefox
    13
    1
    1.5k

Funktion timeout Zeit Modul

Geplant Angeheftet Gesperrt Verschoben Blockly
5 Beiträge 2 Kommentatoren 194 Aufrufe 1 Beobachtet
  • Älteste zuerst
  • Neuste zuerst
  • Meiste Stimmen
Antworten
  • In einem neuen Thema antworten
Anmelden zum Antworten
Dieses Thema wurde gelöscht. Nur Nutzer mit entsprechenden Rechten können es sehen.
  • J Offline
    J Offline
    jan_xx
    schrieb am zuletzt editiert von
    #1

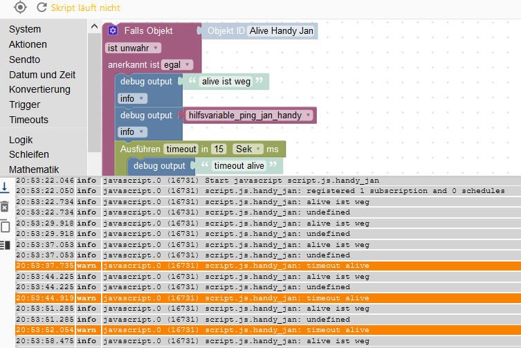
    Hallo zusammen, kann mir jemand erklären warum das Timeout Blockly Module beim ersten Durchlauf 15 sek wartet und danach im 3 sekunden durchlaufen wird.?

    Danke an Euch!

    Gruß Janmeldung.jpg meldung1.jpg

    paul53P 1 Antwort Letzte Antwort
    0
    • J jan_xx

      Hallo zusammen, kann mir jemand erklären warum das Timeout Blockly Module beim ersten Durchlauf 15 sek wartet und danach im 3 sekunden durchlaufen wird.?

      Danke an Euch!

      Gruß Janmeldung.jpg meldung1.jpg

      paul53P Offline
      paul53P Offline
      paul53
      schrieb am zuletzt editiert von
      #2

      @jan_xx
      Offenbar wird alle 7 s der Zeitstempel des Datenpunktes "Alive Handy Jan" aktualisiert. Wenn dann ein Timer läuft, wird ein weiterer Timer gestartet.
      Ändere den Trigger auf "ist kleiner als letztes".

      Bitte verzichtet auf Chat-Nachrichten, denn die Handhabung ist grauenhaft !
      Produktiv: RPi 2 mit S.USV, HM-MOD-RPI und SLC-USB-Stick mit root fs

      J 1 Antwort Letzte Antwort
      0
      • paul53P paul53

        @jan_xx
        Offenbar wird alle 7 s der Zeitstempel des Datenpunktes "Alive Handy Jan" aktualisiert. Wenn dann ein Timer läuft, wird ein weiterer Timer gestartet.
        Ändere den Trigger auf "ist kleiner als letztes".

        J Offline
        J Offline
        jan_xx
        schrieb am zuletzt editiert von
        #3

        @paul53
        @paul53
        Das funktioniert, jetzt läuft es auch nur einmal durch und stopt dann...supi
        Aber das Bit kommt aus dem Ping Adapter und wird doch false und somit unwahr, wo liegt hier mein Denkfehler?

        Vielen Dank!

        paul53P 1 Antwort Letzte Antwort
        0
        • J jan_xx

          @paul53
          @paul53
          Das funktioniert, jetzt läuft es auch nur einmal durch und stopt dann...supi
          Aber das Bit kommt aus dem Ping Adapter und wird doch false und somit unwahr, wo liegt hier mein Denkfehler?

          Vielen Dank!

          paul53P Offline
          paul53P Offline
          paul53
          schrieb am zuletzt editiert von paul53
          #4

          @jan_xx sagte:

          kommt aus dem Ping Adapter und wird doch false und somit unwahr, wo liegt hier mein Denkfehler?

          Der Ping-Adapter aktualisiert false offenbar alle 7 s. Der Trigger auf "ist unwahr" löst dann jedes mal aus.

          Bitte verzichtet auf Chat-Nachrichten, denn die Handhabung ist grauenhaft !
          Produktiv: RPi 2 mit S.USV, HM-MOD-RPI und SLC-USB-Stick mit root fs

          J 1 Antwort Letzte Antwort
          0
          • paul53P paul53

            @jan_xx sagte:

            kommt aus dem Ping Adapter und wird doch false und somit unwahr, wo liegt hier mein Denkfehler?

            Der Ping-Adapter aktualisiert false offenbar alle 7 s. Der Trigger auf "ist unwahr" löst dann jedes mal aus.

            J Offline
            J Offline
            jan_xx
            schrieb am zuletzt editiert von
            #5

            @paul53
            Am Zustand des Bit´s ändert sich aber nix, naja jedes System arbeitet halt anders.
            Ich komme aus der SPS Welt...
            Dann werde ich noch ein wenig testen...

            1 Antwort Letzte Antwort
            0

            Hey! Du scheinst an dieser Unterhaltung interessiert zu sein, hast aber noch kein Konto.

            Hast du es satt, bei jedem Besuch durch die gleichen Beiträge zu scrollen? Wenn du dich für ein Konto anmeldest, kommst du immer genau dorthin zurück, wo du zuvor warst, und kannst dich über neue Antworten benachrichtigen lassen (entweder per E-Mail oder Push-Benachrichtigung). Du kannst auch Lesezeichen speichern und Beiträge positiv bewerten, um anderen Community-Mitgliedern deine Wertschätzung zu zeigen.

            Mit deinem Input könnte dieser Beitrag noch besser werden 💗

            Registrieren Anmelden
            Antworten
            • In einem neuen Thema antworten
            Anmelden zum Antworten
            • Älteste zuerst
            • Neuste zuerst
            • Meiste Stimmen


            Support us

            ioBroker
            Community Adapters
            Donate

            527

            Online

            32.7k

            Benutzer

            82.6k

            Themen

            1.3m

            Beiträge
            Community
            Impressum | Datenschutz-Bestimmungen | Nutzungsbedingungen | Einwilligungseinstellungen
            ioBroker Community 2014-2025
            logo
            • Anmelden

            • Du hast noch kein Konto? Registrieren

            • Anmelden oder registrieren, um zu suchen
            • Erster Beitrag
              Letzter Beitrag
            0
            • Home
            • Aktuell
            • Tags
            • Ungelesen 0
            • Kategorien
            • Unreplied
            • Beliebt
            • GitHub
            • Docu
            • Hilfe