NEWS
Startproblem für einen Intervall-Timer
-
Ich brauche mal einen Denkanstoß für meinen flexiblen Intervall-Timer für eine Umluftsteuerung.
Per Vis können die Werte für Intervall und Dauer vorgegeben werden. Also z. B. "Schalte alle 10 Minuten für drei Minuten ein".
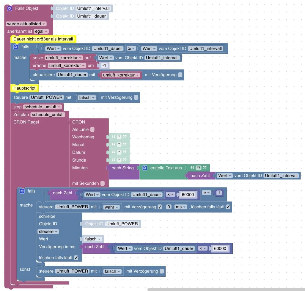
Dazu habe ich dieses Blockly-Script zusammengeschraubt:

Optimal ist es gewiss nicht (habe null Ahnung vom Programmieren), aber es funktioniert soweit sehr gut. Leider läuft es aber erst, wenn es durch eine erstmalige Eingabe im Vis getriggert wird. Das wird z. B. dann zum Problem, wenn ich den Host neu starte. Dann startet zwar das Script, wird aber nicht abgearbeitet weil ja der Cron noch nicht aktiv ist.
Wäre dankbar für einen guten Tipp, wie ich das am besten löse.
-
Ich brauche mal einen Denkanstoß für meinen flexiblen Intervall-Timer für eine Umluftsteuerung.
Per Vis können die Werte für Intervall und Dauer vorgegeben werden. Also z. B. "Schalte alle 10 Minuten für drei Minuten ein".
Dazu habe ich dieses Blockly-Script zusammengeschraubt:

Optimal ist es gewiss nicht (habe null Ahnung vom Programmieren), aber es funktioniert soweit sehr gut. Leider läuft es aber erst, wenn es durch eine erstmalige Eingabe im Vis getriggert wird. Das wird z. B. dann zum Problem, wenn ich den Host neu starte. Dann startet zwar das Script, wird aber nicht abgearbeitet weil ja der Cron noch nicht aktiv ist.
Wäre dankbar für einen guten Tipp, wie ich das am besten löse.
