Skip to content
  • Home
  • Aktuell
  • Tags
  • 0 Ungelesen 0
  • Kategorien
  • Unreplied
  • Beliebt
  • GitHub
  • Docu
  • Hilfe
Skins
  • Light
  • Brite
  • Cerulean
  • Cosmo
  • Flatly
  • Journal
  • Litera
  • Lumen
  • Lux
  • Materia
  • Minty
  • Morph
  • Pulse
  • Sandstone
  • Simplex
  • Sketchy
  • Spacelab
  • United
  • Yeti
  • Zephyr
  • Dark
  • Cyborg
  • Darkly
  • Quartz
  • Slate
  • Solar
  • Superhero
  • Vapor

  • Standard: (Kein Skin)
  • Kein Skin
Einklappen
ioBroker Logo

Community Forum

donate donate
  1. ioBroker Community Home
  2. Deutsch
  3. Skripten / Logik
  4. ObjektID aus Bausteinen variabel gestalten.

NEWS

  • Monatsrückblick Januar/Februar 2026 ist online!
    BluefoxB
    Bluefox
    17
    1
    455

  • Jahresrückblick 2025 – unser neuer Blogbeitrag ist online! ✨
    BluefoxB
    Bluefox
    17
    1
    5.1k

  • Neuer Blogbeitrag: Monatsrückblick - Dezember 2025 🎄
    BluefoxB
    Bluefox
    13
    1
    1.4k

ObjektID aus Bausteinen variabel gestalten.

Geplant Angeheftet Gesperrt Verschoben Skripten / Logik
4 Beiträge 2 Kommentatoren 326 Aufrufe
  • Älteste zuerst
  • Neuste zuerst
  • Meiste Stimmen
Antworten
  • In einem neuen Thema antworten
Anmelden zum Antworten
Dieses Thema wurde gelöscht. Nur Nutzer mit entsprechenden Rechten können es sehen.
  • MikeEchoM Offline
    MikeEchoM Offline
    MikeEcho
    schrieb am zuletzt editiert von
    #1

    Moin liebe Comunity.

    Ich bin bei den ersten Gehversuchen mit Blockly und versuche bei der Realisierung einer Präsenzsteuerung, ein Blockly-Konstrukt zu erstellen, in dem ich später nur noch die MAC-Adresse des auf Präsenz zu überprüfenden Gerätes einmalig in eine Variable eintragen muss.

    Zeitdifferenz_UGW_UAP = getState("unifi.0.default.clients.1c:f1:a1:ea:1c:b0._last_seen_by_ugw").val
    

    Hier soll der Teil:

    1c:f1:a1:ea:1c:b0
    

    aus einer Variablen (oder vergleichbar) kommen.

    Ist das mit Blockly machbar?

    Gruss

    Mike

    1 Antwort Letzte Antwort
    0
    • MikeEchoM Offline
      MikeEchoM Offline
      MikeEcho
      schrieb am zuletzt editiert von
      #2

      Geht es nicht, oder hat nur niemand eine Idee? :o :shock:

      1 Antwort Letzte Antwort
      0
      • R Offline
        R Offline
        RappiRN
        Most Active
        schrieb am zuletzt editiert von
        #3

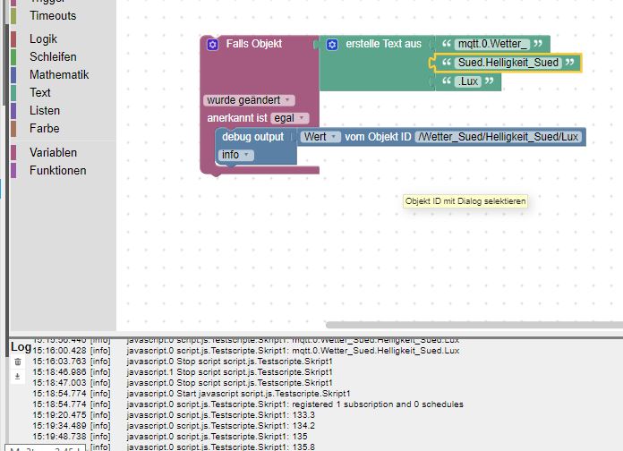
        Ich hab mal probiert, im trigger einen Objektnamen aus mehreren Textbausteinen zusammenzusetzen. Es geht so!

        2216_objekt_aus_text_zusammengestellt.jpg

        Du müsstest dann noch probieren, ob da auch noch ein Wert eines objektes zwischenpasst, dass wäre dann der Wert, den du eingeben müsstest.

        Aber eigentlich musst du doch die Adressen in eine Adapterkonfiguration eintragen!? Was genau hast du denn vor, dass du solch eine Eingabe vorhast?

        Enrico

        1 Antwort Letzte Antwort
        0
        • MikeEchoM Offline
          MikeEchoM Offline
          MikeEcho
          schrieb am zuletzt editiert von
          #4

          @RappiRN:

          (…)

          Aber eigentlich musst du doch die Adressen in eine Adapterkonfiguration eintragen!? Was genau hast du denn vor, dass du solch eine Eingabe vorhast? `

          Es geht mir um die Einbindung von diversen HomeMatic Aktoren. Jedes mal für 8 Rolläden die Adresse rauszusuchen (und mit Javascript/Blockly-Bug gleich zweimal pro Adresse) war mir zu müßig. ;) Ich will ein Gerüst anlegen und dann nur noch einmal die Adresse pro Aktor eintragen müssen. Ich habe die Adresse eben oft im Trigger und im if/then/else…

          Aber Dein Ansatz hilft mir schonmal, danke dafür!

          1 Antwort Letzte Antwort
          0
          Antworten
          • In einem neuen Thema antworten
          Anmelden zum Antworten
          • Älteste zuerst
          • Neuste zuerst
          • Meiste Stimmen


          Support us

          ioBroker
          Community Adapters
          Donate

          603

          Online

          32.7k

          Benutzer

          82.5k

          Themen

          1.3m

          Beiträge
          Community
          Impressum | Datenschutz-Bestimmungen | Nutzungsbedingungen | Einwilligungseinstellungen
          ioBroker Community 2014-2025
          logo
          • Anmelden

          • Du hast noch kein Konto? Registrieren

          • Anmelden oder registrieren, um zu suchen
          • Erster Beitrag
            Letzter Beitrag
          0
          • Home
          • Aktuell
          • Tags
          • Ungelesen 0
          • Kategorien
          • Unreplied
          • Beliebt
          • GitHub
          • Docu
          • Hilfe