NEWS
Solarüberschuss
-
Hi,
ich hab ein glaube ich kleines Verständnis Problem.........
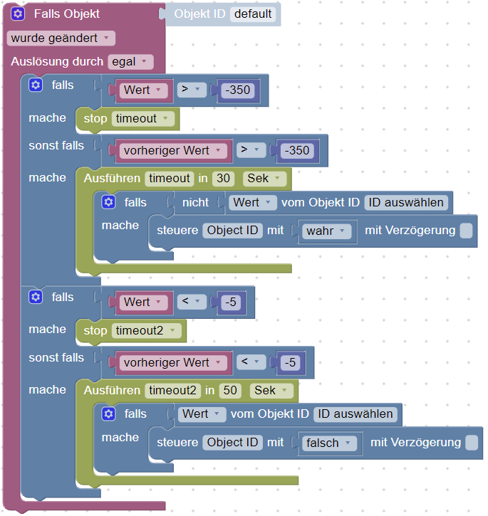
Zur Blockly Aufgabe, meine Solaranlage Produziert zu viel Strom, jetzt würde ich gerne einen Lufttrockner Ein und Ausschalten abhängig von der Einspeisung.
Hier mein Script :

Das Problem ist das durch den Trigger quasi immer neu gestartet wird und dadurch natürlich nichts passiert, wie bekomme ich das weg ?
Für ein Tipp wäre ich echt Dankbar weil irgendwie den völligen Knoten mittlerweile im Hirn
Grüsse
-
Hi,
ich hab ein glaube ich kleines Verständnis Problem.........
Zur Blockly Aufgabe, meine Solaranlage Produziert zu viel Strom, jetzt würde ich gerne einen Lufttrockner Ein und Ausschalten abhängig von der Einspeisung.
Hier mein Script :

Das Problem ist das durch den Trigger quasi immer neu gestartet wird und dadurch natürlich nichts passiert, wie bekomme ich das weg ?
Für ein Tipp wäre ich echt Dankbar weil irgendwie den völligen Knoten mittlerweile im Hirn
Grüsse
@michaelf meinst du wirklich >= -350?
dann ist das zweite falls mit >0 überflüssig und wird nie angesprochen.
oder eher <= -350 also mehr Einspeisung?
-
Hi,
genau da bin ich mir eben völlig unsicher weil -(+) .
Ich hätte gerne das bei -350 Watt das ding mit einer Verzögerung einschaltet um ein Kurzer Sonnenblinzeln auszuschließen, und bei kleiner -5 Watt wieder mit Verzögerung ausgeht sollte die Sonne mal kurz weg sein.
-
Hi,
genau da bin ich mir eben völlig unsicher weil -(+) .
Ich hätte gerne das bei -350 Watt das ding mit einer Verzögerung einschaltet um ein Kurzer Sonnenblinzeln auszuschließen, und bei kleiner -5 Watt wieder mit Verzögerung ausgeht sollte die Sonne mal kurz weg sein.
@michaelf also <= -350! Bei noch mehr Sonne wird der Wert doch sicher kleiner -> -400, oder?
@michaelf sagte in Solarüberschuss:
Ich hätte gerne das bei -350 Watt das ding mit einer Verzögerung einschaltet um ein Kurzer Sonnenblinzeln auszuschließen, und bei kleiner -5 Watt wieder mit Verzögerung ausgeht sollte die Sonne mal kurz weg sein.
da muss dann aber noch einiges mehr in das Skript.
jetzt schaltet der Trockner auch an/aus wenn nach dem Timeout der Wert wieder ok wäre.bin nur am Tablet, aber solche Skripte gibt es bestimmt schon mehrere hier im Forum
-
Hi,
ich hab ein glaube ich kleines Verständnis Problem.........
Zur Blockly Aufgabe, meine Solaranlage Produziert zu viel Strom, jetzt würde ich gerne einen Lufttrockner Ein und Ausschalten abhängig von der Einspeisung.
Hier mein Script :

Das Problem ist das durch den Trigger quasi immer neu gestartet wird und dadurch natürlich nichts passiert, wie bekomme ich das weg ?
Für ein Tipp wäre ich echt Dankbar weil irgendwie den völligen Knoten mittlerweile im Hirn
Grüsse
