NEWS
Alexa in Node Red ohne contrib-alexa-home oder Ähnliches
-
Teil 3: SQLite Datenbank, NodeRed Flow und Gerätesuche
Wir laden erst einmal folgende Dinge herunter:
Das Programm für die Geräteerkennung
den NodeRed flow
die SQLite DatenbankWir öffnen als erstes NodeRed, klicken oben rechts im schwarzen Balken die drei weißen Striche an und wählen 'Palette verwalten'
wir suchen nach 'node-red-node-sqlite' und installieren dieses.die SQLLite Datenbank kopieren wir auf unser IOBroker/NodeRed Gerät in das Verzeichnis /home/sqlite
Das Verzeichnis sqlite muss angelegt werden. Ich benutze zum kopieren immer filezilla
In der Datenbank sind nur ein paar demo Einträge, welche veranschaulichen sollen wie es funktioniert. Zum bearbeiten der Tabelle habe ich eine Samba Freigabe auf dem Raspi gemacht, und benutze auf dem Windows Rechner DB browser für SQLite
Natürlich geht das auch mit dem Raspi, z.B. hiermitden NodeRed flow importieren wir uns im NodeRed mit der Import Funktion.
In dem Importierten Flow sehen wir unten einen Zweig, welcher mittels des Alexa2 Adapters in der History ermittelt welche Alexa den Befehl abgesetzt hat. Hier müsst Ihr den code in 'function' editieren und mit euren Geräte-Nummern sowie den dazugehörigen Zimmern ändern. (Die Zimmer Namen werden sofern Ihr gleiche Befehle in unterschiedlichen Räumen benutzen wollt dann in der DB eingetragen)Jetzt noch zur Geräte Erkennung, das Programm ist in .NET geschrieben und benötigt Administrator Rechte, da es einen Port(41101) öffnet. Das Programm ist noch ein bischen rudimentär, da es eigendlich nur für den Eigengebrauch war.
Wenn man unten auf neu klickt, wird ein neues Gerät angelegt, alle Geräte wo später links der Haken gesetzt ist werden bei der Gerätesuche beantwortet. Ihr könnt ja erst einmal mit dem Power-Controller anfangen (Heißt bei mir An Aus)
die Endpoint-ID müsst ihr in der Datenbank eintragen, sowie die zugehörige IO-Broker Variable welche geschaltet werden soll. Teilweise gibt es im Hilfe Tab schon mal hilfe für die einzelnen Felder.
Beim nächsten Teil erklär ich dann noch mehr. Vielleicht geht da ja so schon was bei euch mit ein bischen ausprobieren.
Bei den Sprach-Antworten kann alles genutzt werden was hier beschrieben ist.
Im flow sind noch nicht alle Controller unterstützt, aber eine Erweiterung ist recht einfach, alle Requests und die benötigten Antworten findet man hierWer Interesse hat:
Das ganze Visual Studio 2017 Projekt für die Geräte Erkennung kann man sich hier holen@zzippo Ich habe den Teil 3 nachvollzogen. Die Palette in Node-Red installieren --> OK. Die SQLite DB anlegen und editieren --> OK. Den Node-Red Flow importieren und die 'function' anpassen --> OK. Der untere Teil des Flows funktioniert korrekt und trägt die Werte bei Änderung der Alexa-History in die globalen Variablen ein. Das Windows-Programm installieren und als Admin starten --> OK. Es lauscht am Port 41101. Wenn ich den Port manuell anspreche (localhost:41101) sagt das Programm 'new request detected' und stürzt ab. Soweit OK.
Im Windows-Programm habe ich neue Geräte angelegt; ebenso die Einträge in der SQLite DB vorgenommen. Dann habe ich Alexa aufgefordert nach neuen Geräten zu suchen. Sie hat aber nichts neues gefunden. Oder fehlt noch etwas?Danke und Gruß
-
@zzippo Ich habe den Teil 3 nachvollzogen. Die Palette in Node-Red installieren --> OK. Die SQLite DB anlegen und editieren --> OK. Den Node-Red Flow importieren und die 'function' anpassen --> OK. Der untere Teil des Flows funktioniert korrekt und trägt die Werte bei Änderung der Alexa-History in die globalen Variablen ein. Das Windows-Programm installieren und als Admin starten --> OK. Es lauscht am Port 41101. Wenn ich den Port manuell anspreche (localhost:41101) sagt das Programm 'new request detected' und stürzt ab. Soweit OK.
Im Windows-Programm habe ich neue Geräte angelegt; ebenso die Einträge in der SQLite DB vorgenommen. Dann habe ich Alexa aufgefordert nach neuen Geräten zu suchen. Sie hat aber nichts neues gefunden. Oder fehlt noch etwas?Danke und Gruß
-
@jrudolph Hallo, danke für das feedback.
Wird der request durch die Gerätesuche im Webserver Tab angezeigt?
Hast Du an den Geräten welche erkannt werden sollen den Haken gesetzt?

@zzippo Der Request der Gerätesuche wird nicht angezeigt. Ja, Haken ist gesetzt.
Habe mir mal die Logs des Reverse Proxy angesehen. Der Request vom Skill kommt offensichtlich an: (access.log)
[01/Nov/2020:14:25:44 +0000] "POST /alexaDisc HTTP/1.1" 401 5066 "-" "-"Aber es kommt ein Auth. Error: (error.log)
14:25:44.322042 2020] [auth_basic:error] [pid 2356:tid 2963797024] [client 3.250.10.88:53768] AH01618: user ******\n not found: /alexaDiscDie Logs waren übrigens im Root-Verzeichnis gelandet. APACHE_LOG_DIR war anscheinend nicht gesetzt.
Ich setze den Reverse Proxy nochmal neu auf und melde mich dann wieder.
-
@zzippo Der Request der Gerätesuche wird nicht angezeigt. Ja, Haken ist gesetzt.
Habe mir mal die Logs des Reverse Proxy angesehen. Der Request vom Skill kommt offensichtlich an: (access.log)
[01/Nov/2020:14:25:44 +0000] "POST /alexaDisc HTTP/1.1" 401 5066 "-" "-"Aber es kommt ein Auth. Error: (error.log)
14:25:44.322042 2020] [auth_basic:error] [pid 2356:tid 2963797024] [client 3.250.10.88:53768] AH01618: user ******\n not found: /alexaDiscDie Logs waren übrigens im Root-Verzeichnis gelandet. APACHE_LOG_DIR war anscheinend nicht gesetzt.
Ich setze den Reverse Proxy nochmal neu auf und melde mich dann wieder.
-
@jrudolph eventuell lässt du das script noch einmal das <domain>.conf generieren. Hier fehlten ja diverse escapes vor den $ Zeichen, deshalb geht auch der Log in das Hauptverzeichnis.
-
@zzippo Der Request der Gerätesuche wird nicht angezeigt. Ja, Haken ist gesetzt.
Habe mir mal die Logs des Reverse Proxy angesehen. Der Request vom Skill kommt offensichtlich an: (access.log)
[01/Nov/2020:14:25:44 +0000] "POST /alexaDisc HTTP/1.1" 401 5066 "-" "-"Aber es kommt ein Auth. Error: (error.log)
14:25:44.322042 2020] [auth_basic:error] [pid 2356:tid 2963797024] [client 3.250.10.88:53768] AH01618: user ******\n not found: /alexaDiscDie Logs waren übrigens im Root-Verzeichnis gelandet. APACHE_LOG_DIR war anscheinend nicht gesetzt.
Ich setze den Reverse Proxy nochmal neu auf und melde mich dann wieder.
@jrudolph
hier noch die aktiven module bei meinem Apache, vielleicht fehlt ja noch was bei Dir.pi@raspberrypi:/etc/apache2 $ cd mods-enabled pi@raspberrypi:/etc/apache2/mods-enabled $ ls -l total 0 lrwxrwxrwx 1 root root 36 Oct 29 2019 access_compat.load -> ../mods-available/access_compat.load lrwxrwxrwx 1 root root 28 Oct 29 2019 alias.conf -> ../mods-available/alias.conf lrwxrwxrwx 1 root root 28 Oct 29 2019 alias.load -> ../mods-available/alias.load lrwxrwxrwx 1 root root 33 Oct 29 2019 auth_basic.load -> ../mods-available/auth_basic.load lrwxrwxrwx 1 root root 33 Oct 29 2019 authn_core.load -> ../mods-available/authn_core.load lrwxrwxrwx 1 root root 33 Oct 29 2019 authn_file.load -> ../mods-available/authn_file.load lrwxrwxrwx 1 root root 33 Oct 29 2019 authz_core.load -> ../mods-available/authz_core.load lrwxrwxrwx 1 root root 33 Oct 29 2019 authz_host.load -> ../mods-available/authz_host.load lrwxrwxrwx 1 root root 33 Oct 29 2019 authz_user.load -> ../mods-available/authz_user.load lrwxrwxrwx 1 root root 32 Oct 29 2019 autoindex.conf -> ../mods-available/autoindex.conf lrwxrwxrwx 1 root root 32 Oct 29 2019 autoindex.load -> ../mods-available/autoindex.load lrwxrwxrwx 1 root root 30 Oct 29 2019 deflate.conf -> ../mods-available/deflate.conf lrwxrwxrwx 1 root root 30 Oct 29 2019 deflate.load -> ../mods-available/deflate.load lrwxrwxrwx 1 root root 26 Oct 29 2019 dir.conf -> ../mods-available/dir.conf lrwxrwxrwx 1 root root 26 Oct 29 2019 dir.load -> ../mods-available/dir.load lrwxrwxrwx 1 root root 26 Oct 29 2019 env.load -> ../mods-available/env.load lrwxrwxrwx 1 root root 29 Oct 29 2019 filter.load -> ../mods-available/filter.load lrwxrwxrwx 1 root root 30 Oct 30 2019 headers.load -> ../mods-available/headers.load lrwxrwxrwx 1 root root 27 Oct 29 2019 mime.conf -> ../mods-available/mime.conf lrwxrwxrwx 1 root root 27 Oct 29 2019 mime.load -> ../mods-available/mime.load lrwxrwxrwx 1 root root 32 Oct 29 2019 mpm_event.conf -> ../mods-available/mpm_event.conf lrwxrwxrwx 1 root root 32 Oct 29 2019 mpm_event.load -> ../mods-available/mpm_event.load lrwxrwxrwx 1 root root 34 Oct 29 2019 negotiation.conf -> ../mods-available/negotiation.conf lrwxrwxrwx 1 root root 34 Oct 29 2019 negotiation.load -> ../mods-available/negotiation.load lrwxrwxrwx 1 root root 37 Oct 30 2019 proxy_balancer.conf -> ../mods-available/proxy_balancer.conf lrwxrwxrwx 1 root root 37 Oct 30 2019 proxy_balancer.load -> ../mods-available/proxy_balancer.load lrwxrwxrwx 1 root root 28 Oct 30 2019 proxy.conf -> ../mods-available/proxy.conf lrwxrwxrwx 1 root root 33 Oct 30 2019 proxy_http.load -> ../mods-available/proxy_http.load lrwxrwxrwx 1 root root 28 Oct 30 2019 proxy.load -> ../mods-available/proxy.load lrwxrwxrwx 1 root root 37 Oct 30 2019 proxy_wstunnel.load -> ../mods-available/proxy_wstunnel.load lrwxrwxrwx 1 root root 33 Oct 29 2019 reqtimeout.conf -> ../mods-available/reqtimeout.conf lrwxrwxrwx 1 root root 33 Oct 29 2019 reqtimeout.load -> ../mods-available/reqtimeout.load lrwxrwxrwx 1 root root 30 Oct 15 13:28 rewrite.load -> ../mods-available/rewrite.load lrwxrwxrwx 1 root root 31 Oct 29 2019 setenvif.conf -> ../mods-available/setenvif.conf lrwxrwxrwx 1 root root 31 Oct 29 2019 setenvif.load -> ../mods-available/setenvif.load lrwxrwxrwx 1 root root 34 Oct 30 2019 slotmem_shm.load -> ../mods-available/slotmem_shm.load lrwxrwxrwx 1 root root 36 Oct 30 2019 socache_shmcb.load -> ../mods-available/socache_shmcb.load lrwxrwxrwx 1 root root 26 Oct 30 2019 ssl.conf -> ../mods-available/ssl.conf lrwxrwxrwx 1 root root 26 Oct 30 2019 ssl.load -> ../mods-available/ssl.load lrwxrwxrwx 1 root root 29 Oct 29 2019 status.conf -> ../mods-available/status.conf lrwxrwxrwx 1 root root 29 Oct 29 2019 status.load -> ../mods-available/status.load lrwxrwxrwx 1 root root 30 Oct 30 2019 xml2enc.load -> ../mods-available/xml2enc.load pi@raspberrypi:/etc/apache2/mods-enabled $ -
@jrudolph
hier noch die aktiven module bei meinem Apache, vielleicht fehlt ja noch was bei Dir.pi@raspberrypi:/etc/apache2 $ cd mods-enabled pi@raspberrypi:/etc/apache2/mods-enabled $ ls -l total 0 lrwxrwxrwx 1 root root 36 Oct 29 2019 access_compat.load -> ../mods-available/access_compat.load lrwxrwxrwx 1 root root 28 Oct 29 2019 alias.conf -> ../mods-available/alias.conf lrwxrwxrwx 1 root root 28 Oct 29 2019 alias.load -> ../mods-available/alias.load lrwxrwxrwx 1 root root 33 Oct 29 2019 auth_basic.load -> ../mods-available/auth_basic.load lrwxrwxrwx 1 root root 33 Oct 29 2019 authn_core.load -> ../mods-available/authn_core.load lrwxrwxrwx 1 root root 33 Oct 29 2019 authn_file.load -> ../mods-available/authn_file.load lrwxrwxrwx 1 root root 33 Oct 29 2019 authz_core.load -> ../mods-available/authz_core.load lrwxrwxrwx 1 root root 33 Oct 29 2019 authz_host.load -> ../mods-available/authz_host.load lrwxrwxrwx 1 root root 33 Oct 29 2019 authz_user.load -> ../mods-available/authz_user.load lrwxrwxrwx 1 root root 32 Oct 29 2019 autoindex.conf -> ../mods-available/autoindex.conf lrwxrwxrwx 1 root root 32 Oct 29 2019 autoindex.load -> ../mods-available/autoindex.load lrwxrwxrwx 1 root root 30 Oct 29 2019 deflate.conf -> ../mods-available/deflate.conf lrwxrwxrwx 1 root root 30 Oct 29 2019 deflate.load -> ../mods-available/deflate.load lrwxrwxrwx 1 root root 26 Oct 29 2019 dir.conf -> ../mods-available/dir.conf lrwxrwxrwx 1 root root 26 Oct 29 2019 dir.load -> ../mods-available/dir.load lrwxrwxrwx 1 root root 26 Oct 29 2019 env.load -> ../mods-available/env.load lrwxrwxrwx 1 root root 29 Oct 29 2019 filter.load -> ../mods-available/filter.load lrwxrwxrwx 1 root root 30 Oct 30 2019 headers.load -> ../mods-available/headers.load lrwxrwxrwx 1 root root 27 Oct 29 2019 mime.conf -> ../mods-available/mime.conf lrwxrwxrwx 1 root root 27 Oct 29 2019 mime.load -> ../mods-available/mime.load lrwxrwxrwx 1 root root 32 Oct 29 2019 mpm_event.conf -> ../mods-available/mpm_event.conf lrwxrwxrwx 1 root root 32 Oct 29 2019 mpm_event.load -> ../mods-available/mpm_event.load lrwxrwxrwx 1 root root 34 Oct 29 2019 negotiation.conf -> ../mods-available/negotiation.conf lrwxrwxrwx 1 root root 34 Oct 29 2019 negotiation.load -> ../mods-available/negotiation.load lrwxrwxrwx 1 root root 37 Oct 30 2019 proxy_balancer.conf -> ../mods-available/proxy_balancer.conf lrwxrwxrwx 1 root root 37 Oct 30 2019 proxy_balancer.load -> ../mods-available/proxy_balancer.load lrwxrwxrwx 1 root root 28 Oct 30 2019 proxy.conf -> ../mods-available/proxy.conf lrwxrwxrwx 1 root root 33 Oct 30 2019 proxy_http.load -> ../mods-available/proxy_http.load lrwxrwxrwx 1 root root 28 Oct 30 2019 proxy.load -> ../mods-available/proxy.load lrwxrwxrwx 1 root root 37 Oct 30 2019 proxy_wstunnel.load -> ../mods-available/proxy_wstunnel.load lrwxrwxrwx 1 root root 33 Oct 29 2019 reqtimeout.conf -> ../mods-available/reqtimeout.conf lrwxrwxrwx 1 root root 33 Oct 29 2019 reqtimeout.load -> ../mods-available/reqtimeout.load lrwxrwxrwx 1 root root 30 Oct 15 13:28 rewrite.load -> ../mods-available/rewrite.load lrwxrwxrwx 1 root root 31 Oct 29 2019 setenvif.conf -> ../mods-available/setenvif.conf lrwxrwxrwx 1 root root 31 Oct 29 2019 setenvif.load -> ../mods-available/setenvif.load lrwxrwxrwx 1 root root 34 Oct 30 2019 slotmem_shm.load -> ../mods-available/slotmem_shm.load lrwxrwxrwx 1 root root 36 Oct 30 2019 socache_shmcb.load -> ../mods-available/socache_shmcb.load lrwxrwxrwx 1 root root 26 Oct 30 2019 ssl.conf -> ../mods-available/ssl.conf lrwxrwxrwx 1 root root 26 Oct 30 2019 ssl.load -> ../mods-available/ssl.load lrwxrwxrwx 1 root root 29 Oct 29 2019 status.conf -> ../mods-available/status.conf lrwxrwxrwx 1 root root 29 Oct 29 2019 status.load -> ../mods-available/status.load lrwxrwxrwx 1 root root 30 Oct 30 2019 xml2enc.load -> ../mods-available/xml2enc.load pi@raspberrypi:/etc/apache2/mods-enabled $@zzippo
An genau der gleichen Stelle hänge ich auch.
Wenn ich eine Anfrage von localhost, oder auch von extern auf /alexaDisc mache kommt eine Passwortabfrage und der AlexaDeviceGenerator zeigt New Request Detected an, bevor er abstürzt.
Gehe ich in Amazon Alexa auf Geräte erkennen, findet er keine neuen Geräte und der AlexaDeviceGenerator zeigt keine Reaktion.
In meinem Errorlog kommt die Meldung Password Mismatch.
Ich habe mit echo Nutzername:Passwort | base64 das ganze nochmals kontrolliert und es scheint zu stimmen.
Momentan habe ich keine Idee, an welcher Stelle der Fehler liegen könnte. -
@jrudolph
hier noch die aktiven module bei meinem Apache, vielleicht fehlt ja noch was bei Dir.pi@raspberrypi:/etc/apache2 $ cd mods-enabled pi@raspberrypi:/etc/apache2/mods-enabled $ ls -l total 0 lrwxrwxrwx 1 root root 36 Oct 29 2019 access_compat.load -> ../mods-available/access_compat.load lrwxrwxrwx 1 root root 28 Oct 29 2019 alias.conf -> ../mods-available/alias.conf lrwxrwxrwx 1 root root 28 Oct 29 2019 alias.load -> ../mods-available/alias.load lrwxrwxrwx 1 root root 33 Oct 29 2019 auth_basic.load -> ../mods-available/auth_basic.load lrwxrwxrwx 1 root root 33 Oct 29 2019 authn_core.load -> ../mods-available/authn_core.load lrwxrwxrwx 1 root root 33 Oct 29 2019 authn_file.load -> ../mods-available/authn_file.load lrwxrwxrwx 1 root root 33 Oct 29 2019 authz_core.load -> ../mods-available/authz_core.load lrwxrwxrwx 1 root root 33 Oct 29 2019 authz_host.load -> ../mods-available/authz_host.load lrwxrwxrwx 1 root root 33 Oct 29 2019 authz_user.load -> ../mods-available/authz_user.load lrwxrwxrwx 1 root root 32 Oct 29 2019 autoindex.conf -> ../mods-available/autoindex.conf lrwxrwxrwx 1 root root 32 Oct 29 2019 autoindex.load -> ../mods-available/autoindex.load lrwxrwxrwx 1 root root 30 Oct 29 2019 deflate.conf -> ../mods-available/deflate.conf lrwxrwxrwx 1 root root 30 Oct 29 2019 deflate.load -> ../mods-available/deflate.load lrwxrwxrwx 1 root root 26 Oct 29 2019 dir.conf -> ../mods-available/dir.conf lrwxrwxrwx 1 root root 26 Oct 29 2019 dir.load -> ../mods-available/dir.load lrwxrwxrwx 1 root root 26 Oct 29 2019 env.load -> ../mods-available/env.load lrwxrwxrwx 1 root root 29 Oct 29 2019 filter.load -> ../mods-available/filter.load lrwxrwxrwx 1 root root 30 Oct 30 2019 headers.load -> ../mods-available/headers.load lrwxrwxrwx 1 root root 27 Oct 29 2019 mime.conf -> ../mods-available/mime.conf lrwxrwxrwx 1 root root 27 Oct 29 2019 mime.load -> ../mods-available/mime.load lrwxrwxrwx 1 root root 32 Oct 29 2019 mpm_event.conf -> ../mods-available/mpm_event.conf lrwxrwxrwx 1 root root 32 Oct 29 2019 mpm_event.load -> ../mods-available/mpm_event.load lrwxrwxrwx 1 root root 34 Oct 29 2019 negotiation.conf -> ../mods-available/negotiation.conf lrwxrwxrwx 1 root root 34 Oct 29 2019 negotiation.load -> ../mods-available/negotiation.load lrwxrwxrwx 1 root root 37 Oct 30 2019 proxy_balancer.conf -> ../mods-available/proxy_balancer.conf lrwxrwxrwx 1 root root 37 Oct 30 2019 proxy_balancer.load -> ../mods-available/proxy_balancer.load lrwxrwxrwx 1 root root 28 Oct 30 2019 proxy.conf -> ../mods-available/proxy.conf lrwxrwxrwx 1 root root 33 Oct 30 2019 proxy_http.load -> ../mods-available/proxy_http.load lrwxrwxrwx 1 root root 28 Oct 30 2019 proxy.load -> ../mods-available/proxy.load lrwxrwxrwx 1 root root 37 Oct 30 2019 proxy_wstunnel.load -> ../mods-available/proxy_wstunnel.load lrwxrwxrwx 1 root root 33 Oct 29 2019 reqtimeout.conf -> ../mods-available/reqtimeout.conf lrwxrwxrwx 1 root root 33 Oct 29 2019 reqtimeout.load -> ../mods-available/reqtimeout.load lrwxrwxrwx 1 root root 30 Oct 15 13:28 rewrite.load -> ../mods-available/rewrite.load lrwxrwxrwx 1 root root 31 Oct 29 2019 setenvif.conf -> ../mods-available/setenvif.conf lrwxrwxrwx 1 root root 31 Oct 29 2019 setenvif.load -> ../mods-available/setenvif.load lrwxrwxrwx 1 root root 34 Oct 30 2019 slotmem_shm.load -> ../mods-available/slotmem_shm.load lrwxrwxrwx 1 root root 36 Oct 30 2019 socache_shmcb.load -> ../mods-available/socache_shmcb.load lrwxrwxrwx 1 root root 26 Oct 30 2019 ssl.conf -> ../mods-available/ssl.conf lrwxrwxrwx 1 root root 26 Oct 30 2019 ssl.load -> ../mods-available/ssl.load lrwxrwxrwx 1 root root 29 Oct 29 2019 status.conf -> ../mods-available/status.conf lrwxrwxrwx 1 root root 29 Oct 29 2019 status.load -> ../mods-available/status.load lrwxrwxrwx 1 root root 30 Oct 30 2019 xml2enc.load -> ../mods-available/xml2enc.load pi@raspberrypi:/etc/apache2/mods-enabled $@zzippo Ich hatte ja den Reverse Proxy komplett neu aufgesetzt. Das Script war fehlerfrei gelaufen (BTW, der Tipfehler in Zeile 65 ist immer noch drin). Es bleibt dabei, dass ein Password Mismatch gemeldet wird. Ich hatte auch den Skill komplett neu aufgesetzt, so dass das Passwort definitiv übereinstimmt.
Die manuelle Verbindung zu Node-Red unter Verwendung von user und pw funktioniert einwandfrei.
Ich habe auch Deinen Code im Skill und im Script geprüft --> alles einwandfrei und nachvollziehbar.
Evtl. ein Apache Bug?
Ich überlege testweise den Reverse Proxy mit Nginx aufzusetzen. -
@zzippo Ich hatte ja den Reverse Proxy komplett neu aufgesetzt. Das Script war fehlerfrei gelaufen (BTW, der Tipfehler in Zeile 65 ist immer noch drin). Es bleibt dabei, dass ein Password Mismatch gemeldet wird. Ich hatte auch den Skill komplett neu aufgesetzt, so dass das Passwort definitiv übereinstimmt.
Die manuelle Verbindung zu Node-Red unter Verwendung von user und pw funktioniert einwandfrei.
Ich habe auch Deinen Code im Skill und im Script geprüft --> alles einwandfrei und nachvollziehbar.
Evtl. ein Apache Bug?
Ich überlege testweise den Reverse Proxy mit Nginx aufzusetzen. -
@zzippo Ich hatte ja den Reverse Proxy komplett neu aufgesetzt. Das Script war fehlerfrei gelaufen (BTW, der Tipfehler in Zeile 65 ist immer noch drin). Es bleibt dabei, dass ein Password Mismatch gemeldet wird. Ich hatte auch den Skill komplett neu aufgesetzt, so dass das Passwort definitiv übereinstimmt.
Die manuelle Verbindung zu Node-Red unter Verwendung von user und pw funktioniert einwandfrei.
Ich habe auch Deinen Code im Skill und im Script geprüft --> alles einwandfrei und nachvollziehbar.
Evtl. ein Apache Bug?
Ich überlege testweise den Reverse Proxy mit Nginx aufzusetzen.@jrudolph Also, ich habe den Reverse Proxy mit einem nacktem raspbian-buster-lite auf einem PI3 über curl
vom geposteten link installiert. Das Script lief durch, und die Geräteerkennung funktioniert. kann es am PI1 liegen?
kann ich mir eigentlich nicht vorstellen. Steh gerade vor einem Rätsel. -
@zzippo Ich hatte ja den Reverse Proxy komplett neu aufgesetzt. Das Script war fehlerfrei gelaufen (BTW, der Tipfehler in Zeile 65 ist immer noch drin). Es bleibt dabei, dass ein Password Mismatch gemeldet wird. Ich hatte auch den Skill komplett neu aufgesetzt, so dass das Passwort definitiv übereinstimmt.
Die manuelle Verbindung zu Node-Red unter Verwendung von user und pw funktioniert einwandfrei.
Ich habe auch Deinen Code im Skill und im Script geprüft --> alles einwandfrei und nachvollziehbar.
Evtl. ein Apache Bug?
Ich überlege testweise den Reverse Proxy mit Nginx aufzusetzen.@jrudolph
Ich glaub ich habe es....
irgend etwas stimmt mit dem Base64 encoded passwort nicht. In meiner Lamda Funktion ist am ende ein '=' im Passwort, welches ausgegebene wird, hat am ende ein 'K'
unter: diesem link kannst Du es gegenprüfen.
Wenn du oben 'Username:Passwort' eingibst. -
@jrudolph
Ich glaub ich habe es....
irgend etwas stimmt mit dem Base64 encoded passwort nicht. In meiner Lamda Funktion ist am ende ein '=' im Passwort, welches ausgegebene wird, hat am ende ein 'K'
unter: diesem link kannst Du es gegenprüfen.
Wenn du oben 'Username:Passwort' eingibst. -
@zzippo Ich frage mich wie ich das damals gemacht habe, der richtige Befehl für die Ausgabe des Passwortes wäre:
echo -n $username:$pass | base64.
Ich ändere gleich das script, und beseitige auch den Ausgabefehler in Zeile 65. -
@zzippo wie fast immer, sitzt das Problem zwischen Stuhl und Monitor. :angry:
kann mich wirklich ärgern über diesen Fehler. Entschuldige bitte, das ich Dir diese Sucherei eingebrockt habe. -
@zzippo Danke! Das probiere ich morgen gleich mal aus (habe gerade einen Termin). Hat mir aber Spaß gemacht mich mit dem Thema mal näher zu befassen.
Schönen Abend noch!
@jrudolph Dann hoffe ich, das morgen alles klappt. wenn es erstmal läuft, dann macht es richtig Freude. Ich wäre dann auch motiviert, weiter an der Sache zu entwickeln, obwohl im Moment schon alle meine Bedürfnisse gedeckt sind.
Wenn ich nicht so ein blutiger Anfänger in JS wäre, würde ich auch einen Adapter bauen. Ich werde mir in den nächsten Tagen mal ein paar Youtube Videos zu Gemüte führen, evtl. hilft das ja. -
@jrudolph Dann hoffe ich, das morgen alles klappt. wenn es erstmal läuft, dann macht es richtig Freude. Ich wäre dann auch motiviert, weiter an der Sache zu entwickeln, obwohl im Moment schon alle meine Bedürfnisse gedeckt sind.
Wenn ich nicht so ein blutiger Anfänger in JS wäre, würde ich auch einen Adapter bauen. Ich werde mir in den nächsten Tagen mal ein paar Youtube Videos zu Gemüte führen, evtl. hilft das ja. -
@jrudolph Dann hoffe ich, das morgen alles klappt. wenn es erstmal läuft, dann macht es richtig Freude. Ich wäre dann auch motiviert, weiter an der Sache zu entwickeln, obwohl im Moment schon alle meine Bedürfnisse gedeckt sind.
Wenn ich nicht so ein blutiger Anfänger in JS wäre, würde ich auch einen Adapter bauen. Ich werde mir in den nächsten Tagen mal ein paar Youtube Videos zu Gemüte führen, evtl. hilft das ja.@zzippo Könntest du mal zeigen, wie du die Rolladensteuerung eingerichtet hast. Geht das auch über den Mode Regler?
Ich habe das folgendermaßen versucht zu lösen:


Das Gerät wird von Alexa auch gefunden, allerdings kommt als Antwort: "Ich weiß nicht, wie ich diese Einstellung für Laden Test machen kann."
Bei den friendly Names hinter den Supported Modes habe ich Laden Test hoch bzw. runter eingegeben. -
@zzippo Könntest du mal zeigen, wie du die Rolladensteuerung eingerichtet hast. Geht das auch über den Mode Regler?
Ich habe das folgendermaßen versucht zu lösen:


Das Gerät wird von Alexa auch gefunden, allerdings kommt als Antwort: "Ich weiß nicht, wie ich diese Einstellung für Laden Test machen kann."
Bei den friendly Names hinter den Supported Modes habe ich Laden Test hoch bzw. runter eingegeben.@Ju5t1n said in Alexa in Node Red ohne contrib-alexa-home oder Ähnliches:
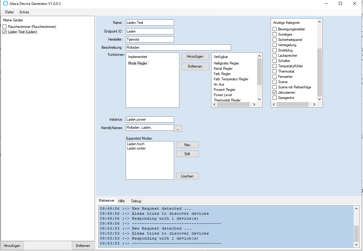
@zzippo Könntest du mal zeigen, wie du die Rolladensteuerung eingerichtet hast. Geht das auch über den Mode Regler?
Ich habe das folgendermaßen versucht zu lösen:Hallo Ju5t1n,
Toll das es klappt.
Ich habe die Rolläden auch über mode angebunden, bin aber gerade dabei das umzustellen, weil die neuen Tasmota Versionen Rolläden speziell unterstützen.
ich habe es so gemacht:


und kann dann mit dem Befehl 'Alexa, Küche Rolladen runter' arbeiten.
-
@jrudolph Dann hoffe ich, das morgen alles klappt. wenn es erstmal läuft, dann macht es richtig Freude. Ich wäre dann auch motiviert, weiter an der Sache zu entwickeln, obwohl im Moment schon alle meine Bedürfnisse gedeckt sind.
Wenn ich nicht so ein blutiger Anfänger in JS wäre, würde ich auch einen Adapter bauen. Ich werde mir in den nächsten Tagen mal ein paar Youtube Videos zu Gemüte führen, evtl. hilft das ja.@zzippo Ich kann bestätigen dass nun neue Geräte gefunden werden. Erst gab es noch Probleme mit der Verbindung zwischen Proxy und PC. Im PC mußte ich noch eine Firewall Regel für den Port 41101 einrichten. Das als Hinweis für andere bei denen es evtl. auch an dieser Stelle klemmt.
-
@zzippo Ich kann bestätigen dass nun neue Geräte gefunden werden. Erst gab es noch Probleme mit der Verbindung zwischen Proxy und PC. Im PC mußte ich noch eine Firewall Regel für den Port 41101 einrichten. Das als Hinweis für andere bei denen es evtl. auch an dieser Stelle klemmt.